【上电即上华为云】华为云openCPU智联模组_Cat.1_MC615-CN-L610-CN
|
一句话总结:openCPU开发Cat.1模组MC615-CN,运行模组内置hwcloud iot link协议(MQTT),实现上电即上华为云。
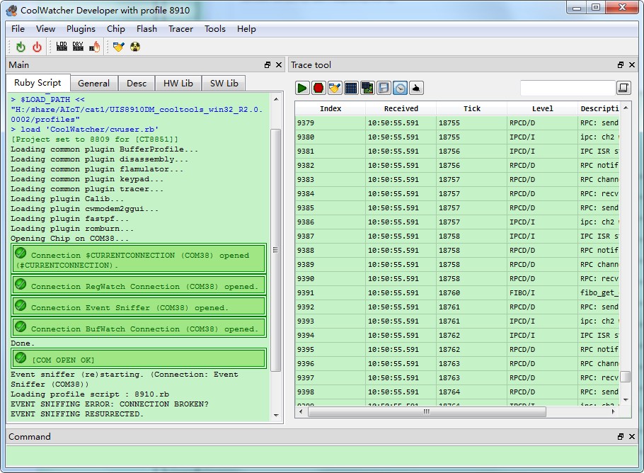
一、Cat.1上电即上华为云系列文章: (1) openCPU开发Cat.1模组MC615-CN,完成编译环境安装、源码编译、下载模组固件、coolwatcher查看模组运行LOG、测试Cat.1模组入网情况。(已完成)
(2) openCPU开发Cat.1模组MC615-CN,运行模组内置hwcloud iot link协议,实现上电即上华为云。(正在进行中) (3) 上电即上华为云,Cat.1基于openCPU完成摄像头功能 (4) 上电即上华为云,Cat.1基于openCPU开发智慧农业项目 (5) 上电即上华为云,Cat.1基于openCPU驱动X传感器(六轴姿态、光感等) (6) 上电即上华为云,smart智联Cat.1 + PLC无线网关 (7) 上电即上华为云,Cat.1 + LittlevGL智能显示屏(猫眼、广告分发屏等) (8) 未完待续…
二、网红猫Cat.1来了 Cat是Category的缩写,意思是类别,以LTE UE-Category出道,后来衍生为“Cat.X”。Cat.1的全称就是LTE UE-Category 1。当年3GPP组织制定LTE标准时,希望LTE能为不同用户提供不同等级的网络服务能力,于是就给LTE进行了网络分类。比如Release13的Cat.NB-1就是NB-IoT(170Kbps-250Kbps),Cat.M1就是eMTC(1Mbps-1Mbps)。 Cat.1早在Release8就发布了,属于4G LTE网络的一个类别。上行峰值速率是5Mbit/s,下行峰值速率是10Mbit/s,属于蜂窝物联网。 “网红猫的速度,好快啊!”
不同的应用场景,应该选择合适的网络制式。 在对讲机、金融支付、车联网、智能穿戴、共享设备、视频监控等中低速业务场景上,属于“猫王”Cat.1统治的天下。
MC615-CN-00是广和通公司Fibocom出品的一款LTE Cat.1 bis无线通信模组。 产品支持TDD-LTE/FDD-LTE多种网络制式和多频段,同时支持VoLTE、Audio、Camera、LCD、Keypad等功能。另外,模组提供了USB/UART/SPI/I2C等通用接口满足IoT行业的各种应用诉求。MC615-CN覆盖亚洲地区主要运营商频段,该系列产品采用LCC+LGA封装,封装尺寸和G510/N510/MA510 PIN to PIN,方便客户最小代价切换。产品定位覆盖中低速率物联网市场,例如泛支付、共享、工业 互联、追踪、车载后装等多种应用场景,为多领域客户提供完美高速体验。
L610-CN是广和通公司Fibocom出品的另外一款LTE Cat.1 bis无线通信模组。产品支持LTE、GSM双模通信,同时支持VoLTE、Audio、Camera、LCD、Keypad等功能,部分型号支持WIFIScan或蓝牙。另外,模组提供了USB/UART/SPI/I2C/SDIO等通用接口满足IoT行业的各种应用诉求。L610-CN覆盖亚洲地区主要运营商频段,另有同系列相同封装产品L610-EU、L610-LA分别覆盖欧洲、拉美地区主要运营商频段。
三、Cat.1模组MC615-CN基础SDK
四、华为云MC615-CN智联模组patch
五、使用步骤
|

- 点赞
- 收藏
- 关注作者



























评论(0)