【上电即上华为云】华为云openCPU智联模组_Cat.1_MC615-CN


华为云openCPU智联模组_Cat.1_MC615-CN:上电即上华为云
一、网红猫Cat.1来了
Cat是Category的缩写,意思是类别,以LTE UE-Category出道,后来衍生为“Cat.X”。Cat.1的全称就是LTE UE-Category 1。当年3GPP组织制定LTE标准时,希望LTE能为不同用户提供不同等级的网络服务能力,于是就给LTE进行了网络分类。比如Release13的Cat.NB-1就是NB-IoT(170Kbps-250Kbps),Cat.M1就是eMTC(1Mbps-1Mbps)。
Cat.1早在Release8就发布了,属于4G LTE网络的一个类别。上行峰值速率是5Mbit/s,下行峰值速率是10Mbit/s,属于蜂窝物联网。
“网红猫的速度,好快啊!”

不同的应用场景,应该选择合适的网络制式。
在对讲机、金融支付、车联网、智能穿戴、共享设备、视频监控等中低速业务场景上,属于“网红猫王”Cat.1统治的天下。
MC615-CN-00是广和通公司Fibocom出品的一款LTE Cat.1 bis无线通信模组。
产品支持TDD-LTE/FDD-LTE多种网络制式和多频段,同时支持VoLTE、Audio、Camera、LCD、Keypad等功能。另外,模组提供了USB/UART/SPI/I2C等通用接口满足IoT行业的各种应用诉求。MC615-CN覆盖亚洲地区主要运营商频段,该系列产品采用LCC+LGA封装,封装尺寸和G510/N510/MA510 PIN to PIN,方便客户最小代价切换。产品定位覆盖中低速率物联网市场,例如泛支付、共享、工业 互联、追踪、车载后装等多种应用场景,为多领域客户提供完美高速体验。

二、上电即上华为云系列文章:
- openCPU开发Cat.1模组MC615-CN,完成编译环境安装、源码编译、下载模组固件、coolwatcher查看模组运行LOG、测试Cat.1模组入网情况。(正在进行中)
- openCPU开发Cat.1模组MC615-CN,运行模组内置hwcloud iot link协议,实现上电即上华为云。
- 上电即上华为云,Cat.1基于openCPU完成摄像头功能
- 上电即上华为云,Cat.1基于openCPU开发智慧农业项目
- 上电即上华为云,Cat.1基于openCPU驱动X传感器(六轴姿态、光感等)
- 上电即上华为云,smart智联Cat.1 + PLC无线网关
- 上电即上华为云,Cat.1 + LittlevGL智能显示屏(猫眼、广告分发屏等)
- 未完待续…
三、Cat.1模组MC615-CN基础SDK
| 基础SDK |
core_sdk_16000.1000.00.06.34.05.tar.gz |
| 主版本固件 |
16000.1000.00.06.34.05.pac 16000.1000.00.06.34.05.elf 16000.1000.00.06.34.05.map 16000.1000.00.06.34.05_boot.elf |
四、使用步骤
| 硬件连接 |
(1)硬件环境说明: 使用广和通公司Fibocom MC615-CN开发板,插上4G SIM卡,USB口连接到电脑。 注意:开发板上的跳线帽,请与下方照片保持一致。
|
| 驱动安装 |
(1)详细步骤,请参考文档《FIBOCOM ADP-MC615-CN-00-00 使用指南》。内容非常详细。 (2)安装USB驱动。8910_module_usb_driver_20200113_signed.7z 解压后,打开\8910_module_usb_driver_20200113_signed\DriversForWin78\ DPInst64.exe 注意:我的电脑是Windows7 64位系统。请根据你电脑的实际系统选择驱动。
(2)安装串口芯片驱动CDM21228_Setup.rar。解压后,直接安装CDM21228_Setup.exe
(3)确保已经安装4G SIM卡、天线后,此时插上USB线,给MC615-CN开发板上电。 (4)查看电脑的设备管理器,发现已经出现0到6,一共7个COM口,每个COM口都有单独的功能/用途。
(5)打开串口调试助手,选择串口port 0(我这边是COM34),波特率为115200。输入ATI,可以查看MC615-CN的信息。此时表示驱动都安装成功。
|
| 编译环境安装 |
(1)详细步骤,请参考文档《FIBOCOM MC615 系列 OpenCPU编程指南》。内容非常详细。 (2)使用虚拟机安装ubuntu 16.04版本。
(2)进入ubuntu系统,安装编译源码所必须的库及软件。 apt install build-essential python3 python3-tk qtbase5-dev apt install libc6:i386 libstdc++6:i386 zlib1g:i386
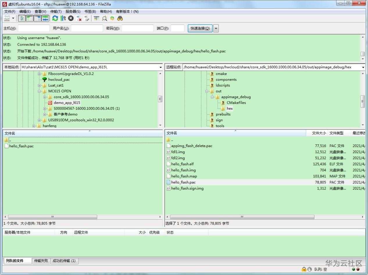
(3)使用FileZilla.exe软件,把MC615-CN的基础SDK包core_sdk_16000.1000.00.06.34.05.tar.gz,上传到虚拟机的文件夹。
(4)解压缩SDK包。 tar xzvf core_sdk_16000.1000.00.06.34.05.tar.gz
(5)解压缩完成后,依次运行如下编译指令: cd core_sdk_16000.1000.00.06.34.05/ . tools/core_launch.sh cout cmake ../.. -G Ninja ninja
(6)编译生成文件存于:./out/appimage_debug/hex/ 咱们需要的就是hello_flash.pac。此文件用于下载到MC615-CN上启动运行。 (7)至此,源码编译完成,下面进入固件下载。
|
| 主固件下载 |
(1)生成固件后,就可以升级Cat.1模组了。详情请参考文档《FIBOCOM UpgradeDL 工具使用说明》,内容非常详细。 (2)打开升级软件FibocomUpgradeDL_V1.0.2.exe (3)在openCPU项目中,需要先烧录openCPU版本里的主固件PAC,再去烧录客户业务的PAC。 此处主固件是16000.1000.00.06.34.05.pac 点第一个按钮Load Packet,选择主固件。
(4)点击第2个按钮Settings,注意把波特率设置为921600。
(5)点击第3个按钮Start downloading
(6)这一步是非常关键的一步,决定你是否能下载成功。 按住Boot键,先拔掉USB线,然后再插回电脑上,上电完成后,最后再松掉Boot键。 注意下:如果虚拟机开着,USB会让选择主机还是虚拟机,请选择连接到主机。
(7)此时,可以看到pac已经开始下载了。等待pac下载完成。
|
| 用户固件下载 |
(1)主固件下载完成,就可以下载用户固件了。把刚才编译生成的hello_flash.pac传到windows本地。
(2)跟刚才下载主固件的步骤是一样的。都是需要按住Boot键,拔插USB线。
(3)最终用户业务hello_flash.pac下载完成。
(4)主固件和用户固件,都已经下载到MC615-CN了,下面开始查看运行LOG。
|
| 运行LOG |
(1)详细操作步骤,请参考文档《FIBOCOM MC615系列 LOG抓取指南_Windows》,内容非常详细。 (2)解压软件UIS8910DM_cooltools_win32_R2.0.0002.zip (3)打开软件coolwatcher.exe (4)chipDie选择8910。lastcomport选择38(port 4,对应我这边是COM38),请根据实际情况选择。
(5)COM OPEN OK表示串口工作正常。
(6)选择Plugins的Activate Tracer。
(7)打开Trace tool界面。
(8)使用串口调试助手发送at^tracectrl=0,1,2 //打开USB AP口LOG (port4)
(9)点击绿色启动键,然后按一下MC615-CN开发板的Reset键。此时,可以看到Trace tool的列表,出现运行LOG。 注意:先点启动,然后Reset开发板。
(10)筛选框,可以筛选出来用户业务打印的LOG信息。输入hello。
(11)查看源代码,正是需要的运行效果。
|
| 是否入网 |
(1)那我的手机SIM卡是否已经入网成功呢? 串口调试助手,发送AT+CEREG? 返回+CEREG: 0,1 表示已经入网成功。 更多详情,请查看文档《FIBOCOM MC615 Series AT Commands》。
|
| 待续 |
(1)华为云openCPU智联模组_Cat.1_MC615-CN系列文章的基础操作篇,就完成了。请大家根据本文,亲自做一遍,掌握编译、下载、调测LOG,后面就简单了。
(2)第二篇:openCPU开发Cat.1模组MC615-CN,运行模组内置hwcloud iot link协议,实现上电即上华为云。稍后发布,敬请关注!
|
| 完成 |
ok。 |
| 源码获取 |
weixin关注公众号beigugong,或者扫描下方二维码。 回复hwcloud_Cat.1_MC615-CN,获取源码下载链接。
|
| 相关 |
【上电即上华为云】华为云openCPU智联模组_wifi_8720_MQTT |
|
|
【上电即上华为云】华为云openCPU智联模组_wifi_8720_LwM2M |
|
|
【上电即上华为云】华为云openCPU智联模组_wifi_BL602(RISC-V)_MQTT |
|
|
【上电即上华为云】华为云openCPU智联模组_wifi_BL602(RISC-V)_LwM2M |
|
|
【上电即上华为云】华为云openCPU智联模组_wifi_BL602(RISC-V)_CoAP |
|
|
【上电即上华为云】华为云AIoT智联开发板_mcu_HK32F103Vx |
|
|
【上电即上华为云】华为云smart智联PLC无线网关_plc_3121N-H(3121N-IED) |
|
|
【上电即上华为云】华为云openCPU智联模组_wifi_HF-LPX70_RISC-V_LwM2M |
|
|
【上电即上华为云】华为云openCPU智联模组_wifi_HF-LPX70_RISC-V_CoAP |
|
|
【上电即上华为云】华为云all-in-one智联模组_NB-IoT_BC95-CNV(BC28-CNV)_LwM2M_at |
|
|
【上电即上华为云】华为云all-in-one智联模组_NB-IoT_BC95-CNV(BC28-CNV)_MQTT_at |
|
|
【上电即上华为云】华为云all-in-one智联模组_NB-IoT_BLE_BC95-CNV_BC28-CNV_openCPU |
|
|
【上电即上华为云】华为云all-in-one智联模组_NB-IoT_BLE_BC95-CNV_BC28-CNV_蓝牙APP |
|
|
【上电即上华为云】华为云smart智联PLC_NB-IoT_BLE无线网关_plc_3121N-IED_BC95-CNV |
|
|
【上电即上华为云】(视频演示)语音识别、RISC-V架构WiFi芯片、LCD显示屏融合案例 |
|
|
【上电即上华为云】华为云smart语音识别_AI_Voice_wifi_RISC-V_LCD_ST7789 |
|
|
【上电即上华为云】(视频演示)云弹幕、LittlevGL、RISC-V架构WiFi芯片、LCD显示屏 |
|
|
【上电即上华为云】华为云openCPU智联模组_Cat.1_MC615-CN 本帖地址 |
- 点赞
- 收藏
- 关注作者































评论(0)