【上电即上华为云】华为云smart智联PLC无线网关_plc_3121N-H(3121N-IED)
举报
zhensu
发表于 2021/03/01 08:55:55
2021/03/01
【摘要】 PLC即电力载波通讯,是Power Line Communication的简称。整体方案介绍:【1】智能设备(例如插座):嵌入PLC模组STA尾端(欧智通3121N-IED型号)。【2】PLC无线网关:由PLC模组CCO头端(欧智通3121N-H型号)、WIFI模组(博流BL602型号)构成。PLC和WIFI通过串口相连。PLC头端CCO通过电力线,接收到PLC尾端STA发的数据,经过Uart给W
| 华为云smart智联PLC无线网关_plc_3121N-H(3121N-IED):上电即上华为云 一、PLC工程源码
| 源代码 |
opencpu_sdk_v0.03_hwcloud.rar |
| 调测工具包 |
hiplc_tools文件夹 |
二、wifi BL602(RISC-V)基础SDK +华为云智联patch
| 基础SDK |
bl_iot_sdk.rar |
| 补丁包(1) |
patch_hwcloud_ BL602(RISC-V)_mqtt_20210118-1956.rar |
| 补丁包(2) |
patch_hwcloud_ BL602(RISC-V)_mqtt_20210228-1506.rar |
【答开发者】需要顺序打补丁。先把补丁1,再打补丁2。 三、使用步骤
| 方案介绍 |
近期全屋智能的话题很火,也让很多企业和开发者的目光投向了PLC领域。 PLC即电力载波通讯,是Power Line Communication的简称。PLC利用家庭火线和零线,就能实现用电设备(插座、灯、冰箱等)的互联互通。PLC优势巨大:超便携,有电即能用,便携施工,简化运维;超智能,自动的无感知自组网;超长传输距离;超安全,简单经济的强电隔离;超低成本。 贴几个图,大家感受下。 【答开发者】CCO是PLC头端模组。STA是PLC尾端模组。     心动了吗? 现在实现一个华为云smart智联PLC无线网关。  整体方案介绍: (1)智能设备(例如插座):嵌入PLC模组STA尾端(欧智通3121N-IED型号)。有MCU+PLC、openCPU这2种开发模式。本次采用MCU+PLC开发,使用PC串口调试助手模拟MCU的数据收发。 (2)PLC无线网关:由PLC模组CCO头端(欧智通3121N-H型号)、WIFI模组(博流BL602型号)构成。PLC和WIFI通过串口相连。PLC头端CCO通过电力线,接收到PLC尾端STA发的数据,经过Uart给WIFI,WIFI模组解析数据,使用MQTT协议发到华为云,实现上电即上云。华为云的控制命令,按相反路径,发给STA尾端。 【答开发者】头端和尾端,可以选用相同的PLC型号。一套代码,可以同时生成CCO头端和STA尾端固件。 |
| 验证编译环境 |
(1)解压缩 hibuilder_tools_3921.rar 文件,放在D盘根目录下。  (2)运行源代码中的hi_builder.bat。文件位置opencpu_sdk_v0.03_hwcloud\target\hi_builder.bat 
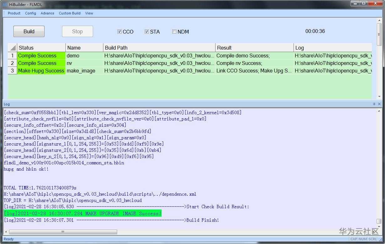
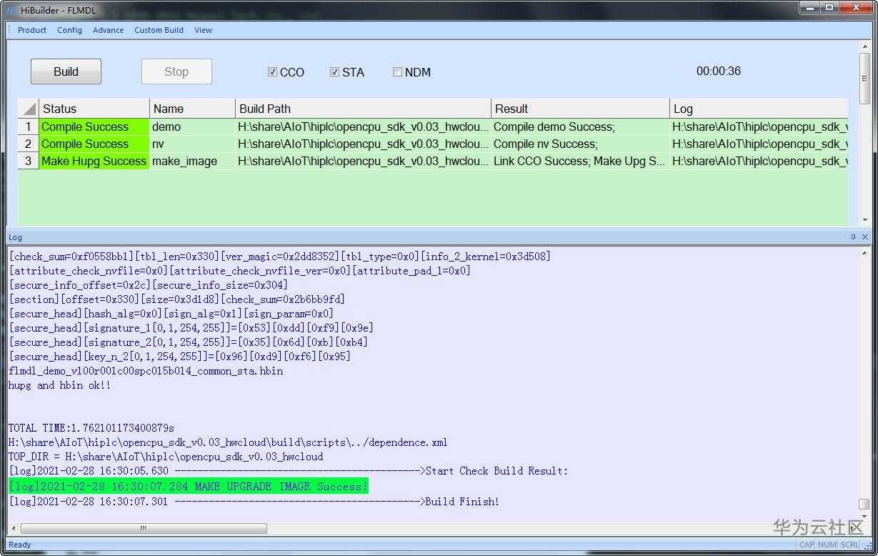
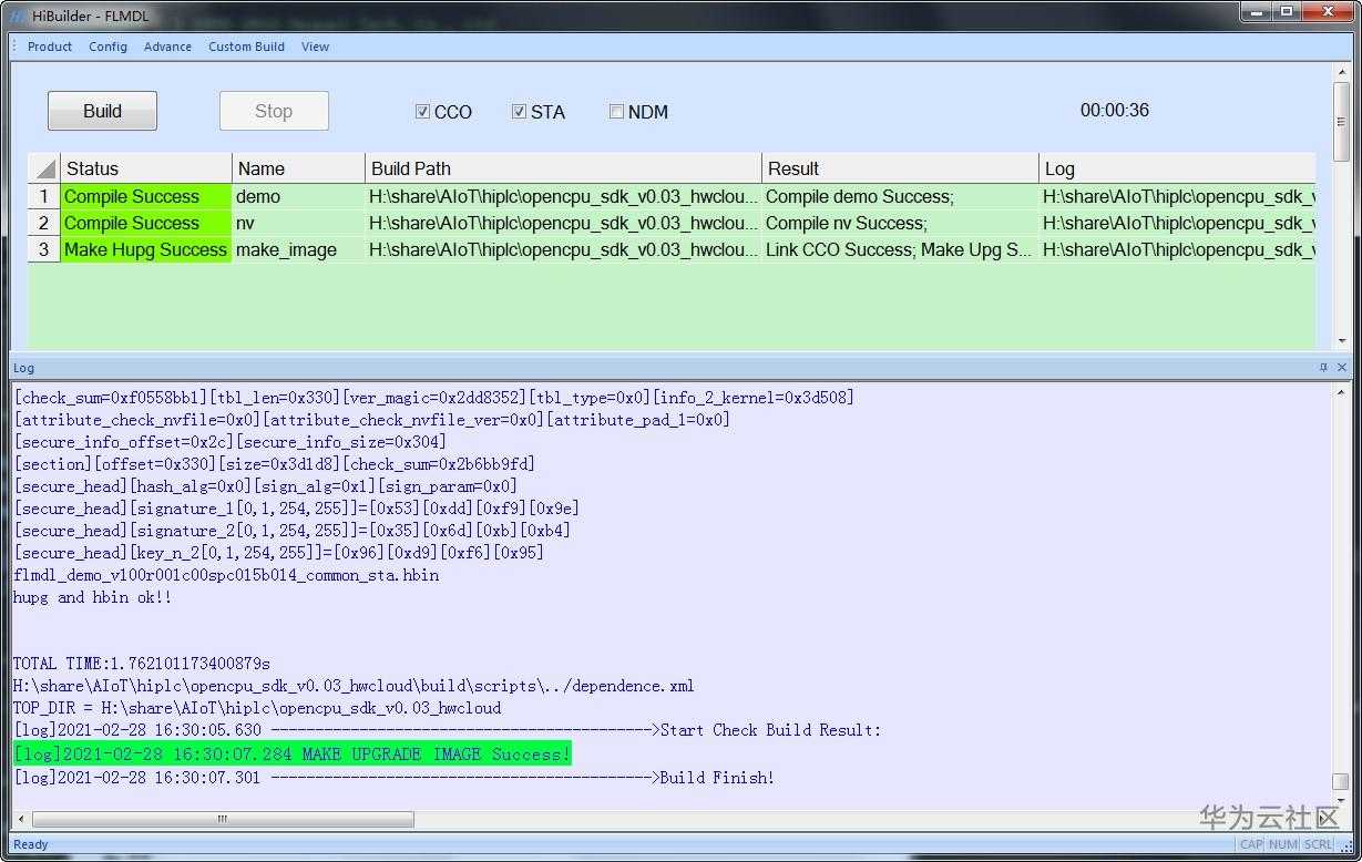
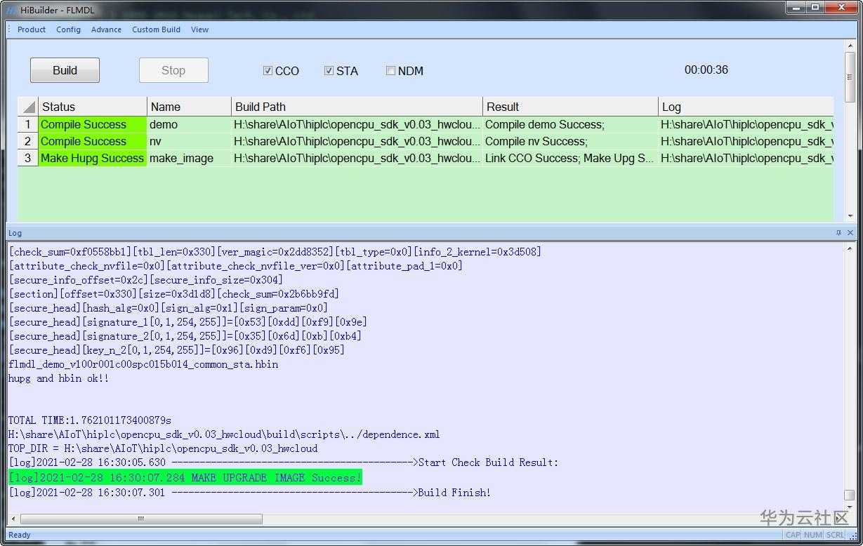
(3)HiBuilder软件,勾选CCO和STA,分别生成PLC头端和尾端固件。点击Build,直到Make Hupg Success。   (4)打开hiplc_tools文件夹的HiAssistant_v1.0.4.exe。打开PLC头端CCO的串口,按图设置,波特率115200。注意:串口号根据个人实际串口选择。  (5)进入网络拓扑信息,右键点击刷新。刷新显示已经入网的PLC头端CCO和尾端STA的详细信息。  (6)开始升级PLC头端CCO的固件。先点升级,选择单点升级,选择升级文件,选择flmdl_demo_v100r001c00spc015b014_common_cco.hupg。【注意选择CCO的hupg固件】  (7)点击开始升级按钮。选择是。经过文件传输,升级验证,最终CCO升级成功。    
(8)下面开始升级PLC尾端STA的固件。选择列表升级,选择准备升级的STA尾端(根据MAC地址),确认选择STA的hupg固件。【注意选择STA的hupg固件】  (9)点开始升级,选择是。  (10)固件通过串口发给CCO头端。由CCO头端通过PLC网络,发给STA尾端,实现远程升级。STA尾端进行升级验证,最终升级成功。     
(11)至此,CCO头端和STA尾端的hupg固件都已经升级完成。由于PLC模组的LOG输出使用同一个串口,所以关闭HiAssistant的串口。打开串口调试助手,观察PLC的输出LOG。
 |
| WIFI模组 |
WIFI模组(博流BL602_RISC-V)和华为云的操作,请参考: 【上电即上华为云】华为云openCPU智联模组_wifi_BL602(RISC-V)_MQTT https://bbs.huaweicloud.cn/blogs/238212 |
| WIFI源代码 |
【1】基础SDK :bl_iot_sdk.rar 【2】补丁包(1)patch_hwcloud_ BL602(RISC-V)_mqtt_20210118-1956.rar 【3】补丁包(2)patch_hwcloud_ BL602(RISC-V)_mqtt_20210228-1506.rar 注意:按补丁1、补丁2的顺序打补丁。 |
| 调测运行 |
(1)WIFI模组(博流BL602_RISC-V)的波特率,设置为2000000。打开PLC模组CCO的LOG串口。打开PLC模组STA尾端的业务串口,不是LOG串口,业务串口用于外接MCU,模拟真实设备(例如插座)的数据收发和命令控制。  (2)打开手机热点ssid设置为maxsussid,登录密码是12345678。重启wifi模组,wifi模组正常登陆AP,通过MQTT连接华为云。  (3)现在设计一个简单的通讯协议。 【1】尾端STA通过PLC网络,发送xxx字符串。 【2】头端CCO接收xxx字符串,组合打包成CCO01:{STA01:xxx}字符串,通过串口发给WIFI模组。 【3】WIFI模组收到CCO01:{STA01:xxx}字符串,解析出xxx,通过无线发给华为云。 (4)实际运行如下。 【1】在PLC尾端STA的业务串口,输入time=33;字符串(不要选择Send with enter),点击Send Command。 【2】经过PLC网络,头端CCO接收到数据后,进行汇总打包CCO01:{STA01:time=33;}字符串。发给WIFI模组。 【3】WIFI模组收到CCO01:{STA01:time=33;}字符串,解析出CCO=1, STA=1, TIME=33,通过MQTT协议发给华为云。  (5)登录华为云,显示已经收到最新上报数据33。
 |
| 接收华为云命令下发 |
(1)进入华为云API Explorer。 https://apiexplorer.developer.huaweicloud.cn/apiexplorer/debug?product=IoTDA&api=CreateCommand (2)选择CreateCommand 下发设备命令。 (3)填入设备ID等参数。参数区写入{"cmd_value":"hiplc2021"}。  (4)点击调试。华为云页面显示调试成功。  (5)PLC尾端STA模组的串口调试助手,显示收到hiplc2021的命令。路径是华为云,到WIFI模组,到CCO头端,经过PLC网络,到STA尾端,最终从串口输出。  |
| 完成 |
ok。 |
| 源码获取 |
weixin关注公众号gugongbei,或者扫描下方二维码。 回复plc_3121N-H(3121N-IED),获取源码下载链接。  
|
| 相关文章 |
【上电即上华为云】华为云openCPU智联模组_wifi_8720_MQTT https://bbs.huaweicloud.cn/blogs/233458 |
| |
【上电即上华为云】华为云openCPU智联模组_wifi_8720_LwM2M https://bbs.huaweicloud.cn/blogs/236198 |
| |
【上电即上华为云】华为云openCPU智联模组_wifi_BL602(RISC-V)_MQTT https://bbs.huaweicloud.cn/blogs/238212 |
| |
【上电即上华为云】华为云openCPU智联模组_wifi_BL602(RISC-V)_LwM2M https://bbs.huaweicloud.cn/blogs/238213 |
| |
【上电即上华为云】华为云openCPU智联模组_wifi_BL602(RISC-V)_CoAP https://bbs.huaweicloud.cn/blogs/238214 |
| |
【上电即上华为云】华为云AIoT智联开发板_mcu_HK32F103Vx https://bbs.huaweicloud.cn/blogs/244682 |
| |
【上电即上华为云】华为云smart智联PLC无线网关_plc_3121N-H(3121N-IED) |
|
推荐
【声明】本内容来自华为云开发者社区博主,不代表华为云及华为云开发者社区的观点和立场。转载时必须标注文章的来源(华为云社区)、文章链接、文章作者等基本信息,否则作者和本社区有权追究责任。如果您发现本社区中有涉嫌抄袭的内容,欢迎发送邮件进行举报,并提供相关证据,一经查实,本社区将立刻删除涉嫌侵权内容,举报邮箱:
cloudbbs@huaweicloud.com
评论(0)