Atlas 200DK系统折腾纪实:(4)18.04.1的软件安装及双系统切换验证
惯例,安利一下以前的内容:
华为Atlas 200DK初体验——写在昇腾新品发布的第二天 https://bbs.huaweicloud.cn/blogs/193847
Atlas 200DK系统折腾纪实:(1)论图片及18.04.1的诞生 https://bbs.huaweicloud.cn/blogs/194291
Atlas 200DK系统折腾纪实:(2)视频的诞生 https://bbs.huaweicloud.cn/blogs/194641
Atlas 200DK系统折腾纪实:(3)强大的yolo3物体检测——你想看的内容已被系统提取 https://bbs.huaweicloud.cn/blogs/194816
话说 Atlas 200DK系统折腾纪实:(1)的18.04.1的操作系统安装完之后,笔者就一直念叨要不要升级。纠结于升级之后万一16.04不能用了呢等等。其实也是因为目前的官方手册感觉并不够傻瓜。没准笔者还会遇到更多的坑。直到看到了 @五讲四美好少年 的一篇安装手册:
https://gitee.com/lovingascend/quick_start/tree/master/Atlas200DK_separate_MD
及
https://gitee.com/lovingascend/quick_start/blob/master/Atlas200DK_separate_MD/environment.md
当然,在这篇quickstart的安装手册中,提供了200DK的两种安装方式,其中是开发与运行环境分设,也就是笔者前面安装16.04的方式:一个x86虚拟机做开发环境,一个arm做运行环境。它也提供了另一种安装方式:开发环境与运行环境合设,感觉就是 @胖砸 大大提到的直接在开发板上编译和运行的方式。但这种方式将无法使用MindStudio.我肯定是不会用的。。。。谁不喜欢Studio呢?(黑客不喜欢——那又管我啥事。。。)
总之,按照第二个链接开干吧。
由于安装文字写的也比较细,这里也不一一描述,仅仅把安装过程中跟手册不一样的(坑)提一下吧。
在下载Python 3.75的时候,可能会非常龟速,因为毕竟是到官网下载 https://www.python.org/ftp/python/3.7.5/Python-3.7.5.tgz

建议使用迅雷或者使用镜像下载到本地,然后通过scp传输到虚拟机上。
当然,这之前就需要先装个ssh服务器。具体方法如下:
sudo apt install openssh-server

安装完之后会自动启sshd:

这样,就可以使用ssh客户端连接了,比如ssh shell等等。
笔者这里使用的是比较旧的SecureCRT,因为它有个配套的软件SecureFX特别适合scp传输。具体的配置方法如下:
选择协议ssh2:

填入虚拟机的地址,端口号和用户名:

选择协议sftp:

下一步起个连接名就可以了:

SecureCRT连接之后,选择Accept & Save

录入密码,点击OK。

即可连上虚拟机:

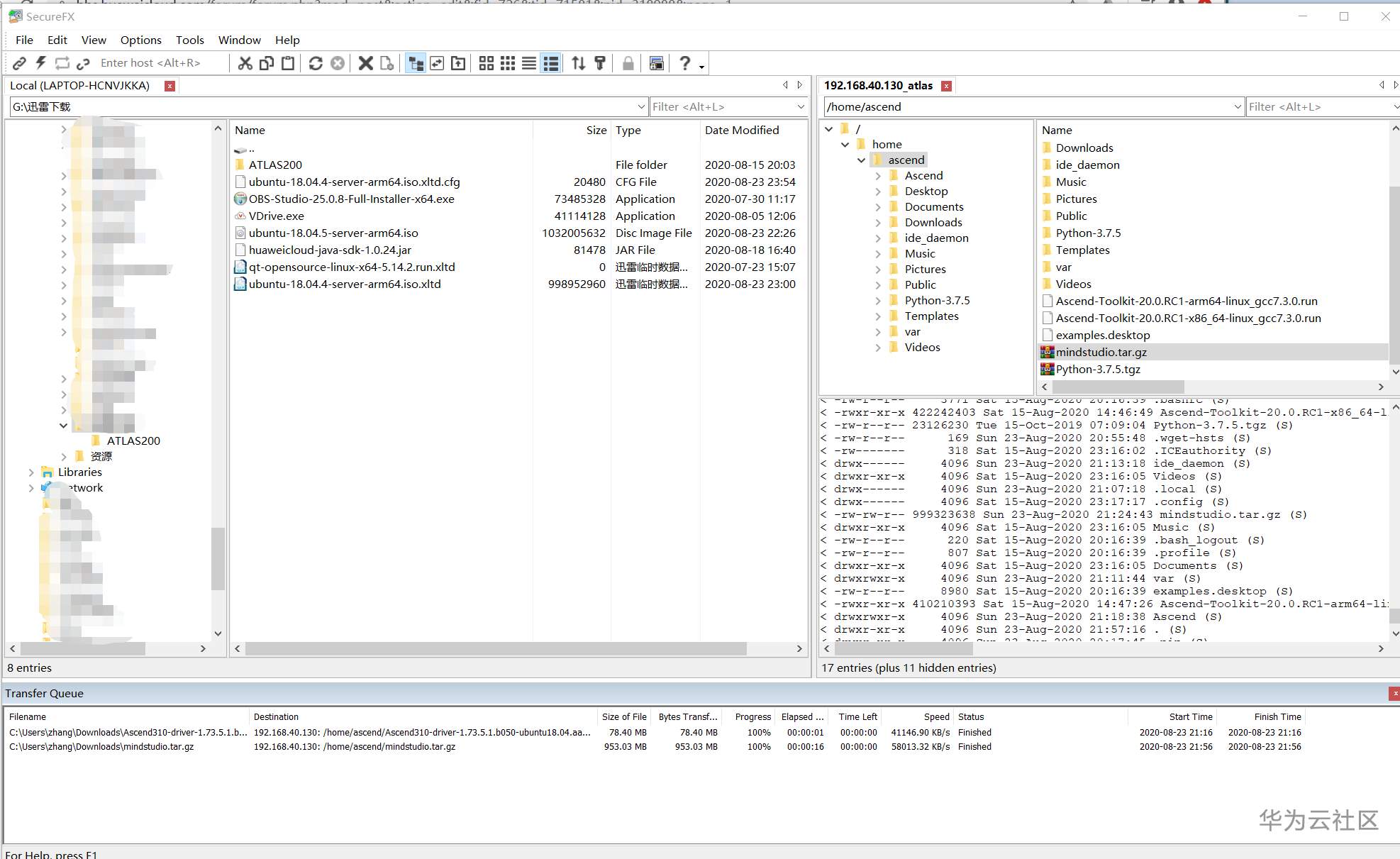
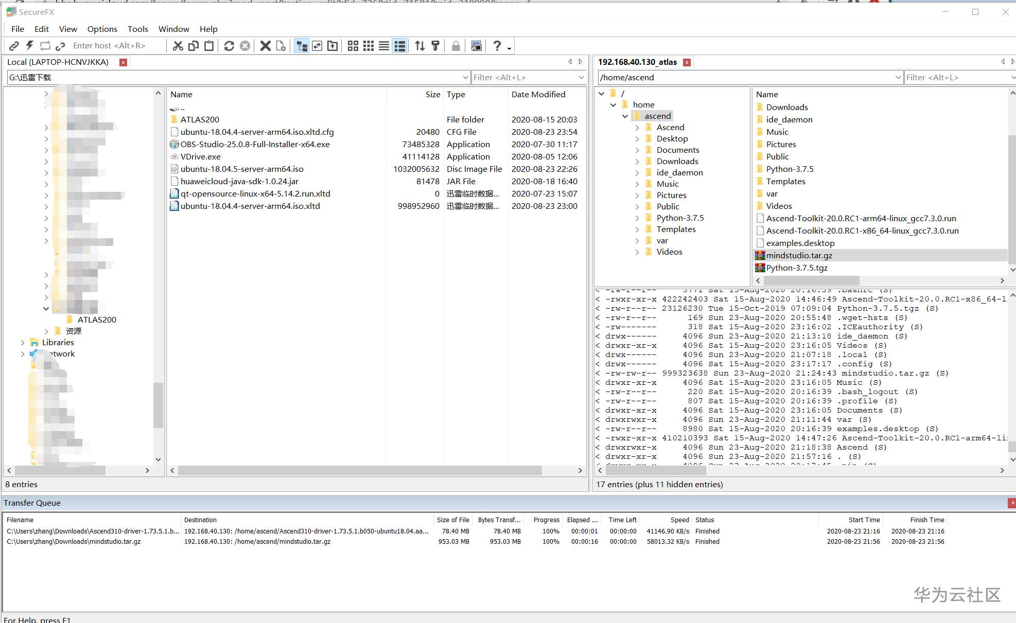
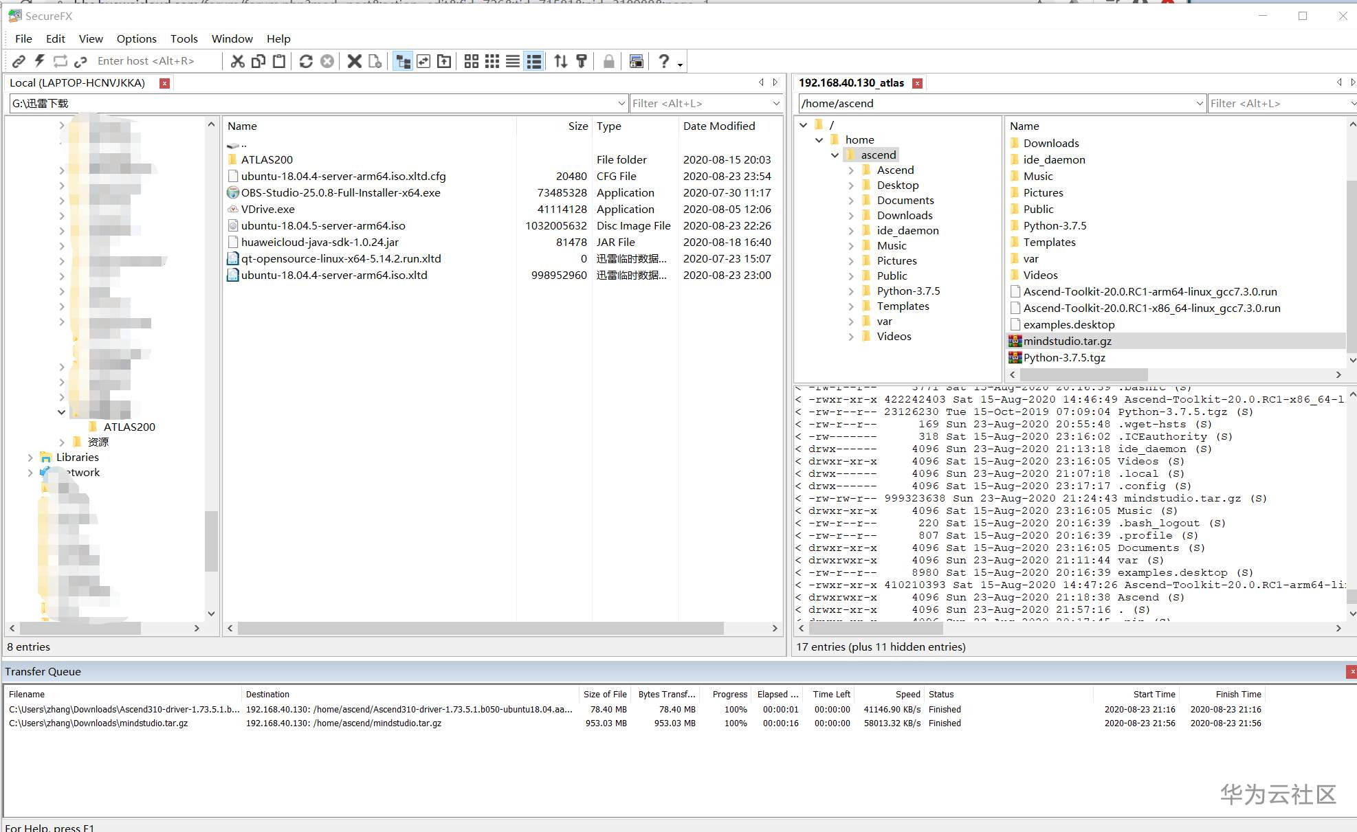
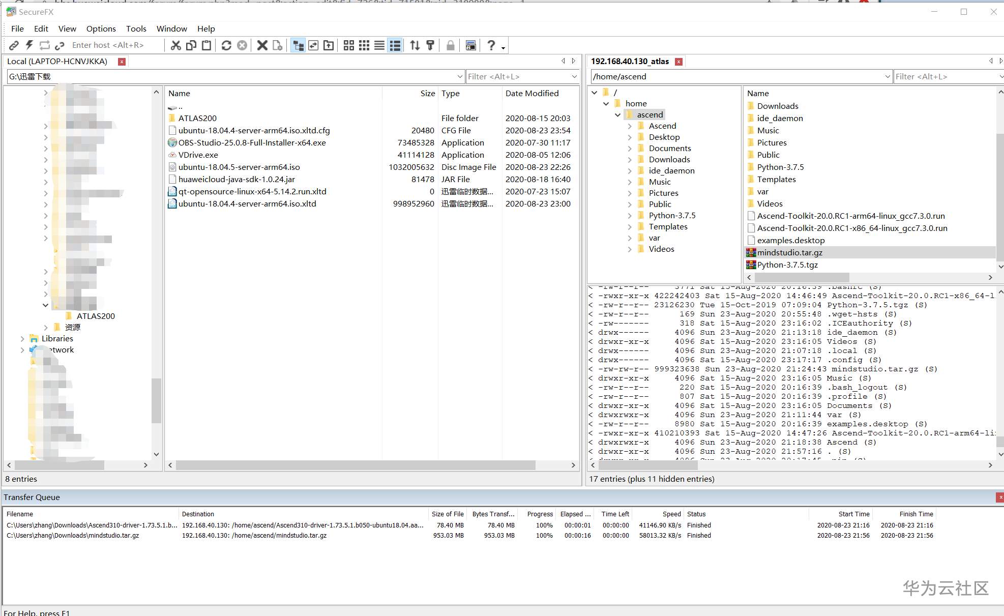
同时,使用SecureFX也可以连上去:

你可以找到左边目录下的文件,拖到右边的虚拟机目录上去即可完成文件传输。
在笔者装好ssh及配置完相关的ssh客户端的同时,ubuntu系统也花了35分钟下载完了python的源码包:

按照安装手册的要求继续进行源码的编译和安装即可。
这是一些安装截图(凑字数的。。)




传输并按照完两个ToolKit:
ARM的:

X86的:


继续按照手册安装Media模块所需的driver包,传输安装包并将其移到Ascend目录下:

继续安装即可。
按手册要求下载2.3.3版本的MindStudio.传输到虚拟机,并安装:

注意,上面有个坑,即启动MindStudio,s要大写,且后面要带个.sh:

当然,这么写也没有用,需要安装一些包才能运行,将命令贴出来执行:
sudo apt-get -y install xterm g++ openjdk-8-jdk fonts-wqy-zenhei fonts-wqy-microhei fonts-arphic-ukai fonts-arphic-uming && sudo /usr/local/python3.7.5/bin/pip3 install --user coverage gnureadline pylint matplotlib PyQt5==5.14.0

等它安装完毕:

再重新启动MindStudio.sh

选择do not import...OK.再弹出的窗口中,按要求填上toolkit的目录位置:

点击OK。就可以进入Mind Studio 2.3.3了。。

以上窗口需保留待用。
折腾完虚拟机的MindStudio,又要开始折腾开发板的制卡了。
首先要去安装个git


然后根据手册要求,将tools.git下载下来:
git clone https://gitee.com/ascend/tools.git
然后需要下载arm版的18.04.4的镜像文件

注意,根据上述链接已经无法下载到了:404.。。

所以 @Jokey 大大友情提醒您:去旧网看看。
wget http://old-releases.ubuntu.com/releases/18.04.4/ubuntu-18.04.4-server-arm64.iso

当然了,wget也是龟速。最好使用镜像,或者使用迅雷下载:

笔者只好耐心地等着iso文件下载完毕。
这个时候,除了茶杯,也只有二刷《脱口秀大会》也可以解忧了:

终于下载完毕,使用SecureFX将其传到虚拟机的 /home/ascend/tools/makesd/for_1.7x.0.0目录下:

然后再将从 https://developer.huaweicloud.cn/techfield/ascend.htmlhardware/firmware-drivers?tag=community 下载的三个文件也传到同一目录:

拿一张32G的TF(Micro SD)卡,在Windows上将其格式化成exFAT格式:

记得使用VmWare的 虚拟机-可移动设备 将该 SD卡连接到虚拟机。(笔者在 华为Atlas 200DK初体验——写在昇腾新品发布的第二天 https://bbs.huaweicloud.cn/blogs/193847 这篇装16.04的文档中就说过,这是一个踩过的坑,就不用再踩一次了。所以可以看出写博客的重要性。)

在继续根据操作文档的要求,用root用户,使用fdisk -l查看SD卡在Linux的盘符:/dev/sdb

开始制卡:

咦?

怎么有问题?一点钟的笔者在群里发出了感概, @Jokey大大 一眼就看出了是有东西没装。。。然后他说:

唉。。。。原来IT人都是这么紧张兮兮的。。。。下次张小白一定注意!!!
原来笔者是自己挖坑了。看片归来之后,居然前面有重要步骤没有操作就直接制卡,当然不行!
补上上面的步骤(这里需要说明的是:@五讲四美好少年 的文档没错,是笔者眼花了。)
安装一些包:

貌似报了一些错,也不知道有没有问题,,,继续做下去:
开始制卡:

过了一段时间(10分钟以内吧,没具体掐表)

制卡成功了。
感觉制卡应该没问题,但是前面装依赖包的时候报的错,具体是什么错呢?

说找不到 /usr/lib/python3.7/py_compile.py文件,笔者去目录下找了找,确实没有(在2.7和3.6目录下才有,在3.7目录下没有)

到底怎么办呢?要不要继续按照手册上电操作,还是先解决这个问题再说?笔者又陷入了两难的境地。。。
不管了,先上电吧。。。

上图外面的16G SD卡是16.04的,而插入卡槽的是32G的18.04。这是因为当年天一大大说了这么一句话:他用的时候用了22G。。。。

反正跟着大大走是没错的。
4灯常亮时,连接:

(这个图好像贴了三遍了,因为重要的事情说三遍。。。)

我们可以能在设备中看到虚拟网卡ens160u4u1了。(然而还没有IP地址)
笔者继续跟着手册来配置网络。(以下的过程手册基本无误,这里只是贴出截图)

执行netplan apply之后,开发板192.168.1.2的地址已经能通了:

ssh登录进去看看:

开发板重启ada:

退回到虚拟机的MindStudio界面(就是前面一直说开着别关的那个)
开始创建新的工程:

建好工程之后,在虚拟机终端下载权重文件:

使用MindStudio的模型转换工具进行模型转换:




开始转换。。。

等几分钟后,转换成功:

可以在下面的目录看到转换后的结果:resnet50.om文件。

将转换好的模型导入到工程:

导入的结果:

到data目录将jpg图片转为bin格式

编译:

编译成功:

在tools的device manager增加设备:

运行代码:


可见,在开发板上,代码也运行完毕。
好了,感觉虽然略有遗憾(Python的那个出错),但是18.04.1的安装配置在 @五讲四美好少年 的文档指导下基本正常完成了。希望大伙儿也试一下吧。。
下面笔者要做的一件事情,就是想看看,如果将18.04的sd卡换回16.04的sd卡,原来的16.04还能运行吗?
个人觉得应该是可以的,毕竟没有升级固件。。但是还是试一下吧。
先手动断开开发板与虚拟机的USB连接。(老地方,贴了三遍了,现在不贴了)
将18.04.1的虚拟机暂停。
断开开发板电源。
换卡。

加电重启启动开发板。等四个绿灯常亮。
打开16.04的虚拟机,连接USB(同上)
看到久违了的界面:

记住:当初16.04的时候,我用的IP是192.168.158.2 , 18.04的IP是192.168.1.2

开发板连上是没有问题的:

进去拍个照吧。。。

感觉拍照是没问题的。


按理说,应该是可以随时切换操作系统了。笔者真厉害,完成了这一切换的创举。(能的少年的你。。。)
继续感谢在笔者折腾工作中帮助过我的 @jokey @crystal 还有天一大大和五讲四美少年的你。深夜打扰是我不对,以后注意。
(全文完,谢谢阅读)
- 点赞
- 收藏
- 关注作者
评论(0)