全部建议
>
建议详情
- 预审中
- 预审通过
- 3 已采纳
- 4 已实现
【产品缺陷】OpenClaw莫名其妙用不了了 已采纳 编辑 删除
- 华为云Flexus云服务
- 计算
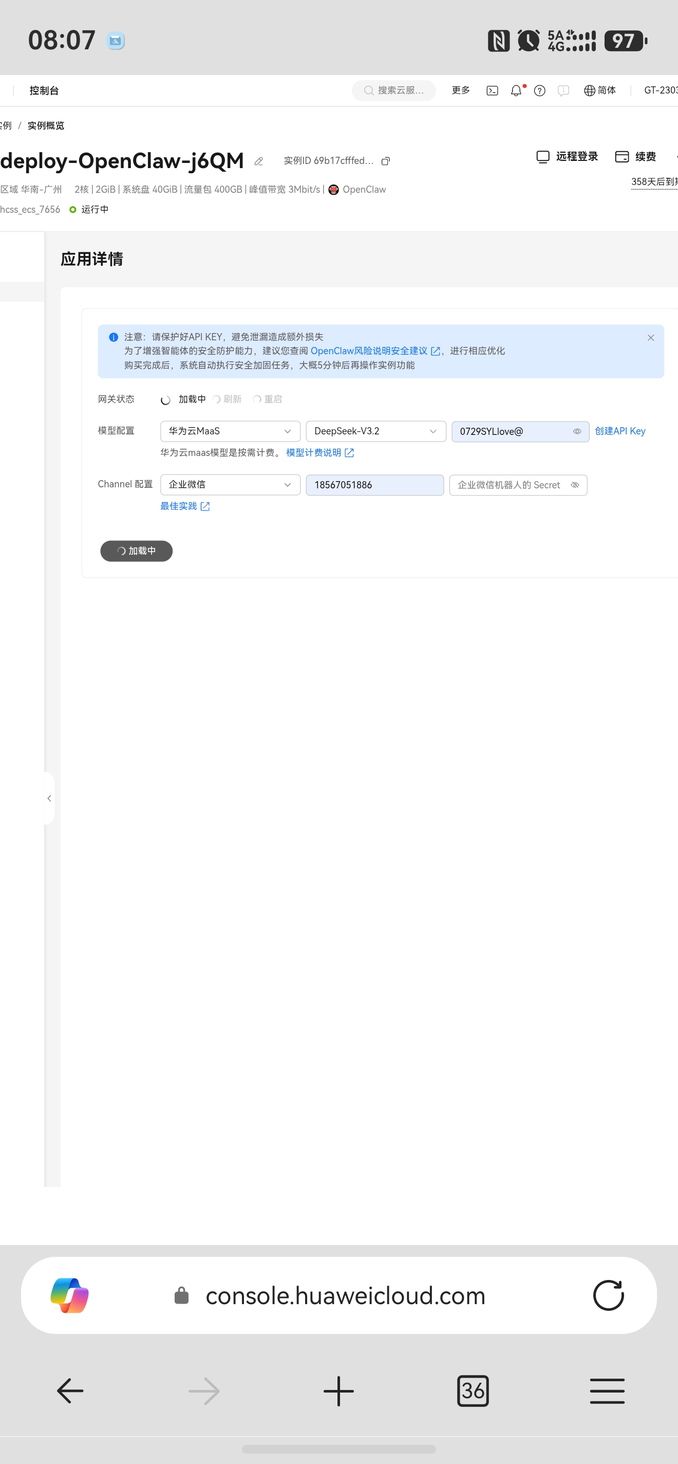
场景描述:一直在加载

建议方案:
yd_232376491
发布于 2026-03-18 08:09:42
2026-03-18
239 1
0%
0%
取消
发表
0/1000
+ 插入图片0/4
仅支持JPG、JPEG、PNG、GIF,数量不超过4张且每张大小不超过2MB
0%
0%
删除建议
全部评论(1)
评论(1)
非常感谢您的反馈,您的问题已移交至专业工程师进行对接,可通过链接查看:https://console.huaweicloud.cn/ticket/?region=cn-north-4&locale=zh-cn#/ticketindex/serviceTickets,紧急情况下可以拨打4000-955-988进行求助。
若有关于华为云的功能建议、产品缺陷及用户体验等,可通过云声平台提出,我们会尽快确认并给您回复,再次感谢您的支持与关注!