全部建议
>
建议详情
- 预审中
- 预审通过
- 已采纳
- 4 已实现
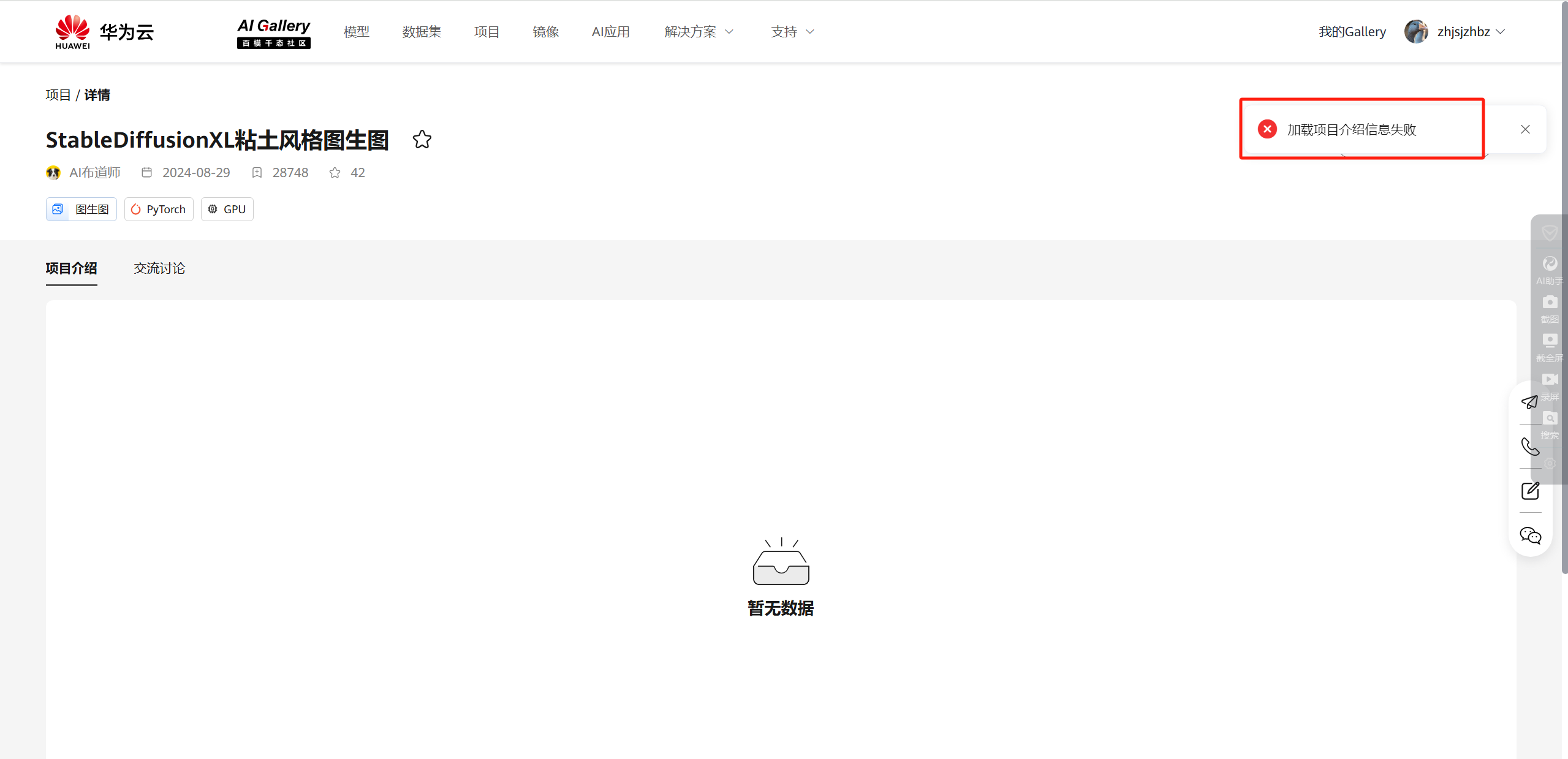
【用户体验】【开发者体验官】ModelArts:一键玩转丑萌黏土风滤镜加载项目介绍信息失败 已实现 编辑 删除
- AI开发平台ModelArts
- 云声
- AI基础平台
场景描述:
体验地址:https://pangu.huaweicloud.cn/gallery/asset-detail.html?id=f35e04de-997a-43dc-81ff-4c8219318b60

建议方案:
不知道是不是bug导致,多次尝试仍是如此
周周的奇妙编程
发布于 2024-12-23 10:07:55
2024-12-23
2451 1
0%
0%
取消
发表
0/1000
+ 插入图片0/4
仅支持JPG、JPEG、PNG、GIF,数量不超过4张且每张大小不超过2MB
0%
0%
删除建议
全部评论(1)
评论(1)
非常感谢您的反馈,您的问题已移交至专业工程师进行对接,可通过链接查看:https://console.huaweicloud.cn/ticket/?region=cn-north-4&locale=zh-cn#/ticketindex/serviceTickets,紧急情况下可以拨打4000-955-988进行求助。
若有关于华为云的功能建议、产品缺陷及用户体验等,可通过云声平台提出,我们会尽快确认并给您回复,再次感谢您的支持与关注!