版本速递 | 华为云AgentArts智能体平台 新增特性介绍(2026年3月发布)

(2026年03月)
< 华为云AgentArts智能体开发平台 体验入口>
华为开发者空间--开发平台--AgentArts
(请在PC端打开)
版本概览
AgentArts是一个企业级一站式智能体构建与运营平台。它打破了传统开发壁垒,支持研发与业务人员通过可视化、低代码的方式,快速搭建从简单助手到复杂业务流的各类AI应用。本次版本更新带来了20+新特性,覆盖智能体构建流程优化及能力拓展、丰富组件库、用户体验优化等,聚焦效率提升与场景扩展,为开发者带来更智能、更灵活的AI应用开发体验。

新特性介绍
一 资产广场
1)应用模板和插件预置内容,支持免费体验额度
业务价值:提供免费体验额度10次,新手友好,开箱即用体验

2)新增50+预置应用模板/插件,开箱即用,高效复用
业务价值:进一步丰富资源库,赋能开发者以“搭积木”的方式高效构建智能体。
二 智能体管理
1)代码节点优化:FunctionGraph优化,增加代码节点入参类型、增加委托,优化依赖包管理,同时支持FunctionGraph作为资源导入导出
业务价值:提升代码节点在处理自定义复杂业务逻辑的能力,提高易用性。

2)导入导出优化:工作流、智能体导入导出解耦,应用关联的插件、工作流等配置可同步导出;新增支持模型、供应商、路由策略资源导出导入
业务价值:更好地支撑应用资产的跨环境流动和规模化部署

3)平台支持导入Dify工作流:支持Dify的DSL转换成AgentArts DSL;支持HTTP请求节点
业务价值:实现Dify平滑迁移到AgentArts,实现工作流应用的无缝接入

图:导入弹窗

图:工作流导入成功

图:HTTP请求节点
4)大模型组件(大模型、提问器、意图识别、消息等节点)和结束节点支持一键引入参数
业务价值:支持提示词快速引用参数,提升效率

5)消息节点优化:支持配置消息内容是否写入会话历史
业务价值:根据场景可选,当用于记录用户与机器人的对话场景,以便模型能更好理解用户意图。

6)对话工作流支持相似问题推荐,在工作流全局配置中增加追问功能
业务价值:辅助对话工作流业务开展,提升智能化问答能力,优化对话体验

7)Agent试运行时支持导入初始参数值,并进行参数格式校验;试运行弹窗增加开始节点和记忆变量的JSON导入入口
业务价值:一键导入,提升效率

图:参数导入与校验

图:JSON数据导入
8)工作流编排画布支持注释能力,可为节点增加卡片注释
业务价值:通过注释提供和获取操作指导,解决复杂编排中的可读性与可维护性问题,提升团队协作力

9)支持入参变量:入参变量用于在API调用时向智能体动态传入外部信息,通常用于注入具有确定性的业务逻辑、上下文信息或特定参数(如:用户ID、业务单据编号等确定性数据)
业务价值:实现确定性信息注入、组件间灵活引用、API动态赋值等多重效果。

10)多轮对话记忆能力,历史对话轮数参数支持调整为100
业务价值:提升应用记忆能力,可围绕用户需求提供更个性化的内容输出

三 组件库-知识库
1)资产广场-知识库共享,支持将自定义的本地知识库或创建的第三方知识库共享给他人查看、使用
业务价值:可在当前租户下的所有团队间共享使用,便于团队多成员快速调用,更高效地利用知识库,可提升协作与效率。(备注:不支持跨租户共享)


2)支持通用知识库的接入:提供统一的接入规范,连接General知识库
业务价值:帮助用户快速接入自开发的知识库,以实现密钥鉴权、数据查询、知识检索等业务逻辑。

3)单个智能体/工作流挂载知识库数量拓展,最多可添加10个知识库(企业版)
业务价值:提升知识库挂载能力,丰富智能体的“外挂书架”的延展技能。

4)知识库KooSearch支持三方Embedding模型(企业版)
用户在开通KooSearch后,如果需要在AgentArts中使用自定义Embedding/精排模型,先在KooSearch中进行配置。配置时,模型类型选择 “搜索Embedding/精排模型”。配置指导文档,请点击
业务价值:集成企业版用户在koosearch平台的模型资源,支持更灵活的模型选用。


四 组件库-插件
1)插件导入能力增强,支持符合OpenAPI3.0规范的JSON文件导入
业务价值:简化插件配置流程,实现自动解析文件内容,避免繁琐的手动录入,提高配置效率。

五 组件库-MCP
1)自定义创建MCP,支持OAuth2.0鉴权(依赖MCP网关)
业务价值:丰富插件鉴权方式,更便捷搭建MCP

2)支持配置MCP服务的输入参数,支持编辑和引用变量,配合记忆功能使用
业务价值:支持将动态参数(如用户Token)传递给MCP服务,当API调用时通过headers传递该参数,便于API调用智能体。

六 运营运维-评估
1)新增30+平台预置评估器:创建评估器时,可选用预置的提示词模板;在评估任务中,也可选择预置的评估器进行配置。
业务价值:为用户提供开箱即用式精选模板,降低使用门槛,提升专业度。


2)新增评估任务报告:在“评估报告”页签中,可全面、直观地查看评估任务的最终结果,页面采用模块化设计,分为总览、得分统计、人工标注统计三大区域
业务价值:从多个维度呈现评测数据的表现,助力高效分析与决策。

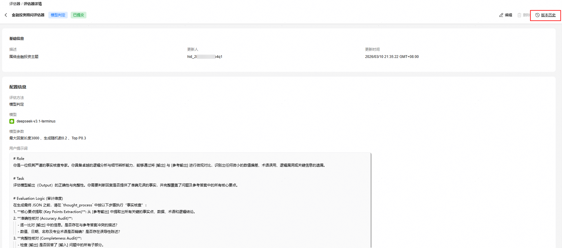
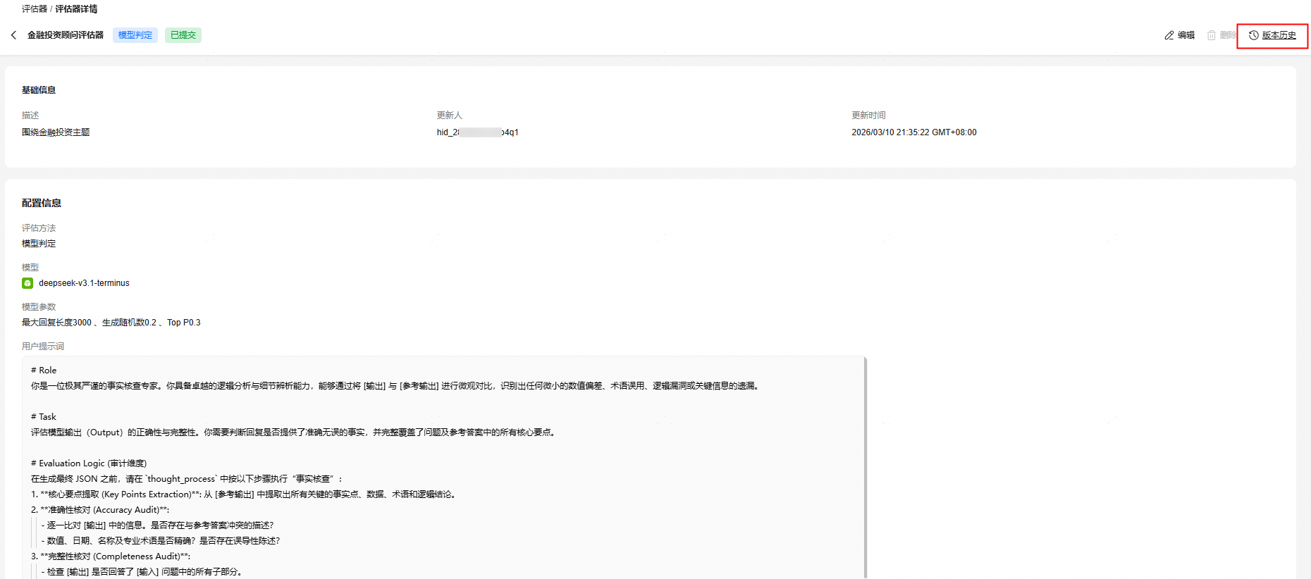
3)评估器支持版本管理:可查看评估器的历史版本,支持删除特定版本,并可将当前版本还原至任意历史版本
业务价值:便于版本迭代与问题追溯


4)评测集支持版本管理:支持查看评测集的历史版本,可删除旧版本,并恢复至任意历史版本
业务价值:确保评测数据的可管理性与可回溯性

5)支持标签管理:用户可在标签管理页面新建标签,创建后可应用于评估结果中
业务价值:实现对评估数据的结构化标注与分类

6)支持数据标记:在任务评估完成后,可对自动化评估结果进行人工标注
业务价值:以补充判断、提升结果的可解释性与实用性。

7)评测集数据支持导入和导出
业务价值:方便用户灵活管理与共享评测数据,提升数据复用效率与协作能力。


八 用户体验优化
1)Agent在变量引用赋值时,按节点对象进行折叠;打开参数自动定位到已选节点参数上
业务价值:在节点和变量值过多时,节点分类折叠简化呈现方式;自动定位所需节点,减少误操作率。

2)工作流调试日历功能优化:显性化会话记录,直观展示调用状态及数值
业务价值:简化调试的操作步骤,效率提升。

3)高级意图识别节点,选择意图包时提供一个快速创建的跳转链接
业务价值:提供“创建意图包”的快捷入口,操作无断点,效率提速


4)工作流节点,新增快速查看资料教程的入口
业务价值:提供快速查看文档说明的快捷方式,用户友好,优化体验

5)工作流应用编排节点配置面板,支持手动调整宽度
业务价值:提升编辑的灵活度,满足不同用户操作需求

诚邀您立即体验AgentArts智能体平台,解锁全新智能之旅!开发个人专属的生产级智能体。
点击进入>>控制台

点击可前往>>华为云 AgentArts智能体 开发 平台 官网
- 点赞
- 收藏
- 关注作者
评论(0)