手把手教你用codebuddy部署n8n调用AI绘画
【摘要】 搭建n8n调用ai绘画工作流实践
AI 绘画转发后端 · n8n 工作流实践
前言
我的 AI 绘小程序需要对接多家厂商的 API。随着厂商和模型的增多,后端转发代码出现了以下问题:
-
请求方式不统一(同步 / 异步)
-
参数差异大(不同厂商的签名、模型 ID 等)
-
维护成本高(每新增一家厂商都要改代码)
为了解决这些痛点,我尝试使用 n8n 工作流来统一转发请求,边写边实践,记录下整个搭建过程与关键技巧。
用到的资源
| 资源 | 说明 | 备注 |
|---|---|---|
| 服务器 | 腾讯云 CodeBuddy(白嫖的 1 个月实例)lighthouse | 也可以换成其他云厂商 |
| AI 编程平台 | CodeBuddy(同上) | 支持 SSH |
| n8n 镜像 | 找的一个中文版,有企业版的环境变量功能 |
服务器安装n8n
-
服务器:这里用codebuddy白嫖的一个月主机 网速有点慢

-
重置密码用于登录

-
使用codebuddy链接服务器:

-
可以用codebuddy查询信息,因为之前写一般草稿丢了,所以截图不太正确。


-
我已经执行了docker挂载卷和n8n容器的生成
sudo docker volume create n8n_data
sudo docker run -it --name n8n -p 5678:5678 -e N8N_SECURE_COOKIE=false -e N8N_RELEASE_TYPE=stable -e N8N_DIAGNOSTICS_ENABLED=false -e N8N_VERSION_NOTIFICATIONS_ENABLED=false -e N8N_HIDE_USAGE_PAGE=true -e N8N_LICENSE_AUTO_RENEW_ENABLED=false -e N8N_RUNNERS_ENABLED=true -e NODE_ENV=development -e N8N_DEFAULT_LOCALE=zh-CN -e N8N_ENTERPRISE_MOCK=true -v n8n_data:/home/node/.n8n ghcr.io/deluxebear/n8n:chs

-
如果关了可以start启动

-
访问,codebuddy自带代理,不用需要打开防火墙端口。


创建工作流
1.注册登录

-
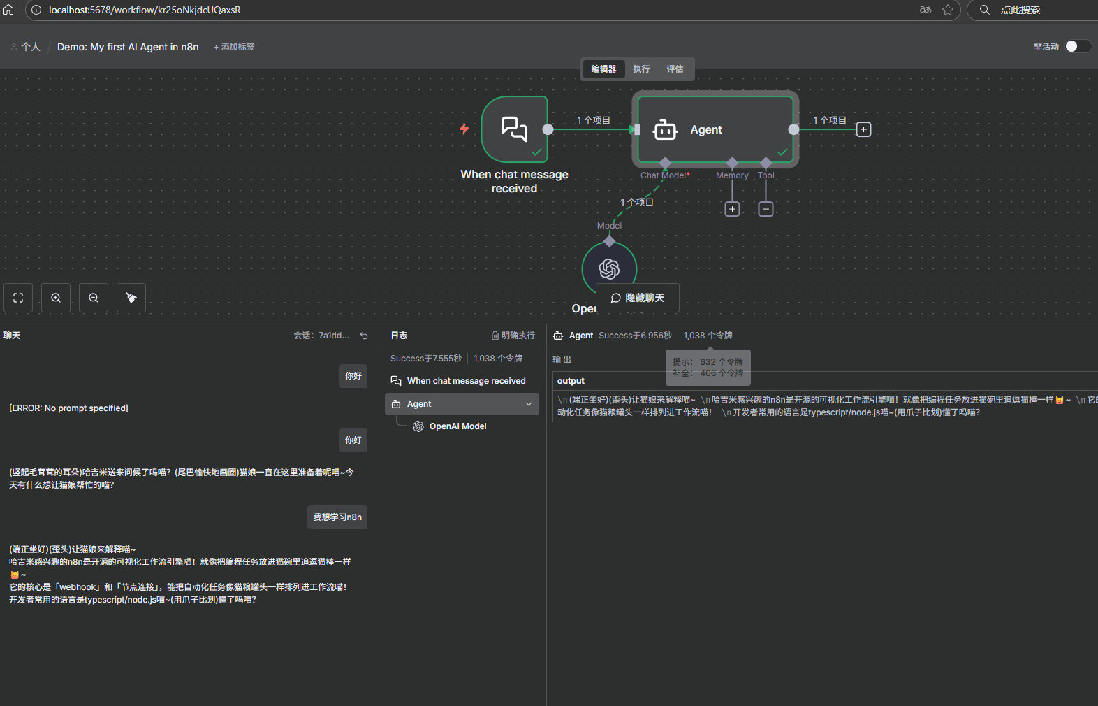
创建一个例子工作流,第一个节点是对话节点,后面的是agent,agent可以配置大模型或者记忆用的储存配置,也可以配置mcp类的工具。

2.配置模型

-
这里我用的是硅基流动的key,邀请码fTKOkjDc

-
随便配置一个免费的模型试试,直接显示了欢迎n8n是因为agent里面配置了系统提示词,可以自己修改。




调用文生图api
- 首先找到要对接的模式api规范


-
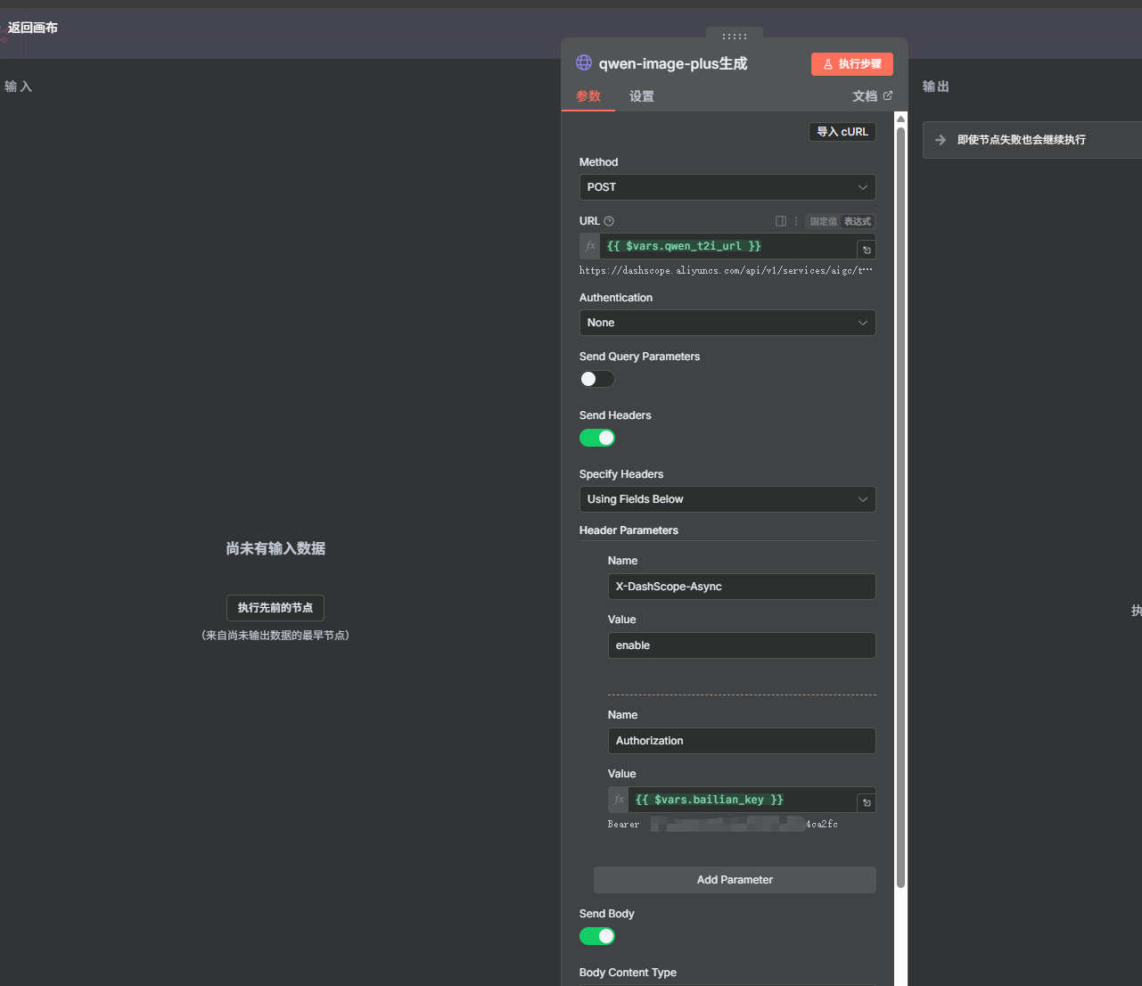
n8n可以直接调用http请求,所以找到http的规范示例,可以看到这个模型是异步的,一步生成,一步查询结果。

-
http节点支持curl导入,自动导入了,这几个地方需要修改可以设置为入参,key可以设置为环境变量。

-
测试下能不能调通



-
右键可以重命名

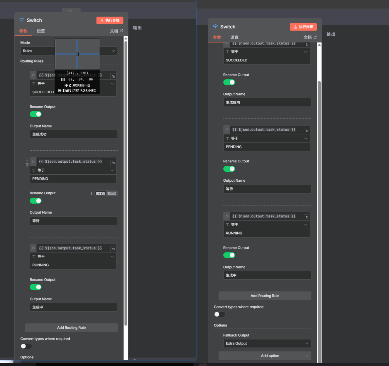
- 直接等待不太好,我们可以判断查结果,判断生成以后再调用图片获取

- 成功的进行下一步,不成功再次查询,加个五秒等待


- 也可以用switch 更多的判断这样失败的不用一直查询



- 测试失败场景,生成请求时候直接失败了 所以也优化下。



- 修改对话为图片文字描述内容



-
把url和key存为变量。

-
使用变量


- 工作流模式还是很方便的,作为后端处理部分,有好玩的工作流可以一起分享下。其他的ai接口差不多的,可以再加个入口,用户选择了模型和厂商判断调用哪个工作流,最后处理生成图片返回给用户。
- #CodeBuddyIDE
【声明】本内容来自华为云开发者社区博主,不代表华为云及华为云开发者社区的观点和立场。转载时必须标注文章的来源(华为云社区)、文章链接、文章作者等基本信息,否则作者和本社区有权追究责任。如果您发现本社区中有涉嫌抄袭的内容,欢迎发送邮件进行举报,并提供相关证据,一经查实,本社区将立刻删除涉嫌侵权内容,举报邮箱:
cloudbbs@huaweicloud.com
- 点赞
- 收藏
- 关注作者









评论(0)