基于华为开发者空间-云开发环境(容器)+MaaS实现智语灵犀-AI对话助手
一、概述
1. 案例介绍
华为开发者空间 ,是为全球开发者打造的专属开发者空间,致力于为每位开发者提供一台云主机、一套开发工具和云上存储空间,汇聚昇腾、鸿蒙、鲲鹏、GaussDB、欧拉等华为各项根技术的开发工具资源,并提供配套案例指导开发者从开发编码到应用调测,基于华为根技术生态高效便捷的知识学习、技术体验、应用创新。
本项目是华为开发者空间开发平台 - 云开发环境(容器) 部署的AI智能对话助手技术实践案例。该应用深度集成华为云MaaS(ModelArts as a Service)平台提供的DeepSeek-V3大语言模型,充分利用平台提供的百万级商用token处理能力,构建了一个能够处理长文本、多轮深度对话的智能对话系统。
AI智能对话助手技术架构上,项目采用Python+Gradio技术栈,基于华为MaaS平台的强大算力支持,实现了高性能的智能对话服务。
华为MaaS平台不仅提供高质量的DeepSeek-V3模型,更具备百万token的超长上下文处理能力,使得本应用能够支持复杂的多轮对话场景和长文档分析任务。前端采用Gradio框架构建响应式聊天界面,后端通过封装MaaS平台API,为用户提供流畅的智能对话体验。
2. 适用对象
• 企业
• 个人开发者
• 高校学生
3. 案例时间
本案例总时长预计60分钟。
4. 案例流程

说明:
1. 注册登录华为开发者空间 ,进入云开发环境(容器) 平台,web端实现容器的创建与开机操作;
2. PC本地通过VS Code安装Huawei Developer Space插件,远程连接操作云开发环境(容器)的;
3. 领取百万token代金券福利,登录MaaS平台,开通商用模型服务,获取模型调用参数API Key;
4. GitCode拉取智语灵犀 - AI对话助手代码,安装依赖,修改配置参数API Key;
5. 启动程序,在浏览器端测试验证智语灵犀 - AI对话助手。
二、基础环境与资源准备
1. 领取注册开发者空间
开发者空间是开发者专属的云上成长空间,预置免费华为根技术工具和资源,为开发者提供从学习、开发到部署的全旅程支持。点击免费领取 ,立即领取开发者空间。

注意:领取开发者空间,需要登录华为账号,如果没有,请注册华为账号并完成实名认证。
2. 云开发环境(容器)的创建及操作
登录华为开发者空间 - 云开发环境 平台,右侧页签选择容器,点击创建。

创建云开发环境(容器),平台为开发者提供了提供了三类容器模板:从空白创建、公开模板和私有模板。
• 从空白创建:预置标准的鲲鹏通用计算增强型 kc1/2vCPUs/4G/HCE。
• 公开模板:包含Go、Java、Node、Python、All In One等云开发环境(容器)模板,预置了标准的开发工具及环境基础。
• 私有模板:自行创建的私有模板。

以公开模板中的Python开发环境为例,这里对其进行选中,点右下角的确定。

在云开发环境(容器)配置页面,基础配置板块,填写开发环境名称:test。高级配置板块,镜像名称选择Python。
创建云开发环境(容器)参数说明:
|
参数 |
参数说明 |
样例 |
|
|
开发环境名称 |
必填,可包含数字、字母、下划线,不能以数字开头,长度不超过15个字符。 |
test |
|
|
CPU类型 |
默认鲲鹏配置。 |
不可更改 |
|
|
CPU配额 |
默认2C配置。 |
不可更改 |
|
|
内存配额 |
默认4G配置。 |
不可更改 |
|
|
镜像名称 |
必填,根据其预置工具不同,公共模板包含All In One、Go、Java、Python、Node等云开发环境(容器)模板,开发者可根据实际情况进行选择 |
python |
|
|
环境变量 |
选填,多个键值对之间使用英文分号分隔,如:key1=value1;key2=value2;变量名称只能由字母、数字和下划线组成,且只能以字母或下划线开头,变量名称与变量值长度不能超过128个字符;最多可添加50个环境变量。 |
/ |
|
|
工作目录 |
默认目录/workspace。 |
不可更改 |
|
|
运行用户 |
默认root。 |
不可更改 |
配置完成后,点下方的创建开发环境按钮,创建云开发环境(容器)test提交成功,状态为创建中,云开发环境(容器)创建大约需要2分钟。

云开发环境(容器)创建完成后,可以在容器页签的开发环境列表中查看详细信息,其状态变更为已就绪。

点击云开发环境(容器)test操作栏更多,选择开机。

执行开机操作后,云开发环境(容器)test状态由已就绪变为开机中。

开机需耗时1~3分钟,完成开机后,状态变为运行中。
3. VS Code远程连接云开发环境(容器)
华为开发者空间 - 云开发环境(容器)支持VS Code等IDE远程连接。在云开发环境(容器)“test”操作栏点远程连接 > VS Code。
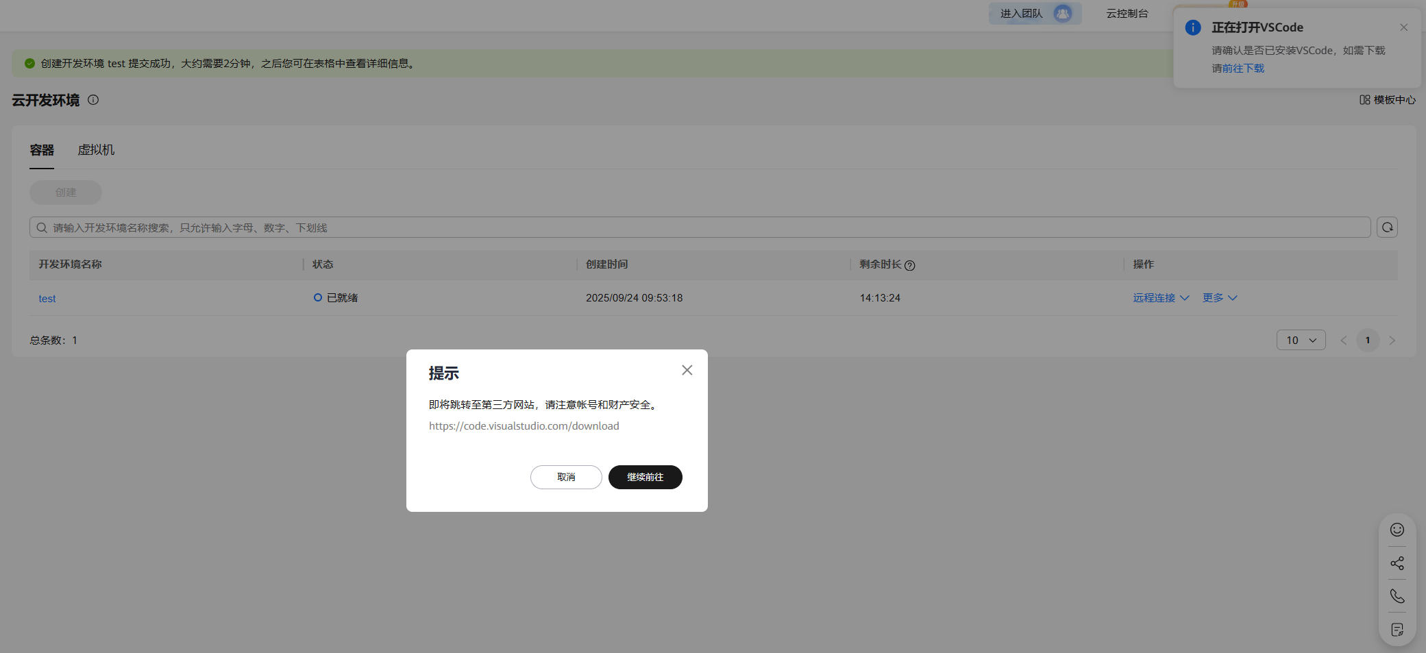
注:若Visual Studio Code未安装,请点前往下载,然后点继续前往,跳转官网,手动下载安装。

若VS Code已经在PC本地安装,Google浏览器将会提示“要打开Visual Studio Code吗?”,点击打开Visual Studio Code。

3.1 安装插件
打开VS Code后,提示安装Huawei Developer Space,点Install Extension and Open URI。

3.2 授权/认证与登录
插件安装完成后,会自动打开并提示跳转开发者空间登录,选择允许。

提示是否打开网站,选择Open。

网站自动跳转,此处选择确认授权。

返回VS Code,显示登录成功。

注意:如果登录的是未实名/未签署协议的帐号,首次进入会提示跳转至web实名/签署协议,若是关了弹框,点击创建的时候会再次提醒。
3.3 远程连接云开发环境
Remote SSH远程连接云开发环境(容器),通过打开操作实现。打开操作可以通过云开发环境(容器)列表中,容器右侧的Open按钮打开,也可以通过快捷键Ctrl+Shift+P,在搜索框中的devSpace.devEnv:Open操作打开。

执行打开操作后,选择用户名和端口号,此处为默认的用户名root。

此处为默认的端口号22。

此时VS Code自动打开一个新的窗口,并提示选择连接的操作系统,此处选择Linux。

选择Continue:

VS Code Server下载完成之后,弹出弹窗,我们勾选Trust the authors of all files in the parent folder,然后点击:Yes,I trust the authors。

与云开发环境(容器)test的Remote SSH远程连接被成功创建。

4. 领取百万免费福利
4.1 登录华为开发者空间,领取百万token代金券福利
华为开发者空间为开发者带来百万token代金券福利,点击领取链接 按照指引进行代金券的领取和套餐包的购买。


领取成功后可在费用中心优惠券 中查看。

4.2 开通商用模型服务
代金券领取完毕后前往华为云ModelArts Studio(MaaS)平台开通商用模型。本案例中选用更加通用的DeepSeek-V3模型。
进入MaaS控制台页面 ,左侧导航栏点模型推理 → 在线推理,右侧预置服务 → 商用服务页签,在下侧的商用服务列表中找到DeepSeek-V3-64K,操作栏点开通服务。

然后在弹出的商用服务中,勾选服务声明,点击一键开通。

4.3 获取模型调用参数
这里拿DeepSeek-R1-64K模型为例,开通完毕后点击调用说明,版本选择DeepSeek-R1主推版。

在右侧弹出的调用说明中,提供了Rest API和OpenAI SDK两种调用方式,本案例中选择Rest API。

Rest API页签可以得到API地址、model模型两个关键参数以及Python调用示例代码。
点“步骤一: 获取API Key”下的API Key管理,或者直接在左侧导航栏选择管理与统计 → API Key管理,打开API Key管理页。

在API Key管理页,点右上角创建API Key。在弹出的配置弹窗中,标签和描述可以自定义,输入完毕后点击确定。

在弹出的“您的密钥”弹窗中,保存密钥并关闭弹窗。
注:这是唯一一次查看此API Key的机会,请将其保存在安全且可访问的地方。此后将无法查看它,但可以随时创建新的API Key。
三、智语灵犀 - AI对话助手
1.智语灵犀 - AI对话助手功能介绍
AI智能对话助手是一个基于DeepSeek大模型的智能聊天应用,提供美观的Web界面和流畅的对话体验。项目采用Python + Gradio,结合华为云MaaS平台百万免费商用token,配置DeepSeek-V3大模型。
项目结构如下:
ai_chat_assistant/ ├── main.py # 主程序入口 ├── config.py # 配置文件 ├── chat_assistant.py # 聊天助手核心类 ├── styles.css # 样式文件 ├── requirements.txt # Python依赖 └── README.md # 项目文档
1.1 main.py主程序入口
核心功能:
• 应用程序的启动入口
• 创建和管理Gradio Web界面
• 处理用户界面交互逻辑
• 协调各个模块之间的调用
主要职责:
• 加载CSS样式文件
• 创建聊天界面布局
• 绑定用户交互事件
• 启动Web服务器
• 调用聊天助手处理用户输入
1.2 config.py配置文件
核心功能:
• 集中管理所有配置参数
• 提供统一的配置访问接口
• 分离配置与代码逻辑
包含的配置类别:
• API配置:API密钥、请求地址、模型名称
• 应用配置:应用名称、标题、副标题
• 界面配置:服务器设置、界面参数
• 头像配置:用户和AI的头像URL
• 系统提示:AI助手的系统角色设定
1.3 chat_assistant.py核心业务逻辑
核心功能:
• 封装与DeepSeek API的通信
• 处理对话逻辑和消息历史
• 管理API请求和响应
主要类和方法:
• SimpleChatAssistant 类
o __init__(): 初始化API配置
o chat(): 处理对话请求,构建消息历史
• 错误处理和异常管理
• HTTP请求发送和响应解析
1.4 styles.css样式文件
核心功能:
• 定义应用程序的视觉样式
• 提供一致的用户界面体验
• 响应式设计和主题适配
样式范围:
• 布局样式:容器、间距、对齐
• 组件样式:聊天框、输入框、按钮
• 消息样式:用户消息、AI消息气泡
• 交互样式:悬停效果、焦点状态
• 主题适配:系统颜色变量使用
1.5 requirements.txt依赖管理
核心功能:
• 列出项目运行所需的所有Python包
• 确保环境一致性
• 简化部署和安装过程
包含的依赖:
• gradio: Web界面框架
• requests: HTTP请求库
• urllib3: URL处理库
2. 获取智语灵犀 - AI对话助手代码
2.1 新建项目文件
在/workspace/python目录下创建ai_chat_assistant文件夹。
cd /workspace/python/ mkdir ai_chat_assistant cd ai_chat_assistant

2.2 下载代码
点击Source Control图标,然后点Initialize Repository。

点CHANGES右侧的 ··· 图标,在下拉菜单中选择Clone。

输入代码仓地址,Clone from URL:https://gitcode.com/sinat_41661654/chat_assistant.git

选择代码仓目录:/workspace/python/ai_chat_assistant/,点Select as Repository Destination。

然后点Open,将此目录设置为本地代码仓。

加载结束后的状态如下:

3. 安装项目依赖
3.1 创建并激活虚拟环境
python -m venv venv source venv/bin/activate

3.2 安装项目依赖
pip3 install -r requirements.txt

4. 修改配置文件,配置API Key
打开配置文件config.py,修改配置参数。将配置文件中的your_API_Key替换为“二、基础环境与资源准备”章中的“4. 领取百万免费福利”节最后获取到的API Key。
# API配置
API_CONFIG = {
"api_key": "your_API_Key", # 替换为你的实际API密钥
"base_url": "https://api.modelarts-maas.com/v1/chat/completions",
"model": "DeepSeek-V3"
}
5. 测试体验智语灵犀 - AI对话助手
在VS Code终端窗口中运行如下命令,启动智语灵犀 - AI对话助手。
python main.py

在VS Code弹出的对话框中点Open in Browser,或者直接在浏览器中打开:http://localhost:7860/

输入测试问题:“你好,请帮我简单介绍一下华为开发者空间”,智语灵犀 - AI对话助手正确回答。


至此,基于华为开发者空间-云开发环境(容器)+MaaS实现智语灵犀 - AI对话助手案例结束,各位开发者快来华为开发者空间体验吧。
- 点赞
- 收藏
- 关注作者
评论(0)