基于节点化工作流的双条件控制:Stable Diffusion中ControlNet与IP-Adapter的协同
ComfyUI 是一个基于节点化流程设计的开源 AI 绘画工具,它通过模块化的节点连接方式,让用户能够自由构建高度定制化的图像生成工作流。

正向提示:beautiful scenery nature glass bottle landscape, purple galaxy bottle
反向提示:text, watermark,naked
与传统的 WebUI 相比,ComfyUI 不仅支持更精细的参数控制和流程设计,还允许在本地运行,保障数据隐私。自 2023 年由 Comfyanonymous 创建以来,其开源生态不断丰富,社区提供了大量插件和工作流模板,大幅降低了使用门槛。

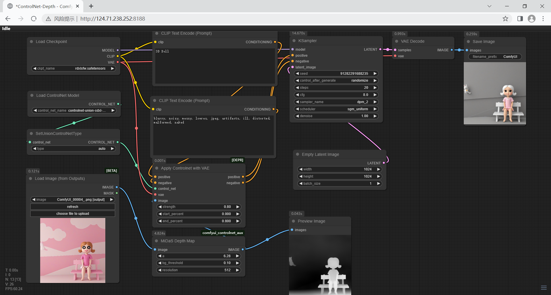
在整个工作流中,Checkpoint 节点承担着模型加载与初始化的核心角色。它输出三个关键组件:MODEL(即 U-Net 结构)、CLIP 文本编码器和 VAE 变分自编码器。U-Net 负责去噪和图像迭代生成,需连接至采样器(如 KSampler);CLIP 则处理文本提示词,将自然语言转换为生成过程可理解的特征向量;VAE 则负责潜空间与像素空间之间的编码和解码,是最终图像生成或图像重建的基础。
文本编码环节通过 CLIP 节点实现多模态语义对齐。用户输入的正向提示词(如“赛博朋克城市,霓虹灯光,雨夜”)用于引导生成内容,反向提示词(如“模糊,畸变,水印”)则用于排除不良特征。
在生成流程中,潜空间(Latent Space)作为 Stable Diffusion 的核心抽象表示,将高维图像数据压缩至低维特征空间,既提高了计算效率,也保留了语义信息。
用户可通过“空Latent图像”(Empty Latent Image)节点指定生成图像的初始分辨率与批大小(batch size),以此作为采样器(如 KSampler)的随机噪声输入起点,这是文生图(text-to-image)的标准流程。
在图生图(img-to-img)任务中,该随机初始潜空间通常被替换为来自具体图像的编码潜表示。具体做法是:将输入图像送入VAE编码器(VAE Encode)节点,编码器会把像素图像压缩成在潜空间中对应的低维张量。随后,这个蕴含了原图视觉特征的Latent将作为采样器的输入,再结合文本提示词和控制参数(如降噪强度Denoise),指导模型在原有图像结构基础上进行有条件的重绘与风格迁移。这一机制将文生图的“从零生成”转变为图生图的“基于语义的编辑”,实现了图像修改、风格化及局部重绘等复杂应用。

K采样器(K-Sampler)是执行扩散过程的关键节点,其通过迭代去噪生成潜空间中的图像表示。其中,种子(Seed)控制随机性以实现结果复现,步数(Steps)影响迭代细致度,CFG 权重调整文本引导强度,而调度器(Scheduler)则决定了噪声衰减策略,例如 DDIM 侧重速度、Euler 强调细节、LMS 寻求平衡。降噪强度(Denoise)参数尤其重要,它在 img2img 任务中控制编辑幅度,可用于局部重绘或风格迁移。
最后,VAE 解码器将潜空间中的低维表示解码为高质量像素图像,完成从抽象特征到可视化结果的转换。这一节点虽处于流程末端,却是输出最终图像不可或缺的一环。
在ComfyUI的节点化工作流中,ControlNet与IP-Adapter的联合使用代表了当前图像生成领域最前沿的精准控制范式。核心思想是解耦与控制:将图像生成中最关键的两个维度——“结构构图” 与 “风格语义”——进行分离控制,从而实现前所未有的创作自由度。ControlNet扮演的是“骨架工程师”,它负责严格规定生成的几何结构、空间布局和人体姿态;而IP-Adapter则是“灵魂画师”,负责注入参考图像的艺术风格、纹理质感与整体氛围。
IP-Adapter的技术突破在于实现了“图像即提示词”(Image as Prompt)。它通过一个预训练的视觉编码器(通常是CLIP的ViT)将参考图像编码到一个与文本嵌入空间对齐的特征空间。这些图像特征随后被作为交叉注意力的键值对,与文本提示词一同引导生成过程。这就好比您不仅用文字告诉模型“画一个城堡”,还直接给它看了一张莫奈的画作,说:“就按这个感觉来画”。因此,IP-Adapter能极其高效地迁移风格、保持角色一致性,甚至复现参考图中难以用文字描述的微妙光影和情绪。

ControlNet通过一种独特的“旁路连接”架构,将输入条件(如Canny边缘图、深度图、OpenPose姿态图)编码为一系列特征图,这些特征图在U-Net的每一步去噪过程中作为空间约束,直接调制扩散模型的中间特征,确保生成结果在结构上与输入条件毫厘不差。这意味着您可以用一张简单的建筑线稿,精确生成一座具有复杂光影的哥特式城堡,其轮廓却与您的线稿完全一致。




一个典型的高级工作流是:“IP-Adapter提供风格+ControlNet锁定结构+文本提示词补充细节”。例如:
- 使用一张铅笔素描(Canny Edge)作为ControlNet输入,锁定人物的复杂姿态和构图。
- 使用一张古典油画作为IP-Adapter的输入,定义整体的色彩笔触和光影风格。
- 在文本提示词中详细描述“一位身着丝绸长裙的东方公主,珠宝璀璨”,来添加素描和油画中都不存在的细节内容。
这种多条件控制机制将Stable Diffusion从一个随机的生成器,升级为一个高度可控、可预测的视觉内容生产引擎。它不仅极大地降低了高质量艺术创作的门槛,更为专业创作者进行商业化应用(如游戏角色设计、广告素材制作、概念艺术迭代)提供了稳定、可批量生产的解决方案。
附录:环境
nvidia-smi
Wed Sep 17 16:47:00 2025
+-----------------------------------------------------------------------------+
| NVIDIA-SMI 520.61.05 Driver Version: 520.61.05 CUDA Version: 11.8 |
|-------------------------------+----------------------+----------------------+
| GPU Name Persistence-M| Bus-Id Disp.A | Volatile Uncorr. ECC |
| Fan Temp Perf Pwr:Usage/Cap| Memory-Usage | GPU-Util Compute M. |
| | | MIG M. |
|===============================+======================+======================|
| 0 Tesla V100-PCIE... Off | 00000000:00:0D.0 Off | Off |
| N/A 48C P0 40W / 250W | 7188MiB / 16384MiB | 0% Default |
| | | N/A |
+-------------------------------+----------------------+----------------------+
+-----------------------------------------------------------------------------+
| Processes: |
| GPU GI CI PID Type Process name GPU Memory |
| ID ID Usage |
|=============================================================================|
| 0 N/A N/A 1904 C python 7184MiB |
+-----------------------------------------------------------------------------+
CentOS Linux release 7.5.1804 (Core)
Python 3.11.11 (main, Dec 11 2024, 16:28:39) [GCC 11.2.0]
Pytorch 2.5.1+cu118
Arguments /home/comfyui/main.py --listen 0.0.0.0
RAM Total 125.75 GB
RAM Free 116.17 GB
Devices
Name cuda:0 Tesla V100-PCIE-16GB : cudaMallocAsync
VRAM Total 15.78 GB
VRAM Free 8.9 GB
Torch VRAM Total 6.63 GB
Torch VRAM Free 140.46 MB

本文素材来自于 华为云开发者云实验-AI打造专属企业风格海报
- 点赞
- 收藏
- 关注作者
评论(0)