基于JavaAPIforKml实现Kml 2.2版本的全量解析实践-以两步路网站为例
目录
前言
随着地理信息技术的快速发展,地理空间数据的共享和可视化已成为现代信息技术的重要组成部分。KML(Keyhole Markup Language)作为一种基于XML的标记语言,因其简单易用、结构清晰以及与Google Earth等地理信息平台的无缝集成,已成为地理空间数据交换和展示的标准格式之一。KML 2.2版本作为其最新规范,不仅保留了早期版本的核心功能,还引入了更多复杂地理数据的表达能力,如三维模型、时间序列、网络链接等,为地理信息的多样化展示提供了强有力的支持。然而,KML文件的复杂性也给数据解析带来了挑战。一个典型的KML文件可能包含嵌套的地理对象、样式定义、扩展字段以及动态数据链接,这些内容的解析需要对KML规范有深入的理解,并结合高效的解析工具。Java API for KML(JAK)作为一款开源的KML解析和生成工具,提供了对KML 2.2版本的全面支持,能够自动解析KML文件的结构,提取地理数据,并将其转换为Java对象,从而简化了KML数据的处理流程。

本文以“两步路”网站为例,探讨基于Java API for KML实现KML 2.2版本全量解析的实践方法。两步路网站作为一个专注于户外路线分享的平台,用户上传的路线数据通常以KML格式存储,这些数据包含了丰富的地理信息,如路径点、轨迹、地标、样式等。通过解析这些KML文件,不仅可以实现路线数据的可视化展示,还能进一步挖掘数据中的潜在价值,为用户提供更多个性化的服务。在实践中,我们首先介绍了KML 2.2版本的核心特性和Java API for KML的基本功能,然后详细阐述了如何利用JAK实现KML文件的全量解析。通过代码示例和实际案例,展示了如何提取KML文件中的地理对象、样式信息以及扩展字段,并将其转换为Java对象进行后续处理。此外,我们还探讨了解析过程中可能遇到的常见问题及其解决方案,如嵌套结构的处理、动态数据的解析以及性能优化等。
本文的目标是为地理信息开发者提供一个基于Java API for KML的完整解析方案,帮助大家更高效地处理KML 2.2版本的复杂数据。通过结合两步路网站的实际应用场景,我们不仅验证了JAK在解析KML文件方面的有效性和灵活性,还展示了其在实际项目中的应用潜力。希望本文的实践经验和方法能够为相关领域的开发者提供参考和借鉴,推动KML技术在地理信息领域的进一步应用和发展。
一、关于两步路网站
深圳市两步路信息技术有限公司是一家专注于位置定位服务(LBS)及其周边应用的科技企业,其打造的"两步路"平台是全国领先的专业户外平台,旗下产品有两步路户外助手APP和两步路户外网。多年来,两步路始终以“探索新世界,安全户外行”的理念服务广大户外爱好者,曾举办、协办的大型活动有:第三届中国百色山地户外挑战赛、首届全国攀岩精英赛、全能五仕挑战赛、为爱健行徒步大会、北回归线上的足迹、红牛24小时越野系列赛等......
两步路户外网是一个户外资源共享和社区互动网站。在这里,您可以参加精彩户外活动;搜索海量户外轨迹路线;购买精选户外专业装备;加入热门户外互动社区,组建周边户外圈子。两步路户外网是您户外出行贴心、专业的好伙伴。

1、相关功能
网站提供以下的功能,
-
行前:
-
搜索线路:搜索轨迹线路,下载离线地图,为出行作规划导航。
-
约伴出行: 寻找线路活动,你也可以自己发布活动约伴出行;
购买装备:在户外商城购置专业实惠的户外装备和周全贴心的户外保险;
-
行中:
-
标注轨迹:记录出行线路轨迹,用文字、语音、图片、视频标注轨迹点;
组队定位:若组队出行,有网络的情况下,队员之间可通过网络进行位置共享及互动,无网络的情况下,也可通过行影手麦组队,实现即时语音沟通和GPS定位;
安全救援:如遭遇突发情况,可触发紧急呼救,召附近集户外救援队伍;
-
行后:
-
总结点评:您可以点评此次活动质量,点评户外装备性能;
轨迹备份:整理出行期间所有的轨迹,整理备份,上传至云端;
社区分享:制作攻略游记,发表心得体会,在社区中与驴友互动分享;
以上功能列表来源于官方网站,个人觉得这个网站做的非常不错,满足了我们爬山运动的需求,同时带有较强的社交属性。其中包含的轨迹信息非常值得研究。我们可以切换城市后,查看家或者工作地点附近的轨迹信息,界面如下:

在这里可以看到很详细的该条路线的所有信息。 如果感兴趣的大家可以在网站上注册成为会员,然后就可以根据需要将这条行动轨迹进行下载到本地进行分享,同时可以对应的位置的定位。
2、数据结构介绍
这里以长沙市岳麓山的某一条行动路线为例,使用注册好账号登录到系统中,然后下载KML格式的数据,在本地的文件信息格式如下:

通过右边的XML层次结构可以看到,这份KML数据包含的节点主要包含name、description、author,以及 ExtendedData、n个style样式对象和n个 Folder对象。在Folder对象就中包含了详细的位置和时序信息。
二、JAK的集成与实现
在了解了这个KML文件的相关结构之后,我们就可以使用JAK组件来进行数据的解析。本节将从JAK的相关类、JAK的实际处理以及JAK的解析成果出发,详细介绍如何使用JAK来进行相应数据的解析。
1、JAK类图简介
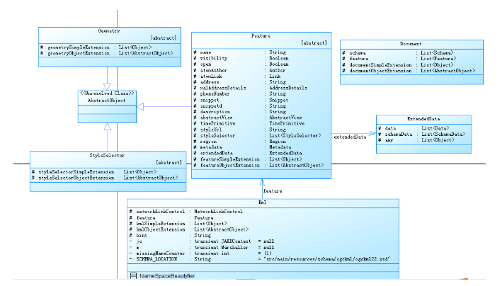
首先依然来介绍一下JAK的相关类,在之前的博客中我们也曾经对JAK组件进行了简单的介绍。纯Java实现Google地图的KMZ和KML文件的解析。原来的KML数据比较简单,因此没有深入的介绍。由于本文涉及完整解析,因此有必要对JAK的相关类进行简单介绍,让大家学习起来更加轻松。首先来看一下类图:

通过类图可以看到,其实解析的组件就是解析XML,然后去转换成对应的JavaBean的。这是基本的原理介绍。为了简单示例,这里仅介绍有所涉及的主要类,其它的一些辅助类或者父类不在此进行详细描述。主要用的是一个Document类、Feature类、Kml类、ExtendedData类、StyleSelector类和Geometry类。在后续的解析中还有一个很重要的Placemark类。在这份轨迹数据中,其中有大量的重复子类进行展示,因此要求我们对这些子类信息非常熟悉,在繁杂的数据挖掘和展示中不会出错。


2、解析最外层数据
在了解了相关后台的类之后,我们来看一下实际如何解析这些数据。根据KML文档的结构,首先我们可以解析最外层的元数据信息,代码如下:
// 解析 KML 文件
Kml kml = Kml.unmarshal(kmlFile);
Feature feature = kml.getFeature();
System.out.println("step1、解析基本信息");
System.out.println("获取基本信息 start......");
System.out.println(feature.getDescription());
System.out.println(feature.getName());
System.out.println(feature.getSnippetd());
System.out.println("获取基本信息 end ......");
程序运行后获取的信息如下:
step1、解析基本信息
获取基本信息 start......
岳麓山“爱心线”徒步
通过“两步路”生成,http://www.2bulu.com
获取基本信息 end ......
3、解析扩展元数据和样式
解析扩展元数据和样式信息的关键代码如下:
System.out.println("step2、解析扩展信息 start......");
ExtendedData extendedData = feature.getExtendedData();
List<Data> dataList = extendedData.getData();
for (Data data : dataList) {
System.out.println(data.getName() + "\t" + data.getValue());
}
System.out.println("step2、解析扩展信息 end......");
List<SchemaData> schemaDataList = extendedData.getSchemaData();
for(SchemaData data : schemaDataList) {
System.out.println(data.getTargetId() + "\t" + data.getSchemaUrl());
}
System.out.println("**************************************");
List<StyleSelector> styleSelectorList = feature.getStyleSelector();
for(StyleSelector style : styleSelectorList) {
System.out.println(style.getId() + style.getObjectSimpleExtension());
}
程序运行后获得的信息如下:

4、递归循环解析Feature
递归循环解析Feature的关键代码如下:
private static void printFeature(Feature feature) {
if (feature != null) {
// 获取第一层节点
List<Feature> firstLayerNodes = getFirstLayerNodes(feature);
// 遍历第一层节点并打印其值
for (Feature node : firstLayerNodes) {
System.out.println(node.getName()+ "\t start");
printNodeValues(node);
ExtendedData extendedData = node.getExtendedData();
if(null != extendedData) {
List<Data> dataList = extendedData.getData();
for (Data data : dataList) {
System.out.println(data.getName() + "\t" + data.getValue());
}
}
printFeature(node);
System.out.println(node.getName()+ "\t end");
}
}
}
运行后的结果如下:

5、解析具体的数据
解析具体数据的代码如下:
private static void printNodeValues(Feature feature) {
if (feature instanceof Placemark) {
Placemark placemark = (Placemark) feature;
System.out.println("Placemark Name: " + placemark.getName());
System.out.println("Placemark Description: " + placemark.getDescription());
Geometry geometry = placemark.getGeometry();
TimePrimitive time = placemark.getTimePrimitive();
//step1、解析时间
if(time instanceof TimeStamp) {
TimeStamp timeStamp = (TimeStamp)time;
System.out.println("时间===>"+timeStamp.getWhen());
}
//step2、解析空间数据
if (geometry instanceof Point) {
Point point = (Point) geometry;
System.out.println("海拔高度:" + point.getCoordinates().get(0).getAltitude());
System.out.println("Point Coordinates: " + point.getCoordinates());
} else if (geometry instanceof LineString) {
LineString lineString = (LineString) geometry;
System.out.println("LineString Coordinates: " + lineString.getCoordinates());
} else if (geometry instanceof Polygon) {
Polygon polygon = (Polygon) geometry;
System.out.println("Polygon Coordinates: " + polygon.getOuterBoundaryIs().getLinearRing().getCoordinates());
}
// step3、解析track信息
if(geometry instanceof Track) {
Track track = (Track)geometry;
List<String> coordList = track.getCoord();
System.out.println(coordList);
List<Data> dataList = track.getExtendedData().getData();
for (Data data : dataList) {
System.out.println(data.getName() + "\t" + data.getValue());
}
List<String> when = track.getWhen();
System.out.println(when);
}
} else if (feature instanceof Document) {
Document document = (Document) feature;
System.out.println("Document Name: " + document.getName());
System.out.println("Document Description: " + document.getDescription());
} else if (feature instanceof Folder) {
Folder folder = (Folder) feature;
System.out.println("Folder Name: " + folder.getName());
System.out.println("Folder Description: " + folder.getDescription());
}
}
这里不仅仅实现对空间数据的解析,同时实现了对时序中的时序的采集。这些数据在后期对于数据分析作用很大。程序运行后的效果如下:

至此,完成的KML完整解析提取就实现完毕。
三、结论
以上就是本文的主要内容,本文以“两步路”网站为例,探讨基于Java API for KML实现KML 2.2版本全量解析的实践方法。本文的目标是为地理信息开发者提供一个基于Java API for KML的完整解析方案,帮助大家更高效地处理KML 2.2版本的复杂数据。通过结合两步路网站的实际应用场景,我们不仅验证了JAK在解析KML文件方面的有效性和灵活性,还展示了其在实际项目中的应用潜力。希望本文的实践经验和方法能够为相关领域的开发者提供参考和借鉴,推动KML技术在地理信息领域的进一步应用和发展。行文仓促,定有不足之处,欢迎各位朋友在评论区批评指正,不胜感激。
- 点赞
- 收藏
- 关注作者
评论(0)