了解系统建模中的序列图
【摘要】 1 前言本小节一起看看MBSE(基于系统建模的工程)的建模语言SysML有行为图中的sd图,我们一起来看看。对象管理组织OMG在对UML2.0的子集进行重用和扩展的基础上,提出了一种新的系统建模语言SysML(Systems Modeling Language),作为系统工程的标准建模语言。SysML的目的是统一系统工程中使用的建模语言。 2 行为图:序列图 sd 定义与例子定义消息:消息...
1 前言
本小节一起看看MBSE(基于系统建模的工程)的建模语言SysML有行为图中的sd图,我们一起来看看。

对象管理组织OMG在对UML2.0的子集进行重用和扩展的基础上,提出了一种新的系统建模语言SysML(Systems Modeling Language),作为系统工程的标准建模语言。SysML的目的是统一系统工程中使用的建模语言。
2 行为图:序列图 sd 定义与例子
- 定义
消息:消息(符号:箭头)表示从一个对象到另一个对象的通信,并期望随之而来有用的行为。
消息可以是同步的(表示法:打开箭头)或异步的(表示法:黑色三角形箭头)。
例1 卫星发射例子中的序列图

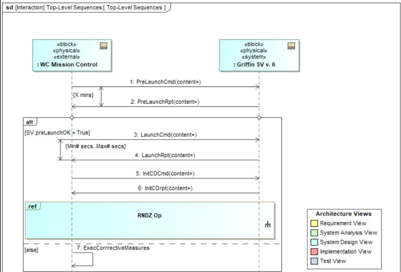
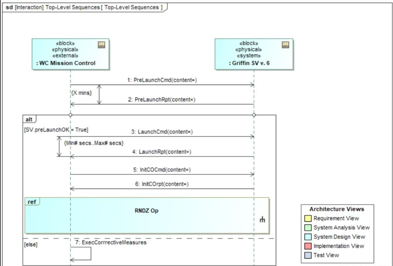
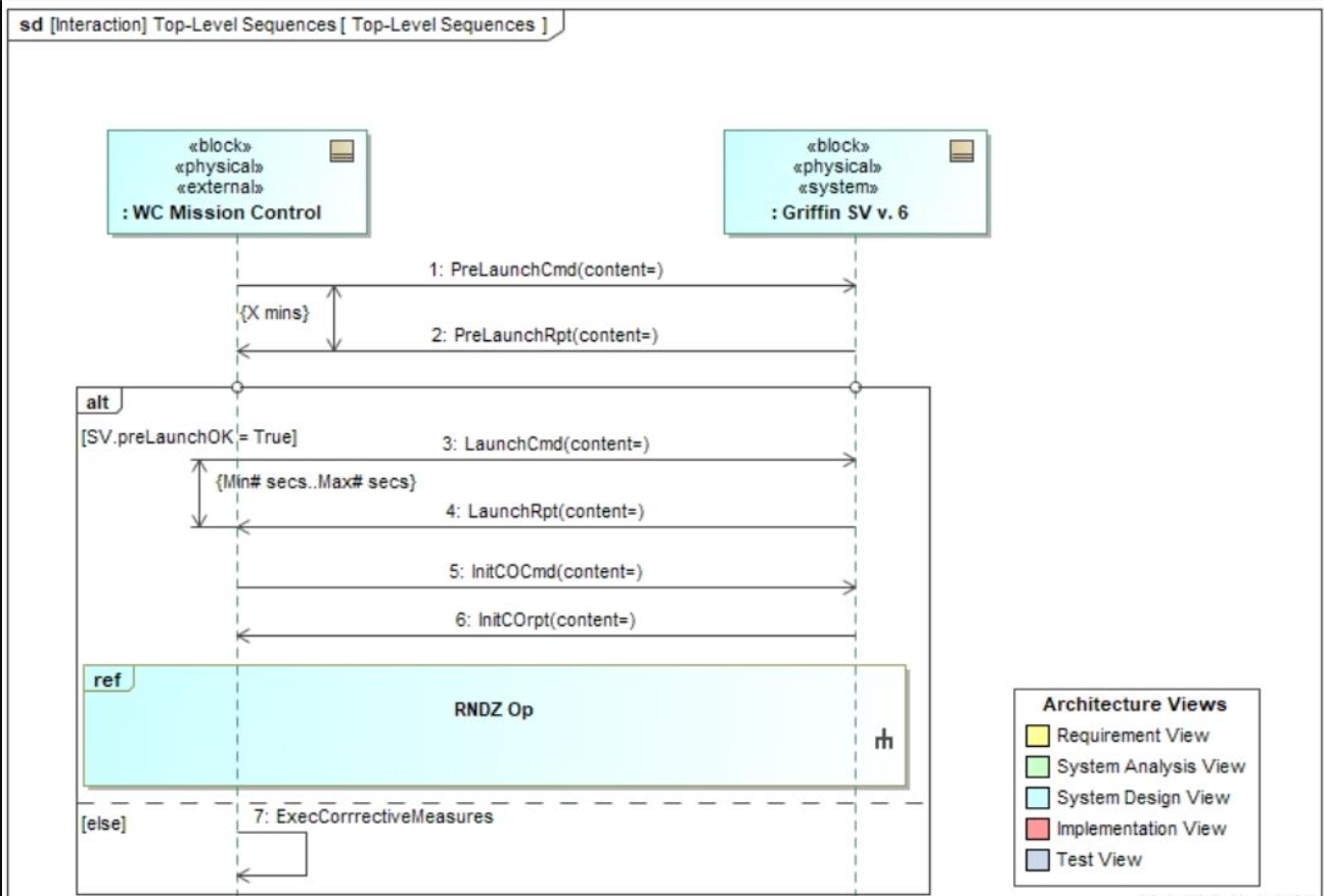
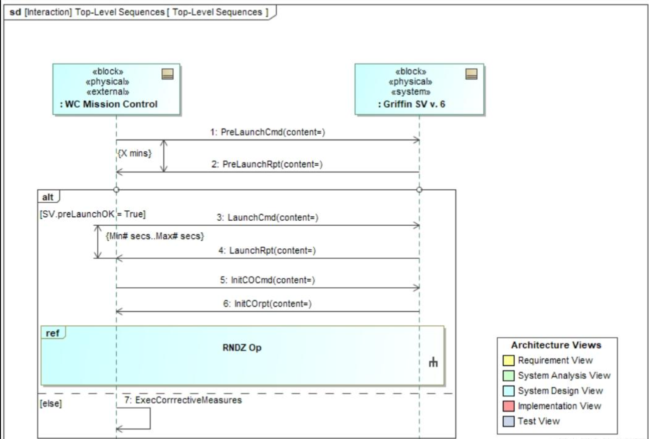
序列图 (sd):序列图是一种动态行为图,它通过交换的消息序列以及相应的(可选)事件来显示分布式对象或服务之间的交互(协作)。
协作对象或服务是描述为生命线的部件(符号:矩形,下方带有垂直虚线).
组合 Fragment 运算符支持递归嵌套和图灵完备语义(Alternative [alt]、Optional [opt]、Parallel [par]、Loop [loop] 等)
比较和对比:消息序列图 (MSC)。
例2: 顶级图

- 目的
序列图的目的是将动态系统行为指定为原型块(部件)之间的消息传递协作。如果应用得当(请参阅下面的使用说明),活动图是递归可扩展和可模拟的。
例3: 分解图

推荐实践场景:
- 使用组合引用(由 ref 标签表示)递归分解(“嵌套”)序列图。
不推荐的场景:
- 将消息定义为字符串,而不是重用块和接口操作和信号。
3 小结
序列图与常见的顺序图,时序图, 消息序列图 (MSC)可以对比观照,它是图灵完备的,可递归扩展和模拟的。
【声明】本内容来自华为云开发者社区博主,不代表华为云及华为云开发者社区的观点和立场。转载时必须标注文章的来源(华为云社区)、文章链接、文章作者等基本信息,否则作者和本社区有权追究责任。如果您发现本社区中有涉嫌抄袭的内容,欢迎发送邮件进行举报,并提供相关证据,一经查实,本社区将立刻删除涉嫌侵权内容,举报邮箱:
cloudbbs@huaweicloud.com
- 点赞
- 收藏
- 关注作者
评论(0)