【云驻共创】开源大模型应用开发体验官:百模千态社区AI Gallery使用宣讲
目录
1.介绍AlGallery社区
1.1 AIGallery的简介
1.2 AlGallery入口
2.新版本新增特性
2.1 资产托管——创建资产发布到Gallery
2.2 AI工具链服务——新增在线推理服务, 支持一键部署, 推理测试与API调用
2.3 Al服务——优化微调服务, 三步微调模型
2.4 Al服务——支持零代码快速部署Gradio AI应用
3.如何发布示例(Notebook) 到AlGallery
4.如何发布AI说
5.总结
1.AlGallery社区的介绍
1.1 AIGallery的简介
AlGallery社区致力于构建一站式AI社区服务平台, 包含丰富Al资产、服务、解决方案。
提供基于异腾AI云服务适配的业界主流开源大模型,易用开发工具和超强算力,助力企业和开发者快速创建模型应用,在大模型时代快人一步。
AI Gallery提供了模型、数据集、AI应用等AI数字资产的共享,为高校科研机构、AI应用开发商、解决方案集成商、企业级/个人开发者等群体,提供安全、开放的共享及交易环节,加速AI资产的开发与落地,保障AI开发生态链上各参与方高效地实现各自的商业价值。
异腾AI云服务百模千态专区:

1.2 AlGallery入口
●方式1:进入华为云>点击产品栏目>点击右侧人工智能>盘古大模型PanguLargeModels>点击立即申请>进入盘古大模型官网>点击右上角AIGallery百模千态社区



●方式2:搜索盘古官网网址( https://pangu.huaweicloud.cn) 点击右.上角AlGallery百模千态社区
●方式3:进入华为云>点击产品栏目>点击右侧人工智能>盘古大模型PanguLargeModels>点击概览、盘古CV大模型、盘古多模态大模型、盘古预测大模型、盘古科学计算大模型>下拉页面至底部>点击文档与学习成长/帮助文档>点击AIGallery百模千态社区


●方式4:进入华为云>点击产品栏目>点击右侧人工智能>点击AI开发平台Modelarts进入详情页面>下拉页面至底部>点击AlGallery百模千态社区


●方式5:进入华为云>点击产品栏目>点击右侧人工智能>点击AI开发平台Modelarts进入详情页面>点击异腾云服务>下拉页面至底部>点击AIGallery百模千态社区
2.AlGallery新版本特性
- 上线Gallery SDK:
- ➢上线Gallery SDK,支持Pytorch框架模型在GPU/NPU硬件上的训练与推理
- AI资产
➢上线资产托管功能,支持用户托管模型/数据集到Gallery
➢新增支持发布Gallery托管的资产功能 - AI工具链服务
➢新增在线推理服务,支持一键部署, 推理测试与API调用
➢优化微调服务, 支持三步可微调模型 - AI服务
➢优化AI应用服务,支持零代码快速部署Gradio AI应用
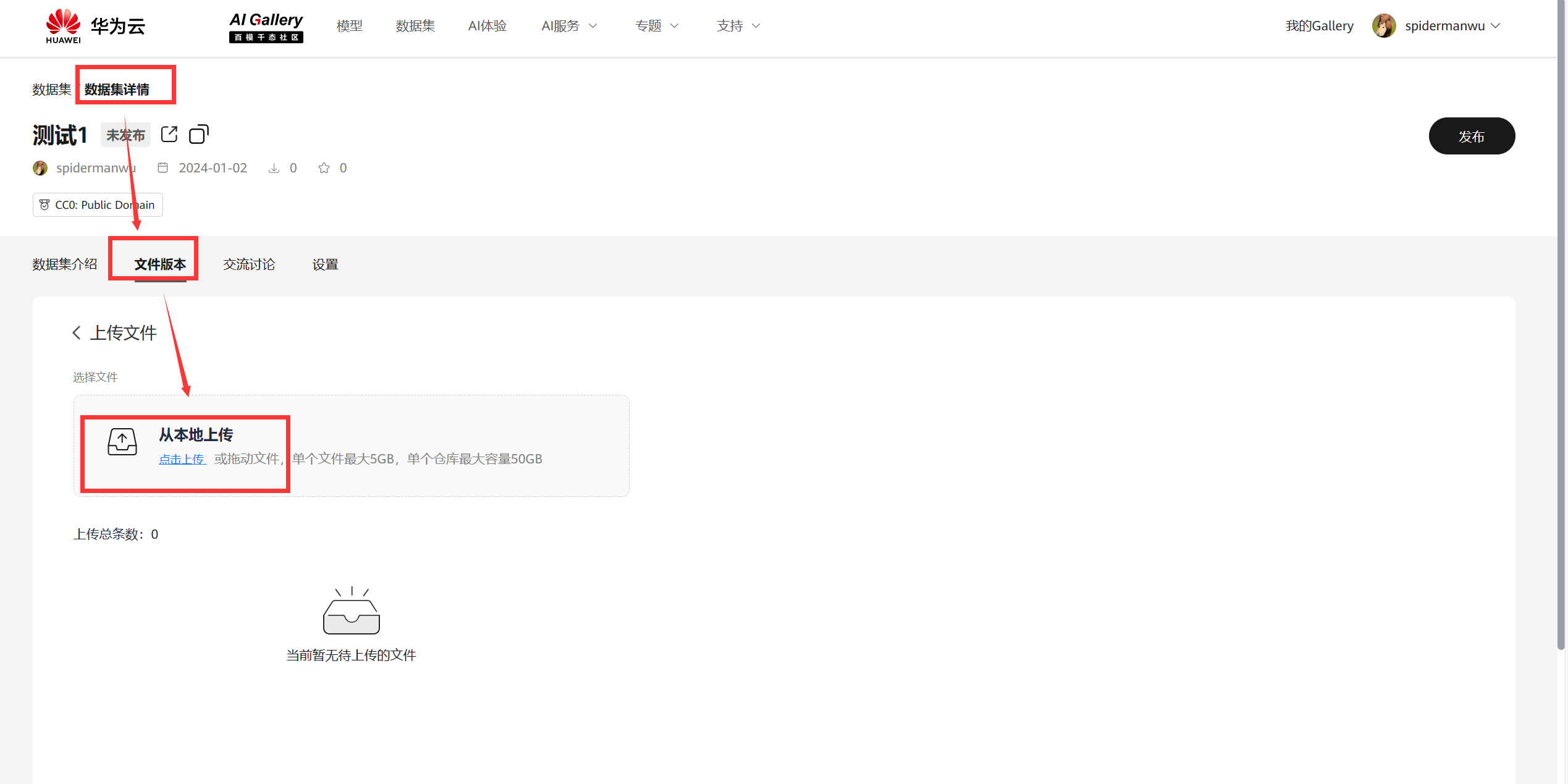
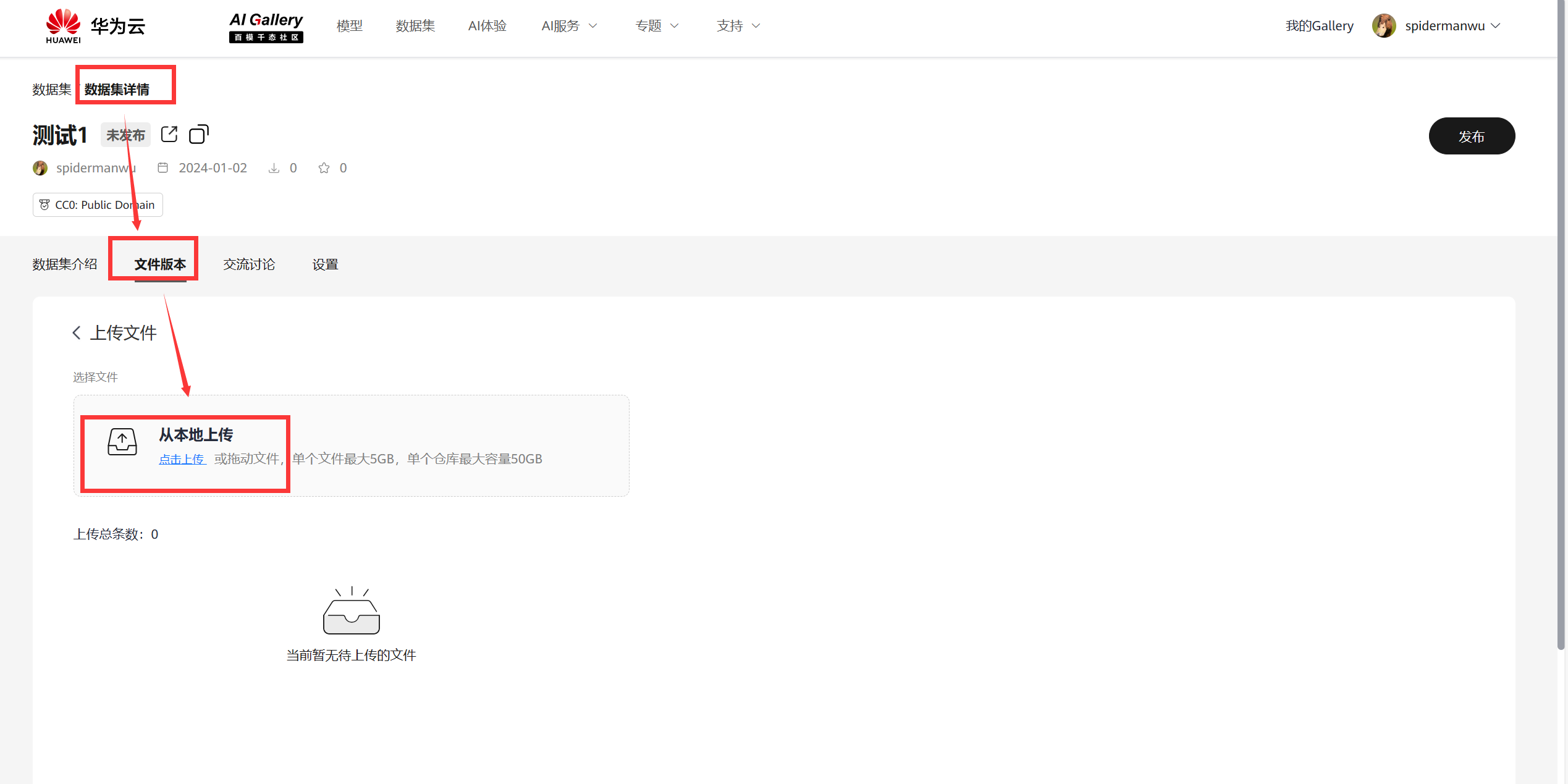
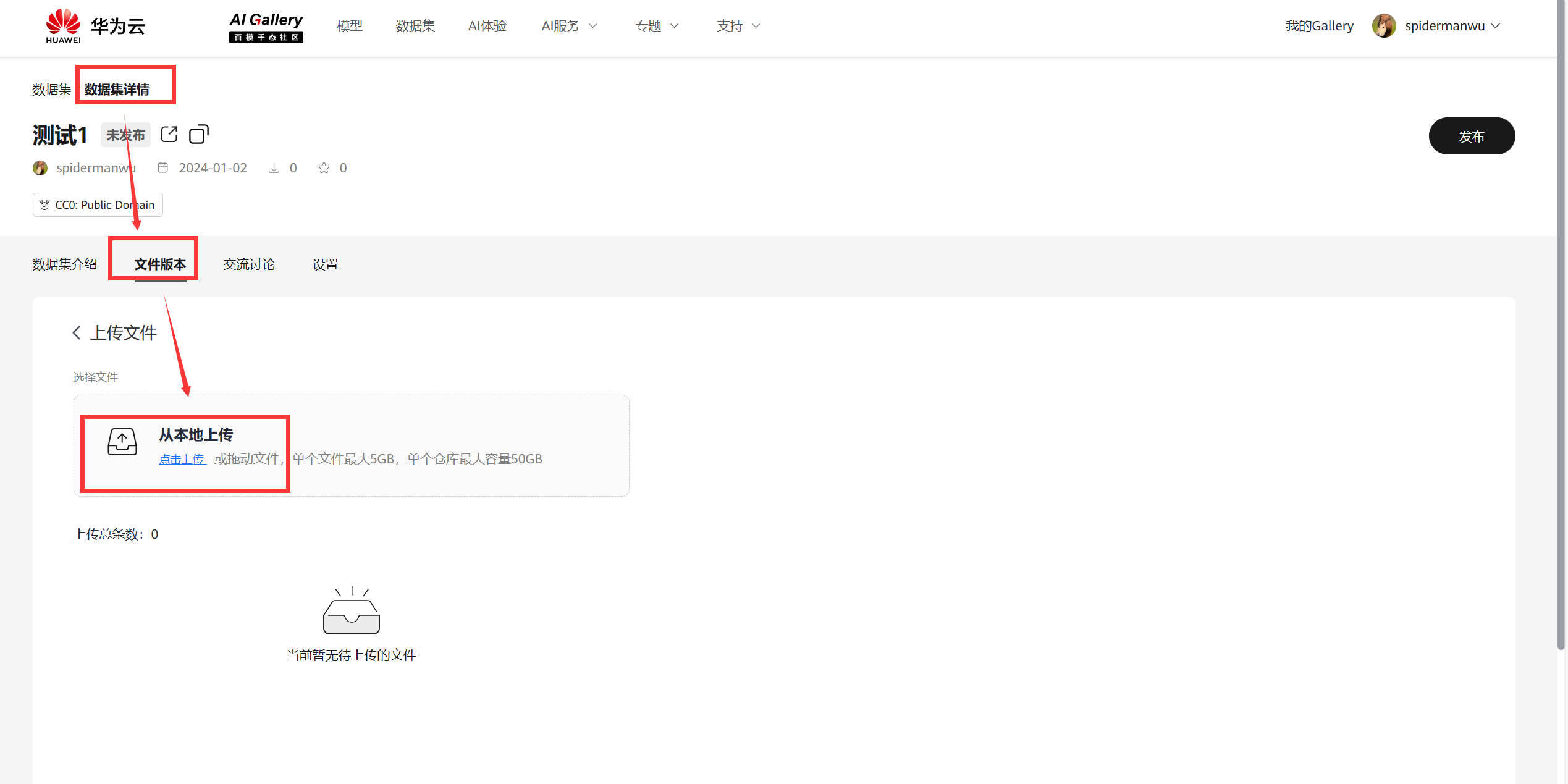
2.1 资产托管——创建资产发布到Gallery
步骤1:个人中心——创建模型/数据集

步骤2:选择文件上传单个文件最大支持5GB,单个仓库50GB

步骤3:文件上传中-支持多文件同时上传

步骤4:上传完毕-文件托管完成

2.2 AI工具链服务——新增在线推理服务, 支持一键部署, 推理测试与API调用

2.3 Al服务——优化微调服务, 三步微调模型

2.4 Al服务——支持零代码快速部署Gradio AI应用

3.如何发布示例(Notebook) 到AlGallery
进入Modelarts控制台>点击开发环境> notebook,点击右上角创建

点击右下角继续创建

创建完成后出现任务提交成功,点击立即返回状态变成运行中后>点击打开>进入notebook开发环境,选择您常用的开发环境
发布示例(Notebook) 到AIGallery

4.如何发布Al说
进入AIGallery>点击支持> AI说>填写标题对应的领域、摘要、内容即可完成发布( 上传图片时请选择本地上传)


如何在AlGallery找到已发布的资产
您在AlGallery发布资产后进入我的Gallery>个人主页>选择您发布的资产类型

5.总结
华为的AlGallery社区是一个全面致力于推动AI发展的一站式服务平台。该平台提供了丰富的AI资产、服务和解决方案,旨在为用户提供全面的AI支持。通过基于异腾AI云服务适配的业界主流开源大模型、易用的开发工具和强大的算力,华为AlGallery社区能够帮助企业和开发者快速创建模型应用,使企业或者开发者能够在大模型时代中保持领先地位。
AI Gallery还提供了一个共享平台,用户可以在这里分享和交易模型、数据集、AI应用等各种AI数字资产。这个共享平台为高校科研机构、AI应用开发商、解决方案集成商以及企业级/个人开发者等不同的群体提供了安全、开放的环境,加速了AI资产的开发和落地。这样的平台不仅促进了资源的共享和合作,还保障了AI开发生态链上各参与方能够高效地实现各自的商业价值。
总之,华为AlGallery社区是一个综合平台,致力于推动AI的发展。通过提供丰富的资源和支持,该社区为用户提供了一个完整的解决方案,帮助用户在AI领域取得成功。
本文参与华为云社区【内容共创】活动第25期。
- 点赞
- 收藏
- 关注作者


评论(0)