【云驻共创】手把手的使用Toolkit插件在诗情画意中完成AI诗朗诵
【摘要】 云原生开发者必备的coding利器,Huawei Cloud Toolkit的具体使用方法以及实操案例。通过三个示例让大家更加清晰的了解整个实操过程。

前言
本期内容主要是对华为云的Toolkit插件进行讲解以及具体的演示,大家也都知道,只要说到插件,那么肯定是为了提高开发效率,稳定开发体验。华为云的插件主要就是为了协同华为云产品,打造华为云到开发者的最后一步距离。为开发者提供一个稳定、安全的开发体验。
云原生时代,开发者们的编程方式、编程习惯都发生了天翻地覆的变化,大家逐渐地习惯在云端构建自己的应用。作为新一代的开发者们,如何更快速了解云,学习云,使用云,更便捷、更智能的开发代码,从而提升我们的开发效率,是当前最热门的话题之一,而Huawei Cloud Toolkit,作为连接华为云的百宝箱,是集成在各大IDE平台上的插件集合,会在方方面面提升着开发者的效率。
插件介绍
本段落主要介绍华为云的以下三块内容:
1、和云端建立链接——华为云API开发套件2、开发更"智能"——华为云CodeArts Snap3、守护代码质量与安全——华为云CodeArts Check
华为云API开发套件助力开发者快速集成华为云,可做到便捷连接200+的华为云服务,引用7000+的华为云API服务,在IDE中集成华为云的功能,让开发者与云端华为云建立连接。
智能编码方面集成了华为云自主研发的代码大模型和软件分析技术,全场景函数级、行级代码生成,同规模算力一次通过业界第一,这会帮助开发者更为高效的使用自动语义生成,达到快速开发的目的,使整个过程更智能。
代码质量与安全上华为云CodeArts Check插件可以做到守护代码的质量与安全,帮助开发者精准的实施代码检查,以及提供了代码的一键格式化、一键自动修复的功能,可以确保编程规范的落地。IDE插件与云端服务构筑了三层代码防护体系。
1、华为云API:云原生开发者必备的coding利器
华为云通过API提供服务全面开放能力,为开发者构建华为云应用和变现基础,是开发者核心关注的"生产要素"之一,各云服务提供SDK,帮助开发者快速集成API,面对海量的各种各样的开发者,华为云提供多种语言SDK应用到各行各业,面对各行各业海量诉求,如何更快速、更便捷地找到契合的API,并且快速集成到应用中,成为开发者提升开发效率的当务之急。



华为云的OpenAPI提供了各类的产品服务,如计算类、存储类、人工智能类、运营类、应用中间件、管理与监管等等诸多的功能品类的API服务可以让我们快速的找到我们需要的具体需求来解决我们的各类问题。并且有着大量的错误码提示,加快异常问题的解决高速、高效的完成我们的开发需求。
可以在人工智能的开放接口中看到,自然语言处理、人机对话、人脸识别、图像识别、推荐系统等等的功能可以更好的通过AI的形式帮助我们提高工作的效率。为开发者打造更好的应用云体验。



在API插件中,华为云提供了如下功能:
-
对接华为云API开放平台,全面覆盖华为云200+云服务、7000+API, 支持用户检索API、查看API文档、调试API、 以及提供SDK示例代码供用户学习如何使用API。
-
提供华为云SDK代码片段补全功能,SDK依赖包自动引入,加速用户集成华为云API。
-
对接华为云开发体验馆Codelabs, 提供500+云服务代码示例,向导式教程帮助用户快速学习。
华为云提供的API插件支持多IDE的平台,可以让我们开发更加得心应手,以及对应的热门开发语言代码的补全支持,下图可以看到常见的语言Java、Python、Go、JavaScript等语言都是支持的。



例如我们拿PyCharm Community Edition 举例,可以看到我们点开插件安装的时候搜索Huawei就能看到华为的猪都插件都可以下载使用。



这里我们看到第一个就是CodeArts Snap智能编程助手,接下来我们就来介绍一下它吧。
2、华为代码大模型的应用:华为云CodeArts Snap智能编程助手
沉淀华为自主研发代码大模型和软件分析技术,以IDE插件形式赋能开发者高效、可信开发,支持主流编程语言和IDE生态,大体分为JetBrains的IDE生态与Visual Studio的IDE生态,下图为两种生态工具的截图:


华为云CodeArts Snap智能编程助手插件的核心价值特性有:
1、全场景函数级、行级代码生成。2、支持中英文描述,通过自然语言一键生成完整函数级代码3、同规模同算力一次通过率业界第一4、专业开发者编程量减少20%
协同华为云CodeArts软件开发平台服务政府、国央企、传统大企和互联网企业。



Snap在软件研发生产线起到非常重要的作用。
3、华为云CodeArts Check IDE插件:实时精准守护软件质量与安全
华为云Check插件,助力开发者实时精准检查,在Check插件中,华为云提供了如下功能:
-
集成华为云Check云服务轻量级检查规则,精准覆盖质量类、风格类与安全类关键检查能力,与云服务共筑三层代码防护体系,兼顾效率与质量。
-
提供丰富的过滤选项,支持用户分级分类查看规则,加速用户学习了解规则的使用。
-
支持文件/文件夹/项目级扫描,同时提供一键格式化能力及自动修复功能。
-
提供详细的缺陷修复指导,包括缺陷描述信息,遵从规范,正确示例,错误示例,修改建议。
-
兼容多平台: VSCodelDE、 Intellij IDEA、 CodeArts IDE; 并提供Java, C, C++ 3种语言的检测能力。
支持华为云CodeArts Check云服务构筑三级防护体系,高效开展代码检查活动。
Huawei Cloud Toolkit初体验
体验地址:https://developer.huaweicloud.cn/develop/toolkit.html?utm_source=hw_zz&ticket=ST-8951111-XM1Xi9kdd7fzZxXe4NwquHSE-sso&locale=zh-cn



迈向云原生之路:华为云Toolkit实战
实战一Huawei Cloud API:
开发者在IntelliJ IDEA上,基于华为云NLP自然语言处理服务API实现一个AI作诗的应用。
一、准备工作
环境搭建:下载安装IntelliJ IDEA,配置好maven、JDK等环境插件安装:文件-> 设置->插件,下载安装Huawei Cloud API插件
二、主要流程:


1.选:打开Huawei Cloud API插件,选择"人工智能"->"自然语言处理" ->"语言生成服务"-> "RunPoem (诗歌生成)"2.学:仔细查看接口详情,包括输入参数和输出模型定义,以及SDK示例代码3.写:在业务代码需要调用AP|的地方,直接输入RunPoem, IDE会自动补全调用代码,也将依赖SDK包导入至工程4.Debug:调试写好的代码,查看API返回结果是否符合预期
扩展内容:大家可以选择插件中展示的其他有意思的API进行调试开发,比如人脸识别、文字识别、图像识别服务的API等等, 包括且不限于:可以使用自然语言处理服务的AP|来判断一段文本的情感表达; 使用人脸识别服务的API进行人脸比对,人脸检测;使用文字识别,服务的API进行证件图片文字扫描提取;使用图像识别服务的API分析并识别图片中包含的政治人物、明星及网红人物。
实战一操作过程
首先需要先在插件商店安装华为云的Cloud API插件,点击【Install】安装即可,安装完毕需要重新启动计算机。



安装完毕后可以看到华为的标识:



需要登录账号:



登录成果效果:



为了演示方便,我们下载一个中文插件:



这回看着中文演示方便多了。



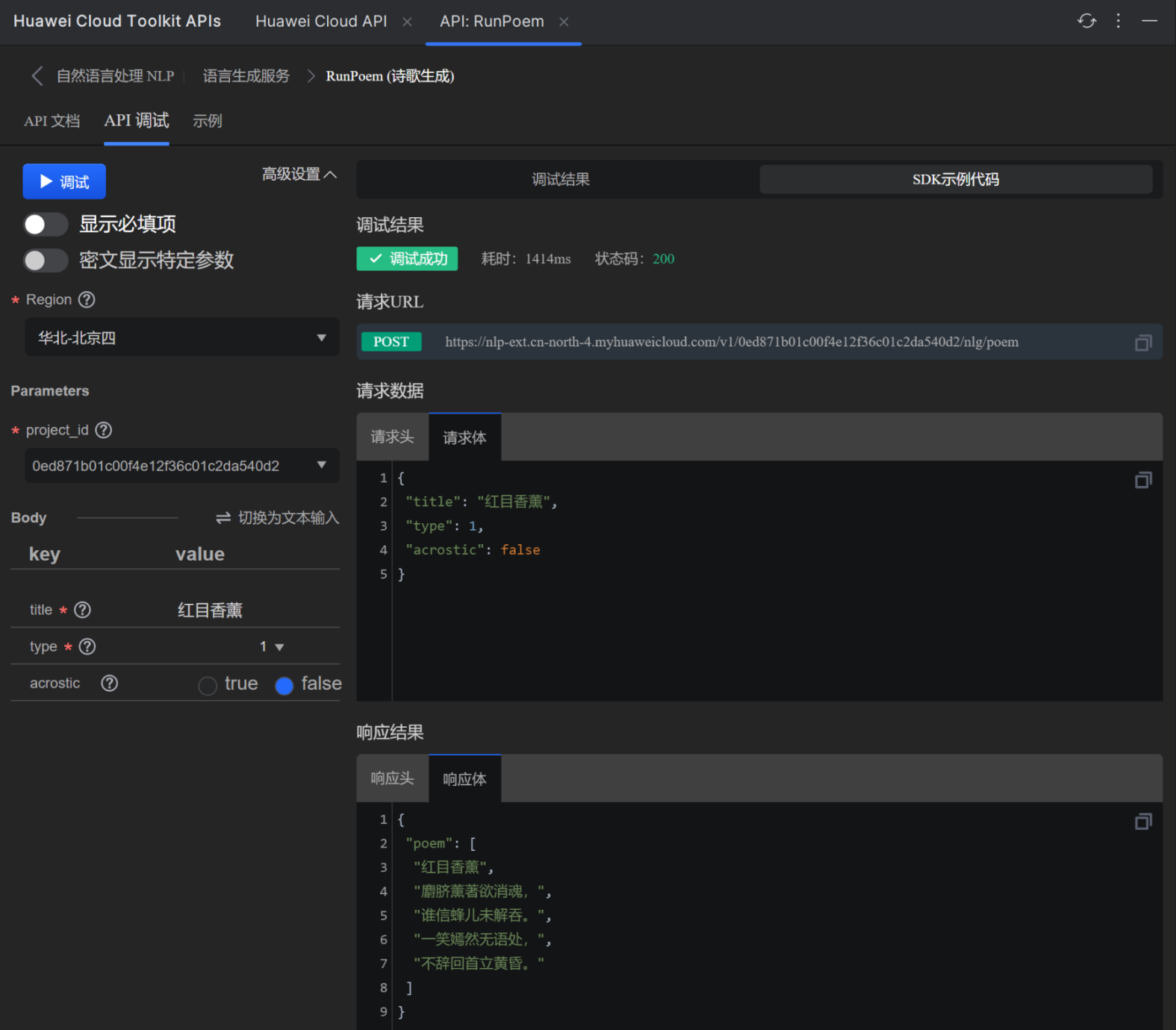
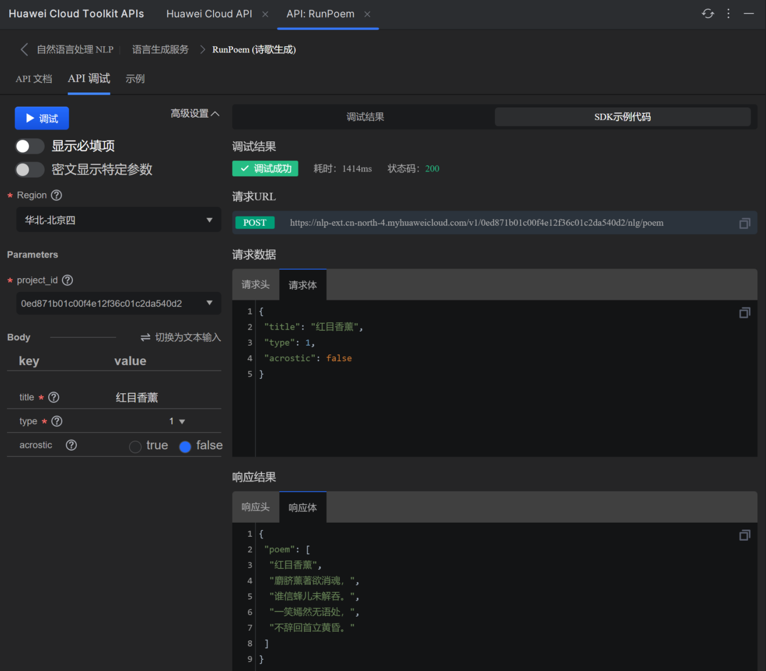
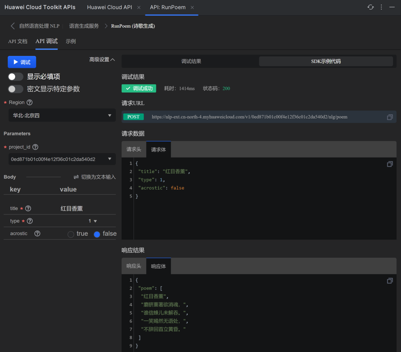
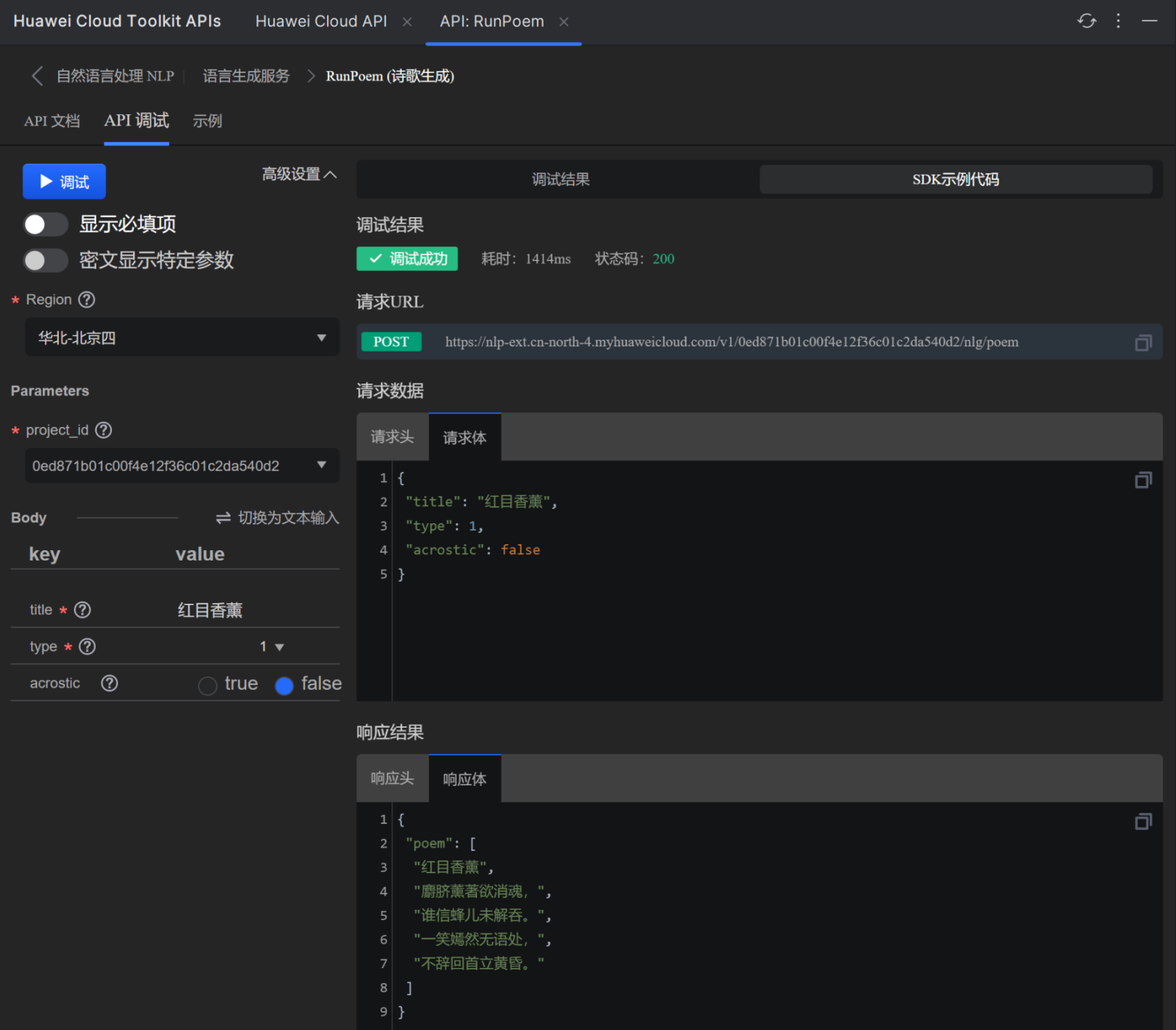
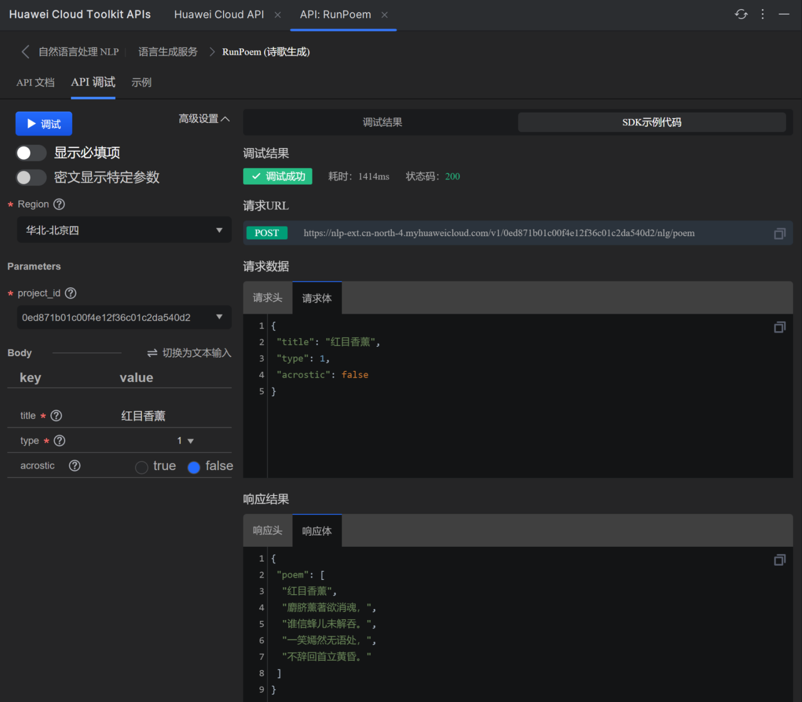
我们使用诗歌生成的API:



为了操作方便,我们选择Python语言来测试。



复制代码后直接引入到编辑文件中,这里能看到有没有的库需要我们单独引入。
调用前需要开通服务:https://console.huaweicloud.cn/nlp/#/nlp/overview



开通成功提示:



调试效果:



再来一次:
"红目香薰","红心不作小桃粧,","笑倚东风百媚香。","若使落花深见妒,","一朝应怨夕阳长。"
代码测试,这里少什么包直接pip安装什么包就OK了,国内的华为镜像,超级块。



不报错后需要单独的签名一下:
签名地址:https://support.huaweicloud.cn/devg-apisign/api-sign-provide.html



我的凭证



添加秘钥



可以看到已开通



有了对应的AK/SK就能访问了,运行成功效果:



到这里呢,第一个实战就结束了,后面的实战对应的开通以及AK/SK获取与这个操作步骤相同。
实战二CodeArts Snap:
主题说明:开发者在IntellijJ IDEA上,基于华为云CodeArts Snap智能编程助手实现一个语音合成的应用
一、准备工作
环境搭建:下载安装IntelliJ IDEA,配置好maven、JDK等环境插件安装:文件-> 设置->插件,下载安装Huawei Cloud CodeArts Snap插件
二、主要流程:



1.搜:打开Huawei Cloud API插件,搜素关键字"语音合成"2.选:找到由SIS云服务提供一个语音合成接口RunTts, 查看接口功能描述,确认是想要的3.学:仔细查看接口详情,包括输入参数和输出模型定义4.用:输入参数,使用API插件的在线调试能力,查看接口返回值5.写:使用Huawei Cloud CodeArts Snap插件,输入想要实现的逻辑作为注释,快捷键Alt +C,选择想要生成的代码6.Debug:调试写好的代码,完成语音合成应用
扩展内容:大家可以选择插件中展示的其他有意思的API进行调试开发,同时也可以在自己的代码工程中使用CodeArts Snap插件,包括且不限于直接ALT+C/Enter根据上下文智能生成代码;输入注释,按ALT+C/Enter生成根据注释内容和上 下文智能生成代码。
实战二操作过程
先安装插件啊,安装完成可以看到右侧菜单栏中就有了CodeArts Snap插件了。



找到对应的语音合成接口。



API操作:
这里要写上text,也就是需要合成的文本内容,下面的选项是生成文件的格式,采样率以及使用的语音音色。



调试测试成功。



运行后可以正常播放:



源码留在这里,我写了将base64字符串解码为字节流的函数。
# coding: utf-8 import base64 from huaweicloudsdkcore.auth.credentials import BasicCredentials from huaweicloudsdksis.v1.region.sis_region import SisRegion from huaweicloudsdkcore.exceptions import exceptions from huaweicloudsdksis.v1 import * def base64_to_file(base64_string, file_path): # 将base64字符串解码为字节流 decoded_bytes = base64.b64decode(base64_string) # 将字节流写入文件 with open(file_path, 'wb') as file: file.write(decoded_bytes) if __name__ == "__main__": # The AK and SK used for authentication are hard-coded or stored in plaintext, which has great security risks. It is recommended that the AK and SK be stored in ciphertext in configuration files or environment variables and decrypted during use to ensure security. # In this example, AK and SK are stored in environment variables for authentication. Before running this example, set environment variables CLOUD_SDK_AK and CLOUD_SDK_SK in the local environment ak = "OPZYI*******4" sk = "t7XDJTV8MeOf***************34yh4OVdI" projectId = "e10b8f0d1e59477cb65ab1c6ad1d6eac" credentials = BasicCredentials(ak, sk, projectId) client = SisClient.new_builder() \ .with_credentials(credentials) \ .with_region(SisRegion.value_of("cn-east-3")) \ .build() try: request = RunTtsRequest() configbody = TtsConfig( audio_format="mp3", sample_rate="16000", _property="chinese_xiaoyan_common" ) request.body = PostCustomTTSReq( config=configbody, text="期待新的一年您更继续创造更多的价值——红目香薰·留" ) response = client.run_tts(request) # 将base64转换成文件 print(response.result.data) base64_to_file(response.result.data, "a.mp3") except exceptions.ClientRequestException as e: print(e.status_code) print(e.request_id) print(e.error_code) print(e.error_msg)
字打错了,但是直接生成了。能证明一点,肯定是刚刚生成的。我们最后来根据实战一生成的诗句来朗读一下,到这里实验二又结束了。
实战三CodeArts Check:
主题说明:开发者在IntelliJ IDEA上,基于华为云CodeArts Check进行代码检查
一、准备工作
环境搭建:下载安装IntelliJ IDEA,配置好maven、JDK等环境插件安装:文件-> 设置->插件,下载安装Huawei Cloud CodeArts Check插件
二、主要流程:



1.用:打开目标检查代码文件,鼠标右键呼出菜单,点击"CodeArts Check文件检查"。2.学:侧边栏点击"CodeArts Check"打开窗口,查看文件代码问题检查结果。3.写:点击问题查看规则详情,按照说明修改代码,写出安全、简洁、规范的代码。
扩展内容:大家可以在设置窗口自定义代码检查规范,目前支持C++&Java;插件支持文件检查、项目检查、格式化,也可以指定目录进行检查
实战三操作过程
先安装CodeArts Check插件



安装完毕还是需要重启的。



使用检查实战一二的代码。



点击就可以操作,或者鼠标右键选择文件检查,我们更换一个代码测试一下,发现已经找到其中的优化方案了。



这里报的是代码规范:



至此,我们第三个实战又结束了。
总结
我们在整篇文章中了解了华为云的诸多插件以及API接口的使用,并且结合实战一与实战二将AI生成的诗词进行了朗读的操作,在文章中也穿插了音频,可以试听一下。
我们通过华为云插件的使用可以大大的提高工作以及开发的效率,并且我们在华为云所提供的接口中可以看到诸多的分类与功能,很多功能都能拿过来直接使用,方便我们的工作,当我们把华为云所提供的API使用熟练后相信一定会为您带来很多意想不到的价值。
本文参与华为云社区【内容共创】活动第25期。
【声明】本内容来自华为云开发者社区博主,不代表华为云及华为云开发者社区的观点和立场。转载时必须标注文章的来源(华为云社区)、文章链接、文章作者等基本信息,否则作者和本社区有权追究责任。如果您发现本社区中有涉嫌抄袭的内容,欢迎发送邮件进行举报,并提供相关证据,一经查实,本社区将立刻删除涉嫌侵权内容,举报邮箱:
cloudbbs@huaweicloud.com
- 点赞
- 收藏
- 关注作者
评论(0)