软件设计模式:六大设计原则
前言
在软件开发中,为了提高软件系统的可维护性和可复用性,增加软件的可扩展性和灵活性,程序员要尽量根据6条原则来开发程序,从而提高软件开发效率、节约软件开发成本和维护成本。
六大设计原则:开闭原则、里氏代换原则、依赖倒转原则、接口隔离原则、迪米特原则、合成复用原则。
一、开闭原则
- 对扩展开放,对修改关闭。在程序需要进行拓展的时候,不能去修改原有的代码,实现一个热插拔的效果。简言之,是为了使程序的扩展性好,易于维护和升级。
- 想要达到这样的效果,我们需要使用接口和抽象类。
- 因为抽象灵活性好,适应性广,只要抽象的合理,可以基本保持软件架构的稳定。而软件中易变的细节可以从抽象派生来的实现类来进行扩展,当软件需要发生变化时,只需要根据需求重新派生一个实现类来扩展就可以了。
下面以 搜狗输入法 的皮肤为例介绍开闭原则的应用。
【例】搜狗输入法 的皮肤设计。
分析:搜狗输入法 的皮肤是输入法背景图片、窗口颜色和声音等元素的组合。用户可以根据自己的喜爱更换自己的输入法的皮肤,也可以从网上下载新的皮肤。这些皮肤有共同的特点,可以为其定义一个抽象类(AbstractSkin),而每个具体的皮肤(DefaultSpecificSkin和HeimaSpecificSkin)是其子类。用户窗体可以根据需要选择或者增加新的主题,而不需要修改原代码,所以它是满足开闭原则的。而且就算是厂家上新皮肤,只需要继承抽象类实现就行。

代码实现:
/**
* @Version: 1.0.0
* @Author: Dragon_王
* @ClassName: AbstractSkin
* @Description: 皮肤抽象类
* @Date: 2023/12/19 21:34
*/
public abstract class AbstractSkin {
// 显示的方法
public abstract void display();
}
/**
* @Version: 1.0.0
* @Author: Dragon_王
* @ClassName: SougouInput
* @Description: 搜狗输入法
* @Date: 2023/12/19 21:40
*/
public class SougouInput {
private AbstractSkin skin;
public void setSkin(AbstractSkin skin) {
this.skin = skin;
}
public void display() {
skin.display();
}
}
/**
* @Version: 1.0.0
* @Author: Dragon_王
* @ClassName: DefaultSkin
* @Description: 默认皮肤类
* @Date: 2023/12/19 21:35
*/
public class DefaultSkin extends AbstractSkin{
@Override
public void display() {
System.out.println("默认皮肤");
}
}
/**
* @Version: 1.0.0
* @Author: Dragon_王
* @ClassName: DragonSkin
* @Description: 浩泽皮肤类
* @Date: 2023/12/19 21:38
*/
public class DragonSkin extends AbstractSkin{
@Override
public void display() {
System.out.println("浩泽皮肤");
}
}
模拟用户选择使用皮肤:
public class Client {
@Test
public void testSkin(){
SougouInput input = new SougouInput();
// 选择皮肤
DefaultSkin skin = new DefaultSkin();
// 设置皮肤
input.setSkin(skin);
// 显示
input.display();
}
}
二、里氏替换原则
- 里氏代换原则是面向对象设计的基本原则之一。
- 里氏代换原则:任何基类可以出现的地方,子类一定可以出现。通俗理解:子类可以扩展父类的功能,但不能改变父类原有的功能。换句话说,子类继承父类时,除添加新的方法完成新增功能外,尽量不要重写父类的方法。
- 如果通过重写父类的方法来完成新的功能,这样写起来虽然简单,但是整个继承体系的可复用性会比较差,特别是运用多态比较频繁时,程序运行出错的概率会非常大。
下面看一个里氏替换原则中经典的一个例子
【例】正方形不是长方形。
在数学领域里,正方形毫无疑问是长方形,它是一个长宽相等的长方形。所以,我们开发的一个与几何图形相关的软件系统,就可以顺理成章的让正方形继承自长方形。

代码实现:
/**
* @Version: 1.0.0
* @Author: Dragon_王
* @ClassName: Rectangle
* @Description: 长方形类
* @Date: 2023/12/20 10:20
*/
public class Rectangle {
private double length;
private double width;
public double getLength() {
return length;
}
public void setLength(double length) {
this.length = length;
}
public double getWidth() {
return width;
}
public void setWidth(double width) {
this.width = width;
}
}
/**
* @Version: 1.0.0
* @Author: Dragon_王
* @ClassName: Square
* @Description: 正方形类
* @Date: 2023/12/20 10:21
*/
public class Square extends Rectangle {
public void setWidth(double width) {
super.setLength(width);
super.setWidth(width);
}
public void setLength(double length) {
super.setLength(length);
super.setWidth(length);
}
}
/**
* @Version: 1.0.0
* @Author: Dragon_王
* @ClassName: RectangleDemo
* @Description: 变换长宽测试
* @Date: 2023/12/20 10:24
*/
public class RectangleDemo {
public static void main(String[] args) {
Rectangle r = new Rectangle();
r.setLength(20);
r.setWidth(10);
resize(r);
printLengthAndWithWidth(r);
Square s = new Square();
s.setLength(10);
resize(s);
printLengthAndWithWidth(r);
}
public static void resize(Rectangle rectangle) {
while (rectangle.getWidth() <= rectangle.getLength()) {
rectangle.setWidth(rectangle.getWidth() + 1);
}
}
public static void printLengthAndWithWidth(Rectangle rectangle) {
System.out.println("Length:"+rectangle.getLength());
System.out.println("Width:"+rectangle.getWidth());
}
}

运行发现正方形调用的方法一直没在有显示,仔细分析:那是因为正方形就一个边长,所以我们创建正方形类继承长方形时,让其长宽都等于一个值(正方形的边长),所以在测试类里,变换边长的函数里的while内的判断条件始终是true(rectangle.getWidth() == rectangle.getLength())),所以一直在循环里出不来。
正方形的宽度和长度都在不断增长,代码会一直运行下去,直至系统产生溢出错误。所以,普通的长方形是适合这段代码的,正方形不适合。
我们得出结论:在resize方法中,Rectangle类型的参数是不能被Square类型的参数所代替,如果进行了替换就得不到预期结果。因此,Square类和Rectangle类之间的继承关系违反了里氏代换原则,它们之间的继承关系不成立,正方形不是长方形。
如何改进呢?此时我们需要重新设计他们之间的关系。抽象出来一个四边形接口(Quadrilateral),让Rectangle类和Square类实现Quadrilateral接口:

/**
* @Version: 1.0.0
* @Author: Dragon_王
* @ClassName: Quadrilateral
* @Description: 四边形接口
* @Date: 2023/12/20 10:34
*/
public interface Quadrilateral {
double getLength();
double getWidth();
}
/**
* @Version: 1.0.0
* @Author: Dragon_王
* @ClassName: Rectangle
* @Description: 长方形类
* @Date: 2023/12/20 10:38
*/
public class Rectangle implements Quadrilateral{
private double length;
private double width;
public void setLength(double length) {
this.length = length;
}
public void setWidth(double width) {
this.width = width;
}
@Override
public double getLength() {
return length;
}
@Override
public double getWidth() {
return width;
}
}
/**
* @Version: 1.0.0
* @Author: Dragon_王
* @ClassName: Square
* @Description: 正方形类
* @Date: 2023/12/20 10:36
*/
public class Square implements Quadrilateral{
private double side;
public double getSide() {
return side;
}
public void setSide(double side) {
this.side = side;
}
@Override
public double getLength() {
return side;
}
@Override
public double getWidth() {
return side;
}
}
/**
* @Version: 1.0.0
* @Author: Dragon_王
* @ClassName: RectangleDemo
* @Description: TODO(描述)
* @Date: 2023/12/20 10:39
*/
public class RectangleDemo {
public static void main(String[] args) {
Rectangle r = new Rectangle();
r.setLength(20);
r.setWidth(10);
resize(r);
printLengthAndWidth(r);
}
public static void resize(Rectangle rectangle) {
while (rectangle.getWidth() <= rectangle.getLength()) {
rectangle.setWidth(rectangle.getWidth() + 1);
}
}
public static void printLengthAndWidth(Quadrilateral quadrilateral) {
System.out.println("Length:" + quadrilateral.getLength());
System.out.println("Width:" + quadrilateral.getWidth());
}
}
这时square对象是无法调用的,resize只能传Rectangle类型

三、依赖倒转原则
高层模块不应该依赖低层模块,两者都应该依赖其抽象;抽象不应该依赖细节,细节应该依赖抽象。简单的说就是要求对抽象进行编程,不要对实现进行编程,这样就降低了客户与实现模块间的耦合。
下面看一个例子来理解依赖倒转原则
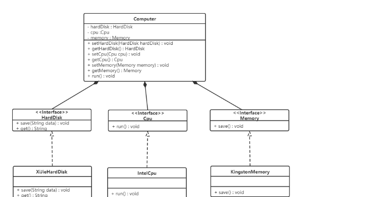
【例】组装电脑
现要组装一台电脑,需要配件cpu,硬盘,内存条。只有这些配置都有了,计算机才能正常的运行。选择cpu有很多选择,如Intel,AMD等,硬盘可以选择希捷,西数等,内存条可以选择金士顿,西部数据等。

分析:上面的结构可以看到组装一台电脑,但是似乎组装的电脑的cpu只能是Intel的,内存条只能是金士顿的,硬盘只能是希捷的,这对用户肯定是不友好的,用户有了机箱肯定是想按照自己的喜好,选择自己喜欢的配件。
根据依赖倒转原则进行改进:
代码我们只需要修改Computer类,让Computer类依赖抽象(各个配件的接口),而不是依赖于各个组件具体的实现类。

代码实现:
/**
* @Version: 1.0.0
* @Author: Dragon_王
* @ClassName: Computer
* @Description: 电脑类
* @Date: 2023/12/20 16:26
*/
public class Computer {
private HardDisk hardDisk;
private Cpu cpu;
private Memery memery;
public HardDisk getHardDisk() {
return hardDisk;
}
public void setHardDisk(HardDisk hardDisk) {
this.hardDisk = hardDisk;
}
public Cpu getCpu() {
return cpu;
}
public void setCpu(Cpu cpu) {
this.cpu = cpu;
}
public Memery getMemery() {
return memery;
}
public void setMemery(Memery memery) {
this.memery = memery;
}
public void run(){
System.out.println("计算机开始工作");
cpu.run();
memery.save();
String data = hardDisk.get();
System.out.println("从硬盘中获取的数据为:" + data);
}
}
/**
* @Version: 1.0.0
* @Author: Dragon_王
* @ClassName: Cpu
* @Description: Cpu接口
* @Date: 2023/12/20 16:18
*/
public interface Cpu {
public void run();
}
/**
* @Version: 1.0.0
* @Author: Dragon_王
* @ClassName: HardDisk
* @Description: 硬盘接口
* @Date: 2023/12/20 16:17
*/
public interface HardDisk {
public void save(String data);
public String get();
}
/**
* @Version: 1.0.0
* @Author: Dragon_王
* @ClassName: Memery
* @Description: 内存条接口
* @Date: 2023/12/20 16:19
*/
public interface Memery {
public void save();
}
/**
* @Version: 1.0.0
* @Author: Dragon_王
* @ClassName: IntelCpu
* @Description: 英特尔 Cpu
* @Date: 2023/12/20 16:23
*/
public class IntelCpu implements Cpu{
@Override
public void run() {
System.out.println("使用Intel处理器");
}
}
/**
* @Version: 1.0.0
* @Author: Dragon_王
* @ClassName: KingstonMemory
* @Description: 金士顿内存类
* @Date: 2023/12/20 16:25
*/
public class KingstonMemory implements Memery{
@Override
public void save() {
System.out.println("使用金士顿作为内存条");
}
}
/**
* @Version: 1.0.0
* @Author: Dragon_王
* @ClassName: XijieHardDisk
* @Description: 希捷硬盘类
* @Date: 2023/12/20 16:19
*/
public class XijieHardDisk implements HardDisk{
@Override
public void save(String data) {
System.out.println("使用希捷硬盘存储数据:" + data);
}
@Override
public String get() {
System.out.println("使用希捷硬盘取数据");
return "数据";
}
}
/**
* @Version: 1.0.0
* @Author: Dragon_王
* @ClassName: TestComputer
* @Description: 电脑测试类
* @Date: 2023/12/20 16:28
*/
public class TestComputer {
public static void main(String[] args) {
Computer computer = new Computer();
computer.setCpu(new IntelCpu());
computer.setHardDisk(new XijieHardDisk());
computer.setMemery(new KingstonMemory());
computer.run();
}
}
四、接口隔离
客户端不应该被迫依赖于它不使用的方法;一个类对另一个类的依赖应该建立在最小的接口上。
下面看一个例子来理解接口隔离原则
【例】安全门案例
我们需要创建一个浩泽品牌的安全门,该安全门具有防火、防水、防盗的功能。可以将防火,防水,防盗功能提取成一个接口,形成一套规范。类图如下:

上面的设计我们发现了它存在的问题,黑马品牌的安全门具有防盗,防水,防火的功能。现在如果我们还需要再创建一个传智品牌的安全门,而该安全门只具有防盗、防水功能呢?很显然如果实现SafetyDoor接口就违背了接口隔离原则,那么我们如何进行修改呢?看如下类图:

代码实现:
/**
* @Version: 1.0.0
* @Author: Dragon_王
* @ClassName: AntiTheft
* @Description: 防盗功能接口
* @Date: 2023/12/20 16:33
*/
public interface AntiTheft {
public void antiTheft();
}
/**
* @Version: 1.0.0
* @Author: Dragon_王
* @ClassName: Fireproof
* @Description: 防火功能接口
* @Date: 2023/12/20 16:34
*/
public interface Fireproof {
public void fireproof();
}
/**
* @Version: 1.0.0
* @Author: Dragon_王
* @ClassName: Waterproof
* @Description: 防水功能接口
* @Date: 2023/12/20 16:35
*/
public interface Waterproof {
public void wateproof();
}
/**
* @Version: 1.0.0
* @Author: Dragon_王
* @ClassName: DragonSafetyDoor
* @Description: 龙牌安全门
* @Date: 2023/12/20 16:36
*/
public class DragonSafetyDoor implements AntiTheft,Fireproof,Waterproof{
@Override
public void antiTheft() {
System.out.println("防盗");
}
@Override
public void fireproof() {
System.out.println("防火");
}
@Override
public void wateproof() {
System.out.println("防水");
}
}
/**
* @Version: 1.0.0
* @Author: Dragon_王
* @ClassName: HaozeSafeDoor
* @Description: 浩泽牌安全门
* @Date: 2023/12/20 16:38
*/
public class HaozeSafeDoor implements AntiTheft,Fireproof{
@Override
public void antiTheft() {
System.out.println("防盗");
}
@Override
public void fireproof() {
System.out.println("防火");
}
}
/**
* @Version: 1.0.0
* @Author: Dragon_王
* @ClassName: TestDoor
* @Description: TODO(描述)
* @Date: 2023/12/20 16:38
*/
public class TestDoor {
public static void main(String[] args) {
HaozeSafeDoor haozeSafeDoor = new HaozeSafeDoor();
DragonSafetyDoor dragonSafetyDoor = new DragonSafetyDoor();
haozeSafeDoor.antiTheft();
haozeSafeDoor.fireproof();
dragonSafetyDoor.antiTheft();
dragonSafetyDoor.fireproof();
dragonSafetyDoor.wateproof();
}
}
五、迪米特法则
迪米特法则又叫最少知识原则。
- 只和你的直接朋友交谈,不跟“陌生人”说话(Talk only to your immediate friends and not to strangers)。
- 其含义是:如果两个软件实体无须直接通信,那么就不应当发生直接的相互调用,可以通过第三方转发该调用。其目的是降低类之间的耦合度,提高模块的相对独立性。
- 迪米特法则中的“朋友”是指:当前对象本身、当前对象的成员对象、当前对象所创建的对象、当前对象的方法参数等,这些对象同当前对象存在关联、聚合或组合关系,可以直接访问这些对象的方法。
下面看一个例子来理解迪米特法则
【例】明星与经纪人的关系实例
明星由于全身心投入艺术,所以许多日常事务由经纪人负责处理,如和粉丝的见面会,和媒体公司的业务洽淡等。这里的经纪人是明星的朋友,而粉丝和媒体公司是陌生人,所以适合使用迪米特法则。
类图如下:

代码实现:
/**
* @Version: 1.0.0
* @Author: Dragon_王
* @ClassName: Agent
* @Description: 经纪人类
* @Date: 2023/12/20 21:11
*/
public class Agent {
private Start start;
private Fans fans;
private Company company;
public void setStart(Start start) {
this.start = start;
}
public void setFans(Fans fans) {
this.fans = fans;
}
public void setCompany(Company company) {
this.company = company;
}
public void meeting(){
System.out.println(fans.getName() + "与明星" + start.getName() + "见面了。");
}
public void business() {
System.out.println(company.getName() + "与明星" + start.getName() + "洽谈业务。");
}
}
/**
* @Version: 1.0.0
* @Author: Dragon_王
* @ClassName: Company
* @Description: 公司类
* @Date: 2023/12/20 21:10
*/
public class Company {
private String name;
public Company(String name) {
this.name = name;
}
public String getName() {
return name;
}
}
/**
* @Version: 1.0.0
* @Author: Dragon_王
* @ClassName: Fans
* @Description: 粉丝类
* @Date: 2023/12/20 21:09
*/
public class Fans {
private String name;
public String getName() {
return name;
}
public void setName(String name) {
this.name = name;
}
}
/**
* @Version: 1.0.0
* @Author: Dragon_王
* @ClassName: Start
* @Description: 明星类
* @Date: 2023/12/20 21:08
*/
public class Start {
private String name;
public String getName() {
return name;
}
public void setName(String name) {
this.name = name;
}
}
/**
* @Version: 1.0.0
* @Author: Dragon_王
* @ClassName: Test
* @Description: 测试类
* @Date: 2023/12/20 21:15
*/
public class Test {
public static void main(String[] args) {
Fans fans = new Fans();
fans.setName("武汉粉丝团");
Start start = new Start();
start.setName("浩泽");
Company company = new Company("华中经济公司");
Agent agent = new Agent();
agent.setStart(start);
agent.setCompany(company);
agent.setFans(fans);
agent.meeting();
agent.business();
}
}
六、合成复用原则
-合成复用原则是指:尽量先使用组合或者聚合等关联关系来实现,其次才考虑使用继承关系来实现。
通常类的复用分为继承复用和合成复用两种。
继承复用虽然有简单和易实现的优点,但它也存在以下缺点:
- 继承复用破坏了类的封装性。因为继承会将父类的实现细节暴露给子类,父类对子类是透明的,所以这种复用又称为“白箱”复用。
- 子类与父类的耦合度高。父类的实现的任何改变都会导致子类的实现发生变化,这不利于类的扩展与维护。
- 它限制了复用的灵活性。从父类继承而来的实现是静态的,在编译时已经定义,所以在运行时不可能发生变化。
采用组合或聚合复用时,可以将已有对象纳入新对象中,使之成为新对象的一部分,新对象可以调用已有对象的功能,它有以下优点:
- 它维持了类的封装性。因为成分对象的内部细节是新对象看不见的,所以这种复用又称为“黑箱”复用。
- 对象间的耦合度低。可以在类的成员位置声明抽象。
- 复用的灵活性高。这种复用可以在运行时动态进行,新对象可以动态地引用与成分对象类型相同的对象。
下面看一个例子来理解合成复用原则
【例】汽车分类管理程序
汽车按“动力源”划分可分为汽油汽车、电动汽车等;按“颜色”划分可分为白色汽车、黑色汽车和红色汽车等。如果同时考虑这两种分类,其组合就很多。类图如下:

从上面类图我们可以看到使用继承复用产生了很多子类,如果现在又有新的动力源或者新的颜色的话,就需要再定义新的类。我们试着将继承复用改为聚合复用看一下。

总结
以上就是软件设计模式六大设计原则的讲解。
- 点赞
- 收藏
- 关注作者
评论(0)