浅学JSONCrack数据可视化
JSON Crack数据可视化工具
官网:https://jsoncrack.com/
项目地址:https://github.com/AykutSarac/jsoncrack.com
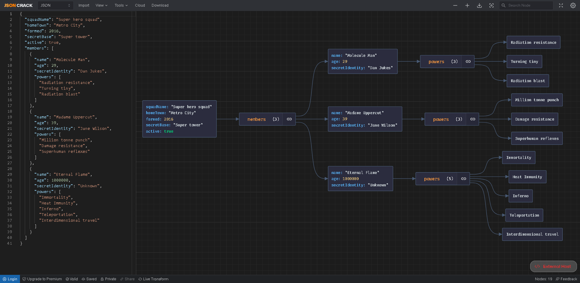
SON Crack 是一个很方便的 JSON 数据可视化工具。 该项目不是简单的展示 JSON
数据,而是将其转化为类似思维导图的形式,支持放大/缩小、展开/收缩、搜索节点、导出图片等操作。对于经常和json格式的数据打交道的人会非常有帮助。
“忘了那烦人的引号、大括号和冒号吧”


前端环境配置
编码工具: VSCode
依赖管理:NPM
项目构建: Vuecli
NPM的全称是Node Package Manager,是一个NodeJS包管理和分发工具,已经成为了非官方的发布Node模块(包)的标准。2020年3月17日,Github宣布收购npm,GitHub现在已经保证npm将永远免费。
NPM也可以理解为Maven
依赖管理NPM安装配置
NPM官网
https://nodejs.org/en/download/

下载安装完成后
验证 Node.js 是否已成功安装
node -v

在nodejs安装目录创建node_global和node_cache文件夹

cmd命令,依次输入:
npm config set prefix "F:\Program Files\nodejs\node_global"
npm config set cache "F:\Program Files\nodejs\node_cache"
npm config set prefix “F:\Program Files\nodejs\node_global”:将 Node.js 全局安装包的安装路径设置为 “F:\Program Files\nodejs\node_global”。在使用 npm install -g 命令全局安装 Node.js 模块时,将会将模块安装到指定的目录中。
npm config set cache “F:\Program Files\nodejs\node_cache”:将 Node.js 模块缓存路径设置为 “F:\Program Files\nodejs\node_cache”。在使用 npm install 命令安装 Node.js 模块时,将会将模块缓存到指定的目录中。
修改系统环境变量

F:\Program Files\nodejs\node_global

NODE_PATH
F:\Program Files\nodejs\node_modules


使用npm install express -g全局安装 Express 模块

说明文件权限不够,允许完全控制得以解决

更改 npm 的默认源为淘宝源
npm config set registry https://registry.npm.taobao.org
恢复默认的 npm 官方源
npm config set registry https://registry.npmjs.org

查看当前npm 源的 URL

使用淘宝源全局安装 cnpm。cnpm 是一个基于 npm 的淘宝定制版,可以在国内更快地安装 Node.js 包
npm install -g cnpm --registry=https://registry.npm.taobao.org


VS Code安装打开jsoncrack.com-main

安装yarn
#安装yarn
npm install yarn -g
#检查版本
yarn --version
#配置Yarn
yarn config set registry https://registry.npm.taobao.org -g
yarn config set sass_binary_site https://npm.taobao.org/mirrors/node-sass/ -g
#检查源
yarn config get registry
yarn config get sass_binary_site
#Yarn的常用命令
yarn init // 生成package.json文件
yarn i // 安装yarn.lock的所有依赖
yarn i --force // 重新安装依赖
yarn remove moduleName // 删除依赖
yarn add moduleName // 安装某个依赖
yarn add moduleName --dev/-D // 安装到开发环境
yarn run scriptName // 执行package.json命名的脚本命令

#安装软件包
yarn install
#运行 Then the development server will run at http://localhost:3000
yarn dev

#docker安装
# Build a Docker image with:
docker build -t jsoncrack .
# Run locally with `docker run`
docker run -p 8888:8080 jsoncrack
# Run locally with `docker-compose`
docker-compose up -d
# Go to http://localhost:8888


- 点赞
- 收藏
- 关注作者
评论(0)