Spark---SparkCore(四)
三、Spark Master HA
1、Master的高可用原理
Standalone集群只有一个Master,如果Master挂了就无法提交应用程序,需要给Master进行高可用配置,Master的高可用可以使用fileSystem(文件系统)和zookeeper(分布式协调服务)。
fileSystem只有存储功能,可以存储Master的元数据信息,用fileSystem搭建的Master高可用,在Master失败时,需要我们手动启动另外的备用Master,这种方式不推荐使用。
zookeeper有选举和存储功能,可以存储Master的元素据信息,使用zookeeper搭建的Master高可用,当Master挂掉时,备用的Master会自动切换,推荐使用这种方式搭建Master的HA。
2、Master高可用搭建
1)、在Spark Master节点上配置主Master,配置spark-env.sh
2)、发送到其他worker节点上
3)、找一台节点(非主Master节点)配置备用 Master,修改spark-env.sh配置节点上的MasterIP
4)、启动集群之前启动zookeeper集群
5)、启动spark Standalone集群,启动备用Master
6)、打开主Master和备用Master WebUI页面,观察状态
3、注意点
主备切换过程中不能提交Application
主备切换过程中不影响已经在集群中运行的Application。因为Spark是粗粒度资源调度
4、测试验证
提交SparkPi程序,kill主Master观察现象。
四、Spark Shuffle
1、SparkShuffle概念
reduceByKey会将上一个RDD中的每一个key对应的所有value聚合成一个value,然后生成一个新的RDD,元素类型是<key,value>对的形式,这样每一个key对应一个聚合起来的value。
问题:聚合之前,每一个key对应的value不一定都是在一个partition中,也不太可能在同一个节点上,因为RDD是分布式的弹性的数据集,RDD的partition极有可能分布在各个节点上。
如何聚合?
– Shuffle Write:上一个stage的每个map task就必须保证将自己处理的当前分区的数据相同的key写入一个分区文件中,可能会写入多个不同的分区文件中。
– Shuffle Read:reduce task就会从上一个stage的所有task所在的机器上寻找属于己的那些分区文件,这样就可以保证每一个key所对应的value都会汇聚到同一个节点上去处理和聚合。
Spark中有两种Shuffle管理类型,HashShufflManager和SortShuffleManager,Spark1.2之前是HashShuffleManager, Spark1.2引入SortShuffleManager,在Spark 2.0+版本中已经将HashShuffleManager丢弃。
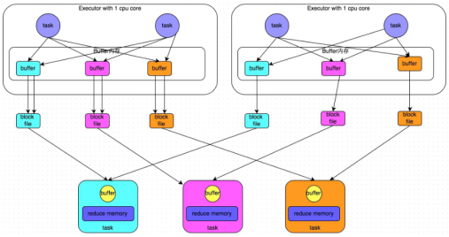
2、HashShuffleManager
1)、普通机制
普通机制示意图
执行流程
- 每一个map task将不同结果写到不同的buffer中,每个buffer的大小为32K。buffer起到数据缓存的作用。
- 每个buffer文件最后对应一个磁盘小文件。
- reduce task来拉取对应的磁盘小文件。
总结
- .map task的计算结果会根据分区器(默认是hashPartitioner)来决定写入到哪一个磁盘小文件中去。ReduceTask会去Map端拉取相应的磁盘小文件。
- .产生的磁盘小文件的个数:
M(map task的个数)*R(reduce task的个数)
存在的问题
产生的磁盘小文件过多,会导致以下问题:
- 在Shuffle Write过程中会产生很多写磁盘小文件的对象。
- 在Shuffle Read过程中会产生很多读取磁盘小文件的对象。
- 在JVM堆内存中对象过多会造成频繁的gc,gc还无法解决运行所需要的内存 的话,就会OOM。
- 在数据传输过程中会有频繁的网络通信,频繁的网络通信出现通信故障的可能性大大增加,一旦网络通信出现了故障会导致shuffle file cannot find 由于这个错误导致的task失败,TaskScheduler不负责重试,由DAGScheduler负责重试Stage。
2)、合并机制
合并机制示意图
总结
产生磁盘小文件的个数:C(core的个数)*R(reduce的个数)
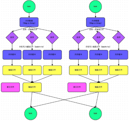
3、SortShuffleManager
1)、普通机制
普通机制示意图
执行流程
- map task 的计算结果会写入到一个内存数据结构里面,内存数据结构默认是5M
- 在shuffle的时候会有一个定时器,不定期的去估算这个内存结构的大小,当内存结构中的数据超过5M时,比如现在内存结构中的数据为5.01M,那么他会申请5.01*2-5=5.02M内存给内存数据结构。
- 如果申请成功不会进行溢写,如果申请不成功,这时候会发生溢写磁盘。
- 在溢写之前内存结构中的数据会进行排序分区
- 然后开始溢写磁盘,写磁盘是以batch的形式去写,一个batch是1万条数据,
- map task执行完成后,会将这些磁盘小文件合并成一个大的磁盘文件,同时生成一个索引文件。
- reduce task去map端拉取数据的时候,首先解析索引文件,根据索引文件再去拉取对应的数据。
总结
产生磁盘小文件的个数: 2*M(map task的个数)
2)、bypass机制
bypass机制示意图
总结
- .bypass运行机制的触发条件如下:shuffle reduce task的数量小于spark.shuffle.sort.bypassMergeThreshold的参数值。这个值默认是200。
- .产生的磁盘小文件为:2*M(map task的个数)
- 点赞
- 收藏
- 关注作者



评论(0)