华为云CodeArts Check IDE插件体验之旅
近年来,ChatGPT的来临像一场突然出现的风暴,程序员是否马上被取代的担忧出现在媒体上了,作为软件开发小白,前不久我也陷入了这样的深思之中,但认真的想了下,ChatGPT就如自动驾驶一样,都会面临AI场景下出了事故谁担责的问题,在智能化水平无法完全替代人类时,就需要驾驶员在车里面观察并处理意外情况。ChatGPT即使非常完美的生成了代码,但如果不经过程序员的的Review,修复和测试,也是无法直接作为正式产品上线发布的。如何高效且精准的找到我们产品的可信问题,在此给大家分享使用华为云CodeArts Check IDE插件的体验供参考。
2 使用CodeArts Check IDE插件的体验之旅
此次从扫描方面和配置方面开启我们的体验,看看到底能检测出怎样的问题、一系列的本地化规则配置对检测的影响。
前提操作步骤如下:
- 在IDE插件市场搜索“CodeArts Check”,然后点击安装;
- 插件安装完成后,会自动下载工具包;
- 等待工具安装完成就可以直接使用扫描;
扫描方面
- 我们可以打开项目的文件右键点击“CodeArts Check文件检查”:

- 也可以在工程列表选择某些文件或者目录右键点击“CodeArts Check文件检查”:

- 如果想检查整个工程,在项目列表或者打开的任意文件中点击“CodeArts Check项目检查”;
- 等待检查完成,可以在下方“CodeArts Check”窗口查看结果,结果支持三种展示方式和多种筛选:

- 点击告警查看问题的具体详情,根据正确示例和修复建议或者修复预览我们可以快速进行修复:
配置方面
首先,咱们需要有个华为云账号,如果先前已有华为云账号,可以直接体验规范配置了。
登录
点击左侧边栏“CodeArts Check” logo,在展开的界面中点击“您尚未登录,请先登录”,接着在右侧会打开一个登录窗口,我们可以选择华为云账号登录(推荐使用这一种,其它的有点麻烦);

点击“打开”会直接跳转到浏览器,确认授权后选择自己的华为云账号直接登录,登录成功后配置功能入口就解锁啦

配置
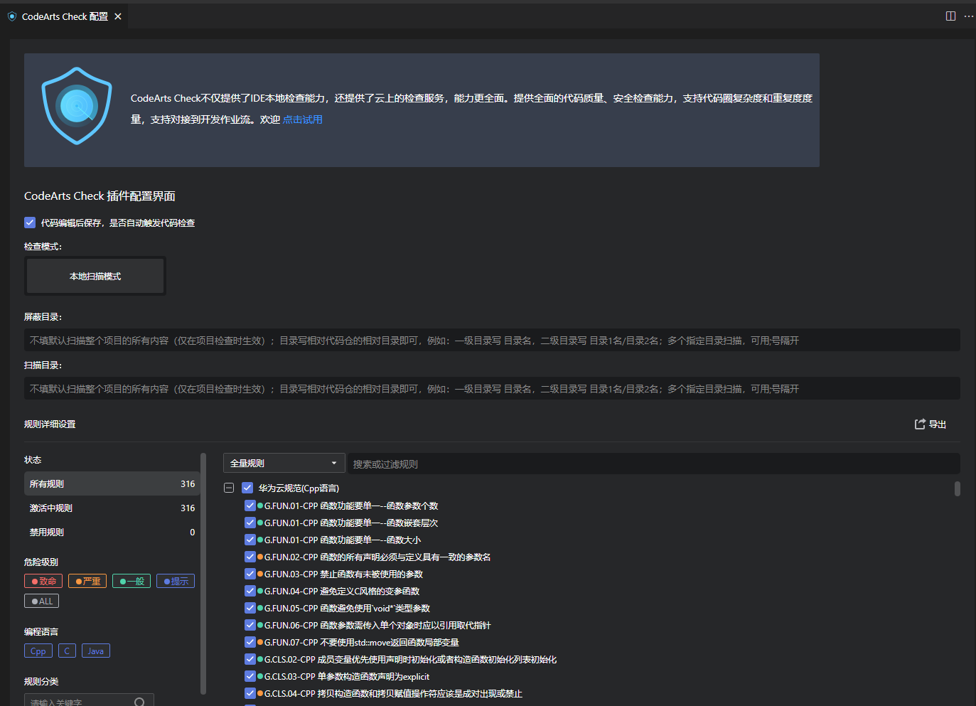
点击“CodeArts Check配置”,就会进入配置主页,如下界面:

配置内容主要分为4个部分:
1、代码保存是否自动触发扫描:勾选后,编辑代码保存后,插件自动扫描并刷新告警信息;
2、屏蔽目录:可配置相对目录,但是只在触发“CodeArt Check 项目检查”时才生效;如果我们的项目规模比较大或者有不想扫描的目录,个人认为此项配置还是很有作用的;
3、扫描目录:可配置相对目录,但也是只在触发“CodeArt Check 项目检查”时才生效;如果只想扫描某些目录,可以通过此项配置来达到我们想要的效果;
4、规则的启用和禁用:可以勾选或去勾选某些规则然后应用,再扫描代码会发现告警发生变化(下面以G.ERR.02 不要直接捕获异常的基类Throwable、Exception、RuntimeException规则为例);
禁用前:

禁用后:

4 体验总结
个人体验完华为云CodeArts Check IDE插件,认为其优势如下(相比于这种市面上常见类似软件):
- CodeArts Check不仅仅具有质量方面的检查,还可以可检测出代码中的安全漏洞,比如:
- 可能导致程序被植入木马(对所有外部数据未进行合法性检查):
- 可能导致任意代码执行(使用不安全的XSLT转换XML文件);
- 可能导致内存受到攻击或者泄露(内存中的敏感信息使用完毕后未立即清零);
诸如此类的检查有很多,功能非常强大!!!
- CodeArts Check提供多种手动触发扫描和一键格式化:激活的单文件扫描或一键格式化、工程列表单文件、多文件、单目录、多目录、文件和目录混合扫描或者一键格式化、工程扫描等;
- CodeArts Check规则配置可繁可简:有单独的配置面板,可设置屏蔽目录和扫描目录、规则的启用和禁用(还具有各种筛选);
- CodeArts Check告警展示:有单独的展示窗口,尤其单文件的扫描查看结果更明显,并且提供详细的告警详情和自动修复帮助;
- CodeArts Check优秀的图形化界面:基本上通过界面就可以轻松上手,对于新手,也提供了文字+动图的使用指南,用户友好;
对于软件从业人员来说,我特别推荐使用“本地检查”的方法随时随地的提示,指导我们开发高质量的代码。
- 点赞
- 收藏
- 关注作者
评论(0)