如何在 ABAP 中找到用户出口增强
【摘要】 我们将通过标准 SAP 的例子来检查各种方法来寻找用户出口。首先让我们了解一下关于用户出口的基本情况。最后,我们将检查 VA02 交易中的一个用户出口的例子。什么事用户出口:这是一种增强功能,使我们能够增强程序、屏幕和菜单的功能。因此,在用户出口的背后存在三种类型的增强:函数出口:它以功能模块的形式存在,它将增强程序的标准功能。屏幕出口:用于增强标准屏幕菜单出口:用于增强菜单选项用户出口是具...
我们将通过标准 SAP 的例子来检查各种方法来寻找用户出口。首先让我们了解一下关于用户出口的基本情况。最后,我们将检查 VA02 交易中的一个用户出口的例子。
什么事用户出口:这是一种增强功能,使我们能够增强程序、屏幕和菜单的功能。因此,在用户出口的背后存在三种类型的增强:
- 函数出口:它以功能模块的形式存在,它将增强程序的标准功能。
- 屏幕出口:用于增强标准屏幕
- 菜单出口:用于增强菜单选项
用户出口是具有命名约定的功能模块,如 EXIT_<Program_name>_<number>,例如 SD 模块中销售订单中的客户出口 EXIT_SAPMV45A_004
使用以下语句 CALL CUSTOMER-FUNCTION '<NUMBER>' 例如,在标准程序内调用用户出口使用:
CALL CUSTOMER-FUNCTION '004'
标准程序中查找用户出口的方法:
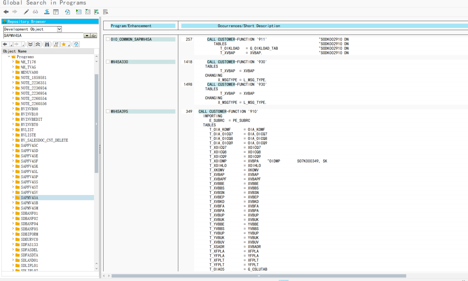
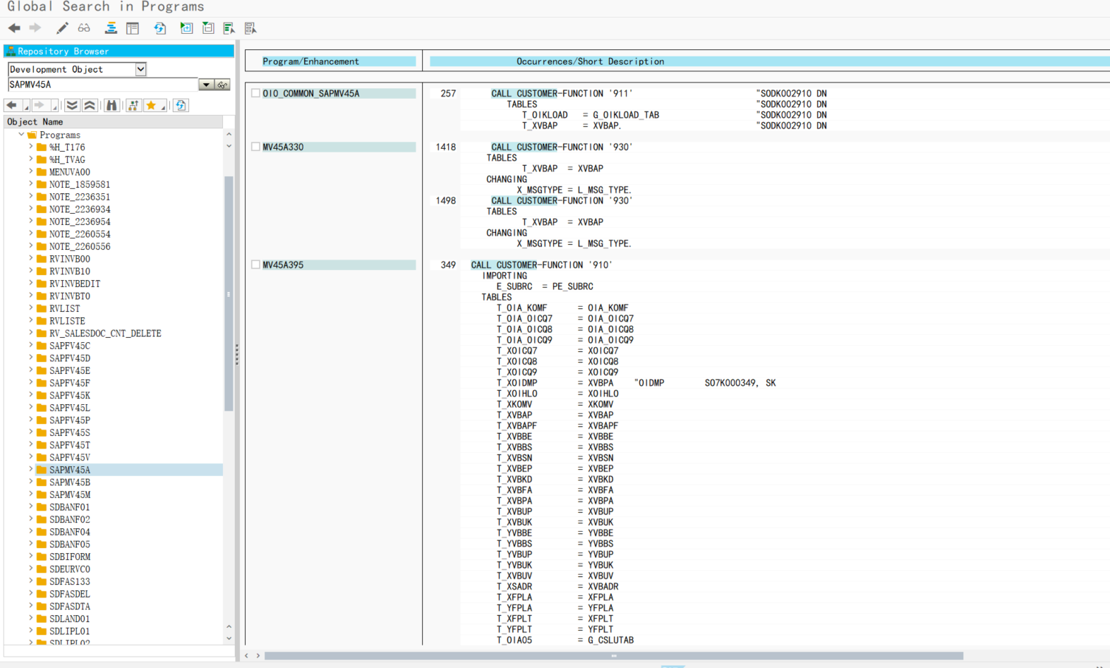
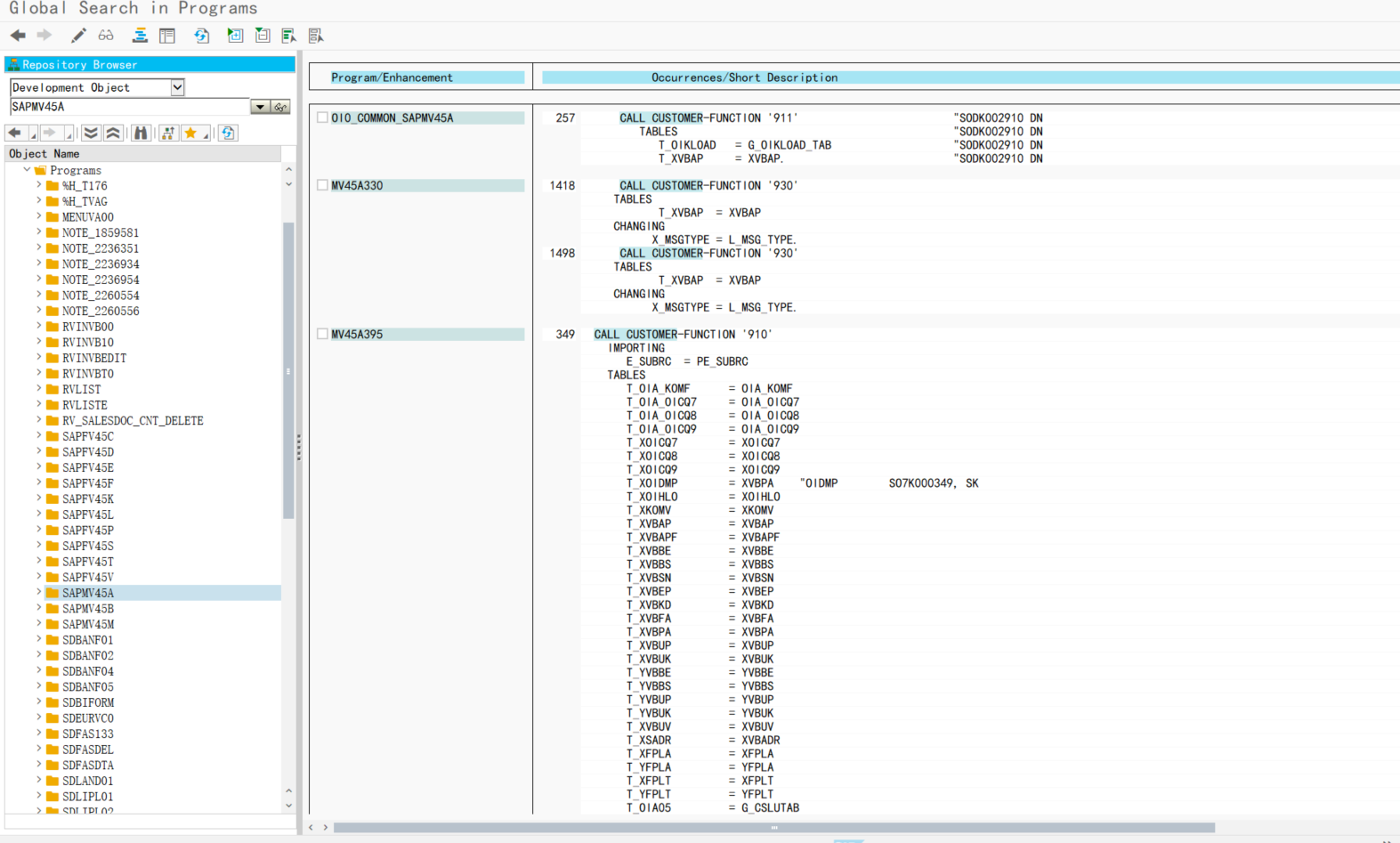
- 找到程序名称并在程序中执行全局搜索关键字“CALL CUSTOMER”,如下所示
SAPMV45A(销售订单程序):

- 在执行标准 T-code 时,在语句
'CALL CUSTOMER'处设置断点。假设VA02 是我们需要找出用户出口的代码,在执行代码VA02时,输入/h启动调试并在语句处设置断点(菜单断点->断点->语句)或shift + F5。

- 使用事务 SMOD:在增强中执行 F4 并提供详细信息以找出增强

- 检查
MODSAP表找出增强名称

以上就是几种方法找出用户出口增强的方法,如果还没找到,搜索官方 Notes 或者直接 Google。
【声明】本内容来自华为云开发者社区博主,不代表华为云及华为云开发者社区的观点和立场。转载时必须标注文章的来源(华为云社区)、文章链接、文章作者等基本信息,否则作者和本社区有权追究责任。如果您发现本社区中有涉嫌抄袭的内容,欢迎发送邮件进行举报,并提供相关证据,一经查实,本社区将立刻删除涉嫌侵权内容,举报邮箱:
cloudbbs@huaweicloud.com
- 点赞
- 收藏
- 关注作者
评论(0)