安卓逆向系列篇:安卓工具总结
一、安卓开发工具
安卓开发工具主要是一些Java开发环境、集成开发环境和安卓开发环境等
1、JDK和JRE
可以去官网下载,选择jdk8u111版本进行安装
JDK:Java Development Kit是Java的开发工具包,JDK包含了JRE,同时还包含了编译java源码的编译器javac,还包含了很多java程序调试和分析的工具。
JRE:Java Runtime Environment是Java运行时环境,包含了java虚拟机,java基础类库
安装过程:
1)双击启动安装程序

2)默认安装路径

3)jre路径选择

4)配置环境变量
JAVA_HOME
C:\Program Files\Java\jdk1.8.0_111

%JAVA_HOME%\bin

C:\Program Files\Java\jre1.8.0_111\bin

2、adt-bundle
adt-bundle用于在Windows操作系统上搭建安卓开发环境
下载地址:http://dl.google.com/android/adt/adt-bundle-windows-x86_64-20140702.zip
直接下载下来拷贝至C盘即可
3、Eclipse
在adt-bundle中配带了Eclipse
1)双击启动

2)选择Finish

3)创建Java Project

配置Java编译环境

配置Java运行环境

配置文本文件编码

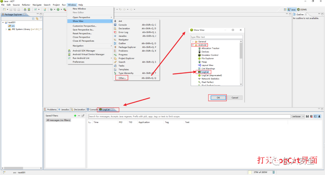
打开Logcat界面
LogCat界面主要用于查看报错信息及进程信息

配置Java代码提示
便于后面的Java代码编写,这部分可配可不配
abcdefghijklmnopqrstuvwxyz.

创建Class文件

public class try001 {
/**
* @param args
*/
public static void main(String[] args) {
// TODO Auto-generated method stub
System.out.println("Hello World!");
}
}

4、Android Studio
Android Studio是一个为Android平台开发程序的集成开发环境,以IntelliJ IDEA为基础构建而成。类似于上面的Ecilpse,一般情况下两者都有使用,暂时不过多介绍,后面会使用到再详细介绍。
在官网直接下载即可,双击安装
安装类型

确认安装

二、安卓逆向工具
这部分介绍的安卓逆向工具是一些用于安卓反编译、逆向分析的工具,可以将源程序反编译成可读代码,如Android Killer、Jadx和JEB等工具
1、Android Killer
Android Killer是一款安卓逆向工具,集Apk反编译、Apk打包、Apk签名、编码互转、ADB通信等特色功能于一身,支持logcat日志输出,语法高亮,基于关键字项目内搜索,可自定义外部工具,简化了用户在安卓应用中的各种琐碎工作。
下载地址:https://www.androiddevtools.cn
Android Killer下载安装
1)下载后,解压至C盘

免安装直接使用。
2)简单配置
如果打开报错,就修改下jdk路径

加载APKtool工具
默认情况下会自带一个apktool工具,这里加载额外的apktool

Android Killer简单使用
对apk进行反编译

2、Android逆向助手 v2018 少月版
下载地址:CSDN上有
安装前需确认存在JDK,其功能包括反编译、重打包,格式转换等。简单的功能都列在主页了,其中最好用就是签名apk功能

3、Jadx 反编译工具
Jadx工具用于将dex文件反编译成Java代码文件,分为命令行窗口和可视化窗口两种类型
命令行窗口工具,直接进入目录的cmd中,通过jadx命令进行反编译

可视化窗口工具Jadx-gui,打开后导入文件即可开始反汇编
载入文件及介绍
载入贪吃蛇apk文件,主要反编译有两个文件,源代码和资源文件,资源文件对应apk中的文件(这里用压缩软件打开apk文件查看到)

简单搜索类

函数跳转
选择函数,按住Ctrl+左键可以直接跳转至函数声明处。比如这里的BuyFailed()

4、JEB 反编译工具
JEB是一款Android应用程序反编译工具,用于逆向分析、代码审计,具有静态分析和动态分析的能力
下载地址:https://www.pnfsoftware.com
双击bat文件启动

选取一个apk文件进行反编译
Manifest文件是清单文件(元数据文件),用来定义扩展或档案打包相关数据包含了不同部分中的名/值对数据
Bytecode是字节码,里面内容是smali代码

简单使用
在smali文件中按q可以反编译回java代码
按Ctrl+b下断点
三、安卓调试工具
这部分为安卓调试工具,主要先介绍下载及安装,JEB动态调试在本文的第六节中介绍,其余的IDEA和IDA会在后面的动态调试文章中体现
1、JEB
JEB是一款Android应用程序反编译工具,同时也具备动态调试的功能,下文将以一个小例子进行演示。
第六部分简单演示了JEB的动态调试过程
2、IDEA
IDEA 全称 IntelliJ IDEA,是java编程语言开发的集成环境,在智能代码助手、代码自动提示、重构、JavaEE支持、各类版本工具(git、svn等)、JUnit、CVS整合、代码分析、 创新的GUI设计等方面的功能可以说是超常的
下载地址:https://www.jetbrains.com/idea
安装过程参考:01-IDE工具之IDEA的简介、下载与安装、初步配置
动态调试见后文
3、IDA
下载地址:百度
安装后有32位的和64位,这里的位数是针对软件而言的,而不是针对操作系统版本,这里先简单安装下,在后面IDA动态调试中会有专门一篇文章来介绍。
四、安卓辅助工具
这部分主要是一些辅助工具,查询信息、是否加壳等。对于没有真机的情况下还介绍了一些上手还可以的安卓模拟器
1、APK helper
APK helper工具用于查看apk文件简单信息,包括包名、证书、版本、文件信息等

2、PKiD 查壳工具
PKiD工具,将apk文件拖入可以查看是否加壳

3、安卓模拟器
如果没有真机做实验的情况下,可以使用安卓模拟器用于实验,大部分的模拟器都可以完成实验内容,但是注意的是安卓模拟器也是一个虚拟机,不建议在虚拟机内安装模拟器,一是安装不了,二是十分卡顿。这里介绍几款不错的安卓模拟器。
-
雷电模拟器
下载地址:https://www.ldmnq.com
-
网易MuMu
下载地址:https://mumu.163.com
-
逍遥模拟器
下载地址:https://www.xyaz.cn
-
蓝叠模拟器
下载地址:https://www.bluestacks.cn
五、安卓抓包工具
这部分介绍如何使用工具抓取安卓手机上的流量,主要是BurpSuite和Fiddler工具,还有安装证书抓取HTTPS的过程。
1、BurpSuite
BurpSuite抓取手机上的流量需要先设置手机和电脑为同一局域网
在BurpSuite中配置
设置一个新的代理监听器

手机wifi设置代理

访问应用-抓取流量
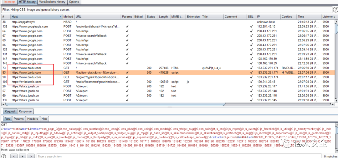
在手机上随便访问一些app,可以在BurpSuite中看到抓取的包

抓取HTTPS流量-下载证书
浏览器中输入代理IP和端口,点击右上角的CA Certificate按钮下载cacert.der证书。默认下载是.der格式的证书,手机上无法打开.der文件,下载好后需要将其改为.crt文件。

抓取HTTPS流量-导入证书
在设置-安全-从存储设备安装中,选择cacert.crt证书,安装即可

访问https的网址
在浏览器中访问https://www.baidu.com,BurpSuite中成功抓取到。

2、Fiddler
先简单介绍Fiddler抓包工具的一些基础操作,稍微熟悉下
清除目前抓到的包
选项栏中选择Remove all删除所有的包

抓包及指定抓包
左下角的Capturing图标来关闭/开启抓包功能,旁边可以对包进行选择

All Processes 抓取所有通过Fiddler代理的request包
Web Browsers 抓取PC中浏览器的代理请求包 (需要选中Capturing)
Non-Browser 抓取除浏览器外的代理请求包
Hide All 隐藏所有的代理请求包
配置抓取HTTPS流量
下载、安装证书,配置监听端口即可

3、HTTP Debugger Pro
下载地址:百度
直接双击安装
默认下一步简单安装

解密SSL-添加证书
进入页面后,点击黄色框中的解密 SSL,选择添加证书即可。

之后即可抓包,也可以抓模拟器上的数据包
六、JEB静态分析+动态调试
1、简单介绍
本次调试的目的:实现任意用户注册,无视注册码
调试程序截图如下,失败返回无效用户名或注册码

2、静态分析
1)将注册机.apk文件导入至JEB中

2)简单查看反编译后的Java代码
关键点在于checkSN函数,传入两个参数arg11和arg12,分别对应用户名和注册码
MessageDigest类为应用程序提供信息摘要算法的功能,这里提供MD5算法
messageDigest.update(str)输入待加密的字符串
messageDigest.digest()加密后的字节数组
主要的逻辑就是:将输入的用户名作为参数1并进行MD5加密,之后进行处理得到一个注册码,也就是说这里的注册码是实时根据用户名生成的,之后在将输入的注册码进行比较,相同则返回True。

跟进equalsIgnoreCase()函数找到生成的注册码即可,接下来交给动态调试
3、动态调试
1)雷电模拟器中启动注册机apk
随意尝试用户名和注册码进行注册,返回提示无效用户名或注册码

2)JEB下断点
选定equalsIgnoreCase()函数,按q返回到对应汇编代码处,下好断点

3)连接到模拟器进行动态调试
需要adb工具,在之前安装SDK时配带
选择Debugger -> Start,选择雷电模拟器和注册机apk的进程

4)找到校验值(破解点)
发现equalsIgnoreCase()函数需要两个变量v6和p2,查看v6的值"222275aa4840481c"

5)成功注册
重新启动注册机apk,输入admin和注册码222275aa4840481c,注册成功

4、小结
初入门移动安全逆向apk的第一个小项目,虽然简单,只是一个破解得到注册码,但学到JEB工具的静态分析及动态调试,简单分析Java代码等
- 点赞
- 收藏
- 关注作者
评论(0)