【玩转云耀云服务器HECS】华为云之使用HECS云耀云服务器部署web下载站
一、HECS云耀云服务器介绍
云耀云服务器(Hyper Elastic Cloud Server)是一种可以快速搭建且易于管理的新一代云服务器,支持全方位性能监测,快速锁定中高风险信息并及时提出建议,确保业务平稳运行;同时提供开箱即用的镜像,实现一键应用部署,助力中小企业便捷高效的在云端构建电商网站、Web应用、小程序、学习环境、各类开发测试等,简单上云快一步!

二、本次实践介绍
1.熟练使用华为云HECS云耀云服务器。
2.使用HECS部署一个镜像文件下载站点。
3.熟练使用华为EulerOS操作系统。
三、购买华为云HECS云耀云服务器
1.购买说明
1.新用户可以直接前往开发者试用专区,免费领取ECS云耀云服务器,
官网地址:https://activity.huaweicloud.cn/free_test/index.html
2.老用户直接选择包月购买即可。

2.进入购买界面
登录华为云官网,控制台——服务列表——云耀云服务器HECS


3.购买华为云HECS云耀云服务器
选择购买HECS云耀云服务器

区域:可定义,这里选择是西南——贵阳一;
系统镜像:选择华为EulerOS操作系统;
配置:选择入门型的即可,用于学习和测试;
密码:设置root密码,自定义。

增值服务:可勾选“开启详细云监控”,免费试用;
购买时长:选择一个月即可;
购买量:1台;
配置完毕后,选择立即购买



4.查看购买的HECS状态
选择服务列表——云耀云服务器HECS,进入HECS控制台,看到刚购买的HECS云耀云服务器。


四、本地远程连接HECS
1.查看HECS的弹性公网IP
在HECS控制面板,查看当前云服务器的弹性公网IP。

2.本地连接HECS
打开本地Xshell工具,输入公网IP,云服务器的账号密码进行远程连接。

五、HECS云服务器初始环境配置
1.检查HECS云服务器环境
- 检查HECS服务器系统版本
[root@hecs-4981 ~]# cat /etc/os-release
NAME="Huawei Cloud EulerOS"
VERSION="2.0 (x86_64)"
ID="hce"
VERSION_ID="2.0"
PRETTY_NAME="Huawei Cloud EulerOS 2.0 (x86_64)"
ANSI_COLOR="0;31"
- 检查HECS云服务器内核版本
[root@hecs-4981 ~]# uname -r
5.10.0-60.18.0.50.r665_5.hce2.x86_64
2.修改SSH连接时间
通过修改/etc/ssh/sshd_config文件,来修改云服务器与本地SSH连接时间。
ClientAliveInterval 60 #server每隔60秒发送一次请求给client(连接保持的时间),然后client响应,从而保持连接
ClientAliveCountMax 300 #server发出请求后,客户端没有响应得次数达到300,就自动断开连接
[root@hecs-4981 ~]# grep Client /etc/ssh/sshd_config
ClientAliveInterval 60
ClientAliveCountMax 300
3.重启sshd服务
修改完ssh配置后,重启sshd服务。
systemctl restart sshd
4.修改系统环境变量
在/etc/profile文件最后一行加入export TMOUT=1800
[root@hecs-4981 ~]# grep export /etc/profile
export HISTCONTROL=ignoreboth
export HISTCONTROL=ignoredups
export PATH USER LOGNAME MAIL HOSTNAME HISTSIZE HISTCONTROL
export TMOUT=1800
使配置生效
[root@hecs-4981 ~]# source /etc/profile
[root@hecs-4981 ~]#
5.设置命令补全
使用以下命令设置命令tab键补全功能,重启系统后生效。
[root@hecs-4981 ~]# yum -y install bash-completion.noarch
6.检查yum仓库状态
检查本地yum仓库状态,默认使用的华为的镜像源。
[root@hecs-4981 ~]# yum repolist all
repo id repo name status
base HCE 2.0 base enabled
debuginfo HCE 2.0 debuginfo disabled
updates HCE 2.0 updates enabled
六、Apahce介绍
1.Apache简介
Apache HTTP Server(简称 Apache)是 Apache 软件基金会的一个开放源码的网页服务器,可以在大多数计算机操作系统中运行,由于其多平台和安全性被广泛使用,是最流行的 Web 服务器端软件之一。它快速、可靠并且可通过简单的 API 扩展,将Perl/Python等解释器编译到服务器中。
2.Apache特点
- 开放源代码:任何人都可自由使用,充分体现开源软件精神。
- 跨平台应用:可运行在绝大多数软硬件平台,这得益于Apache的源代码开放。
- 支持各种Web编程语言:可支持Perl、PHP、Python、Java、ASP等。
- 模块化设计:将Apache功能分为各种模块,需要什么功能直接加载对应模块;并且支持商业自行开发模块。
- 运行稳定:可用于构建具有大负载访问量的Web站点。
- 良好的安全性:维护团队及时对已发现漏洞提供修补程序。
七、创建web下载站点目录及上传内容
1.创建下载目录
在/var/www/web01下创建下载目录,一个pub目录,一个iso目录。
[root@hecs-4981 ~]# mkdir -p /var/www/web01
[root@hecs-4981 ~]# cd /var/www/web01/
[root@hecs-4981 web01]# ls
[root@hecs-4981 web01]# mkdir iso
[root@hecs-4981 web01]# mkdir pub
[root@hecs-4981 web01]#
2.上传文件到下载目录中
使用xftp等工具,将文件上传到两个下载目录中
- 上传镜像文件到iso目录中
[root@hecs-4981 web01]# ls iso/
CentOS-7-x86_64-Minimal-1511.iso small.img

- 上传文件到pub目录
[root@hecs-4981 pub]# touch file{01..20}
[root@hecs-4981 pub]# ls
file01 file03 file05 file07 file09 file11 file13 file15 file17 file19
file02 file04 file06 file08 file10 file12 file14 file16 file18 file20
八、修改httpd配置文件
1.安装httpd
安装httpd服务
[root@hecs-4981 web01]# yum -y install httpd
Last metadata expiration check: 0:01:00 ago on Wed 01 Mar 2023 11:30:16 PM CST.
Dependencies resolved.
====================================================================================================================================================
Package Architecture Version Repository Size
====================================================================================================================================================
Installing:
httpd x86_64 2.4.51-5.r11.hce2 updates 1.3 M
Installing dependencies:
apr x86_64 1.7.0-4.r1.hce2 updates 115 k
apr-util x86_64 1.6.1-12.r2.hce2 updates 115 k
hce-logos noarch 2.0-17.hce2 updates 30 M
httpd-filesystem noarch 2.4.51-5.r11.hce2 updates 9.7 k
httpd-tools x86_64 2.4.51-5.r11.hce2 updates 78 k
mailcap noarch 2.1.53-1.hce2 base 30 k
mariadb-connector-c x86_64 3.1.13-1.r2.hce2 updates 184 k
mod_http2 x86_64 1.15.25-1.hce2 base 131 k
Transaction Summary
====================================================================================================================================================
Install 9 Packages
Total download size: 32 M
Installed size: 40 M
Downloading Packages:
(1/9): apr-1.7.0-4.r1.hce2.x86_64.rpm 3.5 MB/s | 115 kB 00:00
(2/9): mod_http2-1.15.25-1.hce2.x86_64.rpm 3.6 MB/s | 131 kB 00:00
(3/9): mailcap-2.1.53-1.hce2.noarch.rpm 761 kB/s | 30 kB 00:00
(4/9): apr-util-1.6.1-12.r2.hce2.x86_64.rpm 3.5 MB/s | 115 kB 00:00
(5/9): httpd-filesystem-2.4.51-5.r11.hce2.noarch.rpm 359 kB/s | 9.7 kB 00:00
(6/9): httpd-tools-2.4.51-5.r11.hce2.x86_64.rpm 2.8 MB/s | 78 kB 00:00
(7/9): httpd-2.4.51-5.r11.hce2.x86_64.rpm 14 MB/s | 1.3 MB 00:00
(8/9): mariadb-connector-c-3.1.13-1.r2.hce2.x86_64.rpm 12 MB/s | 184 kB 00:00
(9/9): hce-logos-2.0-17.hce2.noarch.rpm 1.4 MB/s | 30 MB 00:21
----------------------------------------------------------------------------------------------------------------------------------------------------
Total 1.5 MB/s | 32 MB 00:21
Running transaction check
Transaction check succeeded.
Running transaction test
Transaction test succeeded.
Running transaction
Running scriptlet: mariadb-connector-c-3.1.13-1.r2.hce2.x86_64 1/1
Preparing : 1/1
Running scriptlet: apr-1.7.0-4.r1.hce2.x86_64 1/9
Installing : apr-1.7.0-4.r1.hce2.x86_64 1/9
Running scriptlet: apr-1.7.0-4.r1.hce2.x86_64 1/9
Installing : mariadb-connector-c-3.1.13-1.r2.hce2.x86_64 2/9
Running scriptlet: apr-util-1.6.1-12.r2.hce2.x86_64 3/9
Installing : apr-util-1.6.1-12.r2.hce2.x86_64 3/9
Running scriptlet: apr-util-1.6.1-12.r2.hce2.x86_64 3/9
Installing : httpd-tools-2.4.51-5.r11.hce2.x86_64 4/9
Running scriptlet: httpd-filesystem-2.4.51-5.r11.hce2.noarch 5/9
Installing : httpd-filesystem-2.4.51-5.r11.hce2.noarch 5/9
Installing : hce-logos-2.0-17.hce2.noarch 6/9
Running scriptlet: hce-logos-2.0-17.hce2.noarch 6/9
Running scriptlet: mailcap-2.1.53-1.hce2.noarch 7/9
Installing : mailcap-2.1.53-1.hce2.noarch 7/9
Running scriptlet: mailcap-2.1.53-1.hce2.noarch 7/9
Installing : mod_http2-1.15.25-1.hce2.x86_64 8/9
Installing : httpd-2.4.51-5.r11.hce2.x86_64 9/9
Running scriptlet: httpd-2.4.51-5.r11.hce2.x86_64 9/9
Running scriptlet: hce-logos-2.0-17.hce2.noarch 9/9
Running scriptlet: httpd-2.4.51-5.r11.hce2.x86_64 9/9
Verifying : mailcap-2.1.53-1.hce2.noarch 1/9
Verifying : mod_http2-1.15.25-1.hce2.x86_64 2/9
Verifying : apr-1.7.0-4.r1.hce2.x86_64 3/9
Verifying : apr-util-1.6.1-12.r2.hce2.x86_64 4/9
Verifying : hce-logos-2.0-17.hce2.noarch 5/9
Verifying : httpd-2.4.51-5.r11.hce2.x86_64 6/9
Verifying : httpd-filesystem-2.4.51-5.r11.hce2.noarch 7/9
Verifying : httpd-tools-2.4.51-5.r11.hce2.x86_64 8/9
Verifying : mariadb-connector-c-3.1.13-1.r2.hce2.x86_64 9/9
Installed:
apr-1.7.0-4.r1.hce2.x86_64 apr-util-1.6.1-12.r2.hce2.x86_64 hce-logos-2.0-17.hce2.noarch
httpd-2.4.51-5.r11.hce2.x86_64 httpd-filesystem-2.4.51-5.r11.hce2.noarch httpd-tools-2.4.51-5.r11.hce2.x86_64
mailcap-2.1.53-1.hce2.noarch mariadb-connector-c-3.1.13-1.r2.hce2.x86_64 mod_http2-1.15.25-1.hce2.x86_64
Complete!
2.编辑httpd配置文件
- 进入配置文件目录
[root@hecs-4981 ~]# cd /etc/httpd/conf.d/
[root@hecs-4981 conf.d]# ls
autoindex.conf README userdir.conf welcome.conf
- 编辑web01.conf文件
[root@hecs-4981 conf]# cat /etc/httpd/conf.d/web01.conf
Listen 7699
<VirtualHost *:7699>
DocumentRoot /var/www/web01
ServerName web01.example.com
<Directory /var/www/web01/>
options indexes FollowSymLinks
</Directory>
</VirtualHost>
3.重启httpd服务
重启httpd服务
[root@hecs-4981 conf.d]# systemctl enable --now httpd
[root@hecs-4981 conf.d]# systemctl restart httpd
4.检查httpd服务状态
检查httpd服务状态是否正常,如果为fail状态,需根据报错日志文件,检查其配置文件是否配置错误。
[root@hecs-4981 conf]# systemctl status httpd
● httpd.service - The Apache HTTP Server
Loaded: loaded (/usr/lib/systemd/system/httpd.service; enabled; vendor preset: disabled)
Active: active (running) since Thu 2023-03-02 01:14:44 CST; 6s ago
Docs: man:httpd.service(8)
Main PID: 19654 (httpd)
Status: "Processing requests..."
Tasks: 177 (limit: 6018)
Memory: 14.3M
CGroup: /system.slice/httpd.service
├─ 19654 /usr/sbin/httpd -DFOREGROUND
├─ 19656 /usr/sbin/httpd -DFOREGROUND
├─ 19657 /usr/sbin/httpd -DFOREGROUND
├─ 19658 /usr/sbin/httpd -DFOREGROUND
└─ 19659 /usr/sbin/httpd -DFOREGROUND
Mar 02 01:14:44 hecs-4981 systemd[1]: httpd.service: Deactivated successfully.
Mar 02 01:14:44 hecs-4981 systemd[1]: Stopped The Apache HTTP Server.
Mar 02 01:14:44 hecs-4981 systemd[1]: Starting The Apache HTTP Server...
Mar 02 01:14:44 hecs-4981 httpd[19654]: AH00558: httpd: Could not reliably determine the server's fully qualified domain name, using 127.0.0.1. Set>
Mar 02 01:14:44 hecs-4981 systemd[1]: Started The Apache HTTP Server.
lines 1-20/20 (END)
5.检查httpd监控端口
使用ss命令检查httpd端口是否开启
[root@hecs-4981 conf]# ss -tunlp |grep http
tcp LISTEN 0 511 *:80 *:* users:(("httpd",pid=19659,fd=4),("httpd",pid=19658,fd=4),("httpd",pid=19657,fd=4),(httpd",pid=19654,fd=4))
tcp LISTEN 0 511 *:7699 *:* users:(("httpd",pid=19659,fd=6),("httpd",pid=19658,fd=6),("httpd",pid=19657,fd=6),(httpd",pid=19654,fd=6))
[root@hecs-4981 conf]#
九、防火墙和安全组配置
1.防火墙配置
放行防火墙的8020端口
sudo firewall-cmd --permanent --zone=public --add-port=7699/tcp
sudo firewall-cmd --reload
2.安全组配置
进入云耀云服务器HECS管理页面,查看与其绑定的安全组名称


进入安全组管理页面,服务列表——弹性云服务器ECS,



配置安全组,在入方向放行7699端口

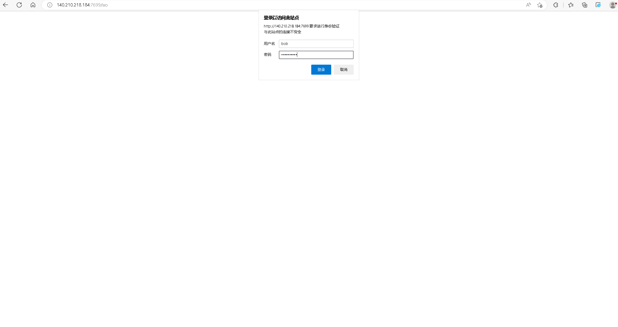
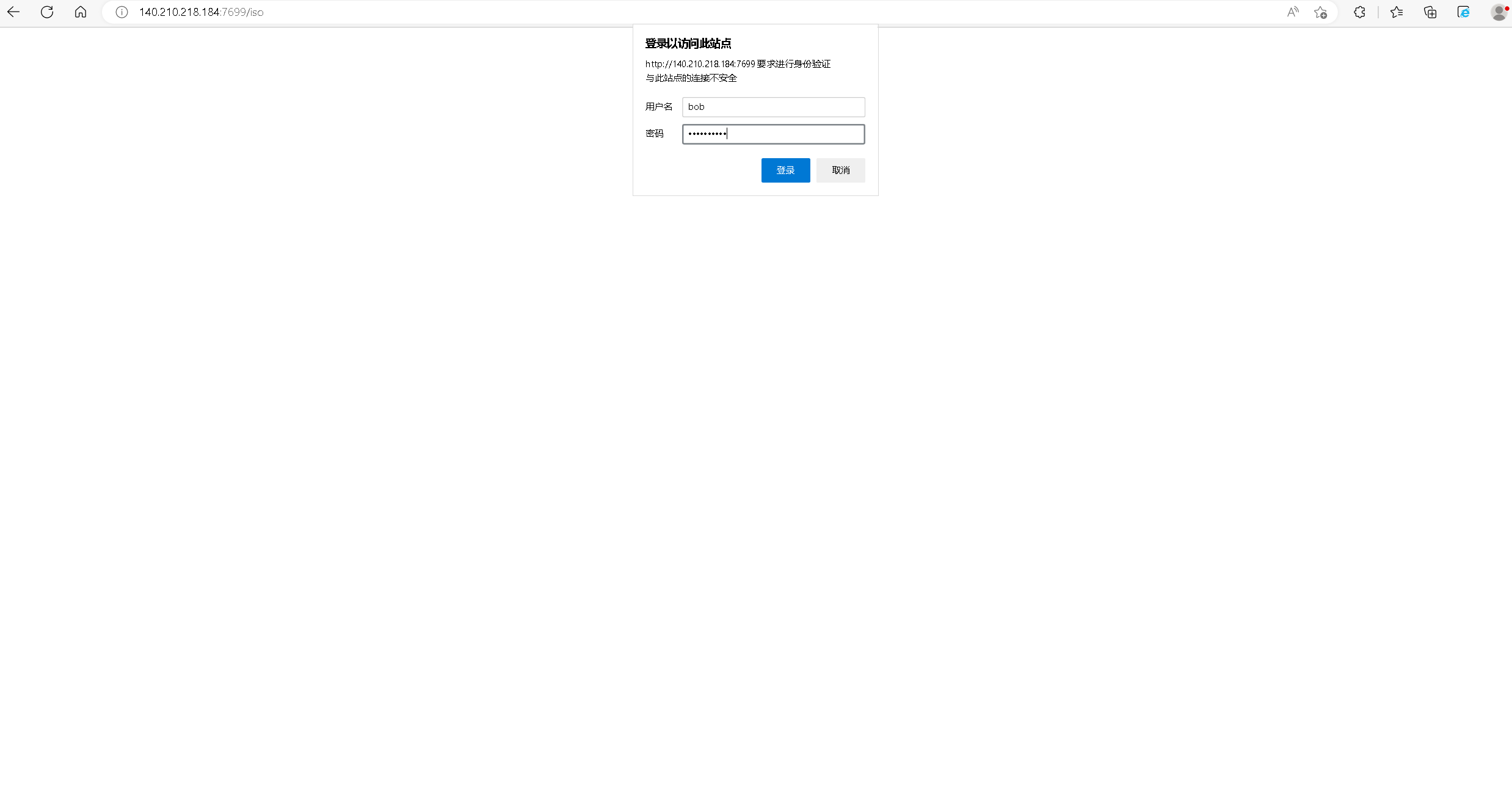
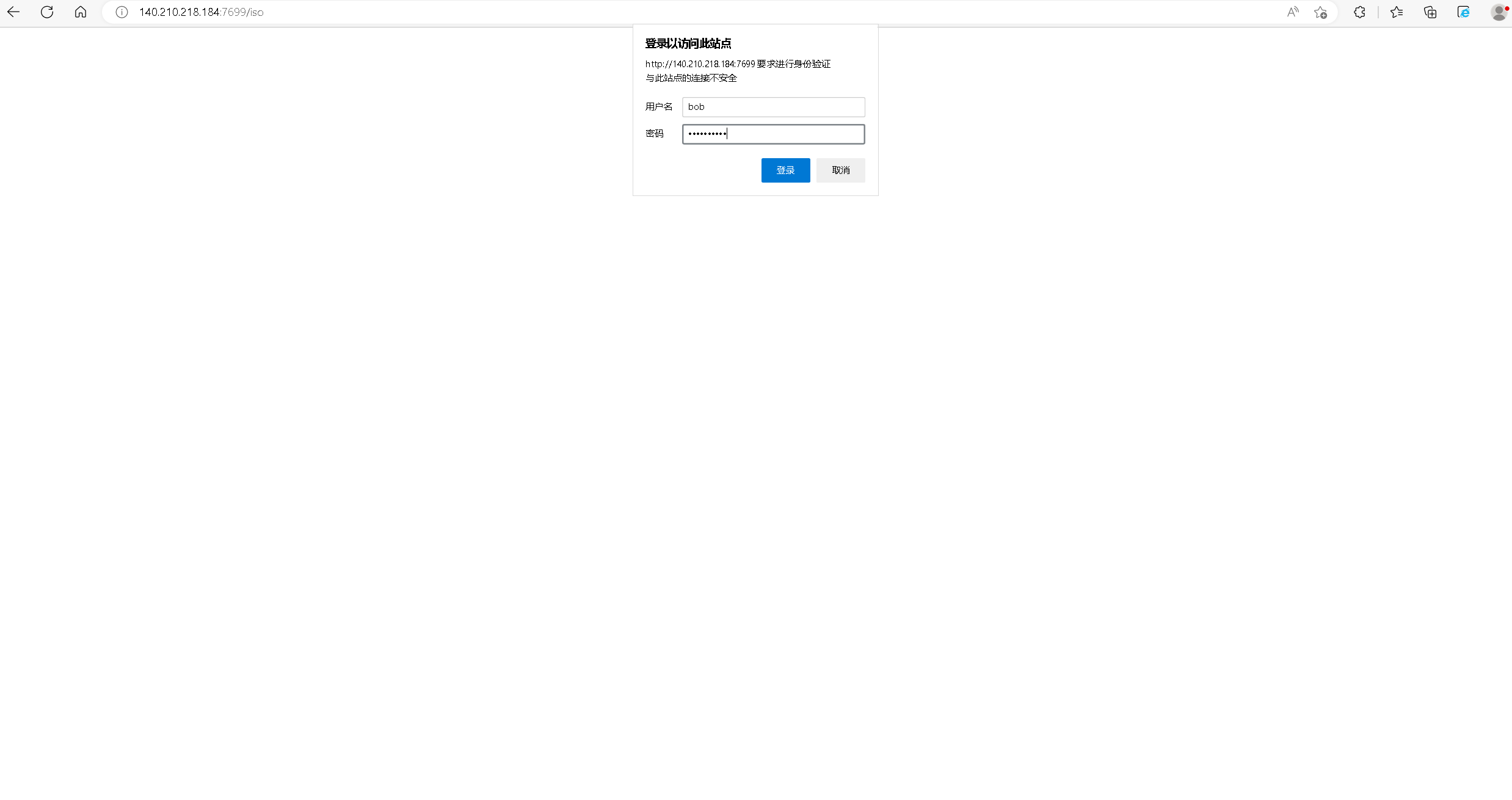
十、配置基于账户验证的访问控制
1.生成访问密码文件
使用htpasswd命令创建密码文件
[root@hecs-4981 conf.d]# htpasswd -cm /etc/httpd/conf/.htpasswd bob
New password:
Re-type new password:
Adding password for user bob
[root@hecs-4981 conf.d]#
2.修改httpd配置文件
在httpd配置文件,增加密码认证内容。
[root@hecs-4981 conf]# cat /etc/httpd/conf.d/web01.conf
Listen 7699
<VirtualHost *:7699>
DocumentRoot /var/www/web01
ServerName web01.example.com
<Directory /var/www/web01/>
options indexes FollowSymLinks
AuthName "myweb"
AuthTYpe basic
AuthuserFile /etc/httpd/conf/.htpasswd
require user bob
</Directory>
</VirtualHost>

重启httpd服务
[root@hecs-4981 conf.d]# systemctl restart httpd
[root@hecs-4981 conf.d]#
十一、测试访问web下载站点
- 访问普通文件下载站点:http://140.210.218.184:7699/pub/


- 访问镜像文件下载站点:


【玩转“云耀云服务器(HECS)”有奖征文来袭!惊喜大礼包激励等你来拿!】有奖征文第20期正在火热进行中:
https://bbs.huaweicloud.cn/blogs/391930
- 点赞
- 收藏
- 关注作者

评论(0)