用WeLink送祝福,万事尽可期
如果有一个人,能懂你的感受,关注你所说的每一句话,支持你的所有决定,那这个“人”一定是...智能语音助手。
而「小微」作为华为云WeLink的智能语音助手,更是每位职场人工作上的好帮手:
TA可以在你需要的时候及时出现,打开WeLink按住通讯录1秒或在消息页面进行下拉操作,小微就会出现在你眼前。
TA可以帮你找到你想要联系的人和打开的应用,只要按住语音对话图标,说出你的指令,无论是打电话给同事、会议提醒、请假申请...都能帮你轻松搞定。
TA可以协助你解答各类问题,当你有疑惑时,只要向小微诉说,便能快速查阅相关问题的文献与应用。
...

拥有那么多贴心功能的小微语音助手,如果能在这个冬天送给大家一杯暖心的奶茶,那么简直就是理想中的完美伴侣。
当然,送奶茶可能有点难倒小微,但TA可以帮助企业给全体所有员工送上一张祝福贺卡。
试想一下,当你将要结束一年忙碌的工作项目,打开WeLink忽然看到小微推送过来的祝福贺卡,打开一看,全是真诚且激励的话,是不是觉得心都快暖化了。
而现在,正逢一年中送祝福最好的节点,企业在此时给每位员工及时送上一张精美的电子贺卡,无疑能大大提升员工的工作幸福指数和公司归属感。

那么,作为企业的管理员,如何用小微去帮助自己送祝福呢?下面一起来看看小微推送贺卡的教程吧:
小微推送贺卡操作教程
01.在后台开启卡片应用
在WeLink管理后台点击“应用”,搜索“贺卡”,点击应用右上角“···”,点击“启用”开启贺卡应用。

02.创建企业账号并授权管理员身份
在WeLink管理后台选择“通讯录”,点击“成员管理”-“添加成员”,输入企业名(推送贺卡时落款为该名称),填写手机或邮箱之一做为登录账号,填写后“保存并开户”。

在WeLink管理后台选择“设置”-“管理员权限”-“新增管理员”,选择刚才创建的企业名用户,点击“保存”将其设置为全局管理员。

03.在后台开启贺卡应用
在WeLink移动端搜索“贺卡”进入应用,选择需要推送的贺卡,选择微信好友发送。

将贺卡发送至好友或文件传输助手(获取链接),在聊天找到卡片并点击打,点击右上角“···”-“复制链接”, 将复制后的链接保存到本地。

04.获取转码链接
使用URL在线编码解码工具进行转码,转码后将链接中如图示绿色标注部分保存到本地。

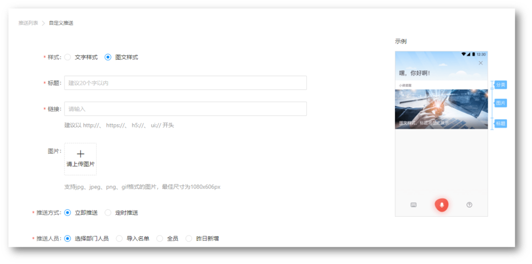
05.配置小微推送
在WeLink管理后台,选择“智能”,点击“小微助手”-“推送列表”-“自定义推送”打开推送配置页面。

推送样式可选“文字样式”或“图文样式”,输入贺卡推送祝福“标题”,添加转码后的“链接”,上传封面“图片”。
推送方式可选“立即推送”或“定时推送”,推送人员可根据需要选择全员或个人。

推送页面还可选择打开高级设置,可以对推送添加分类,方便管理。配置推送还支持英文标题,内容展示时长可根据情况配置,配置完成后预览没问题即可点击“推送”。

06.小微推送手机端展示

最后,华为云WeLink也祝福所有企业主与员工,在新的一年里,万事尽可期,愿景皆可圆。
- 点赞
- 收藏
- 关注作者
评论(0)