深度体验 华为 API Explorer【玩转华为云】
华为API Explorer 是什么
API Explorer为开发者提供一站式API解决方案的统一平台。集成了华为云服务开放API,支持全量快速检索、可视化调试、帮助文档等,帮助开发者快速查找、学习API,以及定位和修复错误。
华为云API Explorer对ISV伙伴、个人开发者全面开放API接口,共享华为云服务技术、数据和资源等,为开发者创造更丰富的云上应用场景。
目前API Explorer平台已开放EI企业智能、计算、应用服务、网络、软件开发服务、视频等70+云服务,共上线2000+个API,6000+个错误码。
说简单点就是:华为云在“Swagger”的基础上进行了深度的定制和扩展
华为API Explorer 与 Swagger 的异同
Swagger也支持API作用说明、检索和调试,但华为API Explorer就像为华为产品量身定做一样。除了Swagger的所有功能,还支持根据产品进行分类,并且还提供了详细的错误码说明,同时还附带了多种不同语言的编程使用指南,让您更加容易上手
如何找到 API Explorer
首先,访问“华为云官网”https://www.huaweicloud.cn/,然后找到“开发工具”

进入“开发工具”页面https://developer.huaweicloud.cn/后,你就能看到华为云为开发者提供的,各式各样丰富易用的工具了。

产品特色

-
API快速检索
支持全局/按产品检索、产品和API中英文检索、快速查看最近搜索/使用的产品或API,同时还支持关注常用产品API -
API文档查询
能快捷查询API详情和参数说明,具备规范的API文档结构、接口说明、请求参数/示例、 返回参数/示例、错误码、SDK等 -
API参数辅助填写
支持OpenAPI参数表格化、可视化;详细的API参数描述及示例说明,让参数填写更简单;同时支持Region、Token、Project_id自动获取,自动填写 -
API可视化调试
支持API在线调试及自动获取错误码详情,从发现问题到解决问题 -
API错误码在线搜索
在API错误中心能查看产品全部错误码,并对错误码进行全局搜索和产品内搜索
旧版与新版的区别
首次访问,默认会进入到旧版(1.0版本),然后提示你是否需要进入新版
下面以 “模板管理”——>“ListTemplates”API为例,简单看一下旧版与新版的区别
旧版
1.0版本最开始会让你输入产品名称


进入产品页后,1.0版本只有一个页面,功能区分为4列
- 功能面板,用来切换功能页面
- API搜索列表,用来展开API详细信息
- 调试面板,用于模拟API进行调试
- 详情页面板,包括功能介绍、调试结果、调试示例等

在第三列中,输入参数,点击调试,第四列中会显示出调试结果。你也可以在这个面板中查看API的详细说明,和请求示例等

新版
根据图示,新版带来了如下能力
- 汇聚API的一切资源和工具
- 智能化的API资源搜索能力
- 全站统一齐全的API帮助文档
- 7种常用语言的SDK
- 多达23种语言的场景代码示例

新版默认是展示所有API接口名,及其中文含义。同样可以在最左侧,筛选或直接找到我们所需要的API

然后右侧会出现“调试面板”和“调试结果面板”

输入数据后,点击“调试”,就可以看到华为云产品的返回了

API Explorer 实际体验(以新版,即2.0版为例)
进入API Explorer首页 https://console.huaweicloud.cn/apiexplorer/
截至目前为止,API Explorer 目前共覆盖184个云产品,已上线5990个API,14347个错误码,475个SDK,583个代码示例。该页面总共分为3个栏目,点击任意按钮后,都会进入同一个子页面,区别是定位在不同的选项卡上
- APIs:用来查看和调试API接口
- SDKs:说明服务支持哪些API,以及如何使用这些API进行编码
- 代码示例:以实现某种功能为目的,叫你如何通过代码实现该功能

API文档
接口概述,列出了接口名称和其中文释义

在左侧面板中选择相应的接口,右侧会立即切换成该接口的介绍(包括作用、URL、调试、请求参数、响应参数、错误码等)

API调试
只是比API界面,中间多出来一个调试选项卡。
右边可以查看“正常和错误返回示例”、CLI命令、代码示例等


“场景示例”点击后会进入“代码示例”页面



SDK
SDK页面包含了该API支持的语言类型,还有整个代码示例,以及详细的使用说明和一步步的操作教程 (非常全面,点赞)


代码示例
代码示例提供了完整的解决方案代码,抄抄改改就能直接用在生产环境

点进去,它会教你接下来的每一步该如何操作

点击“运行调试”按钮,会打开一个华为云的在线IDE(CloudIDE)你可以在上面查看、编辑、修改、运行代码

错误码
错误码页面,会列举出当前产品所有的错误码及其含义

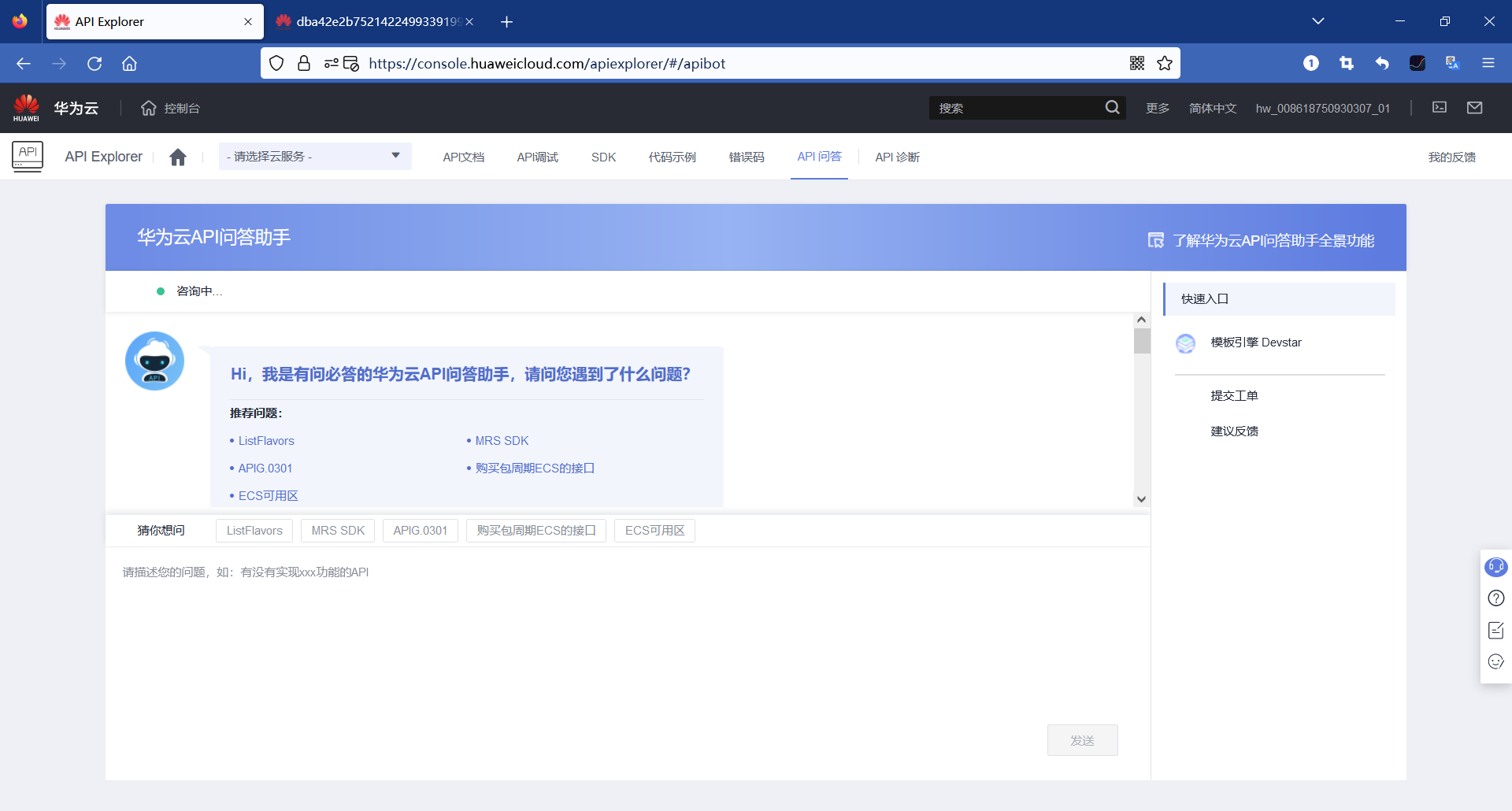
API问答
这里可以向机器人询问一些简单的问题

这个推荐里面,不知道是什么,目前还不能点击
API诊断
当用户开发、调试华为云API出现错误时,可使用API诊断服务查询解决方案、调用链路、CLS日志、相似错误码、API文档等信息

注意事项
这里有一个问题,一旦切换到新版,就找不回旧版了。因此得慎重使用
- 点赞
- 收藏
- 关注作者
评论(0)