Swift实用小册05:条件、循环和控制转移语句的使用

举报
文如秋雨 发表于 2022/08/30 12:39:57 2022/08/30
【摘要】 在本章中,你将学会条件、循环和控制转移等控制流的常见使用方法。前言和Apple官网或者网上分享的教程类文章不同,我将以实际开发角度讲述Swift语言的一些概念和用法,方便大家更好地学习和掌握Swift语言。这同时也是对自己学习Swift语言过程的知识整理。如有错误,以你为准。我们新建一个PlayGround文件,命名为SwiftControl。条件语句-if语句if条件判断语句是Swift控...
在本章中,你将学会条件、循环和控制转移等控制流的常见使用方法。

前言


和Apple官网或者网上分享的教程类文章不同,我将以实际开发角度讲述Swift语言的一些概念和用法,方便大家更好地学习和掌握Swift语言。

这同时也是对自己学习Swift语言过程的知识整理。

如有错误,以你为准。

我们新建一个PlayGround文件,命名为SwiftControl。




条件语句-if语句


if条件判断语句是Swift控制流条件判断语句中最为常见的一种类型,当情况是false或者true的时候,业务上会做如何处理,这就需要使用到if条件判断语句。示例:

// if语句的使用

var message = ""

if message.isEmpty {
    Text("请输入内容")
        .foregroundColor(Color(UIColor.placeholderText))
        .padding(15)
    }

上述代码中,常出现在TextEditor多行文本框的场景,由于TextEditor多行文本框没有提供placeholder提示文字的修饰符,因此我们自己需要实现提示文字的交互。

当我们TextEditor多行文本框内文字message为空,即message.isEmpty为true,我们就展示Text("请输入内容")提示文字。

如果是多条件判断的情况,我们可以使用if-else、if-else if - else从句来实现。

我们以石头剪刀布的游戏为例:

// 规则判定

if leftNumber == rightNumber {
    self.winMessage = "平局!"
} else if leftNumber == 1 && rightNumber == 2 {
    self.winMessage = "左边赢了!"
} else if leftNumber == 2 && rightNumber == 3 {
    self.winMessage = "左边赢了!"
} else if leftNumber == 3 && rightNumber == 1 {
    self.winMessage = "左边赢了!"
} else {
    self.winMessage = "右边赢了!"
}



上述代码中,我们实现声明好了两个随机数leftNumber、rightNumber。

我们定义随机数的范围为1、2、3对应石头、剪刀、布,如果两者相等,则双方为平局,如果左边是1石头,右边是2剪刀,或者左边1是剪刀,右边是3布,或者左边是3布,右边是1石头,那么都是左边赢了,除此之外的情况就是右边赢。

PS:
石头剪刀布项目的图片部分来源于网络,如有侵权,请联系删除。
石头剪刀布项目的代码和逻辑部分最终解释权归属于本人。
石头剪刀布项目仅作开源分享案例使用。

条件语句-Switch语句


Switch语句和if语句很类似,不过使用起来更加简单。如果我们有若干种情况,且不同情况得出对应的值,这种业务场景下,我们建议使用Switch语句。示例:

//Switch语句的使用

enum DragState {
    case dragging
    case pressing

var isDragging: Bool {
    switch self {
        case .dragging:
    return true
        case .pressing:
    return false
        default:
    print("没有点击也没有拖动")
    }
}

上述代码中,我们声明了一个枚举类DragState手势拖动的类型,然后我们判断是否是拖动手势。

如果case是dragging拖动手势,则返回isDragging的值为true。如果case的值是pressing点击手势,则isDragging的值为false。如果没有点击也没有拖动,那么我们使用default默认分支,输出一段信息。

在实际业务中,特别是Banner轮播图的交互中,常常就有点击、拖动手势混合使用,这时候我们就可以Switch语句来实现条件判断的逻辑。

另外,Switch语句在Swift的应用和OC不同,不需要添加break语句来跳出条件分支,Switch语句只要匹配到了case就会自动终止,所以在Swift语言中,break语句不是必须的。

循环语句-For-In语句


在上一章数组的遍历中,我们使用了List和ForEach循环遍历展示了数组中的数据,这里我们学习下另一种循环的方式For-In循环。示例:

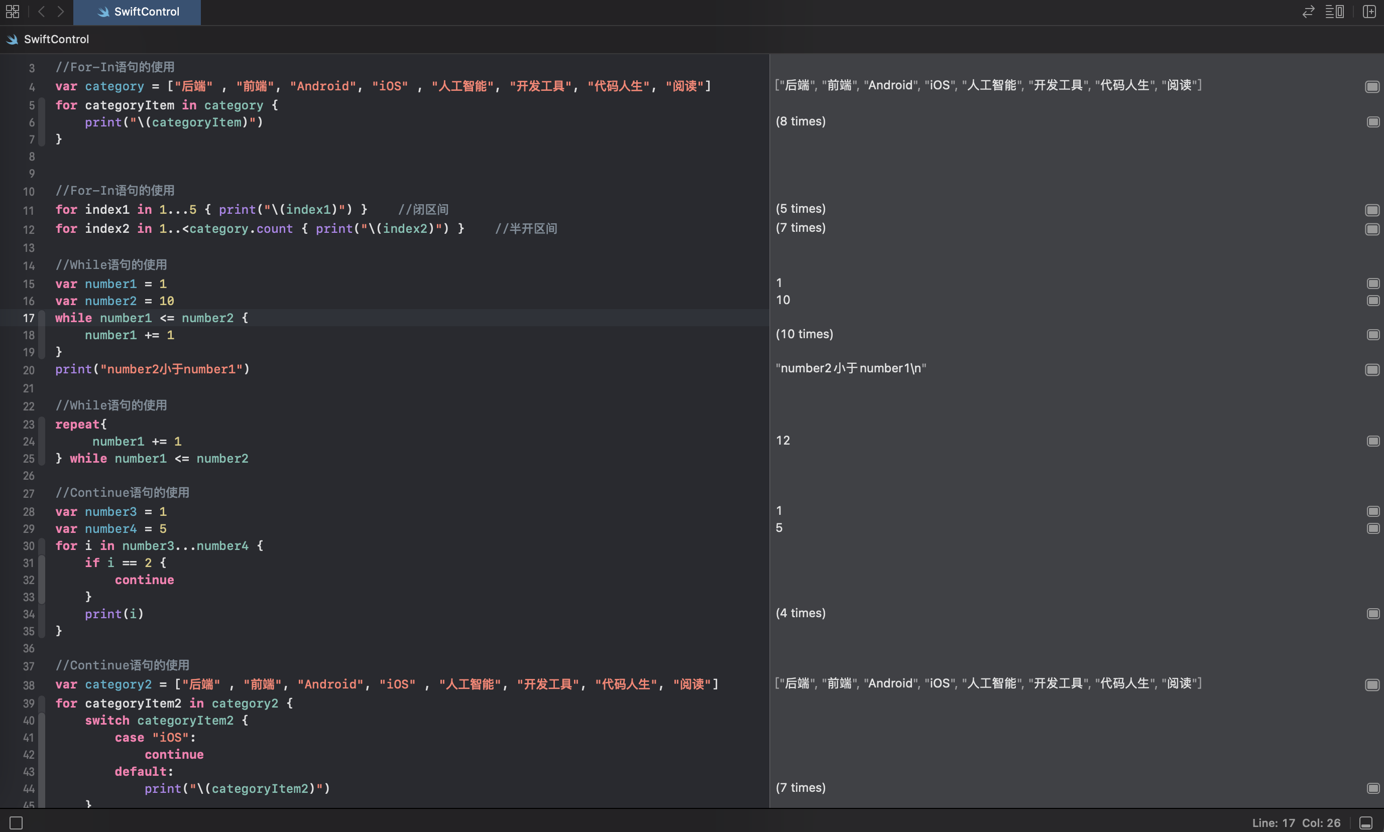
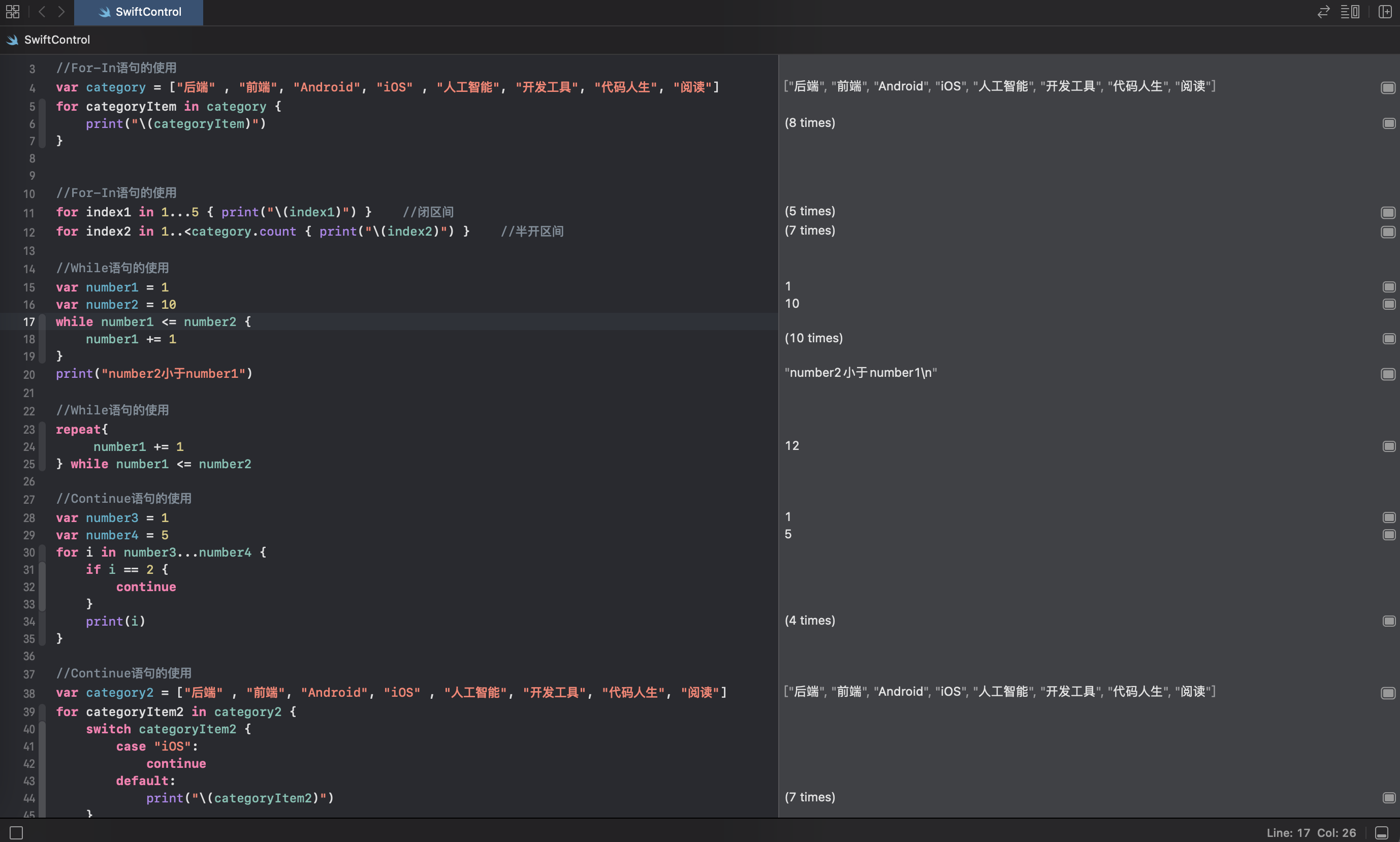
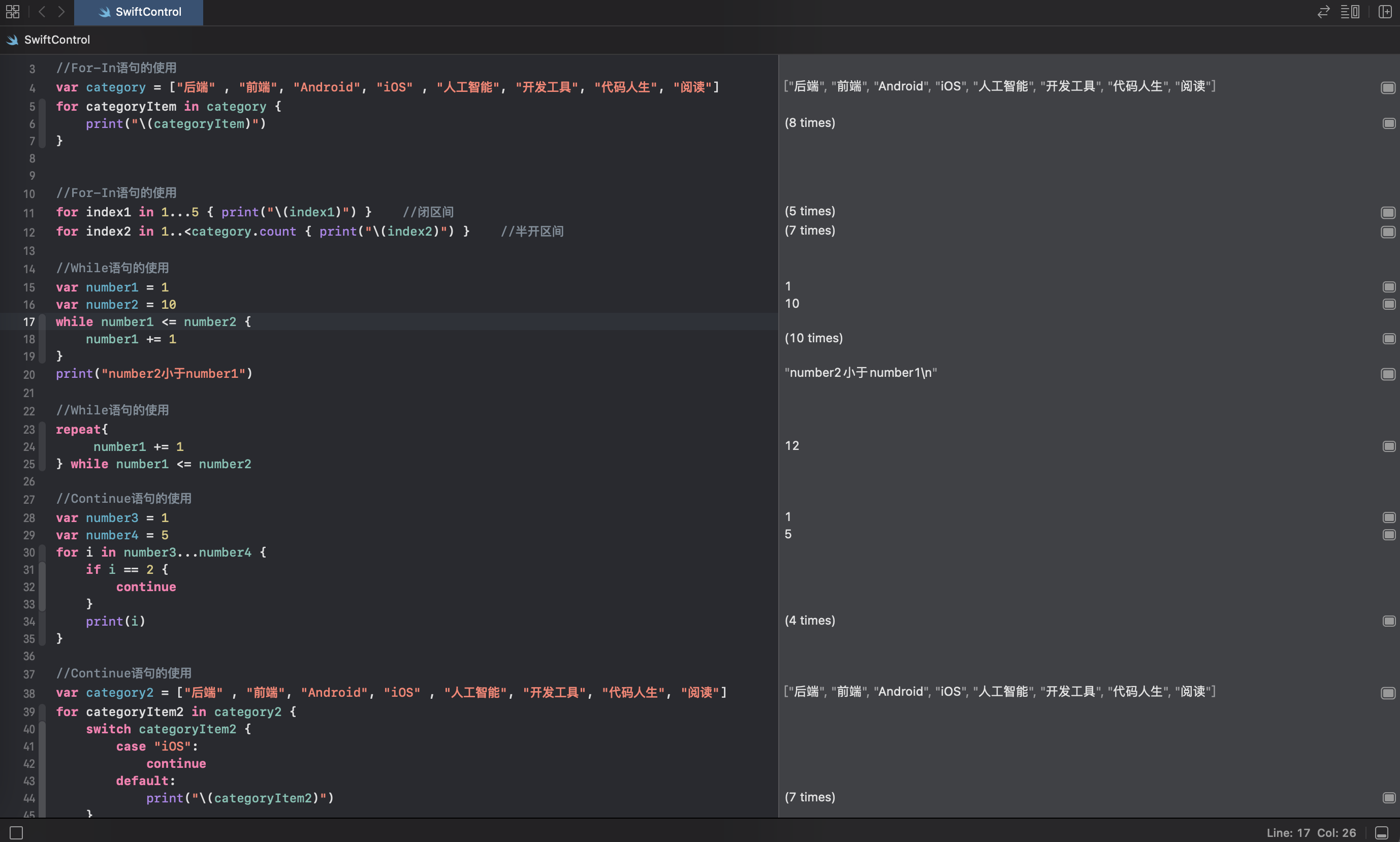
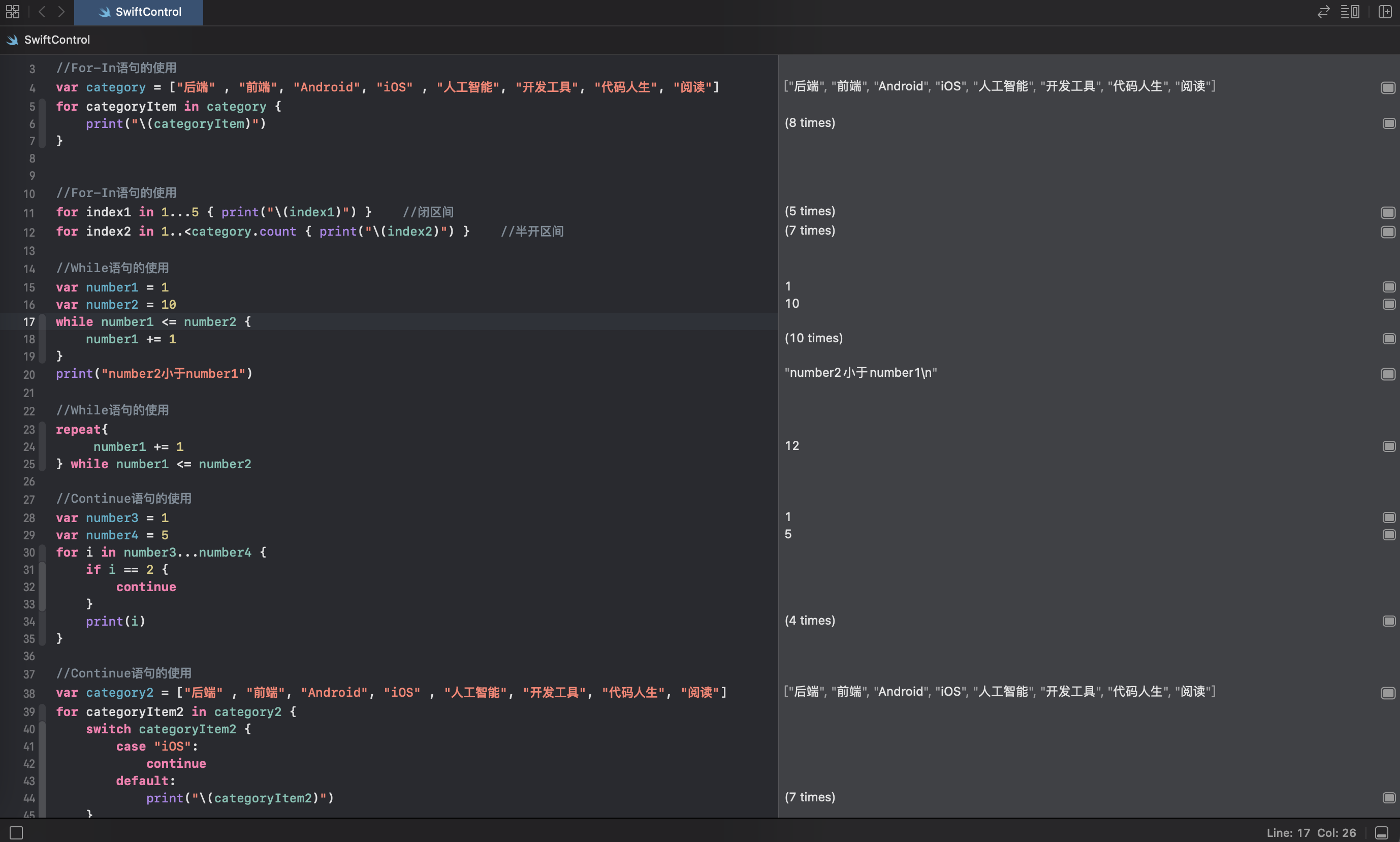
//For-In语句的使用

var category = ["后端" , "前端", "Android", "iOS" , "人工智能", "开发工具", "代码人生", "阅读"]

for categoryItem in category {
    print("\(categoryItem)")
}

上述代码中,我们声明了一个category类目的变量数组,然后通过For-In循环的方式遍历所有元素,并输出展示。这里我们使用了categoryItem类目项目的临时常量,如果在业务的代码中用不到这个常量,我们也可以直接用“_”代替。

和ForEach循环的方式类似,我们也可以使用区间操作符作为遍历的对象,示例:

//For-In语句的使用

for index1 in 1...5 { print("\(index1)") }    //闭区间
for index2 in 1..<category.count { print("\(index2)") }    //半开区间

循环语句-While语句


While语句更多是做循环判断使用,While语句会一直循环到满足条件为止不再循环,而对比if语句,if是判断一轮内部所有结果后退出。示例:

//While语句的使用

var number1 = 1
var number2 = 10

while number1 <= number2 {
    number1 += 1
print("number2小于number1")

上述代码中,我们声明了2个数字变量,当number1小于或等于number2时,number1自增,直到number2小于number1时,系统输出一段文字。

如果我们只想判断一次就结束,不用循环判断,我们可以使用repeat函数,示例:

//While语句的使用

repeat{
    number1 += 1
} while number1 <= number2

上述代码中,number1在循环判断中只自增了一次,那么输出结果为1。

控制转移语句-Continue语句

在大学C语言课程中,我们学习过Continue语句,而在Swift语言中,Continue的逻辑沿用了和其他语言相同的逻辑,即跳过本次循环,继续执行下一个循环。示例:

//Continue语句的使用

var number3 = 1
var number4 = 5

for i in number3...number4 {
    if i == 2 {
        continue
    }
    print(i)
}

上述代码中,我们通过For-In语句,遍历1~10的所有数字,再通过if语句判断遍历循环的元素有没有2,如果有2,则跳过2,继续循环遍历。

最终的结果会打印输出“1、3、4、5”。

通过Continue语句,我们也可以用来过滤数组中的特定元素,示例:

//Continue语句的使用

var category2 = ["后端" , "前端", "Android", "iOS" , "人工智能", "开发工具", "代码人生", "阅读"]

for categoryItem2 in category2 {
    switch categoryItem2 {
        case "iOS":
            continue
        default:
            print("\(categoryItem2)")
    }
}

上述代码中,我们遍历category2数组中所有元素,如果数组中的值为“iOS”,那么就会跳过,最后输出的结果是“后端、前端、Android、人工智能、开发工具、代码人生、阅读”。

控制转移语句-break语句


break语句和Continue语句的功能都是跳出循环,但break语句不同的是,break语句是直接终止后面的循环了,也就是我只要匹配到值,就不往下走了。示例:

//break语句的使用

var category3 = ["后端" , "前端", "Android", "iOS" , "人工智能", "开发工具", "代码人生", "阅读"]

for categoryItem3 in category3 {
    switch categoryItem3 {
        case "iOS":
            break
        default:
            print("\(categoryItem3)")
    }
}

上面的代码中,我们输出的结果是“后端、前端、Android”。




以上就是本章的全部内容。
快来动手试试吧!
如果本专栏对你有帮助,不妨点赞、评论、关注~
【声明】本内容来自华为云开发者社区博主,不代表华为云及华为云开发者社区的观点和立场。转载时必须标注文章的来源(华为云社区)、文章链接、文章作者等基本信息,否则作者和本社区有权追究责任。如果您发现本社区中有涉嫌抄袭的内容,欢迎发送邮件进行举报,并提供相关证据,一经查实,本社区将立刻删除涉嫌侵权内容,举报邮箱: cloudbbs@huaweicloud.com
  • 点赞
  • 收藏
  • 关注作者

评论(0

0/1000
抱歉,系统识别当前为高风险访问,暂不支持该操作

全部回复

上滑加载中

设置昵称

在此一键设置昵称,即可参与社区互动!

*长度不超过10个汉字或20个英文字符,设置后3个月内不可修改。

*长度不超过10个汉字或20个英文字符,设置后3个月内不可修改。