KubeEdge边缘计算在顺丰科技工业物联网中的实践
工业物联网作为智能制造和工业4.0的重要使能技术和关键实现路径,以 OT 技术和 IT 技术融合为核心。在本篇文章中,顺丰物联网平台负责人胡典钢为大家带来了 “ 边缘计算在工业物联网中的应用实践与思考 ” ,阐述了工业物联网的发展背景、整体架构设计以及边缘计算在此过程中承担的重要角色,并梳理了其中的技术演进脉络。

工业物联网发展与边缘计算
工业物联网发展与边缘计算
工业物联网最早在2012年由GE通用电气首次提出,并推出Predix平台。在国内,政府于2015年发布《智能制造发展规划(2016-2020年)》纲要,提出智能制造重大战略,2020年9月提出关于加快推进国有企业数字化转型。作为智能制造和工业4.0的重要使能技术和关键实现路径,工业物联网需要操作运营技术(Operation Technology,OT)和信息技术(Information Technology,IT)的相互融合,二者如何融合却存在一些挑战,主要体现在两个方面:
一方面来自二者的差异化,OT更强调稳定性和可靠性,对运行中的系统、OT人员倾向于保持不做变更;IT专注于数字环境,主要考虑数据处理速度、系统可靠性和安全性等问题,因此IT必须快速创新和变革,以跟上不断发展的技术。另一方面,从公司的组织和规划实施层面看,由哪个部门组织主导,在多大范围面去实施融合,预期产生什么收益,也需要不断探索和厘清。

图:OT与IT技术
作为OT和IT融合的载体,工业物联网涉及很多体系要素的支撑,包括工业自动化,传感器的感知发展、泛在网络连接、边缘计算、云计算,还有大数据分析,工业数据建模等等,通过这些维度,来形成工业物联网的整体能力。可以尝试给工业物联网下个定义,即面向工业数字化、网络化和智能化的需求,在研发设计、生产制造、运营管理和服务运维各个关键环节,通过自主感知数据采集、学习、分析和决策的闭环,支撑工业资源泛在联接、弹性供给、高效配置,从而构建服务驱动型的新工业生态体系。

图:工业物联网支撑体系
工业物联网整体的架构从下到上,有时候会讲端边云一体,有时以IT的方式,又会讲平台或者上层的业务应用等。无论是什么样的架构描述,最重要的还是结合实际不同的应用场景,分析整个架构落地时其侧重点是什么。
整个体系架构从下至上,包括感知层、边缘计算、网络连接、平台层和应用层。感知层负责数据采集,利用泛在感知技术对多源设备、异构系统、运营环境、智能产品等各种要素进行信息采集。工业现场的很多数据保鲜期很短,一旦延误处理,就会迅速变质,数据价值呈断崖式跌落。为了解决数据实时性问题,应用边缘计算是时之所驱。
感知层数据通过有线或无线网络连接到达远端数据中心或云平台,实现网络互联数据互通。平台层包括通用PaaS和工业PaaS,工业PaaS也称为工业物联网操作系统,它提供感知层数据接入能力、数据分析能力、工业数据建模能力以及沉淀各种工业APP模板,方便快速开发和上线应用。平台最终通过应用(用例)服务于业务场景中,得到闭环,客户花钱买用例,而有了平台支持能够更快、更简单、更容易地部署用例。对于传统企业信息管理系统如ERP、WMS、CRM而言,可能需要与平台打通,以消除信息孤岛,实现数据联动。

图:工业物联网架构
边缘计算拟解决的三方面问题
边缘计算拟解决的三方面问题
在工业物联网领域,目前边缘计算主要拟解决以下三方面的问题:
一是数据的实时性。比如完成实时的数据监测和实时处理。以顺丰的实践来讲,这几年我们做了一些OT和IT的融合,工业物联网的应用,这个过程并不如最初设想的那样简单直观,网络的基础设施条件以及延伸出来很多相关前置条件,包括组织中人员的培训,改造成本,基础设施的构建,都需要一定时间。
另外两个方面,是网络的安全性和可靠性。诸如断网或是网络带宽有限的情况下如何正常运行,工业物联网体系运行的安全性如何保障——边缘计算可以很好地解决一部分问题。

图:边缘计算拟解决的问题
除此之外,背后也有一些趋势的驱动。其一,各行各业联网的终端设备越来越多,“人机料法环”互联,现场数据激增,其二,随着企业对于效率质量和成本越来越关注,企业IT的运营管理系统,对现场工艺过程的数据和设备运行有强烈的需求,OT和IT由分开的两条路径逐渐走向融合,这些都加速了我们去处理这些数据,分析这些数据,并挖掘其中的价值。
如何解决这些问题?
如何解决这些问题?
在OT和IT融合的大背景下,如何基于边云协同、边缘数据采集、边缘数据清洗,在靠近数据源头的地方,满足业务实时性、安全性和决策可靠性的要求?
对于工业领域而言,很多现场系统天然就涉及到数据的即时处理,边缘计算的应用也就变得很自然而然。只是以前它受限于硬件的处理能力和系统的开放性,但现在是很有机会在垂直行业去落地。由于OT倾向于稳定性和可靠性,相对并不敏捷,无论是自动化控制系统或者很多生产管理系统,都非常依赖于现场的工程团队,单机软件时代,其部署、升级,版本管理以及需求变更导致停产停线,这些都是很大的痛点,而我们可以利用边云协同去做一些事情。
边缘计算是工业物联网的一个重要抓手,融合OT和IT。在具体实践落地时,通常包括以下内容:边缘节点纳管和边缘应用管理,子设备接入,边缘数据处理。

图:边缘计算-OT和IT融合的重要抓手
边缘计算KubeEdge在顺丰的应用实践
边缘计算KubeEdge在顺丰的应用实践
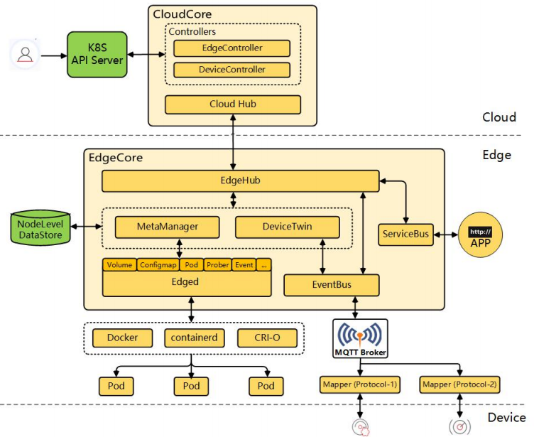
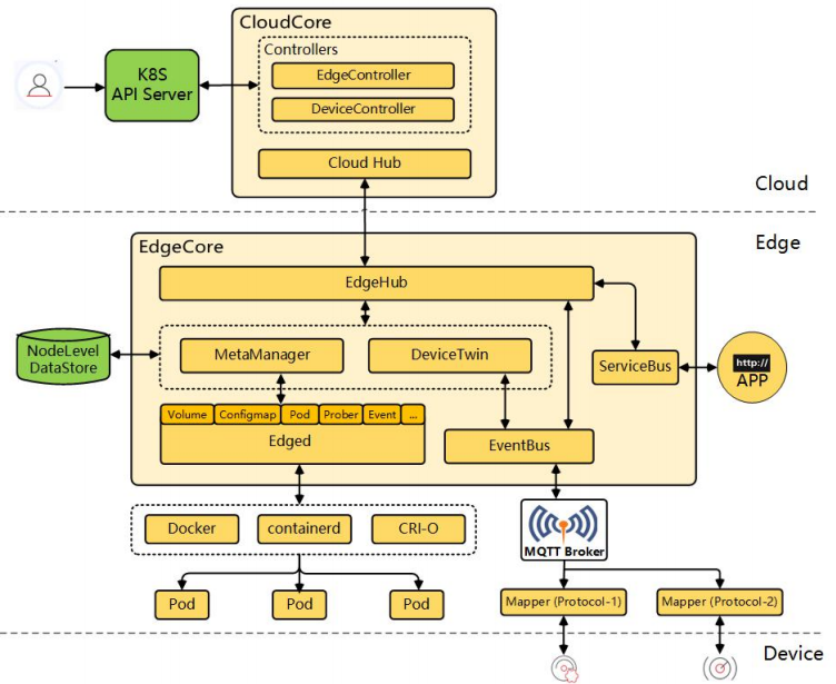
在应用实践层面,顺丰选择了KubeEdge开源边缘计算平台,在Kubernetes原生的容器编排和调度能力之上,作为边缘节点纳管和边缘应用管理服务的框架。顺丰结合自身在物联网设备接入管理和数据处理层面已积累的丰富经验,逐步形成了业界领先的边缘计算和边云协同主架构落地实践体系。

图:KubeEdge开源框架
在这个过程中,顺丰建立了泛在感知能力,包括像直连或者通过边缘节点跨层级获取多源异构的设备数据,有效打通现场的一些OT生产系统,并构建我们在物流和供应链领域泛生产要素物联网技术应用实践,无论是在全国各大分拣中心,或者陆运的各个环节,不断尝试探索。
顺丰对工业物联网架构系统化的搭建和应用,本质上是希望通过数字化监控与智能化管理,助力标准化运营与自动化生产,实现自动化效益管控,同时实现人员效能的提升,即通过数据驱动,以完成核心业务的数字化和价值化,助力集团运营持续改善。
▍作者简介
胡典钢,顺丰物联网平台负责人,负责顺丰物联网平台建设及产品化工作。在物联网、边缘计算、工业大数据领域从业10余年,有丰富的实践经验。已出版专著《工业物联网:平台架构、关键技术与应用实践》、《TestStand工业自动化测试管理》。
添加KubeEdge助手微信putong3333,进入社区群,和社区大咖一起交流
附:KubeEdge社区贡献和技术交流地址
Github地址: https://github.com/kubeedge/kubeedge
Slack地址: https://kubeedge.slack.com
邮件列表: https://groups.google.com/forum/#!forum/kubeedge
每周社区例会: https://zoom.us/j/4167237304
Twitter: https://twitter.com/KubeEdge
- 点赞
- 收藏
- 关注作者
评论(0)