使用AppCube搭建培训报名系统 | 【玩转华为云】
前言
应用魔方 AppCube(以下简称AppCube)是零代码和低代码应用开发平台,源于华为应用开发和数字化转型的实践,提供了云上无码化、低码化、支持多码化的应用开发模式,屏蔽了技术的复杂性,提升了企业开发的效率。同时提供应用资产的开发标准和微服务框架,助力企业不断沉淀可复制的套件,加速应用的定制,并通过开放的生态,实现套件资产的商业变现。应用魔方顾名思义就如同魔方一样,可以通过任意组合,排列各种模块化元素,创建功能各异的应用。
通过应用魔方 AppCube提供的界面、逻辑、对象等可视化编排工具,以“拖、拉、拽”的方式来快速构建应用,从而实现所见即所得的快速应用开发和构建。
本案例的培训报名系统提供如下功能:
- 外部用户即匿名用户微信扫码,填报活动报名信息,支持查看自己填写的报名信息。
- 内部用户可在手机端微信扫码或者WeLink扫码填报信息,支持在PC端新窗口打开或使用链接在浏览器访问填报页,支持查看自己填写的报名信息。
- 培训活动管理员基于用户的填报信息,获取培训报名人员信息,以及用户希望了解的培训内容。
案例步骤
1、AppCube开发者用户登录AppCube控制台,点击右上角的“免费试玩”,单击“进入首页”。

2、在主菜单中,选择“工作台”,进入零代码开发的工作台。

3、单击页面左上角的
,选择“运行环境管理 > 业务配置中心”,进入运行环境业务配置中心。

4、单击“创建用户”,然后根据提示完成创建,在用户管理页面,您可以查看到已创建的所有业务用户。

5、返回工作台,在“全部应用”区域,单击“开始创建”,选择“使用模板创建”,选择“报名”,然后点击“安装模板”


6、安装完成后就进入编辑界面

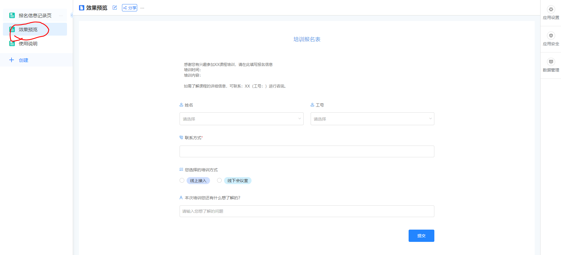
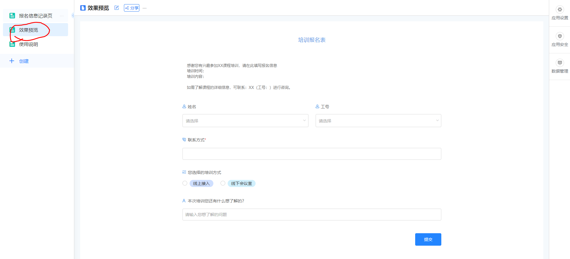
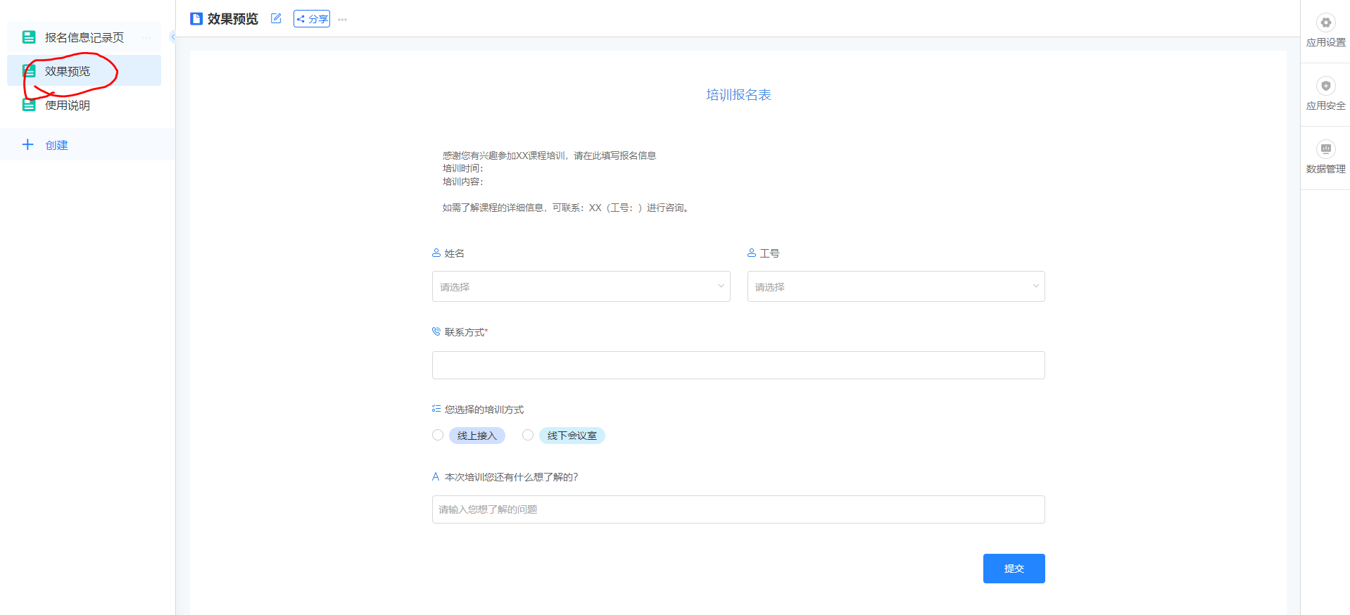
培训报名模板由“报名信息记录页”、“效果预览”和“使用说明”三个页面组成。
- 报名信息记录页:管理员和填报用户使用的是“报名信息记录页”,该页面有“全部信息”和“我的报名”两个视图。
- “全部信息”视图可查看到所有填报用户填报的信息,管理员可通过该视图了解所有报名信息。
- “我的报名”视图仅显示当前用户的报名填报信息,填报用户可通过该视图查看自己的填报信息。
- 效果预览:用于预览培训报名应用效果。
- 使用说明:培训报名模板的使用说明。
7、模板中预置了部分信息,如果想修改可以点击左上角的编辑图标进入编辑界面进行修改


8、修改完成后点击左侧的“效果预览”,可以观察效果,如果不合适可以进行调整

7、分享填报页给用户填报信息,根据实际需要选择分享方式。点击图中的标记即可完成分享,对内部用户分享有下面的4中分享方式:
-
:在新窗口打开填报。
:复制链接分享给用户填报。
:普通二维码扫码填报(支持WeLink扫码、微信扫码,不支持企业微信扫码)。
:微信小程序码扫码填报(支持微信和企业微信)。

8、对外部分享支持微信扫码分享

9、用户填完后,管理员可以选中全部记录单击“导出”,可获取全部报名信息,也可以点击右上角的“查看统计”查看更详细的数据。

到此案例就完成了
- 点赞
- 收藏
- 关注作者




评论(0)