【STM32】5分钟了解STM32的串口通信
Author:AXYZdong 自动化专业 工科男
有一点思考,有一点想法,有一点理性!
定个小小目标,努力成为习惯!在最美的年华遇见更好的自己!
一、串口通信简介
1.1 百度百科解释
- 来源百度百科
串行接口是一种可以将接收来自CPU的并行数据字符转换为连续的串行数据流发送出去,同时可将接收的串行数据流转换为并行的数据字符供给CPU的器件。一般完成这种功能的电路,我们称为串行接口电路。
串口通信(Serial Communications)的概念非常简单,串口按位(bit)发送和接收字节的通信方式。
1.2 通信接口
| 种类 | 特点 |
|---|---|
| 并行通信 | 数据各个位同时传输,速度快,但占用资源多 |
| 串行通信 | 数据按位的顺序传输,速度慢,但占用资源少 |
1.3 串口通信分类
| 通信方式 | 特点 |
|---|---|
| 单工 | 在任何时刻都只能进行一个方向的通讯,即一个固定为发送设备,另一个 固定为接收设备 |
| 半双工 | 两个设备之间可以收发数据,但不能在同一时刻进行 |
| 全双工 | 在同一时刻,两个设备之间可以同时收发数据 |

▲ 全双工、半双工和单工
1.4 STM32串行通信的通信方式
| 通信标准 | 引脚说明 | 通信方式 | 通信方向 |
| UART (通用异步收发器) |
TXD:发送端 RXD:接收端 GND:公共地 |
异步通信 | 全双工 |
| 单总线 | DQ:发送/接收端 | 异步通信 | 半双工 |
| SPI | SCK:同步时钟 MISO:主机输入,从机输出 MOSI:主机输出,从机输入 |
同步通信 | 全双工 半双工 |
| I2C | SCL:同步时钟 SDA:数据输入/输出端 |
同步通信 |
二、STM32的串口通信

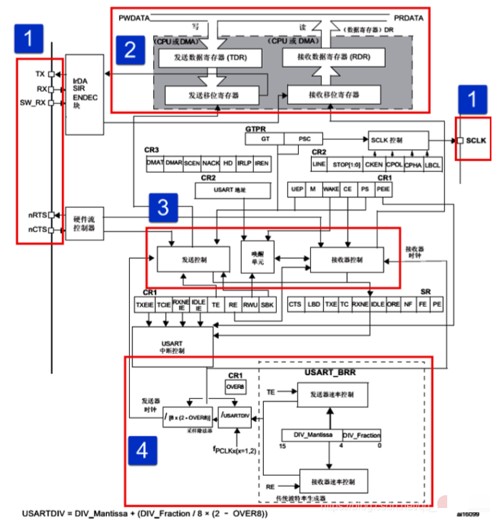
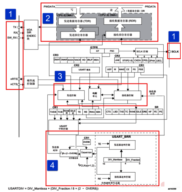
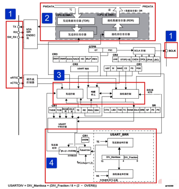
▲ USART 功能框图
2.1 功能引脚
TX: 发送数据输出引脚。
RX: 接收数据输入引脚。
SW_RX: 数据接收引脚,只用于单线和智能卡模式,属于内部引脚,没有具体外部引 脚。
nRTS: 请求以发送(Request To Send),n表示低电平有效。如果使能 RTS流控制,当 USART 接收器准备好接收新数据时就会将 nRTS变成低电平;当接收寄存器已满时, nRTS将被设置为高电平。该引脚只适用于硬件流控制。
nCTS: 清除以发送(Clear To Send),n 表示低电平有效。如果使能 CTS流控制,发送 器在发送下一帧数据之前会检测 nCTS引脚,如果为低电平,表示可以发送数据,如果为 高电平则在发送完当前数据帧之后停止发送。该引脚只适用于硬件流控制。 SCLK:发送器时钟输出引脚。这个引脚仅适用于同步模式。
2.2 数据寄存器
USART 数据寄存器(USART_DR)只有低 9位有效
| USART 控制寄存器 1(USART_CR1) M 位 |
字长 |
|---|---|
| 0 | 8位数据字长 |
| 1 | 9位数据字长 |
一般使用 8位数据字长。
USART_DR 包含了已发送的数据或者接收到的数据。
| USART_DR | 功能 |
|---|---|
| 可写 TDR | 用于发送,当进行发送操作时,往 USART_DR 写入数据会自动存储在 TDR 内 |
| 可读 RDR | 用于接收,当进行读取操作时,向 USART_DR 读取数据会自动提取 RDR 数据 |
TDR 和 RDR 都是介于系统总线和移位寄存器之间。串行通信是一个位一个位传输的, 发送时把 TDR内容转移到发送移位寄存器,然后把移位寄存器数据每一位发送出去,接收时把接收到的每一位顺序保存在接收移位寄存器内然后才转移到 RDR。
2.3 控制器
USART 有专门控制发送的发送器、控制接收的接收器,还有唤醒单元、中断控制等等。 使用 USART 之前需要向 USART_CR1寄存器的 UE 位置 1 使能 USART。发送或者接收数据字长可选 8位或 9位,由 USART_CR1的 M 位控制。
2.4 小数波特率生成
波特率指数据信号对载波的调制速率,它用单位时间内载波调制状态改变次数来表示, 单位为波特。
比特率指单位时间内传输的比特数,单位 bit/s(bps)。
对于 USART 波特率与 比特率相等,以后不区分这两个概念。波特率越大,传输速率越快。 USART 的发送器和接收器使用相同的波特率。计算公式如下:
| 参数 | 含义 |
|---|---|
| USART 时钟 | |
| USART_CR1 寄存器的 OVER8 位对应的值 | |
| 存放在波特率寄存器 (USART_BRR) 的一个无符号定点数 |
三、总结
-
串口通信是 STM32 的一个重要组成部分,对于项目程序调试具有重要意义。
-
利用串口调试助手,实现了人机的交互,提高了调试的效率。
-
利用串口通信可以实现人与芯片的对话。
【参考文献】
[1] 《零死角玩转 STM32—基于野火 F407[霸天虎]开发板 》
[2] 屈微 , 王志良. STM32单片机应用基础与项目实践 [M]. 北京:清华大学出版社. 2019.
本次的分享就到这里

好书不厌百回读,熟读自知其中意。将学习成为习惯,用知识改变命运,用博客见证成长,用行动证明努力。
如果我的博客对你有帮助、如果你喜欢我的博客内容,请 “点赞” “评论” “收藏” 一键三连哦!
听说 👉 点赞 👈 的人运气不会太差,每一天都会元气满满呦!^ _ ^ <3 <3 <3
**码字不易,大家的支持就是我坚持下去的动力。点赞后不要忘了👉关注👈我哦!
如果以上内容有任何错误或者不准确的地方,欢迎在下面 👇 留个言。或者你有更好的想法,欢迎一起交流学习~~~
- 点赞
- 收藏
- 关注作者
评论(0)