Android View post 方法
解析View.post方法。分析一下这个方法的流程。
说起post方法,我们很容易联想到Handler的post方法,都是接收一个Runnable对象。那么这两个方法有啥不同呢?
Handler的post方法
先来简单看一下Handler的post(Runnable)方法。这个方法是将一个Runnable加到消息队列中,并且会在这个handler关联的线程里执行。
下面是关联的部分源码。可以看到传入的Runnable对象,装入Message后,被添加进了queue队列中。
Handler 有关的部分源码
// android.os Handler 有关的部分源码
public final boolean post(@NonNull Runnable r) {
return sendMessageDelayed(getPostMessage(r), 0);
}
private static Message getPostMessage(Runnable r) {
Message m = Message.obtain();
m.callback = r;
return m;
}
public final boolean sendMessageDelayed(@NonNull Message msg, long delayMillis) {
if (delayMillis < 0) {
delayMillis = 0;
}
return sendMessageAtTime(msg, SystemClock.uptimeMillis() + delayMillis);
}
public boolean sendMessageAtTime(@NonNull Message msg, long uptimeMillis) {
MessageQueue queue = mQueue;
if (queue == null) {
RuntimeException e = new RuntimeException(
this + " sendMessageAtTime() called with no mQueue");
Log.w("Looper", e.getMessage(), e);
return false;
}
return enqueueMessage(queue, msg, uptimeMillis);
}
private boolean enqueueMessage(@NonNull MessageQueue queue, @NonNull Message msg,
long uptimeMillis) {
msg.target = this;
msg.workSourceUid = ThreadLocalWorkSource.getUid();
if (mAsynchronous) {
msg.setAsynchronous(true);
}
return queue.enqueueMessage(msg, uptimeMillis);
}
具体流程,可以看handler介绍
View的post方法
我们直接跟着post的源码走。
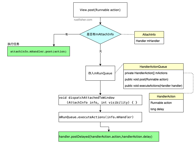
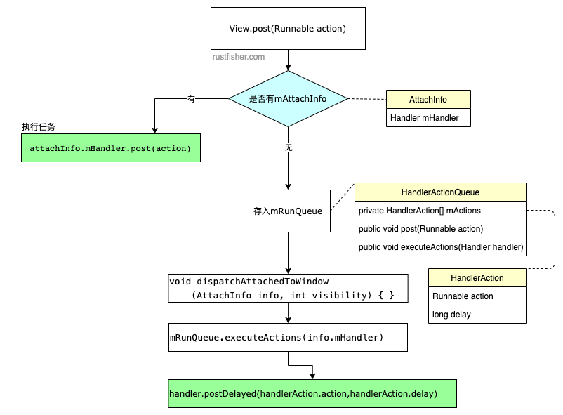
public boolean post(Runnable action) {
final AttachInfo attachInfo = mAttachInfo;
if (attachInfo != null) {
return attachInfo.mHandler.post(action);
}
// Postpone the runnable until we know on which thread it needs to run.
// Assume that the runnable will be successfully placed after attach.
getRunQueue().post(action);
return true;
}
private HandlerActionQueue getRunQueue() {
if (mRunQueue == null) {
mRunQueue = new HandlerActionQueue();
}
return mRunQueue;
}
可以看到一开始就查询是否有attachInfo,如果有,则用attachInfo.mHandler来执行这个任务。
如果没有attachInfo,则添加到View自己的mRunQueue中。确定运行的线程后,再执行任务。
post(Runnable action)的返回boolean值,如果为true,表示任务被添加到消息队列中了。
如果是false,通常表示消息队列关联的looper正在退出。
那么我们需要了解AttachInfo和HandlerActionQueue。
AttachInfo
AttachInfo是View的静态内部类。View关联到父window后,用这个类来存储一些信息。
AttachInfo存储的一部分信息如下:
WindowId mWindowIdwindow的标志View mRootView最顶部的viewHandler mHandler这个handler可以用来处理任务
HandlerActionQueue
当View还没有handler的时候,拿HandlerActionQueue来缓存任务。HandlerAction是它的静态内部类,存储Runnable与延时信息。
public class HandlerActionQueue {
private HandlerAction[] mActions;
public void post(Runnable action)
public void executeActions(Handler handler)
// ...
private static class HandlerAction {
final Runnable action;
final long delay;
// ...
}
}
View的mRunQueue
将任务(runnable)排成队。当View关联上窗口并且有handler后,再执行这些任务。
/**
* Queue of pending runnables. Used to postpone calls to post() until this
* view is attached and has a handler.
*/
private HandlerActionQueue mRunQueue;
这个mRunQueue里存储的任务啥时候被执行?我们关注dispatchAttachedToWindow方法。
void dispatchAttachedToWindow(AttachInfo info, int visibility) {
// ...
// Transfer all pending runnables.
if (mRunQueue != null) {
mRunQueue.executeActions(info.mHandler);
mRunQueue = null;
}
// ...
}
这个方法里调用了mRunQueue.executeActions。
executeActions(Handler handler)方法实际上是用传入的handler处理队列中的任务。
而这个dispatchAttachedToWindow会被ViewGroup中被调用。
或者是ViewRootImpl中调用
host.dispatchAttachedToWindow(mAttachInfo, 0);
小结
View的post方法,实际上是使用了AttachInfo的handler。
如果View当前还没有AttachInfo,则把任务添加到了View自己的HandlerActionQueue队列中,然后在dispatchAttachedToWindow中把任务交给传入的AttachInfo的handler。也可以这样认为,View.post用的就是handler.post。
我们在获取View的宽高时,会利用View的post方法,就是等View真的关联到window再拿宽高信息。
流程图归纳如下

- 点赞
- 收藏
- 关注作者
评论(0)