Openstack Nova 源码分析 — 使用 VCDriver 创建 VMware Instance
【摘要】 目录
目录 前言 流程图 nova-compute vCenter
前言
在上一篇 Openstack Nova 源码分析 — Create instances (nova-conductor阶段) 中,记录了 nova-api 接收到创建虚拟机的请求后,在 nova-conductor 中的执行流程。最终 nova-comduc...
目录
前言
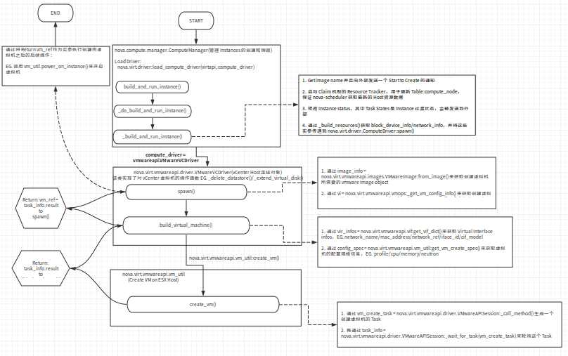
在上一篇 Openstack Nova 源码分析 — Create instances (nova-conductor阶段) 中,记录了 nova-api 接收到创建虚拟机的请求后,在 nova-conductor 中的执行流程。最终 nova-comductor 通过调用 nova-compute 的 RPC 接口函数 compute_rpcapi.build_and_run_instance() 将创建虚拟机的请求,通过 Queue 传递给 nova-compute 。本篇继续往下看看 Openstack 创建一个虚拟机时,程序流在 nova-compute 和 Virt Driver 阶段的执行过程。而且本篇使用 VCDirver 作为Virt Driver Type 。
NOTE:下面的代码块大多为节选。
流程图

nova-compute & vCenter
在之前的文章
文章来源: is-cloud.blog.csdn.net,作者:范桂飓,版权归原作者所有,如需转载,请联系作者。
原文链接:is-cloud.blog.csdn.net/article/details/52165016
【版权声明】本文为华为云社区用户转载文章,如果您发现本社区中有涉嫌抄袭的内容,欢迎发送邮件进行举报,并提供相关证据,一经查实,本社区将立刻删除涉嫌侵权内容,举报邮箱:
cloudbbs@huaweicloud.com
- 点赞
- 收藏
- 关注作者
评论(0)