华为路由与交换之NAPT特性与配置实践
NAPT特性与配置实验
1【实验目的】
• 掌握NAPT的原理
• 掌握NAPT在企业网络中的应用
• 掌握NAPT的配置方式
2【实验环境】
华为ENSP模拟器
实验拓扑图如下图所示。

3【实验过程及实验结果】
1.地址配置
IP地址规划表
| 设备名称 |
设备接口 |
IP |
网关 |
所属VLAN |
| PC1 |
E0/0/1 |
10.20.10.10/24 |
10.20.10.1/24 |
VLAN 10 |
| PC2 |
E0/0/1 |
10.20.20.20/24 |
10.20.20.1/24 |
VLAN 20 |
| PC3 |
E0/0/1 |
202.108.20.10/24 |
202.108.20.1/24 |
|
| AR1 |
G0/0/0 |
10.20.30.1 |
||
| G0/0/1 |
222.222.222.1 |
|||
| AR2 |
G0/0/0 |
222.222.222.2 |
||
| G0/0/1 |
202.108.20.1/24 |
2.IP编址与基本配置
给所有路由器配置IP地址信息。
AR1
<Huawei>SYS
[Huawei]sys AR1
[AR1]int G0/0/0
[AR1-GigabitEthernet0/0/0]ip add 10.20.30.1 24
[AR1-GigabitEthernet0/0/0]int G0/0/1
[AR1-GigabitEthernet0/0/1]ip add 222.222.222.1 24
AR2
<Huawei>SYS
[Huawei]sys AR2
[AR2]int G0/0/0
[AR2-GigabitEthernet0/0/0]ip add 222.222.222.2 24
[AR2-GigabitEthernet0/0/0]int G0/0/1
[AR2-GigabitEthernet0/0/1]ip add 202.108.20.1 24
[AR2-GigabitEthernet0/0/1]q
3.在交换机LSW1中添加VLAN配置
LSW1
<Huawei>SYS
[Huawei]sys LSW1
[LSW1]
[LSW1]vlan batch 10 20
[LSW1]int g0/0/1
[LSW1-GigabitEthernet0/0/1]port link-type access
[LSW1-GigabitEthernet0/0/1]vlan 10
[LSW1-vlan10]port g0/0/1
[LSW1-vlan10]
[LSW1-vlan10]int g0/0/2
[LSW1-GigabitEthernet0/0/2]port link-type access
[LSW1-GigabitEthernet0/0/2]vlan 20
[LSW1-vlan20]port g0/0/2
[LSW1-vlan20]
[LSW1-vlan20]int g0/0/3
[LSW1-GigabitEthernet0/0/3]port link-type trunk
[LSW1-GigabitEthernet0/0/3]port trunk allow-pass vlan all
[LSW1-GigabitEthernet0/0/3]q
[LSW1]
[LSW1]in vlanif 1
[LSW1-Vlanif1]ip add 10.20.30.2 24
[LSW1-Vlanif1]in vlanif 10
[LSW1-Vlanif10]ip add 10.20.10.1 24
[LSW1-Vlanif10]in vlanif 20
[LSW1-Vlanif20]ip add 10.20.20.1 24
[LSW1-Vlanif20]q
配置完成后,观察交换机LSW1的VLAN

4.在各个设备中添加OSPF配置
LSW1
[LSW1]ospf
[LSW1-ospf-1]area 0
[LSW1-ospf-1-area-0.0.0.0]net 10.20.0.0 0.0.255.255
[LSW1-ospf-1-area-0.0.0.0]q
[LSW1-ospf-1]q
AR1
[AR1]ospf
[AR1-ospf-1]area 0
[AR1-ospf-1-area-0.0.0.0]net 10.20.0.0 0.0.255.255
[AR1-ospf-1-area-0.0.0.0]net 222.222.222.0 0.0.0.255
[AR1-ospf-1-area-0.0.0.0]q
[AR1-ospf-1]q
AR2
[AR2]ospf
[AR2-ospf-1]area 0
[AR2-ospf-1-area-0.0.0.0]net 202.108.20.0 0.0.0.255
[AR2-ospf-1-area-0.0.0.0]net 222.222.222.0 0.0.0.255
[AR2-ospf-1-area-0.0.0.0]q
[AR2-ospf-1]q
配置完成后,观察各设备的路由表
(1)AR1

(2)AR2

(1) LSW1

5.在设备中添加ACL(在ACL中指定私有IP地址范围)
AR1
[AR1]acl 2010
[AR1-acl-basic-2010]rule permit source 10.20.10.0 0.0.0.255
[AR1-acl-basic-2010]q
[AR1]
[AR1]acl 2020
[AR1-acl-basic-2020]rule permit source 10.20.20.0 0.0.0.255
[AR1-acl-basic-2020]q
6.在设备中添加NAPT
(1)在NAT地址组中指定公网IP地址范围
(2) 在接口上使用出向NAT绑定转换关系
AR1
[AR1]nat address-group 1 222.222.222.10 222.222.222.30
[AR1]nat address-group 2 222.222.222.60 222.222.222.90
[AR1]
[AR1]int g0/0/1
[AR1-GigabitEthernet0/0/1]nat outbound 2010 address-group 1
[AR1-GigabitEthernet0/0/1]nat outbound 2020 address-group 2
[AR1-GigabitEthernet0/0/1]q
(1)配置完成后,观察AR1的NAT地址组
AR1

(2)查看出向NAPT配置
AR1

(2)所有设备通讯测试
PC1->PC3

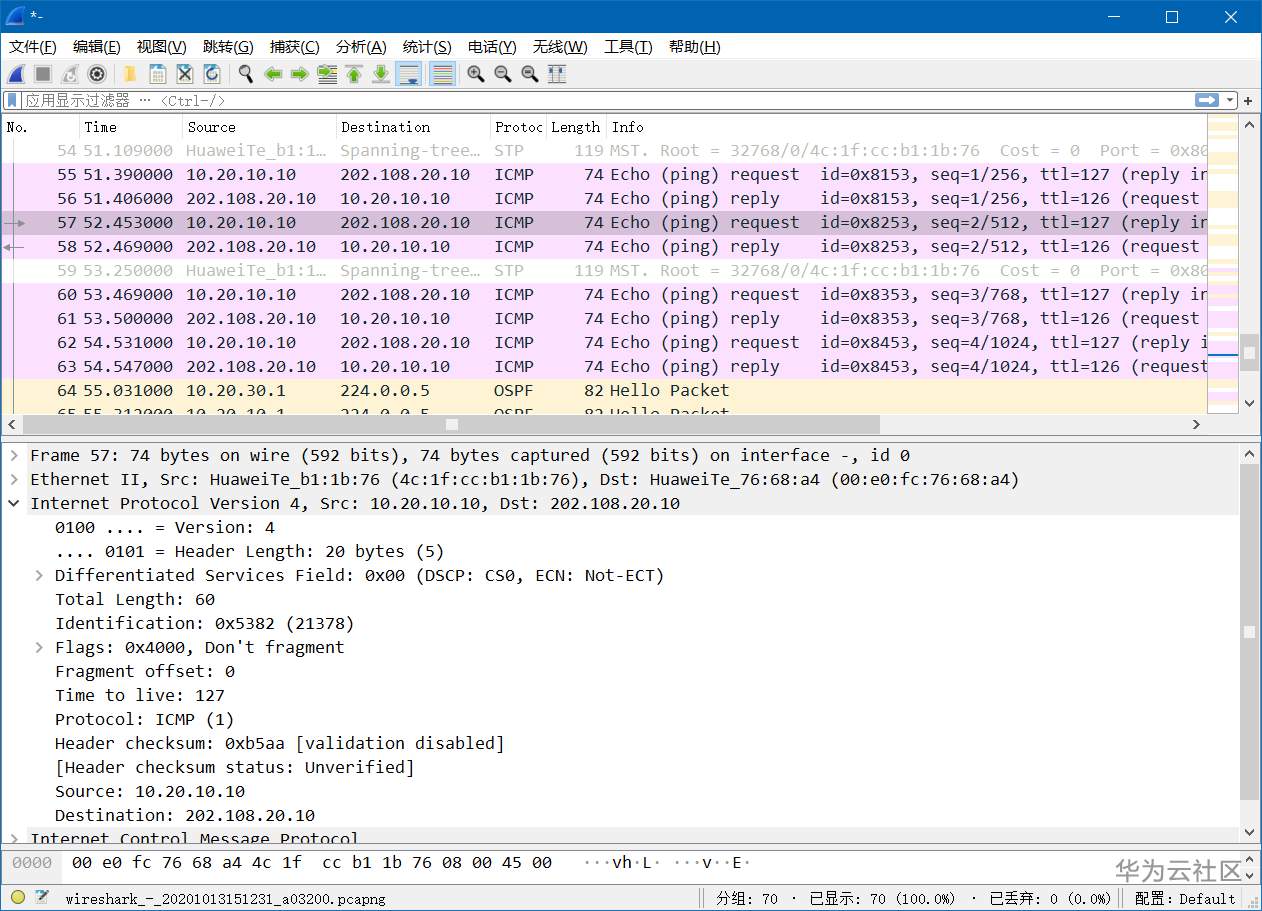
内网端口AR1的G0/0/0接口抓包情况

从图中G0/0/0接口的抓包中我们可以看出:路由器从PC那里收到了从10.20.10.10发往202.108.20.10的Echo Request消息,同时路由器还向PC转发了从202.108.20.10发往10.20.10.10的Echo Reply消息.
外网端口AR1的G0/0/1接口抓包情况

由此可以看出 它并不知道10.20.10.10而只知道自己分配出去的公网IP地址222.222.222.18,由此也可以验证NAT向外隐藏内部IP规划的效果.
4【实验总结】
(1) 静态NAT和动态NAT的区别
静态转换(static translation)将内部网络的私有IP地址转换为公有合法IP地址。IP地址的对应关系是一对一的,而且是不变的。
动态转换(dynamic translation)指将内部私有IP转换为公网IP地址时,IP的对应关系是不确定的。也就是说只要指定哪些内部地址可以进行NAT转换,以及哪些可以的合法的IP地址可以作为外部地址,就可以进行动态转换了。也可以使用多个合法地址集。
(2)常用命令
●nat outbound命令用来将一个访问控制列表ACL和一个地址池关联起来,表示ACL中规定的地址可以使用地址池进行地址转换。ACL用于指定一个 规则,用来过滤特定流量。后续将会介绍有关ACL的详细信息。
●nat address-group命令用来配置NAT地址池。
●display nat address-group group-index命令用来查看NAT地址池配置信息。
●命令display nat outbound用来查看动态NAT配置信息。
●可以用这两条命令验证动态NAT的详细配置。在本示例中,指定接口Serial1/0/0与ACL关联在一起,并定义了于地址转换的地址池1。参数no-pat说明没有 进行端口地址转换。
- 点赞
- 收藏
- 关注作者
评论(0)