RK3399平台开发系列讲解(内核入门篇)1.30、spi 相关核心数据结构解析
【摘要】
平台 内核版本 安卓版本
RK3399 Linux4.4 Android7.1
文章目录
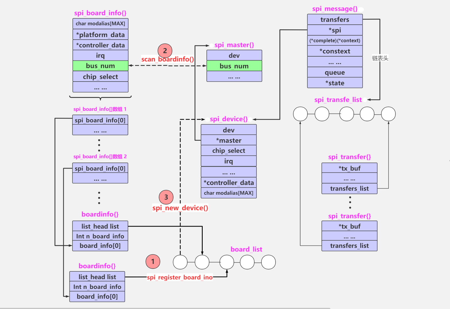
1、struct spi_board_info 的填充 2、struct spi_device 3、struct spi_master
1、struct spi_board_info 的...

| 平台 | 内核版本 | 安卓版本 |
|---|---|---|
| RK3399 | Linux4.4 | Android7.1 |

1、struct spi_board_info 的填充
和platform_driver对应着一个platform_device一样,spi_driver也对应着一个spi_device;platform_
文章来源: xuesong.blog.csdn.net,作者:内核笔记,版权归原作者所有,如需转载,请联系作者。
原文链接:xuesong.blog.csdn.net/article/details/113824436
【版权声明】本文为华为云社区用户转载文章,如果您发现本社区中有涉嫌抄袭的内容,欢迎发送邮件进行举报,并提供相关证据,一经查实,本社区将立刻删除涉嫌侵权内容,举报邮箱:
cloudbbs@huaweicloud.com
- 点赞
- 收藏
- 关注作者
评论(0)