Gauss DB(DWS)对接系列-BI工具BIEE对接
Biee版本信息:
Oracle Business Intelligence 12.2.1.4.0
Odbc配置
Windows下ODBC配置:
步骤1 替换客户端GaussDB A驱动程序
将GaussDB-A-8.0.0-Windows-Odbc.tar.gz解压后,根据需要,点击psqlodbc.msi(32
位)或者psqlodbc_x64.msi(64 位)进行驱动安装。

步骤2 打开驱动管理器
在配置数据源时,请使用对应的驱动管理器(假设操作系统安装盘符为C:盘,如果是
其他盘符,请对路径做相应修改):

步骤3 填写数据库连接信息:
Data source:gaussodbc9 –所有平台的数据源名称保持一致
Database:pocdb
Server*.*.*.*
Port:25308
User name:u1
Password:***********

步骤4 测试是否配置成功,然后保存配置;
Linux下ODBC配置:
步骤1 配置数据源,配置ODBC驱动文件;
cd /data/biee/user_projects/domains/bi/config/fmwconfig/bienv/core

vi odbc.ini
追加数据源信息;
[gaussodbc9]
Driver=/usr/local/lib/psqlodbcw.so
DriverUnicodeType=1
Servername=*.*.*.*
Database=pocdb
Username=u1
Password=***********
Port=25308
Sslmode=allow

步骤2 验证odbc驱动是否配置正确;
isql -v gaussodbc9

步骤3 配置LD_LIBRARY_PATH
cd /data/biee/oracle_common/common/bin
vi commExtEnv.sh
添加配置以下配置:
export LD_LIBRARY_PATH="/usr/local/lib:${LD_LIBRARY_PATH}"

步骤4 验证biee linux客户端连接GaussDB是否正常:
cd /data/biee/user_projects/domains/bi/bitools/bin
./nqcmd.sh
填写以下数据源信息:
Give data source name : gaussodbc9
Give user name : u1
Give user password :*****

Gauss连接BIEE
脱机模式:
步骤1 新建资料档案信息:

步骤2 自定义档案名称以及口令

步骤3 下一步,导入元数据

步骤4 选择需要导入的表定义

步骤5 打开setup_bi_client-12.2.1.2.0,单击文件>打开>脱机>gauss_test.rpd

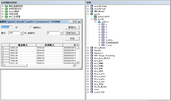
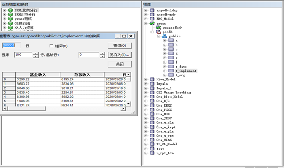
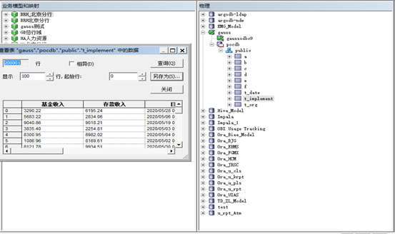
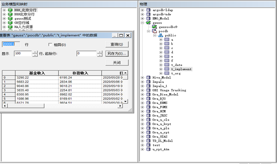
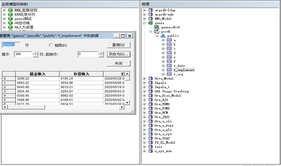
步骤6 点开mppodbc>pocdb,右键任意表名>查看数据;

联机模式:
步骤1 配置ODBC连接选择系统DSN,点击添加,选择Oracle BI Sercer-Oracle_Home

步骤2 添加名称及服务器:
名称:可自定义
服务器ip:*.*.*.*

步骤3 配置端口为9514,并输入用户密码,weblogic/*****,点击下一步;

步骤4 选择已配置的数据库,点击完成。

步骤5 打开setup_bi_client-12.2.1.2.0,单击文件>打开>联机,输入用户密码,weblogic/******,选择配置的biee_185数据源,点击打开;

步骤6 在物理层空白处,右键新建数据库;

步骤7 自定义数据库名称gauss,数据库类型选择【ODBC高级】;

步骤8 在物理层选中新建的gauss数据库>新建对象>连接池填写信息,然后确定;
连接池名称:gaussodbc9; --与linux配置的odbc数据源名称保持一致
数据源名称:gaussodbc9; --与linux配置的odbc数据源名称保持一致
用户名:u1
密码:********

步骤9 选中新建的连接池gaussodbc9,右键,点击导入元数据>下一步,软后选择要导入的表的元数据,然后点击完成。

步骤10 最后Ctrl+s保存,一致性检查选是。点开gauss>pocdb>public,右键任意表名>查看数据;

步骤11 BIEE新建报表验证:
登录BIEE,新建>分析,搜索“gauss测试”;

步骤12 点击结果,结果显示正常。

问题总结:
1.[DataDirect][odbc lib] Unicode converter buffer overflow.
根因:默认情况下biee使用DataDirect odbc,但是当使用第三方驱动时,第三方驱动与DataDirect odbc可能不完全兼容,比如一般情况下DataDirect odbc使用4个字节长度的字符,而第三方驱动使用2个字节长度的字符,这时如果不指定DriverUnicodeType的话,就会出现Unicode converter buffer overflow。
解决措施:在odbc.ini下面配置DriverUnicodeType属性,统一DataDirect odbc和第三方驱动的字节长度。
DriverUnicodeType=1


问题2:报错无法加载驱动,清空浏览器缓存后生效。

注意:
1.每次更改odbc配置需要重启biee后生效;
2.每次添加biee配置项需要清空浏览器缓存;

- 点赞
- 收藏
- 关注作者
评论(0)