手把手带你搭一个简单的微信小程序(包括前后端)
【摘要】 开发小程序除了大家能看到的客户端,前端小程序是如何与后端服务器进行数据交互的呢?本文将通俗易懂的讲一下。这里以nodejs为例来进行讲解1.首先要在服务器上安装nodejs服务器:wget https://nodejs.org/dist/v12.18.1/node-v12.18.1-linux-x64.tar.xz // 下载tar xf node-v12.18.1-linux-x6...
开发小程序除了大家能看到的客户端,前端小程序是如何与后端服务器进行数据交互的呢?
本文将通俗易懂的讲一下。这里以nodejs为例来进行讲解
1.首先要在服务器上安装nodejs服务器:
解压文件的 bin 目录底下包含了 node、npm 等命令,我们可以修改linux系统的环境变量(profile)来设置直接运行命令:
老规矩先备份,养成修改重要文件之前先备份的好习惯。
然后 vim /etc/profile,在最下面添加 export PATH=$PATH: 后面跟上 node 下 bin 目录的路径
立即生效
接下来在服务器文件中找到域名目录
在此目录下新建一个目录,把index.js放在这个目录下。(并且记住这个文件路径)
进入服务器命令行窗口,并且进入到刚才记住的index目录下
初始化项目:
安装Express框架,用于快速搭建HTTP服务器:
安装npm install nodemon监控文件修改:
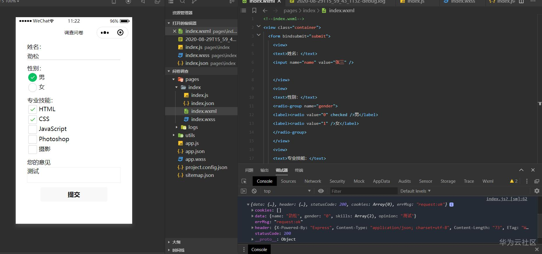
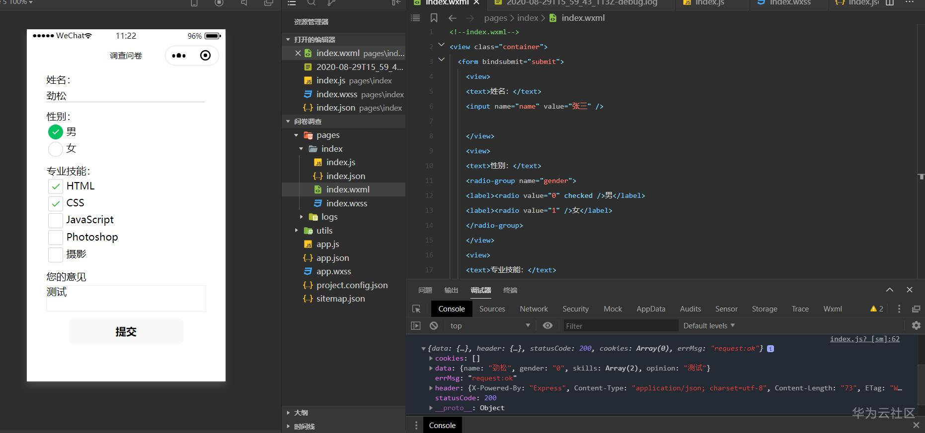
接下来就是小程序客户端的编码,源代码如下:
安装好这些模块后,启动服务器:
如果看到server running at http://域名,表示启动成功
后台截图
手把手教程如果不是太明白,图文并茂的教程已经上传(再不行直接下面评论),大家快来试试吧
关于我:昆明理工大学津桥学院软件工程大三学生
【声明】本内容来自华为云开发者社区博主,不代表华为云及华为云开发者社区的观点和立场。转载时必须标注文章的来源(华为云社区)、文章链接、文章作者等基本信息,否则作者和本社区有权追究责任。如果您发现本社区中有涉嫌抄袭的内容,欢迎发送邮件进行举报,并提供相关证据,一经查实,本社区将立刻删除涉嫌侵权内容,举报邮箱:
cloudbbs@huaweicloud.com
- 点赞
- 收藏
- 关注作者


评论(0)