KubeEdge架构解读:云原生的边缘计算平台
KubeEdge即Kube+Edge,顾名思义就是依托K8s的容器编排能力和调度能力,实现云边协同、计算下沉、海量设备的平滑接入。本篇文章将从KubeEdge架构设计理念、KubeEdge代码目录概览、KubeEdge集群部署三方面带大家认识KubeEdge。
KubeEdge架构设计理念
1、Kubernetes的架构

这里是一个经典的K8s架构,K8s相信大家已经了解比较多了,它主要是分为控制面和数据面,而现在K8s的生态已经非常火爆了,关于应用管理和容器管理已经形成了一套标准,这里列举了它的一些优势:
只有API server可以访问etcd
组件通过 API Server 访问集群状态
API采用声明式设计
API对象彼此互补、可组合
优先使用事件监听而不是轮询
…
2、基于Kubernetes构建边缘计算的优势与痛点
核心优势主要有4方面:
容器化应用封装现在已经成为应用交付的一个趋势,我可以把我的应用打包到容器里,我只打包一次,可以跑在各种地方,这种如果应用到我们IOT领域,我们传统有很多IOT嵌入式设备,它其实很多硬件和软件强相关的,如果换一个硬件,可能软件就要更改,如果说我这个容器化封装以后,设备可支持容器runtime,我可以将容器跑在任何IOT设备上。

通用应用抽象定义:K8s的API,包括development、pod现在其实在业内已经形成一套标准,大家都比较了解和认可,其实我们基于这些应用做这个平台,大家也更能容易接受。
松耦合架构:它的可扩展性比较好,比如我们基于K8s之上可以通过CRD来定义一些API,像我们通过设备管理CRD来定义一些IOT里device的一些API,到时候我们可以直接通过K8s的一些方式来管理这些设备;还有一些可扩展,比如它的CIA可以对接各种runtime,我们有些边缘节点它的资源非常有限,我们就可以对接一些轻量化的runtime。

其关键痛点有:
1)资源有限
网关设备,128MB内存
K8s集群需要至少1G内存
2)网络不畅
边缘位于私有网络,无公网IP
云边跨越公网,带宽有限,延迟高
K8s的List-watch需要数据中心网络
3)边缘如何离线自治
网络不稳,随时可能离线
边缘业务离线可工作
边缘离线可故障恢复
4)设备接入和管理
缺少边缘设备抽象
缺少边缘设备接入协议支持
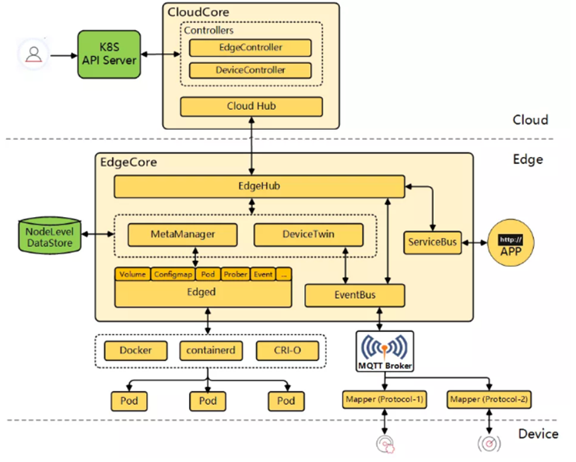
3、KubeEdge 架构与核心理念
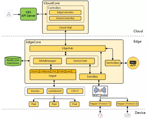
我们这个架构主要是分了云、边、端三部分,云上边就是我们的控制面,边就是我们的边缘节点,端就是跑了我们的一些端侧设备,云上左边是一个K8s的master,是没有做过改动的原生的K8s控制面,后边我们加了我们的一个组件叫CloudCore,它云上的组件主要是会拿一些K8s控制面上的东西,通过EdgeController和DeviceController做一些处理,然后通过下边的Cloud Hub,Cloud Hub主要是跟边端通信的,边端有个EdgeHub和Cloud Hub通信,然后把数据拿下来。

边端是主要做了一个应用管理和设备管理的能力,应用管理左边会有一个Edged,右边有DeviceTwin、EventBus,分别是应用管理和设备管理,左边有个DataStore,就是我们说的本地自治的能力,比如说我们这应用或者设备的元素从云上分发下来,我们是先把它存到一个数据库里,然后再到它的Edged或者设备里边,这样就能保证云边网络断开或者边缘节点重启了以后我应用的Edged它可以从数据库里把应用源数据拿出来,这样就能保证在故障的情况下业务可以正常恢复。
核心理念:
1)云边可靠协同
双向多路复用消息通道,支持边缘节点位于私有网络
Websocket + 消息封装,大幅减少通信压力,高时延下仍可正常工作
云边消息校验,网络不稳定时不丢数据
2)边缘离线自治
节点元数据持久化,实现节点级离线自治
节点故障恢复无需List-watch,降低网络压力,快速ready
3)边缘极致轻量
重组Kubelet功能模块,极致轻量化(~70mb内存占用)
支持CRI集成Containerd、CRI-O,优化runtime资源消耗
4)边缘设备管理
云端通过Kubernetes API管理边缘Device
4、KubeEdge 社区生态

KubeEdge致力于将Kubernetes的能力拓展到边缘
业界首个边缘容器平台项目
Apache 2.0协议
2019年3月捐给CNCF基金会
2020年9月晋级为孵化级托管项目
K8s IoT Edge WG参考架构
基于Kubernetes构建,100%兼容K8s API
9个特性版本,最新版本为v1.4.0
3100+ Star,810+ Fork,500+贡献者
目前成立Device/IoT与MEC两个SIG
参与社区贡献的企业包括:中国联通,ARM,中国移动,谐云,中国电信,时速云,JD.com,浙大SEL实验室,EMQ,InfoBlox,Inovex,Midokura等
KubeEdge代码目录概览
ADOPTERS就是我们社区的一些采纳者,比如说你用了KubeEdge,并且想成为参与者,建议者,你可以提一个PR,把你们写到这个ADOPTER里面去,下面的这些就是代码目录,主要就是cloud(云端)、edge(边缘端)、mappers(接入设备的mapper端),还有OWNERS是我们项目的一些matiner,主要负责核代码,比如你对我们社区贡献比较多,我们可以把你加到OWNERS,帮我们核代码和检视代码。

KubeEdge集群部署
1
KubeEdge 集群部署工具—— keadm
这个是借鉴了K8s的Kubeadm,可以一键部署KubeEdge集群,在部署KubeEdge集群时,要先装一个K8s的master,这个master用任何符合K8s的标准都可以,这个 keadm是基于K8s之上部署KubeEdge系统。
子命令参数:
init:部署云端组件
join:部署边缘端组件
gettoken:从云端获取边缘端启动凭据
reset:重置KubeEdge集群的云端和边缘端
2、KubeEdge 部署 —— 云端
在已经装好的master上装我们的云端,用 init即可:

重要参数:
--kube-config:连接K8s Master的凭据
--advertise-address:签发到边缘证书里的IP地址
3、KubeEdge 部署 —— 边缘端
边缘端主要用我们的join命令:

重要参数:
--token:边缘端启动时访问云端的凭据
--cloudcore-ipport:边缘端访问的云端IP地址
- 点赞
- 收藏
- 关注作者
评论(0)