GaussDB(DWS)与SAP_IDP&UPD对接配置
【摘要】 GaussDB(DWS)与SAP_IDP&UPD对接配置详细指导
1. 前言
- 适用版本:8.1.0及以上
本文章主要描述了GaussDB(DWS)与SAP_IDP&UPD服务的对接配置与指导。
2. ODBC安装与配置
- 下载PostgreSQL ODBC,然后上传到windows server 2008 客户机上,双击运行安装。
安装后,在客户机上开始à程序à数据源(ODBC)打开,应打开使用32位的数据源(ODBC);可以运行C:\Windows\SysWOW64|odbcad32.exe打开。
- 打开数据源(ODBC),界面如下(默认是没有的,这是已经添加好的):

- 选择添加,安装ODBC安装包后,会出现如下PostgreSQL ANSI和PostgreSQL Unicode(两个都安装一下):

- 点击完成后,红框里的内容需要填写正确,然后可以test一下,看是否连通:

- 连通成功的界面如下,然后点击save保存即可:

3. SAP Universe设计工具连接GaussDB
- 打开Universe 设计工具

- 输入系统IP或者主机名,同时输入CMS(中央管理服务器)的用户名和密码。打开后,取消向导

- 选择file -> 新建。

- 选择shared或personal都可,点击next


- 输入数据库用户名和密码,PostgreSQL35W和PostgreSQL30均可:

- 可以点击Test Connection,连通ok如下:

- 测试连接成功后,点击next:

-
将会看到类似如下界面,点击finish

-
然后点击ok最后,

-
即可进行使用;在主窗口空白处右键->表(Tables),打开”表菜单”,通过拖拽或双击选择的方式进行作业流的设计

4. SAP InformationDesignTool设计工具连接GaussDB
-
新建项目: File->New->Project,命名后点击确定,例如:Project1
-
建数据库连接:右键上一步新建的”Project1”选择 New->Relational Connection,输入connection name后点击“Next”

- 在列表中选择“PostgreSQL -> PostgreSQL 9 -> ODBC Driver”, 后点击“Next”

- 输入User Name、Password和Data Source Name(此处填写ODBC数据源名称),点击”Test Connection”,验证连接成功后,点击“Finish”

- 建好后,在数据库连接窗口中,选择Show Values子窗口

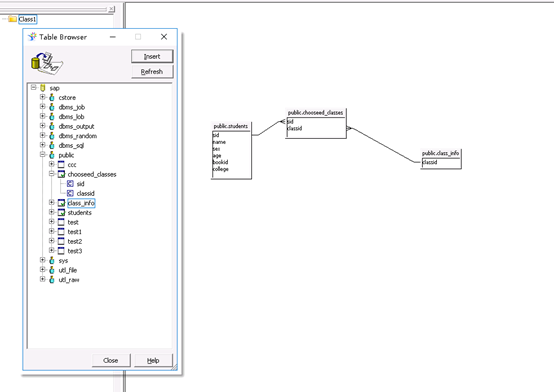
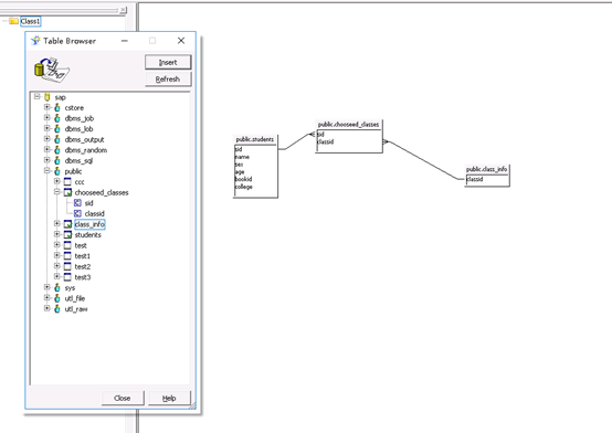
- 展开左侧“数据库对象树”,可以查看GaussDB的表和视图

- 右键表或视图,点击”Show Values”,可以查看数据内容,同时右侧可以设置一些常用属性


【声明】本内容来自华为云开发者社区博主,不代表华为云及华为云开发者社区的观点和立场。转载时必须标注文章的来源(华为云社区)、文章链接、文章作者等基本信息,否则作者和本社区有权追究责任。如果您发现本社区中有涉嫌抄袭的内容,欢迎发送邮件进行举报,并提供相关证据,一经查实,本社区将立刻删除涉嫌侵权内容,举报邮箱:
cloudbbs@huaweicloud.com
- 点赞
- 收藏
- 关注作者


评论(0)