【Copy攻城狮日志】“ModelArts + MindSpore”实战BERT中文新闻分类
“ModelArts + MindSpore”实战BERT中文新闻分类
Copy攻城狮人狠话不多,学AI就到huaweicloud.ai,和“MM”一起玩转AI。
前言
大家好,我是Copy攻城狮胡琦,有幸参与华为业界首个全场景AI实战营。今天是MIndSpore 21天实战营的第二次课,光接触的名词就已经碉堡了--一站式AI开发平台ModelArts、全栈全场景AI计算框架MindSpore、昇腾Ascend 910 8卡服务器、最强NLP模型BERT,优秀的她们组合在一起会有怎样的化学反应?关于BERT,本大狮有幸尝试过基于TensorFlow的实现--【手模手学ModelArts】分分钟部署一个Bert命名实体识别在线服务,并尝试以该服务为原型“落地AI”--【Copy攻城狮日志】ModelArts与AppCube双“魔”合璧庆双节,从0到1实现了一个简单的命名实体识别应用。这次,我们将基于MIndSpore实现中文新闻分类实战。
准备
本次实战基于一站式AI开发平台ModelArts,使用昇腾Ascend 910环境,搭载MIndSpore-0.5-python3.7-aarch64。
依旧感谢小助手的暖心提示,另外有看到小伙伴问优惠券哪里领,建议关注MIndSpore官方微信及ModelArts官网。
1️⃣ 环境准备(本次实验不涉及使用到本地环境):
准备项目:华为云账号和昇腾集群公测资格
步骤:
❶ 华为云账号注册(地址: https://www.huaweicloud.cn/)。
❷ 按照操作指引完成账号注册,账号注册完成后,进入到ModelArts界面,进行昇腾集群公测资格的申请。(地址: https://www.huaweicloud.cn/product/modelarts.html)。
❸ 按照指引完成公测资格申请。
❹ 要完成公测资格申请,需要完成两步,实名认证和访问授权,其中实名认证需要各位学员使用自己的身份证号码和姓名完成认证,认证的审核需要一定的时间,约为1天左右。
❺ 访问授权的则直接点击右下方的“自动创建”按钮,其他的默认即可。
❻ 在弹出的界面当中点击“立即申请”按钮。
❼ 之后可以查看自己的审批状态。“审批通过”则代表已经取得了公测资格。
2️⃣ 知识准备:
Python相关知识:
参考链接:https://www.liaoxuefeng.com/wiki/1016959663602400/1017063413904832
bert论文:https://arxiv.org/abs/1810.04805
3️⃣ 数据集和代码:
中文维基数据集:https://dumps.wikimedia.org/zhwiki/
数据集提取:https://github.com/attardi/wikiextractor
BERT预训练模型: http://storage.googleapis.com/bert_models/2018_11_03/chinese_L-12_H-768_A-12.zip
tnews数据集: https://storage.googleapis.com/cluebenchmark/tasks/tnews_public.zip
代码:https://21days-bert.obs.cn-north-4.myhuaweicloud.com/bert.zip
BERT官方仓库: https://github.com/google-research/bert
MindSpore提供的bert_base.ckpt:https://21days-bert.obs.cn-north-4.myhuaweicloud.com/bert_base.ckpt?AccessKeyId=M7KX8KLMT0ZL1P8QWXZ5&Expires=1634522231&Signature=1CSNQY%2BK%2BmQxRBkqBwBHMbf0%2BE4%3D
数据处理
本次数据处理基于ModelArts的我的笔记本实现,不得不夸赞一下我的笔记本--即开即用、用于机器学习的在线集成开发环境,可以轻松的构建、训练、调试、部署机器学习算法与模型。无论是CPU环境还是GPU环境,一键切换,且仍然保留工作空间的文件,用来处理数据也是非常便捷。本次实践采用MindSpore 21天实战营提供的处理之后的tnews数据集。
中文wiki数据集提取
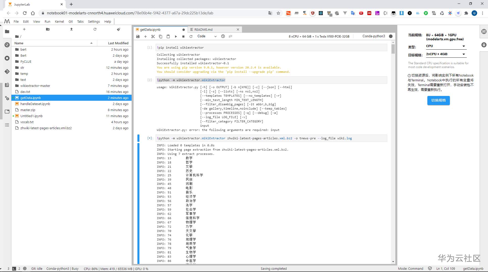
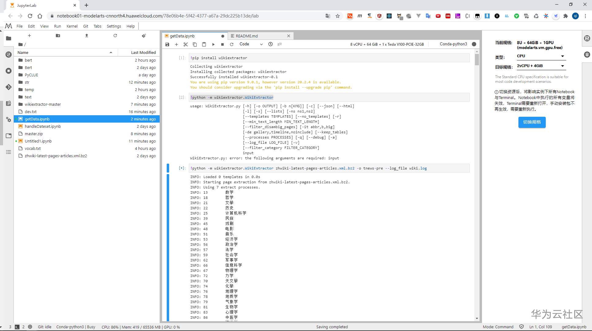
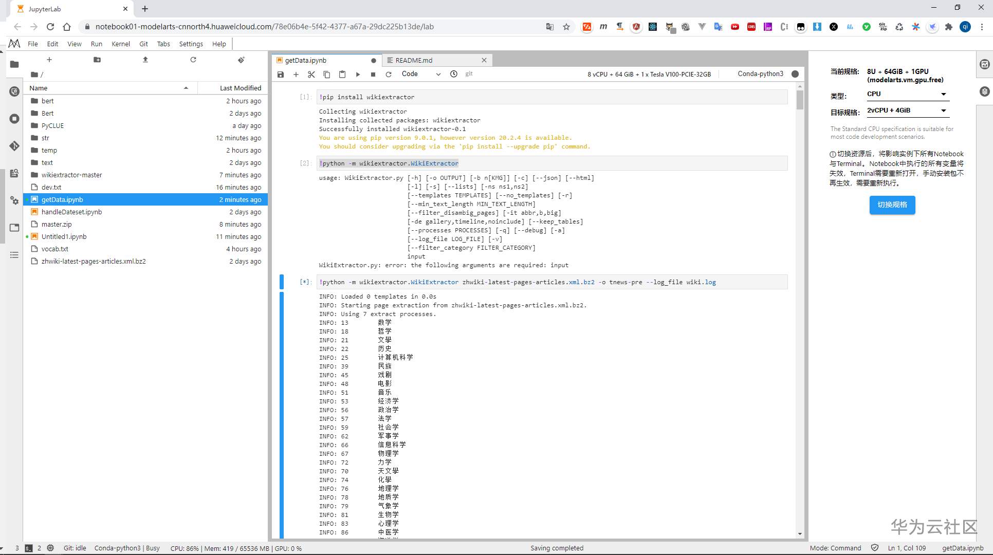
我们下载的中文维基数据集是.bz2后缀的文件,需要进行转换,这里用到的工具是wikiextractor,WikiExtractor.py是一个Python脚本,可从Wikipedia数据库转储中提取和清除文本。这里使用pip安装,在我的笔记本中新建.ipynb文件执行:
!pip install wikiextractor!python -m wikiextractor.WikiExtractor zhwiki-latest-pages-articles.xml.bz2 -o tnews-pre --log_file wiki.log
可运行!python -m wikiextractor.WikiExtractor查看具体参数,我这里将数据提取到tnew-pre文件夹,由于数据比较庞大,提取比较耗时,我开了8U+64GiB的环境,CPU基本跑到80%,大概20分钟左右。
提取完毕会生成形如AA/wiki_00的文件,里面的内容包裹在doc中。
转换数据集格式
此次实践在MindSpore中使用的是tfrecord的格式,同时为数据集添加词表处理,这里就需要用到BERT预训练模型中的中文语义表文件==vocab.txt,整个过程通过BERT提供的脚本create_pretraining_data.py实现。这里我思考了一下,从数据集中抽取了20条,以8:2的比例拆分生成train.tf_record和dev.tf_record,不知道逻辑和流程对不对。
生成tfrecord格式:
python bert/create_pretraining_data.py \ --input_file=text/AN/wiki_72,text/AC/wiki_68,text/AK/wiki_02,text/AD/wiki_78,text/AE/wiki_77,text/AG/wiki_71,text/AN/wiki_90,text/AO/wiki_21,text/AI/wiki_19,text/AK/wiki_77,text/AM/wiki_00,text/AA/wiki_76,text/AH/wiki_63,text/AF/wiki_21,text/AJ/wiki_55,text/AG/wiki_19 \ --output_file=temp/train.tf_record \ --vocab_file=vocab.txt \ --do_lower_case=True \ --max_seq_length=128 \ --max_predictions_per_seq=20 \ --masked_lm_prob=0.15 \ --random_seed=12345 \ --dupe_factor=5
python bert/create_pretraining_data.py \ --input_file=text/AA/wiki_77,text/AL/wiki_48,text/AB/wiki_44,text/AJ/wiki_62 \ --output_file=temp/dev.tf_record \ --vocab_file=vocab.txt \ --do_lower_case=True \ --max_seq_length=128 \ --max_predictions_per_seq=20 \ --masked_lm_prob=0.15 \ --random_seed=12345 \ --dupe_factor=5
这里值得注意的是,当我下载完bert源码时,通过pip去安装依赖,默认装的TensorFlow是2.x的版本,需要重新安装1.x的版本,不然在进行tfrecord格式生成时会报错TensorFlow 2.x下没有某些特定的API,这应该是bert/create_pretraining_data.py这个脚本本身使用的是低版本的TensorFlow。数据格式转换结果如下:
转换完毕,我们还能通过Moxing将文件直接上传到OBS:
import moxing as mox
mox.file.copy_parallel('train.tf_record','obs://huqi88/mindspore-camp/BERT-new/dataset/tnews/train.tf_record')mox.file.copy_parallel('dev.tf_record','obs://huqi88/mindspore-camp/BERT-new/dataset/tnews/dev.tf_record')BERT fine-tune
首先我们将代码、数据集、预训练模型按照如下位置上传到OBS:
├─bert // MindSpore提供的BERT代码 │ ├─scripts │ └─src │ └─vocab.txt │ └─bert_base.ckpt | └─src └─dataset // 处理完毕的数据集 │ └─tnews │ └─├─dev.tf_record │ └─├─train.tf_record
鉴于近期ModelArts训练作业中用到的昇腾910资源比较火爆,本次实践转用ModelArts的notebook中的Ascend资源,因此我们需要在开发环境中新建一个Ascend 910的notebook。
在使用Ascend环境的时候,我们的文件是挂载在OBS中的,因此在新建环境的时候,我们要注意OBS的路径,我这边直接选择的是包含代码、预训练模型文件以及数据集的最外层文件夹目录,同时还需要在notebook的文件界面点击Sync OBS将环境中的文件和OBS中的文件进行同步。
我们在bert代码的目录下新建finetune.ipynb,编写finetune的代码。当然,这里值得注意的是,如果基于实战营的源代码来运行的话,需要简单修改一些配置。比如bert/src/finetune_config.py中我们需要修改一些文件路径的参数。
我的finetune.ipynb如下,其实是复制的finetube.py,简单修改下配置:
import os,sys
source_file_path = os.environ['HOME'] + '/work/' + 'bert' + '/'os.chdir(source_file_path)print(source_file_path)# Copyright 2020 Huawei Technologies Co., Ltd## Licensed under the Apache License, Version 2.0 (the "License");# you may not use this file except in compliance with the License.# You may obtain a copy of the License at## http://www.apache.org/licenses/LICENSE-2.0## Unless required by applicable law or agreed to in writing, software# distributed under the License is distributed on an "AS IS" BASIS,# WITHOUT WARRANTIES OR CONDITIONS OF ANY KIND, either express or implied.# See the License for the specific language governing permissions and# limitations under the License.# ============================================================================'''
Bert finetune script.
'''import osimport sysimport argparsefrom src.utils import BertFinetuneCell, BertCLS, BertNER, BertSquad, BertSquadCellfrom src.finetune_config import cfg, bert_net_cfg, tag_to_indeximport mindspore.common.dtype as mstypefrom mindspore import contextfrom mindspore import log as loggerimport mindspore.dataset as deimport mindspore.dataset.transforms.c_transforms as Cfrom mindspore.nn.wrap.loss_scale import DynamicLossScaleUpdateCellfrom mindspore.nn.optim import AdamWeightDecayDynamicLR, Lamb, Momentumfrom mindspore.train.model import Modelfrom mindspore.train.callback import Callbackfrom mindspore.train.callback import CheckpointConfig, ModelCheckpointfrom mindspore.train.serialization import load_checkpoint, load_param_into_netimport moxing as mox
os.environ['MINDSPORE_HCCL_CONFIG_PATH'] = os.getenv('RANK_TABLE_FILE')job_id = os.getenv('JOB_ID')job_id = job_id if job_id != "" else "default"device_id = int(os.getenv('DEVICE_ID'))device_num = int(os.getenv('RANK_SIZE'))# global_rank_id = int(os.getenv('RANK_ID').split('-')[-1])global_rank_id = 2rank_id = device_id + global_rank_id * 8class LossCallBack(Callback):
'''
Monitor the loss in training.
If the loss is NAN or INF, terminate training.
Note:
If per_print_times is 0, do not print loss.
Args:
per_print_times (int): Print loss every times. Default: 1.
'''
def __init__(self, per_print_times=1):
super(LossCallBack, self).__init__()
if not isinstance(per_print_times, int) or per_print_times < 0:
raise ValueError("print_step must be in and >= 0.")
self._per_print_times = per_print_times def step_end(self, run_context):
cb_params = run_context.original_args()
with open("./loss.log", "a+") as f:
print("epoch: {}, step: {}, outputs are {}".format(cb_params.cur_epoch_num, cb_params.cur_step_num,
str(cb_params.net_outputs)))def get_dataset(batch_size=1, repeat_count=1, distribute_file=''):
'''
get dataset
'''
ds = de.TFRecordDataset([cfg.data_file], cfg.schema_file, columns_list=["input_ids", "input_mask",
"segment_ids", "label_ids"])
type_cast_op = C.TypeCast(mstype.int32)
ds = ds.map(input_columns="segment_ids", operations=type_cast_op)
ds = ds.map(input_columns="input_mask", operations=type_cast_op)
ds = ds.map(input_columns="input_ids", operations=type_cast_op)
ds = ds.map(input_columns="label_ids", operations=type_cast_op)
ds = ds.repeat(repeat_count)
# apply shuffle operation
buffer_size = 960
ds = ds.shuffle(buffer_size=buffer_size)
# apply batch operations
ds = ds.batch(batch_size, drop_remainder=True)
return dsdef get_squad_dataset(batch_size=1, repeat_count=1, distribute_file=''):
'''
get SQuAD dataset
'''
ds = de.TFRecordDataset([cfg.data_file], cfg.schema_file, columns_list=["input_ids", "input_mask", "segment_ids",
"start_positions", "end_positions",
"unique_ids", "is_impossible"])
type_cast_op = C.TypeCast(mstype.int32)
ds = ds.map(input_columns="segment_ids", operations=type_cast_op)
ds = ds.map(input_columns="input_ids", operations=type_cast_op)
ds = ds.map(input_columns="input_mask", operations=type_cast_op)
ds = ds.map(input_columns="start_positions", operations=type_cast_op)
ds = ds.map(input_columns="end_positions", operations=type_cast_op)
ds = ds.repeat(repeat_count)
buffer_size = 960
ds = ds.shuffle(buffer_size=buffer_size)
ds = ds.batch(batch_size, drop_remainder=True)
return dsdef sync_dataset(data_url):
import moxing as mox import sys import time
sync_lock = "/tmp/copy_sync.lock"
if device_id % min(device_num, 8) == 0 and not os.path.exists(sync_lock):
mox.file.copy_parallel(data_url, "dataset/")
print("===finish download datasets===")
try:
os.mknod(sync_lock)
except:
pass
print("===save flag===")
while True:
if os.path.exists(sync_lock):
break
time.sleep(1)def test_train():
'''
finetune function
'''
target = device_target if target == "Ascend":
devid = int(os.getenv('DEVICE_ID'))
context.set_context(mode=context.GRAPH_MODE, device_target="Ascend", device_id=devid)
elif target == "GPU":
context.set_context(mode=context.GRAPH_MODE, device_target="GPU")
if bert_net_cfg.compute_type != mstype.float32:
logger.warning('GPU only support fp32 temporarily, run with fp32.')
bert_net_cfg.compute_type = mstype.float32 else:
raise Exception("Target error, GPU or Ascend is supported.")
#BertCLSTrain for classification
#BertNERTrain for sequence labeling
if cfg.task == 'NER':
if cfg.use_crf:
netwithloss = BertNER(bert_net_cfg, True, num_labels=len(tag_to_index), use_crf=True,
tag_to_index=tag_to_index, dropout_prob=0.1)
else:
netwithloss = BertNER(bert_net_cfg, True, num_labels=cfg.num_labels, dropout_prob=0.1)
elif cfg.task == 'SQUAD':
netwithloss = BertSquad(bert_net_cfg, True, 2, dropout_prob=0.1)
else:
netwithloss = BertCLS(bert_net_cfg, True, num_labels=cfg.num_labels, dropout_prob=0.1)
if cfg.task == 'SQUAD':
dataset = get_squad_dataset(bert_net_cfg.batch_size, cfg.epoch_num)
else:
dataset = get_dataset(bert_net_cfg.batch_size, cfg.epoch_num)
# optimizer
steps_per_epoch = dataset.get_dataset_size()
print("step per epoch: ", steps_per_epoch)
if cfg.optimizer == 'AdamWeightDecayDynamicLR':
optimizer = AdamWeightDecayDynamicLR(netwithloss.trainable_params(),
decay_steps=steps_per_epoch * cfg.epoch_num,
learning_rate=cfg.AdamWeightDecayDynamicLR.learning_rate,
end_learning_rate=cfg.AdamWeightDecayDynamicLR.end_learning_rate,
power=cfg.AdamWeightDecayDynamicLR.power,
warmup_steps=int(steps_per_epoch * cfg.epoch_num * 0.1),
weight_decay=cfg.AdamWeightDecayDynamicLR.weight_decay,
eps=cfg.AdamWeightDecayDynamicLR.eps)
elif cfg.optimizer == 'Lamb':
optimizer = Lamb(netwithloss.trainable_params(), decay_steps=steps_per_epoch * cfg.epoch_num,
start_learning_rate=cfg.Lamb.start_learning_rate, end_learning_rate=cfg.Lamb.end_learning_rate,
power=cfg.Lamb.power, weight_decay=cfg.Lamb.weight_decay,
warmup_steps=int(steps_per_epoch * cfg.epoch_num * 0.1), decay_filter=cfg.Lamb.decay_filter)
elif cfg.optimizer == 'Momentum':
optimizer = Momentum(netwithloss.trainable_params(), learning_rate=cfg.Momentum.learning_rate,
momentum=cfg.Momentum.momentum)
else:
raise Exception("Optimizer not supported.")
# load checkpoint into network
ckpt_config = CheckpointConfig(save_checkpoint_steps=steps_per_epoch, keep_checkpoint_max=1)
ckpoint_cb = ModelCheckpoint(prefix=cfg.ckpt_prefix, directory=cfg.ckpt_dir, config=ckpt_config)
print(cfg.pre_training_ckpt)
param_dict = load_checkpoint('/home/ma-user/work/bert/bert_base.ckpt')# param_dict = load_checkpoint(cfg.pre_training_ckpt)
load_param_into_net(netwithloss, param_dict)
update_cell = DynamicLossScaleUpdateCell(loss_scale_value=2**32, scale_factor=2, scale_window=1000)
if cfg.task == 'SQUAD':
netwithgrads = BertSquadCell(netwithloss, optimizer=optimizer, scale_update_cell=update_cell)
else:
netwithgrads = BertFinetuneCell(netwithloss, optimizer=optimizer, scale_update_cell=update_cell)
print("start to train.")
model = Model(netwithgrads)
print(cfg.epoch_num, dataset)
model.train(cfg.epoch_num, dataset, callbacks=[LossCallBack(), ckpoint_cb])parser = argparse.ArgumentParser(description='Bert finetune')# parser.add_argument('--device_target', type=str, default='Ascend', help='Device target')# parser.add_argument('--data_url', type=str, default='Ascend', help='data url')# parser.add_argument('--train_url', type=str, default='Ascend', help='train url')# args_opt = parser.parse_args()device_target = 'Ascend'# predict='侃爷参选'data_url='obs://huqi88/mindspore-camp/BERT-finetune-new/dataset/tnews/'train_url='obs://huqi88/mindspore-camp/BERT-notebook'if __name__ == "__main__":
print("start to run.", sys.argv)
sync_dataset(data_url)
test_train()
if rank_id % device_num == 0:
mox.file.copy_parallel("/home/ma-user/work/train", train_url)执行代码之后,会进行3个epoch的训练,然后将训练得到的tnews-3_3335.ckpt。在我的这次实践中该ckpt文件存放在/home/ma-user/work/train,并且会上传到OBS。
验证
同样的我们把evaluation.py复制过来新建evaluation.ipynb,修改少许代码及evaluation_config配置,即可验证上一步finetune得到的模型。
我的evaluation.ipynb如下,依旧注意的是路径,当然还有predict入参。本次尝试判断侃爷参选,结果是娱乐新闻,还是挺准备的。
import os,sys
source_file_path = os.environ['HOME'] + '/work/' + 'bert' + '/'os.chdir(source_file_path)print(source_file_path)# Copyright 2020 Huawei Technologies Co., Ltd## Licensed under the Apache License, Version 2.0 (the "License");# you may not use this file except in compliance with the License.# You may obtain a copy of the License at## http://www.apache.org/licenses/LICENSE-2.0## Unless required by applicable law or agreed to in writing, software# distributed under the License is distributed on an "AS IS" BASIS,# WITHOUT WARRANTIES OR CONDITIONS OF ANY KIND, either express or implied.# See the License for the specific language governing permissions and# limitations under the License.# ============================================================================"""
Bert evaluation script.
"""import osimport sysimport argparseimport numpy as npimport mindspore.common.dtype as mstypefrom mindspore import contextfrom mindspore import log as loggerfrom mindspore.common.tensor import Tensorimport mindspore.dataset as deimport mindspore.dataset.transforms.c_transforms as Cfrom mindspore.train.model import Modelfrom mindspore.train.serialization import load_checkpoint, load_param_into_netfrom src.evaluation_config import cfg, bert_net_cfgfrom src.utils import BertNER, BertCLS, BertCLSModelfrom src.CRF import postprocess#from src.cluener_evaluation import submitfrom src.finetune_config import tag_to_indexfrom convert_example import convert_textimport moxing as mox# 省略部分代码parser = argparse.ArgumentParser(description='Bert eval')# parser.add_argument('--device_target', type=str, default='Ascend', help='Device target')# parser.add_argument('--data_url', type=str, default='Ascend', help='data url')# parser.add_argument('--train_url', type=str, default='Ascend', help='train url')# parser.add_argument('--predict', type=str, default='', help='text to predict')# args_opt = parser.parse_args()target = 'Ascend'predict='侃爷参选'data_url='obs://huqi88/mindspore-camp/BERT-new/dataset/tnews/'if __name__ == "__main__":# target = args_opt.device_target
print(target)
if target == "Ascend":
devid = int(os.getenv('DEVICE_ID'))
context.set_context(mode=context.GRAPH_MODE, device_target="Ascend", device_id=devid)
elif target == "GPU":
context.set_context(mode=context.GRAPH_MODE, device_target="GPU")
if bert_net_cfg.compute_type != mstype.float32:
logger.warning('GPU only support fp32 temporarily, run with fp32.')
bert_net_cfg.compute_type = mstype.float32 else:
raise Exception("Target error, GPU or Ascend is supported.")
print("start to run.", sys.argv)
num_labels = cfg.num_labels if predict != '':
test_predict(predict)
else:
sync_dataset(data_url)
test_eval()
notebook运行Ascend的好处是免排队,而且调试非常方便。比如,再判断一下学AI,就到huaweicloud.ai,我记得在句在训练任务中通过设置参数传递的时候是不允许输入的。在notebook中轻松就能判断出来,不错,就是技术类的!
再来试试今日头条:袁隆平团队双季稻亩产超过3000斤,厉害了,检测到农业新闻!
本次分享就告一段落,我是Copy攻城狮胡琦,欢迎一起来参与MindSpore 21天实战营,全场景AI实战营,从小白到大牛只需21天!
- 点赞
- 收藏
- 关注作者
评论(0)