webpack4.0各个击破(2)—— CSS篇


一. CSS文件基本处理需求
假设项目中的CSS文件均采用预编译语言编写,那么在打包中需要处理的基本问题包括:
预编译语言转换
样式文件挂载方式选择
代码优化(合并及压缩)
去除或保留指定格式的注释
资源定位路径的转换
响应式布局单位转换【可选】
模块化【可选】
处理浏览器兼容【可选】
二. 解决方案的升级
旧的解决方案:
预编译语言+命名方法论在不使用构建工具的时代,开发者使用预编译语言来实现变量定义,选择器嵌套等一些刚需,再使用函数功能来实现一些更为复杂的需求,例如编写简单的
@mixin px2rem( )函数来将开发中使用的px单位转换为rem单位,达到移动端自适应的目的,或是编写一些处理兼容性的函数来处理浏览器兼容性。命名的方法论非常多,最为流行的当属
BEM,也就是采用block__Element-Modifier这样的命名方式来进行模块划分,还有提倡碎片化样式的Aotm-CSS及面向对象的OOCSS等,都是一种命名方法论,也意味着没有硬性的检测和预防措施。新的解决方案:
预编译语言+构建工具+BEM + ACSS全局样式+CSSModule组件样式+POSTCSS预编译语言的使用基本不变,但现代化开发中已经不再需要通过预定义函数来解决单位转换或是兼容性的问题。首先,构建工具可以通过自动化检测将预编译语言转换为
CSS,基于现代化构建工具的CSS-Module功能,可以通过特定的语法解决CSS模块化的问题,而基于POSTCSS实现的autoprefixer插件,可以依据CanIUse网站提供的浏览器支持度数据实现代码的跨浏览器前缀自动补齐。新的方案涉及到很多新的概念,但这并不是简单的炫技,每一个概念都有优点和适用的场合,你需要在恰当的场合使用恰当的技术,最愚蠢的做法就是因为某种技术热门而盲目地要求开发人员在整个项目中使用。
三. 基本使用方法
3.1 常用插件及功能简述
以webpack4.0版本为例来演示CSS模块的处理方式,需要用到的插件及功能如下:
style-loader——将处理结束的CSS代码存储在js中,运行时嵌入<style>后挂载至html页面上css-loader——加载器,使webpack可以识别css模块postcss-loader——加载器,下一篇将详细描述sass-loader——加载器,使webpack可以识别scss/sass文件,默认使用node-sass进行编译mini-css-extract-plugin——插件,4.0版本启用的插件,替代原extract-text-webpack-plugin插件,将处理后的CSS代码提取为独立的CSS文件optimize-css-assets-webpack-plugin——插件,实现CSS代码压缩autoprefixer——自动化添加跨浏览器兼容前缀
3.2 webpack的配置
本篇不是webpack教程,在此直接给出带有注释的webpack.config.js的配置以供参考,示例中使用SCSS作为预编译语言,其他预处理语言配置方式基本一致:
const HtmlWebpackPlugin = require('html-webpack-plugin');//用于自动生成html入口文件的插件const MiniCssExtractPlugin = require("mini-css-extract-plugin");//将CSS代码提取为独立文件的插件const OptimizeCssAssetsPlugin = require("optimize-css-assets-webpack-plugin");//CSS模块资源优化插件module.exports = { mode:'development', entry:'./main.js', output:{ filename:'main.bundle.js', path:__dirname + '/build'
}, module: { rules: [
{ test: /\.scss$/, exclude: /node_modules/, //排除node_modules文件夹
use: [{ loader: MiniCssExtractPlugin.loader//建议生产环境采用此方式解耦CSS文件与js文件
},{ loader: 'css-loader',//CSS加载器
options: {importLoaders: 2}//指定css-loader处理前最多可以经过的loader个数
},{ loader: 'postcss-loader',//承载autoprefixer功能
},{ loader: 'sass-loader'//SCSS加载器,webpack默认使用node-sass进行编译
}
]
}
]
}, plugins:[ new HtmlWebpackPlugin(),//生成入口html文件
new MiniCssExtractPlugin({ filename: "[name].css"
})//为抽取出的独立的CSS文件设置配置参数
], optimization:{ //对生成的CSS文件进行代码压缩 mode='production'时生效
minimizer:[ new OptimizeCssAssetsPlugin()
]
}
}postcss.config.js的配置较为简单:
module.exports = { plugins:[ require('autoprefixer')
]
}package.json中增加新的参数指定打包需要支持的浏览器类别:
"browerslist": [ "last 2 versions", "IE 8", "UCAndroid" ]
编写一段待SCSS代码:
//变量定义
$grey: #1e1e1d;
$yellow: #ffad15;
$offwhite: #f8f8f8;
$darkerwhite: darken($offwhite, 15);//SCSS函数
$baseFontSize:14px;
//循环
@for $i from 1 through 3 {
.item-#{$i} { width: 2em * $i; }
}
//mixin
@mixin px2rem($name, $px){
#{$name}: $px / $baseFontSize * 1rem;
}
//嵌套
.class3{
font-weight: bold;
display:flex;
&-small{
color: $offwhite;
@include px2rem('font-size',14px);
}
}
//autoprefixer
::placeholder{
width:10px;
}可以看到转换后的结果:

提示:代码压缩等优化功能在4.0版本中默认当mode : 'production'时有效。
四. 使用CSS-Modules
项目地址:CSS Modules开源地址
CSS Module在CSS中使用类选择器,其基本原理是将CSS代码中的样式名替换为哈希值,并建立一个json对照表,在js文件中对于属性名选择器的使用均被替换为哈希字符串,以此来解决CSS模块化的问题。
在webpack中使用CSS Modules功能非常简单,只需要在css-loader的配置参数中设置:{modules:true}即可激活模块化功能。
开启模块化功能后再进行打包,可以看到同样的main.css文件变成了如下样子:

而在打包文件中增加了如下片段:

当然CSS Modules的用法远不止如此,更多的信息可以参见上面的项目地址。
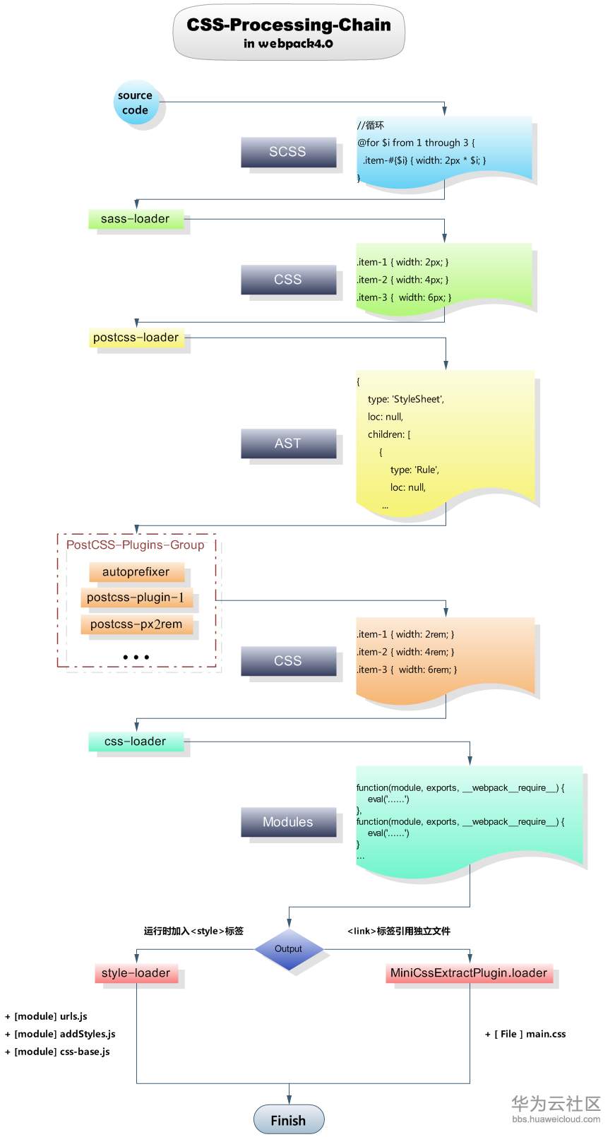
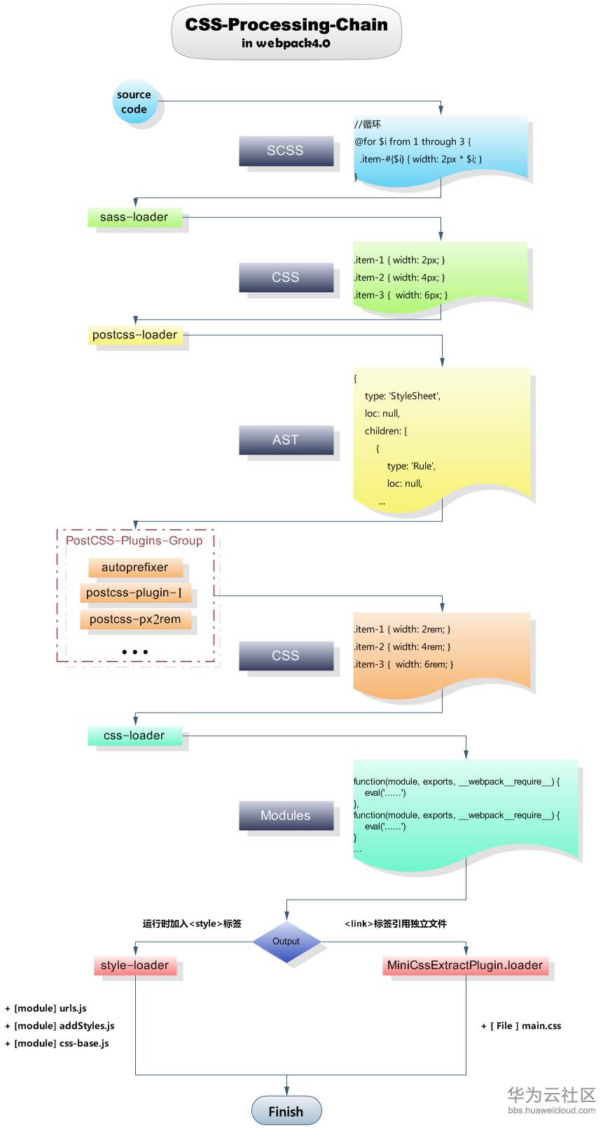
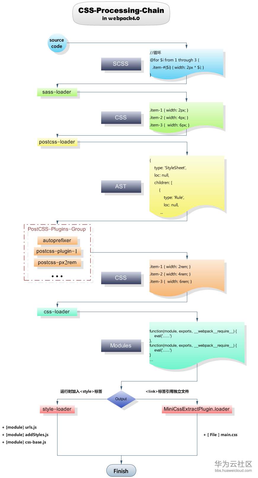
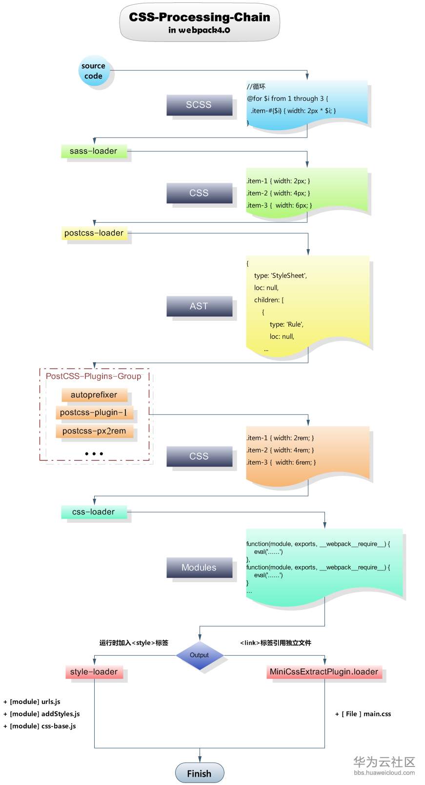
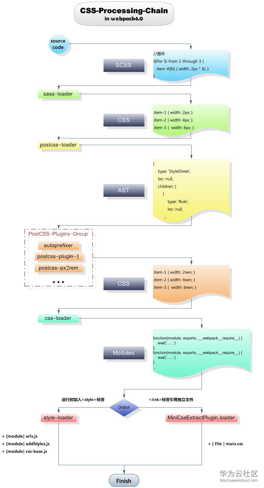
五. 图解Css-Process-Chain
从上述配置中可以看出,使用预编译器编写的样式文件需要经过一系列loader和plugin才能得到最终的目标文件,它之所以很抽象是因为中间的处理环节对开发者来说是黑箱操作,只看得到输入和输出,笔者结合自己理解绘制了下面的示意图,希望能够帮助你理解css文件在整个webpack打包流程中是如何被处理的(plugins部分尚未进行研究,处理链中暂不涉及)。

- 点赞
- 收藏
- 关注作者
评论(0)