一文读懂GaussDB(for Mongo)的计算存储分离架构
1.摘要
GaussDB(for Mongo)是华为云自主研发兼容MongoDB4.0接口的文档数据库。基于共享存储的存算分离架构,对于传统MongoDB社区版有如下优势:
-
秒级添加Secondary节点(相比社区版Mongo小时级添加Secondary节点)
-
基于WAL复制, Secondary节点无写IO,从根本上解决社区版Seconary节点Oplog脱节问题
-
Primary/Seconary无任何IO交互,Secondary节点个数理论无上限, 支持百万OPS的读事务能力
-
LSMTree Compaction 计算/IO卸载到Compaction统一调度池,集中管理,不浪费用户读写IO
-
基于共享存储,Chunk分裂/迁移动作不引起真实IO,只更新路由元数据,秒级分裂/均衡
2.GaussDB(for Mongo)技术架构
1)容忍更多Shard宕机
与社区版MongoDB的`Share-Nothing`模式不同的是,GaussDB(for Mongo)采用`Share-Storage`架构,计算存储分离。集群模式下,N个Shard节点,可以容忍N-1个Shard宕机。

某个Shard节点宕机后,其负责的数据由于存在于共享的存储池中,因此不需要物理拷贝数据,只需要修改元数据路由信息,即可被其他分片节点接管。
2)更快的分裂与均衡能力
此外,由于Chunk数据在存储池中,Chunk的分裂与均衡不涉及到数据拷贝,可以做到分钟级分裂与扩容,分裂与扩容对用户的影响也远比社区版MongoDB小。

3)百万级读OPS能力
GaussDB(for Mongo)副本集模式下,Primary/Secondary节点之间共享同一份数据库文件。Secondary节点只复制Primary节点的WriteAheadLog以及LSMTree的结构变更信息,并应用到内存中。Secondary节点没有LSMTree的Compaction和Flush任务,因此对用户的读业务影响很小。

此外,由于`Share-Storage`的架构优势,添加Secondary节点并不需要拷贝数据,添加Secondary节点的动作可以秒级完成。而Primary/Secondary之间只传递元数据变更,不传递WriteAheadLog,因此Secondary节点的个数即使变多,也不影响Primary节点的写性能。Secondary节点可以水平扩展,支撑百万级的读OPS。
4)主节点IO卸载
LSMTree的写压力来源于三部分:
-
用户的业务写入导致的Memtable Flush
-
后台SST文件Compaction
-
WAL的持续写入
根据线上业务的实际测算,三者的IO资源消耗占比为: 1:10:1。后台的SST文件Compaction占了绝大部分IO带宽,通过将Compaction任务集中化管理,从计算池卸载到存储池,进一步减少了用户计算节点的CPU和IO资源消耗。

5)GaussDB(for Mongo) 只读节点设计
-
传统社区版MongoDB副本集基于Oplog做数据复制,只读节点需要镜像主节点的所有写IO操作。GaussDB(for Mongo) 的只读节点和主节点共享同一份底层数据库文件(LSMTree的SST文件),只读节点并不自己生成SST文件。
-
随着业务数据的写入,Compaction的不断执行,LSMTree的当前版本(包含哪些SST文件)不断更新,LSMTree的元数据更新(增删SST文件的记录)被同步到只读节点执行。
-
RocksDB中,数据的变更被持久化到WAL里,元数据的变更(增删文件的操作, 叫做VersionEdit)被持久化到Mainifest里。RocksDB的数据和元数据是分开的,WAL流和VersionEdit流是并行的,没有严格的先后顺序。为了保证只读节点和主节点完全一致的事件回放顺序,WAL和VersionEdit流必须要合并成一个流,在双流合并后,通过LSN就可以为每个事件(WAL的写操作/VersionEdit)定序。

-
基于WAL+VersionEdit复制,而不基于Oplog复制
-
共享文件(sst/wal)的生命周期管理由主节点负责sst文件和wal的文件的生命周期由主节点负责。RocksDB中,SST文件通过层级的引用计数来维持不被删除。如下图,RocksDB的每个游标会维持SuperVersion,如下图中的S0,S1,S2。每个SuperVersion会引用一个Version,一个Version代表LSMTree在不断变形(通过增删SST文件变形)的过程中,某个时间点的形状,最新的Version就代表LSMTree当前的形状。

-
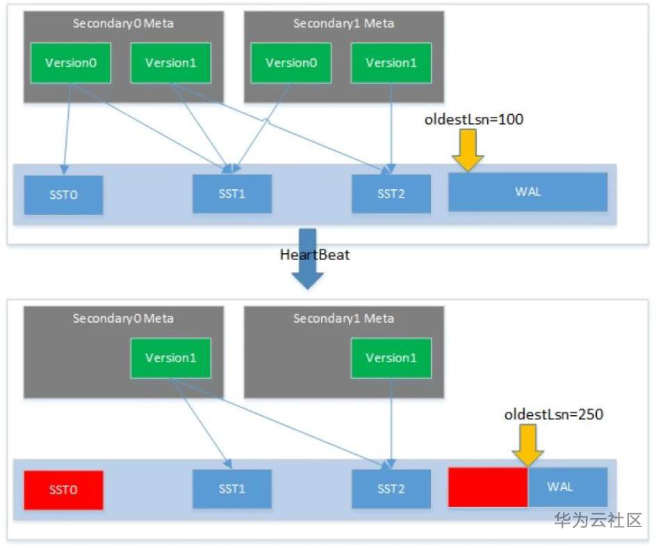
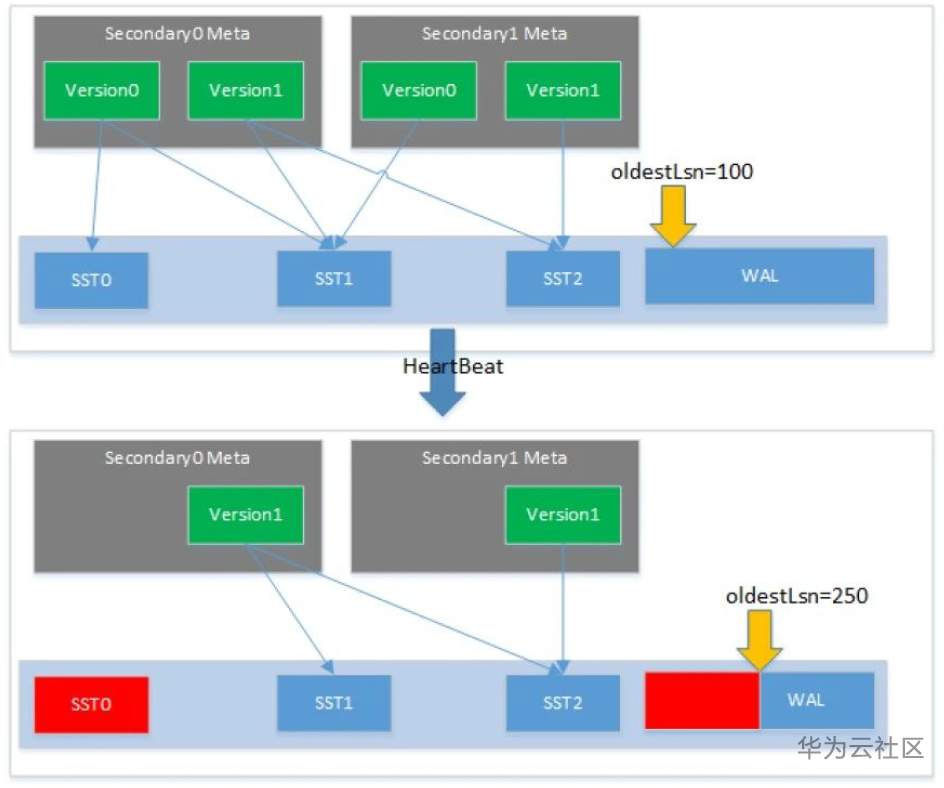
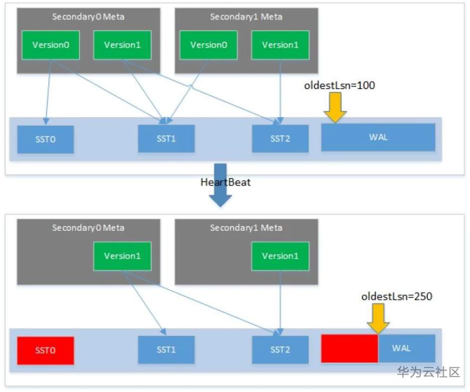
在GaussDB(for Mongo)中,主节点会记录所有只读节点在使用的Version,并为这些Version增加引用计数从而维持SST文件的生命周期。对于WAL,主节点会记录所有只读节点中最老的LSN(`oldestLsn`),最老的LSN来自于复制最慢的只读节点。并删除比oldestLsn还旧的WAL文件。
-
元数据变更通知,无论是oldestLsn还是只读节点的当前在用的活跃的Version,都需要及时推进,这些元数据的变更是通过主从节点的定期心跳上报到主节点上的。主节点利用心跳数据对垃圾版本与WAL做清理。如下图所示,在经历一次心跳后,主节点发现Secondary0的Version0和Secondary1的Version0不再使用。删除这两个Version后,SST0的引用计数为0,表示SST0可以被删除。OldestLsn也从100推进到了250,可以清理掉250之前的WAL。

-
只读节点的memtable的释放:主节点的Memtable不会实时Flush为SST文件。如果只读节点不处理主节点的Memtable的话,只读节点的数据就不是实时的,且存在数据一致性问题。只读节点通过回放WAL到内存的Memtable中,来覆盖SST文件与主节点的Memtable的Gap。上文介绍了只读节点是不往共享存储写入数据的, 所以只读节点上的 Memtable 最后的结局一定是被丢弃掉。但什么时候丢弃这个 Memtable 就是一个问题。过早的丢弃,会造成SST文件与Memtable之间的数据不连续,存在Gap,过晚的丢弃会造成内存的浪费。只有当只读节点识别到SST的数据已经完全能够Cover某个Memtable时,这个Memtable才可以被丢弃。
-
GaussDB(for Mongo)的只读节点在每次应用VersionEdit后,检查所有SST中的最大的LSN与Memtable的最小的LSN的关系,来决定是否要丢弃某个Memtable。
-
内存元数据的反向更新:传统的复制,数据流从Oplog来,走一遍完整的数据库Server层CRUD接口,再落到引擎层。这种逻辑和主节点上业务的写入逻辑是一致的,因此Server层的一些内存元数据结构,在这个过程中就自然而然的得到更新了。但是当采用基于WAL的复制后,整个WritePath并不经过只读节点的Server层。因此Server层的内存元数据更新,就是一个很大的挑战。在这里,只读节点对每一条WAL做分析,如果WAL的内容会影响Mongo内存元数据,就会reload对应的元数据模块。

3.总结
GaussDB(for Mongo) 基于Share-Storage架构,实现秒级Chunk分裂与均衡,对业务影响更小,水平扩展速度更快,能容忍更多节点宕机。只读节点功能,实现了一份数据多计算节点共用的功能。极大的提升了存储的利用效率,提高了计算节点的读取数据能力。为了让副本节点具有持续的读扩展能力,整个只读方案采用元数据的同步模式,在不降低主节点负载的情况下,极大的提升了整个系统的读数据的处理能力。为3节点,5节点,乃至于15节点以上的副本集的工作提供了可能。
- 点赞
- 收藏
- 关注作者
评论(0)