关于前端的碎碎念3-JavaScript基础知识总结
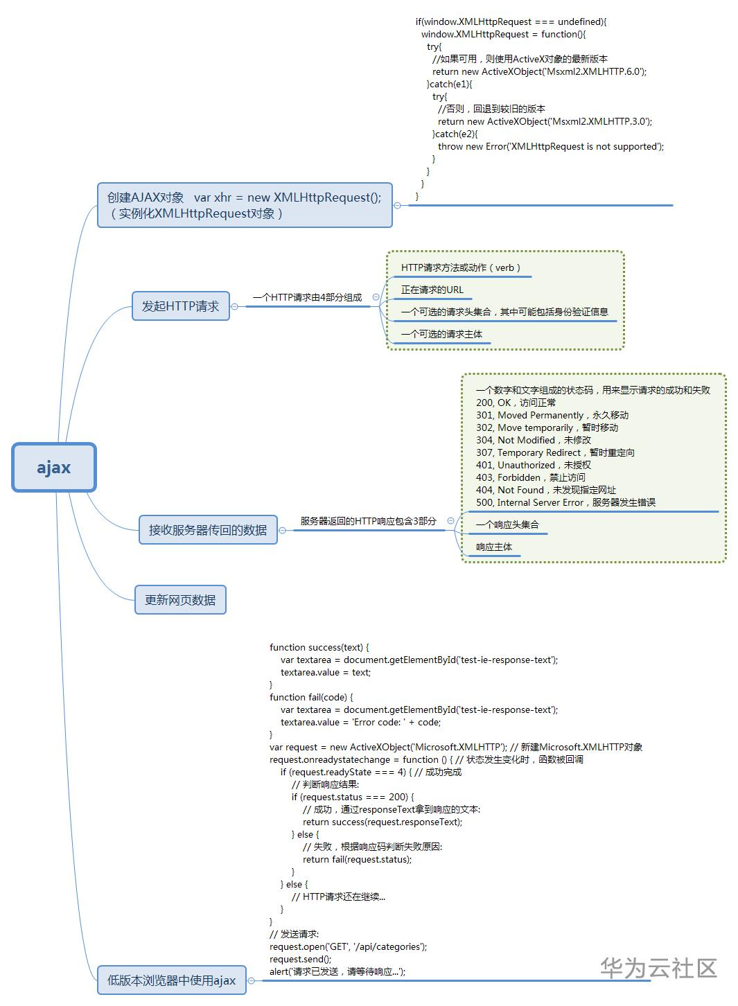
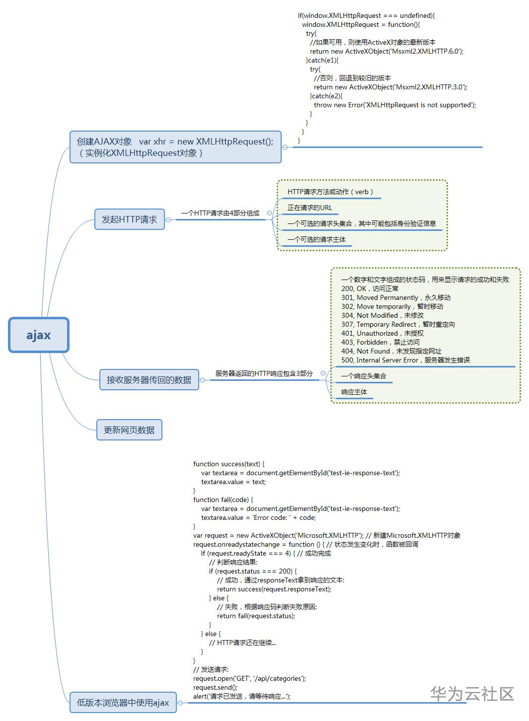
【摘要】 结合最近报名的java基础课程 整理了我们现在学的JavaScript基础知识点。
由于博客上传完整图片时上传不成功,不得已分图上传,可能顺序有点乱,请谅解一下。
有需要源图的可以评论留言邮箱 私发你们哦
结合最近报名的java基础课程 整理了我们现在学的JavaScript基础知识点。
由于博客上传完整图片时上传不成功,不得已分图上传,可能顺序有点乱,请谅解一下。
有需要源图的可以评论留言邮箱 私发你们哦








【声明】本内容来自华为云开发者社区博主,不代表华为云及华为云开发者社区的观点和立场。转载时必须标注文章的来源(华为云社区)、文章链接、文章作者等基本信息,否则作者和本社区有权追究责任。如果您发现本社区中有涉嫌抄袭的内容,欢迎发送邮件进行举报,并提供相关证据,一经查实,本社区将立刻删除涉嫌侵权内容,举报邮箱:
cloudbbs@huaweicloud.com
- 点赞
- 收藏
- 关注作者
评论(0)