深入理解业界最流行的代码检测工具 -- SonarQube
SonarQube是目前业界最流行,体验最好的代码检测工具(产品)。基于SonarQube的sonarcloud跟github一起,体验简直了。
Sonar为开源LGPL协议。
官方WIKI:https://docs.sonarqube.org/latest/setup/install-server/
SonarQube的架构
架构如下图:

四大件:
(1)server,包括webserver和执行引擎。
(2)存储,结果存储,支持多款数据库。
(3)插件,支持各种引擎扫描和功能的插件。
(4)Scanner client,代码扫描包。这里定义为包,是指它不是独立的进程,而是一个可执行的包,被jeckins或者其它构建工具引用,在构建节点上执行代码扫描,然后上传到Server,在server上分析展示。
流程如下:

Sonar的优点:
(1)支持所有语言的检测。一个工具,搞定所有。 https://rules.sonarsource.com/java
(2)灵活扩展,插拔式使用。自定义的代码检测规则,可自定义插件,独立打成JAR包放到SONARQUBE插件目录下,重启即生效,开发使用非常方便。而且自带UT验证框架,开发效率高。
(3)规则支持多租户隔离。租户可定制自己的规则集。
(4)生态强大,业界有诸多插件,与jenkins友好集成。
(5)部署使用便捷。
(6)架构松耦合,通过与maven/jenkins等集成,将代码扫描的计算消耗迁移到业务或者构建方的资源上,极大的提升了自身的吞吐能力。
体验
(1)规则自定义

自定义自己产品用的规则,应用于自己的项目。
(2)检测效果 -- 度量全面

(3)误报屏蔽

(4)支持徽章:https://gitlab.huawei.cn/mo-architecture/connection-client

Sonar的业务模型:

Sensor表示规则执行引擎。
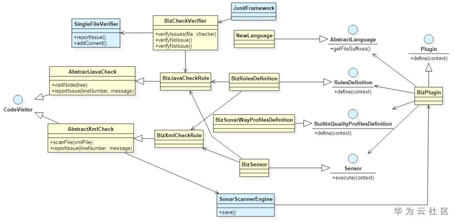
规则扩展
Sonar插件机制类图如下:

对于新的语言检查扩展,主要实现插件注册类、规则定义、规则集配置、语言类型、执行代理五个基础公共类,在RulesDefinition和Sensor类中加载具体的检查规则类。
检查规则类,实现相对灵活,不同的语言用不同的方法,比如JAVA是用语法树,XML是用XPATH。
详细过程参照:https://gitlab.huawei.cn/OpenTools/codecheckrules/wikis/home
代码样例:
@Rule(key = "NotAllowPrintLogInLoop",
name = "Do not allow print log in loop",
description = "Do not allow print log in loop",
tags = {"coding-guideline"},
priority = Priority.MAJOR)
@SqaleConstantRemediation("10min")
public class MOLoopPrintRule extends IssuableSubscriptionVisitor {
private static Pattern pattern = Pattern.compile("((?i).*LOG.*)(\\.(fatal|error|warn|info|debug)\\(.*\\)).*");
private static Set<Tree.Kind> parentTokens = new HashSet<>();
static {
parentTokens.add(Tree.Kind.WHILE_STATEMENT);
parentTokens.add(Tree.Kind.DO_STATEMENT);
parentTokens.add(Tree.Kind.FOR_EACH_STATEMENT);
parentTokens.add(Tree.Kind.FOR_STATEMENT);
}
@Override
public List<Tree.Kind> nodesToVisit() {
return ImmutableList.of(Tree.Kind.EXPRESSION_STATEMENT);
}
@Override
public void visitNode(Tree tree) {
if (checkLoopPrint(super.context.getFileLines().get(tree.firstToken().line() - 1)) && checkParentToken(tree)) {
super.addIssue(tree.firstToken().line(), "Do not allow print log in loop");
}
}
private boolean checkLoopPrint(String code) {
return pattern.matcher(code).matches();
}
private boolean checkParentToken(Tree tree) {
while (tree != null && tree.kind() != Tree.Kind.METHOD) {
if (tree.parent() != null && parentTokens.contains(tree.parent().kind())) {
return true;
}
tree = tree.parent();
}
return false;
}
}
开发完成后,把规则类注册到插件中就行了。
测试代码样例:
@Test
public void should_report_issues_when_visit_whole_file() {
JavaCheckVerifier.verify("src/test/java/com/huawei/codecheck/rule/MOLoopPrintRuleTest.java", new MOLoopPrintRule());
}
注意被检测代码中,要在有问题要检测的行的后面加上 // Noncomplaint
检查工具会自动加载该行号,作为自检项。
特殊场景说明:
场景一:对于明文密码扫描,需要扫全部文件,匹配文件内容。
SONAR同一般代码检测工具一样,是基于文件后缀白名单进行扫描的。如果此文件是小众的,比如config.abc, 或者没有后缀的,那是没办法的。 只能尽量在描述要扫描的文件后缀时列全了。
实现思路: 新开发一个插件,将要扫描的所有文件后缀罗列到该插件中扫描。 但是,像java, xml, go, python等语言的文件,该插件是无法直接扫描的,因为一个文件只能适用于一种语言。 此时需要变通一下,将该扫描规则加载到其它语言的QulityFile中。也就是在该插件的Sensor扩展类中,扩展支持JAVA等其它要扫描 的语言类型即可。
关于SonarQube的并发检测能力解决方案
(1)非问题,因为前面说了,它的server只是分析,很大部分的检测负载分到构建资源上了。Sonar几十M的报告,也是秒级完成。实在不行,买sonar的高并发能力。
(2)多套实例部署,分库分实例。像ManageOne产品,微服务架构,大的微服务也就几万行,不存在任何问题。如果仓库多了,就再部署一套,跟分库分表一个思路。 如果有产品百万级代码都在一个仓库里,建议拆库吧。如今git盛行的当下,还把所有东西放一个仓库,实在不可取。
如果库实在拆不了,SONAR也有办法,就是分开构建。按库下面的目录进行构建和检查,SONAR支持配置代码目录和测试目录。
(3)在SonarQube上盖个帽子,做层分发,解决下访问口令和利旧原则应该就可以了。
- 点赞
- 收藏
- 关注作者
评论(0)