阅读源码的三种境界
本文转载自公众号 码农翻身
"没有经验的技术差底子薄的初级程序员,如何阅读项目源码? "
"有人阅读过 mybatis 的源码吗 ?就看一个初始化过程就看的已经头晕眼花了,小伙伴们支支招吧!"
"源码应该怎么阅读,我曾经尝试阅读一些源码,例如alibaba的druid中sqlparser部分,spring-mvc,但是发现很吃力,都说debug是最好的阅读方式,我在debug时经常有跟丢的现象……就是走着走着感觉好像进入了一些我当前不太关注细枝末节。 "
。。。。。。
估计很多人都有这样的疑惑。
我非常能理解小伙伴们的痛苦,因为我也是这么痛苦着走过来的。
阅读优秀源码的好处想必大家都知道,学习别人优秀的设计,合理的抽象,简洁的代码...... 总之是好处多多。
但是真的把庞大的代码放到你的面前,就如同一个巨大的迷宫,要在其中东转西转寻出一条路来,把迷宫的整个结构搞清楚,理解核心思想,真心不容易。
在阅读由面向对象的语言如Java写的代码时,会发现接口和具体的实现经常对应不起来,不太清楚一个功能到底是怎么在哪个实现类中才能找到。 不像C语言,就是函数调用函数,相对还好点。
如果是动态语言如Ruby,Python, 一个变量的类型甚至都不容易知道,阅读的难度大大增加。
还有一个重要的原因,现在我们看到的源码基本上都经过若干年发展、经过很多人不断地完善的,枝枝蔓蔓非常多,魔鬼都在细节中。 阅读的时候很容易陷进去, 看了几十层函数调用以后,就彻底懵了,就放弃了: 甭管你把源码吹得天花乱坠, 老子再也不看了。
经过很多痛苦的挣扎以后,我也算有一些成功的经历,今天用治学的三个境界来类比, 给大家分享一下:
想把源码搞懂,吃透,首先得登高望远,瞰察路径,明确目标与方向,了解源码的概貌。
所以有些准备工作必须得做。
1. 阅读源码之前,需要有一定的技术储备。
比如设计模式,在很多Java源码中几乎就是标配,尤其是这几个:模板方法,单例,观察者,工厂方法,代理,策略,装饰者。
再比如阅读Spring源码,肯定得先了解IoC是怎么回事,AOP的实现方式,CGLib,Java动态代理等,自己动手,写点相关的代码,把这些知识点掌握了。
2. 必须得会使用这个框架/类库, 最好是精通各种各样的用法。
上面刚提过,魔鬼都在细节中,如果有些用法根本不知道,可能你能看明白代码是什么意思,但是不知道它为什么这些写。
3. 先去找书,找资料,了解这个软件的整体设计。
都有哪些模块? 模块之间是怎么关联的?怎么关联的?
可能一下子理解不了,但是要建立一个整体的概念,就像一个地图,防止你迷航。
在读源码的时候可以时不时看看自己在什么地方。
4. 搭建系统,把源代码跑起来!
相信我,Debug是非常非常重要的手段, 你想通过只看而不运行就把系统搞清楚,那是根本不可能的!
5. 根据你对系统的理解,设计几个主要的测试案例,定义好输入,输出。
运行系统,慢慢地debug ,一步步地走,这是个死功夫,没有办法绕过。
Debug一遍肯定是不行的,需要Debug很多遍。
第一遍尽可能抛弃细节,抓住主要流程, 比如有些看起来不重要的方法就不进去看了。
第二遍、第三遍....再去看那些细节。
一个非常重要的工作就是记笔记(又是写作!),画出系统的类图(不要依靠IDE给你生成的), 记录下主要的函数调用, 方便后续查看。
文档工作极为重要,因为代码太复杂,人的大脑容量也有限,记不住所有的细节。 文档可以帮助你记住关键点, 到时候可以回想起来,迅速地接着往下看。
要不然,你今天看的,可能到明天就忘个差不多了。
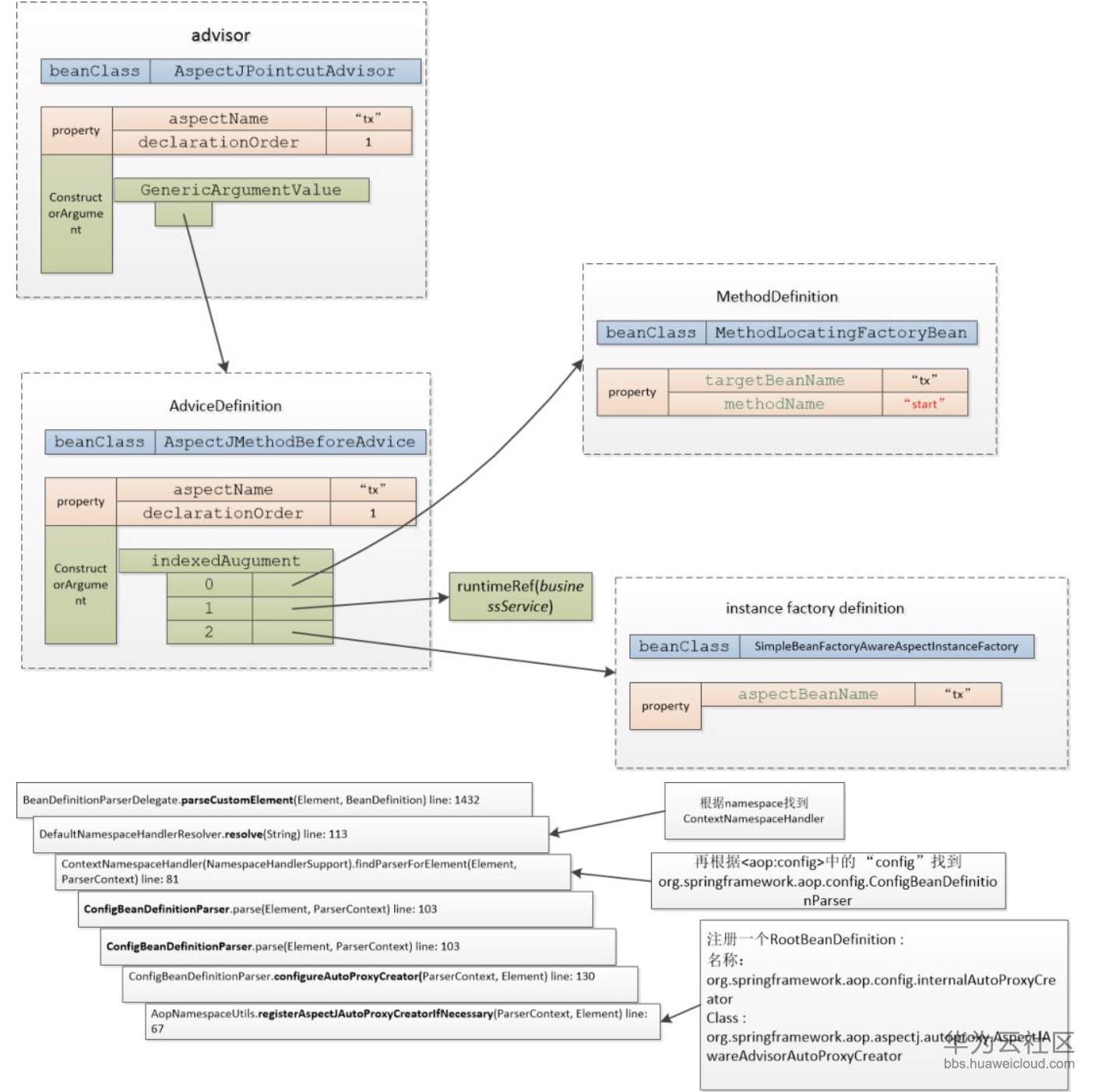
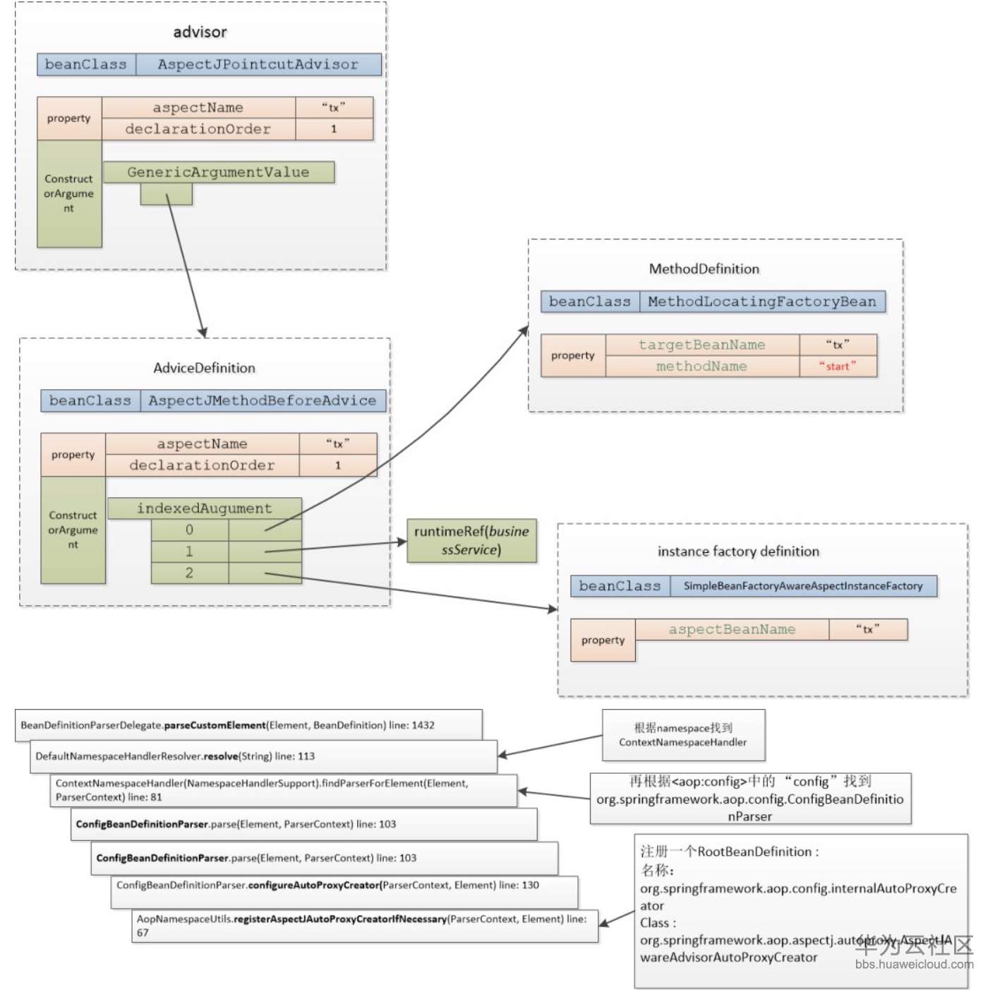
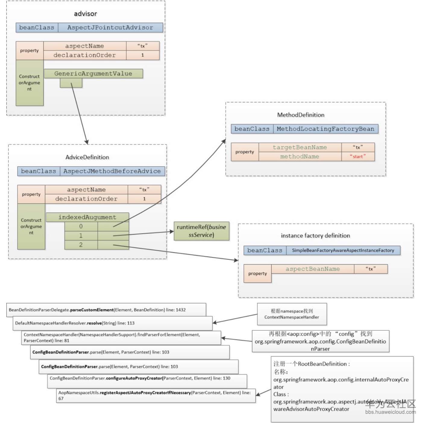
给大家看看我做的一些笔记, 格式不重要,很随意,方便自己看懂就行。

6. 主要的测试案例搞明白了,丰富测试案例,考虑一些分支流程。
继续Debug......
总之,静态地看代码 + 动态地debug (从业务的角度), 就会慢慢揭开这个黑暗森林的面纱。
这一步会非常非常地花费时间,但是你做完了,对系统的理解绝对有质的飞跃。
没有千百度的上下求索,不会有瞬间的顿悟和理解,衷心祝愿阅读源码的朋友们都能达到这一境界。
最后一点,也是最关键的一点: 要能坚持下去。
我不是一个聪明人, 但是笨人自有笨办法:什么事都架不住不断的重复,一遍看不明白,再来第二遍, 两遍搞不明白,再来第三遍......
可能有人要问: 你怎么能这么坚持地刨根问底呢?
答案就是好奇心: 这玩意儿到底是怎么实现的?!
—————END—————
喜欢本文的朋友们,欢迎长按下图关注订阅号程序员小灰,收看更多精彩内容

转载声明:本文转载自公众号【程序员小灰】
原文链接:https://mp.weixin.qq.com/s/x-huWLOO_ybJfmKDfSVlwQ
- 点赞
- 收藏
- 关注作者
评论(0)