华为云开发者沙龙-深圳站 演讲嘉宾:林旅强
本次华为云开发者沙龙-深圳站开讲嘉宾是:

林旅强(Richard),华为LiteOS高级运营经理、开源社共同发起人
林旅强开讲34分钟,针对观众们提出的以下问题给予了相关的回答:
Q1:我已经领取了华为云礼包为什么使用了没几天就欠费了呢?
A1:因为这个华为的用例是按需收费,一般情况下使用cpu是很低的费用的。但是存在有一些人在部署完之后并没有关闭资源,这样就导致资源一直在使用所有就造成了欠费的情况。
Q2:我领取了礼包后怎么还是没有套餐呢?
A2:领取完礼包之后其实已经领取到了套餐,要在“资源中心”-“我的套餐”中查看自己领取到的套餐详情和使用情况。
Q3:什么是OBS?
A3:OBS就是对象存储服务,简单的理解可以说OBS就是一个网盘或桶,每个网盘或桶都可以存储图片等。
在回答完观众的提问后,林旅强对华为云ModelArts-Lab AL实战营第一期中的自动学习案例进行详细讲解与指导。
在使用ModelArts服务之前要先配置服务-生成访问秘钥,步骤如下:
步骤1:

步骤2:

步骤3:

步骤4:

步骤5:

生成访问密钥之后,肯定要添加访问密钥,步骤如下,进入ModelArts控制台-左下角“全局配置”-输入访问密钥即可:

完成密钥的添加之后就能开始建立自动学习的案例应用了。接下来就是如何自主建立一个自动学习的简单案例:
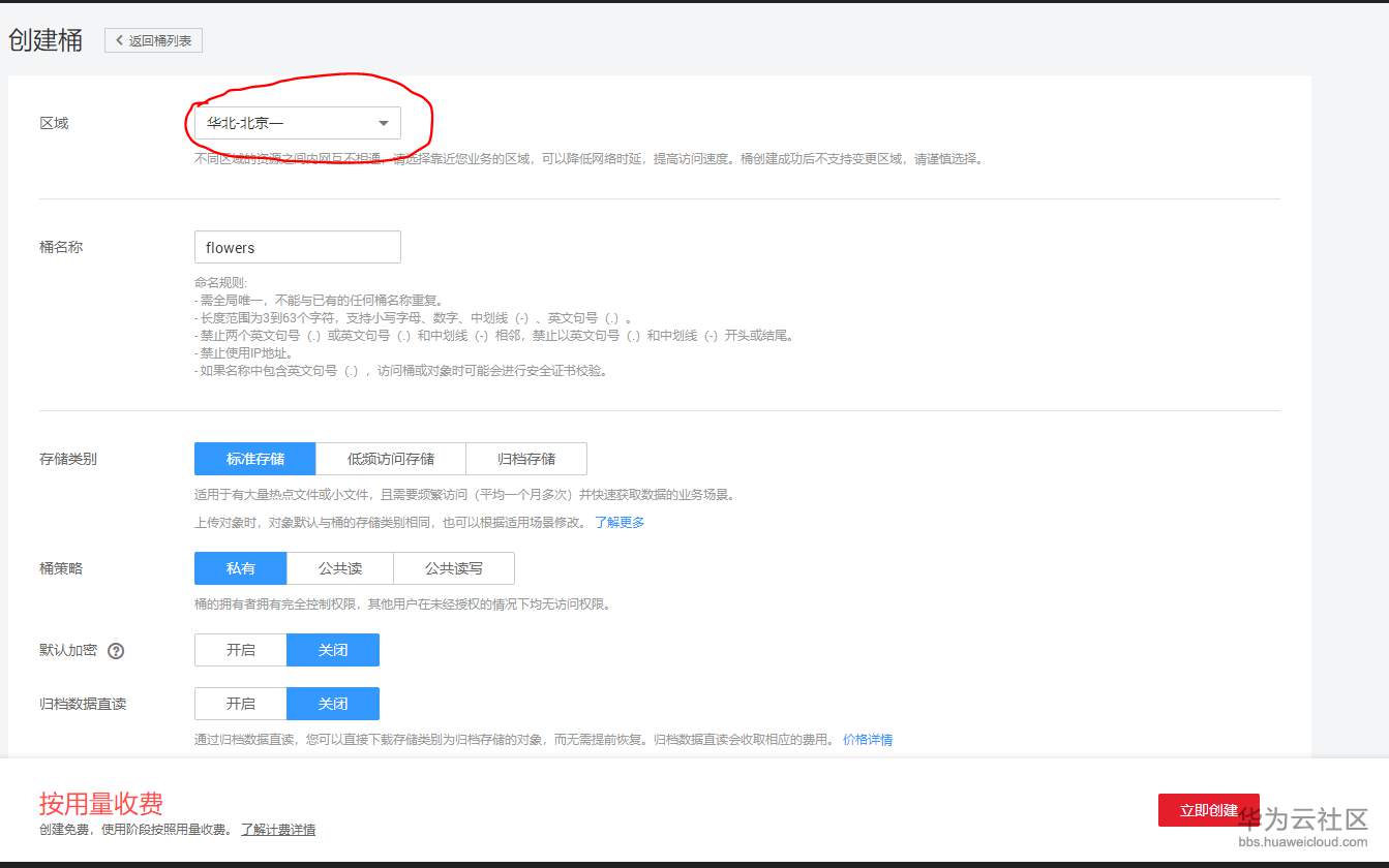
步骤1:先建立一个OBS‘桶’,值得注意的是区域一定要是:北京一;

步骤2:向创建的OBS桶中添加图片,特别要注意的是每张图片中的标示信息一定要正确,否则会导致最后的图片自动识别出现错误;


步骤3:添加完图片之后,再设置训练时长,可以根据图片的数量自行调整时长,然后就可以开始进行模型训练了;


步骤4:模型训练结束之后就可以部署上线,部署上线之后就能进行上传图片进行图片测试,简单的将图片中的花朵进行识别与预测,然后显示出结果,结果一般都是以百分比的形式表示,例如图中显示:玫瑰:0.753,雏菊:0.085,蒲公英:0.052;

到此为止,这就已经成功完成了实战训练营中第一期的自主学习案例。通过第一个案例的教程,希望能够教会同学们简单的一些项目创立的操作,接下来的学习就要靠大家自己努力实践。欢迎大家加入ModelArts-Lab Al实战营进行学习心得的交流。
以上文字内容由华为云众创小组-幸鑫整理。
- 点赞
- 收藏
- 关注作者
评论(0)