区块链学习笔记:DAY05 如何使用公有云区块链服务
这是最后一节课了,主要讲华为云在云区块链提供的服务,如何基于华为云BCS来构建应用
先来个简单的比喻:

1.有关BaaS的范围定义
包含物理主机、虚拟主机、容器服务、区块链、智能合约和服务

2.华为云区块链服务BCS

3.华为云BCS特点:
1)易用:一键部署,区块链系统全生命周期管理

2.易用:可视化智能合约生命周期管理,多语言支持

3)高可用:成员动态准入,节点弹性伸缩和快速故障恢复

4)高性能:提供多种安全、高校排序算法,按需选择
构建基于关系模型的区块链,提升易用性和查询性能
问题:
1)能不能像使用数据库一样使用区块链? ==》SQL的区块链访问
2)低成本将现有应用从数据库切换到区块链? ==》基于SQL的智能合约开发框架
3)支持高效复杂查询? ==》基于关系数据库(如Mysql)的区块链数据管理

安全隐私:基于同态加密保护交易隐私
挑战:如何解决区块链技术应用于金融的隐私和可用性?
创新:引入同态加密解决隐私问题;提出范围证明/等式证明解决金融业务可用问题,即一种范围可验证同态加密方法

安全:BCS全方位支持国密算法,满足监管要求
分多种加密方式:SM2,SM3,SM4

开放访问和全球协作网络支持:构建去中心化区块链网络

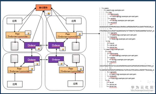
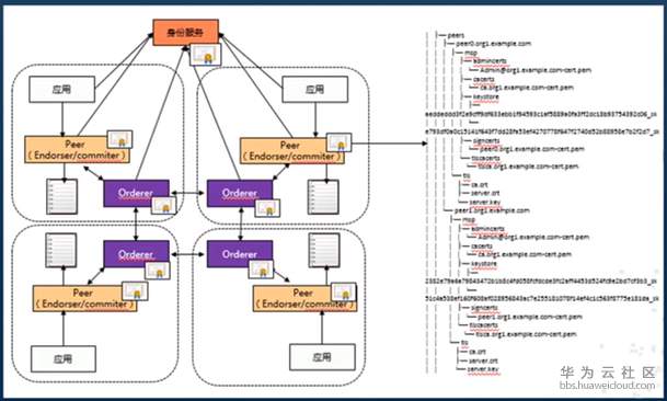
区块链应用开发

开发步骤:(三部搞定)

想学相关课程可以查看以下链接:
https://education.huaweicloud.cn:8443/courses/course-v1:HuaweiX+CBUCNXP016+Self-paced/courseware/9d7d139d4e2c4b8a8e7f442100f2da11/8aa796925b2c41b98f2fd9f2401445ee/
- 点赞
- 收藏
- 关注作者
评论(0)