云桌面配合NAT实现公网访问配置实践
云桌面+NAT实现公网访问配置实践
操作步骤
1.创建VPC
1.1确定vpc网段
登录华为云控制台,找到 网络--虚拟私有云—创建虚拟私有云,如图1.1-1。本实验VPC网段为192.168.0.0/16,vpc命名为vpc-default如1.1-2
注:建议使用网段:10.0.0.0/8~24,172.16.0.0/12~24,192.168.0.0/16~24

图1.1-1

图1.1-2
1.2子网配置
子网配置为192.168.0.0/16 ,如图1.2-1。

1.2-1
2创建云桌面
2.1开通服务
云桌面(Workspace)是由华为云所提供的云上虚拟Windows桌面服务,为用户提供随时随地接入高效办公的便利。云桌面可按需申请轻松使用,云桌面助您打造更精简、更安全、更低维护成本、更高服务效率的IT办公系统。
创建云桌面,首先需要开通Workspace服务,具体参考:开通Workspace服务步骤,注意开通选择VPC为步骤1中创建的VPC,即vpc-default,如图2.1-1

图2.1-1
2.2创建
创建云桌面步骤可以参考:创建云桌面
3购买弹性公网IP
云桌面有访问外网的需求,需要购买IP进行使用。
3.1
购买步骤:登录控制台,找到网络—弹性公网IP

3.2
选择对应的规格配置,点击立即购买

4购买NAT网关
NAT网关(NAT Gateway)能够为虚拟私有云(Virtual Private Cloud,VPC)内的弹性 云服务器提供网络地址转换(Network Address Translation)服务,使多个弹性云服务器 可以共享使用弹性IP访问Internet(SNAT)或使弹性云服务器提供互联网服务 (DNAT)。
1. 登录管理控制台。
2. 在左上角中的切换区域下拉列框中,选择目标区域。
3. 选择“网络>NAT网关”。 进入NAT网关页面。
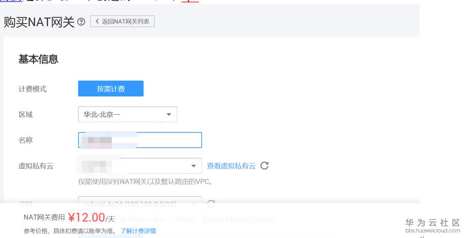
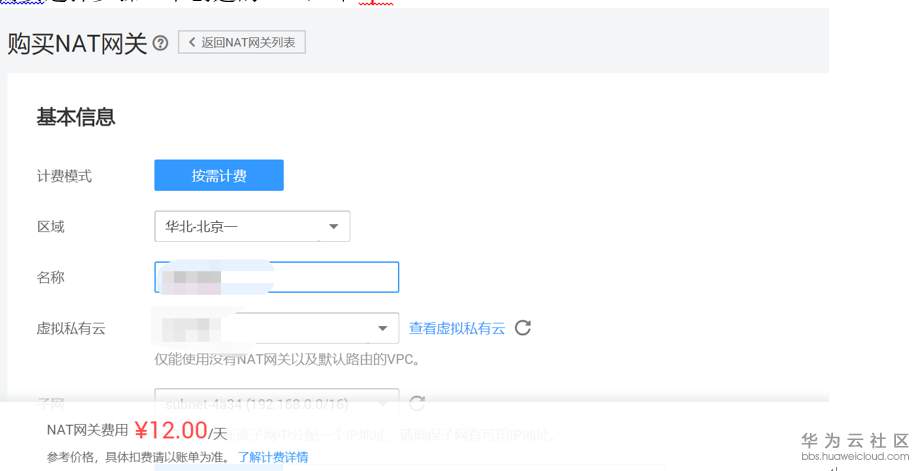
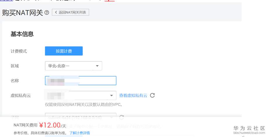
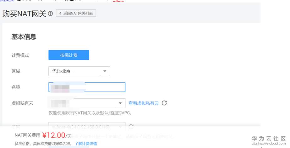
4. 单击“购买NAT网关”,进入NAT网关配置页面,如图4-1所示。虚拟私有云需要选择步骤1中创建的VPC,即vpc-default

图4-1
规格 NAT网关共有小型、中 型、大型和超大型四种 规格类型,可通过“了 解更多”查看各规格详情。

5配置SNAT规则
1. 登录管理控制台。
2. 在左上角中的切换区域下拉列框中,选择目标区域。
3. 选择“网络>NAT网关”。
进入NAT网关页面。
4. 单击需要添加DNAT规则的NAT网关名称,选择“DNAT规则”,点击“添加
DNAT规则”,弹出“添加DNAT规则”对话框,如图2-4所示。

图5-1
6验证测试
使用软终端登录云桌面,测试可以正常访问外网(本实例访问的是百度)。则配置完成(软终端登录方式参考链接)

注:如创建多台云桌面,都是可以同时可以上网的

7 常见问题
1.创建云桌面VPC应该和NAT保持一致,如果创建错误无法修改,只能修改云桌面对应VPC下的子网
2.NAT网关创建的时候,所选VPC下仅能使用没有NAT网关以及默认路由的VPC。
3. NAT网关下每个弹性IP最大可配置1,000条DNAT规则。一条DNAT规则,可以供多台云桌面共用
4. NAT网关中连接数问题,连接数是当访问者访问您的网站或者服务时,他就占用至少一个连接,有时根据程序的不同,一个访问者也可能占用多个连接数。具体需要多大的NAT网关规则,需要根据计划的访问量,可以产生的连接数,来决定。
- 点赞
- 收藏
- 关注作者
评论(0)