【案例分享】一键将MYSQL整库迁移到华为云数据仓库服务
【摘要】 前面写一篇《从MYSQL迁移数据到华为云数据仓库服务经验总结》介绍如果将一张表从MYSQL迁移到华为云数据仓库服务(DWS),如果一次要将整个数据库的表或者多张表迁移到数仓,需要创建许多表,比较麻烦,本文介绍如何使用云数据迁移服务在一个作业下迁移多张表。
前面写一篇《从MYSQL迁移数据到华为云数据仓库服务经验总结》介绍如果将一张表从MYSQL迁移到华为云数据仓库服务(DWS),如果一次要将整个数据库的表或者多张表迁移到数仓,需要创建许多表,比较麻烦,本文介绍如何使用云数据迁移服务在一个作业下迁移多张表。
云数据迁移服务两个创建迁移作业功能入口:
一、表/文件迁移
可以对单个表、单个文件或者一个文件目录下的所有文件创建迁移作业,可以对单个表配置作业参数,例如源表到目的表的字段映射。
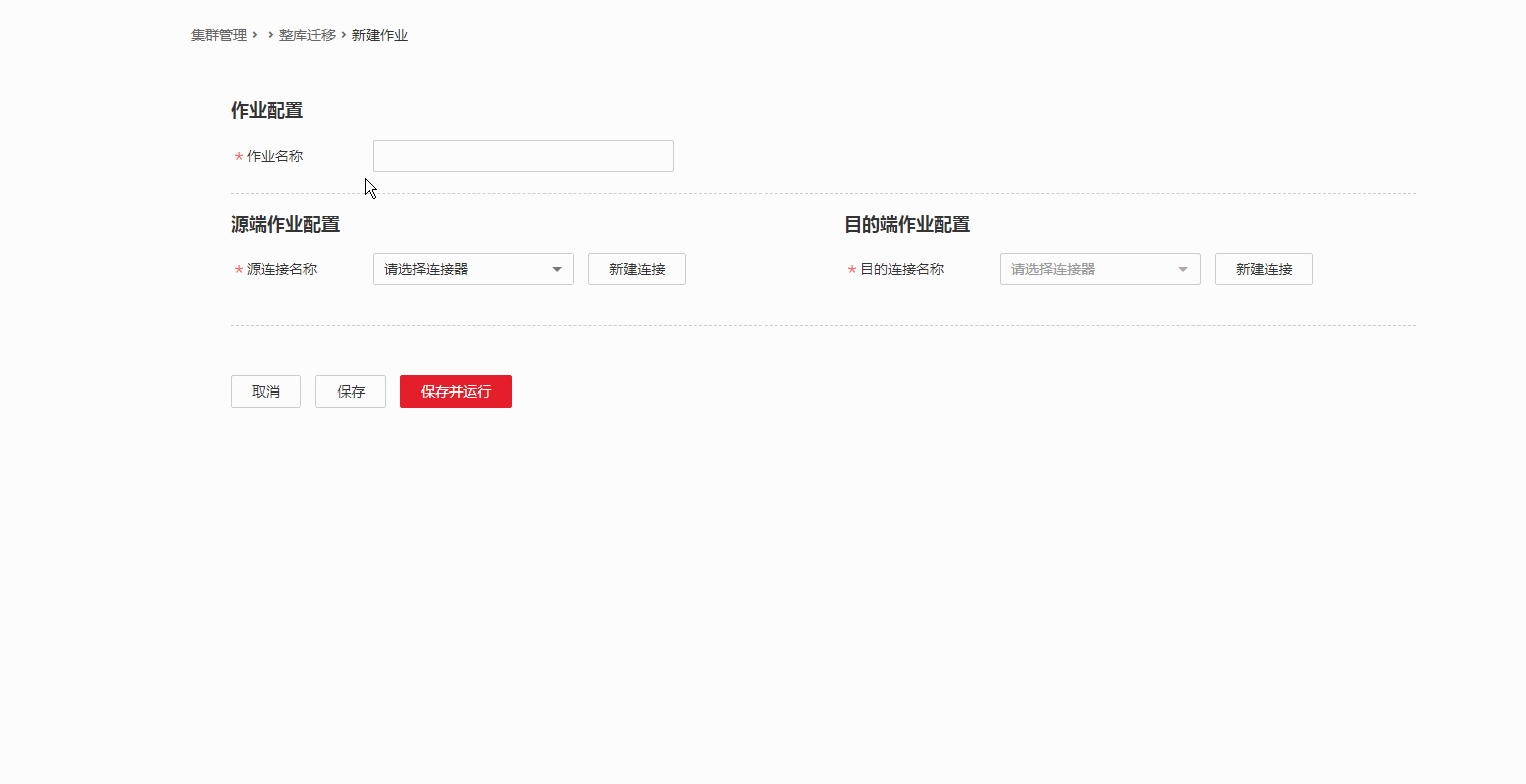
二、整库迁移
可以创建一次迁移多张表的作业,在这里无法对某个表设置特殊参数,在同一个整库迁移作业中,所有表的迁移参数都是一样。例如,如果你想A表使用行存储,B表使用列存储,请将A、B表配置在两个不同的整库迁移作业。 整库迁移作业不可以配置源表到目的表的字段映射。如果源表与目的表的字段不一样,请使用“表/文件迁移”。
如果整库迁移过程,会执行如下动作:
1、如果目标schema不存在,会自动创建。
2、创建表。
3、创建表的主键。
4、创建表的索引。
5、迁移数据。
下面请观看整库迁移动画,可以点击动画使用全屏观看。

【声明】本内容来自华为云开发者社区博主,不代表华为云及华为云开发者社区的观点和立场。转载时必须标注文章的来源(华为云社区)、文章链接、文章作者等基本信息,否则作者和本社区有权追究责任。如果您发现本社区中有涉嫌抄袭的内容,欢迎发送邮件进行举报,并提供相关证据,一经查实,本社区将立刻删除涉嫌侵权内容,举报邮箱:
cloudbbs@huaweicloud.com
- 点赞
- 收藏
- 关注作者
评论(0)