hwcloud-基于华为云部署Exchange 2016企业邮件系统(4)连接器配置与公网发布
前一章我们部署完成Exchange邮件系统,如果要作为生产环境使用当然还需要一些后续配置,本章的内容重点是部署完成后的设置、基于华为云安全组及域名发布邮件系统
首先我们要在公网上使用邮件系统以及能够与公网互相收发邮件我们要清楚我们需要做哪些事情:
1、发送连接器,允许邮件外发,接收连接器我们可以使用默认;
2、开放端口:Exchange邮件系统的SMTP 端口25 、和465(SSL),在本章中我们发布最常用的25端口;开放443端口为访问端口(OWA、ECP、Exchange模式,activesync等),暂不开放POP,IMAP端口
3、DNS解析:内部、公网;
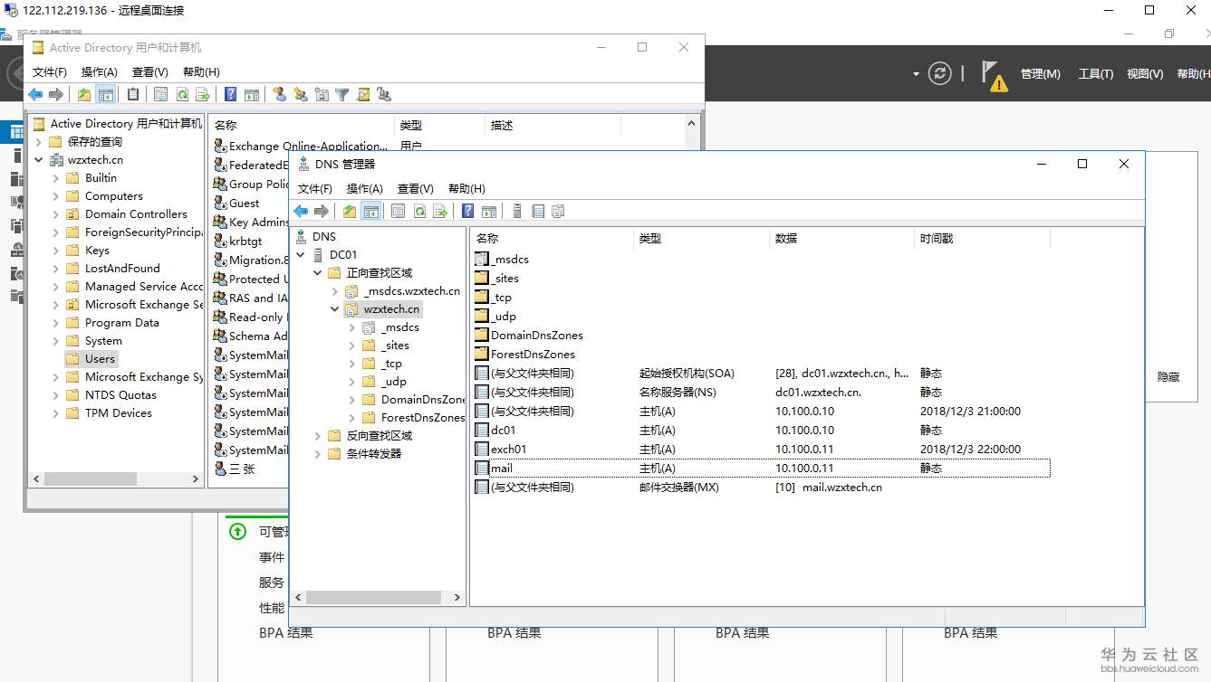
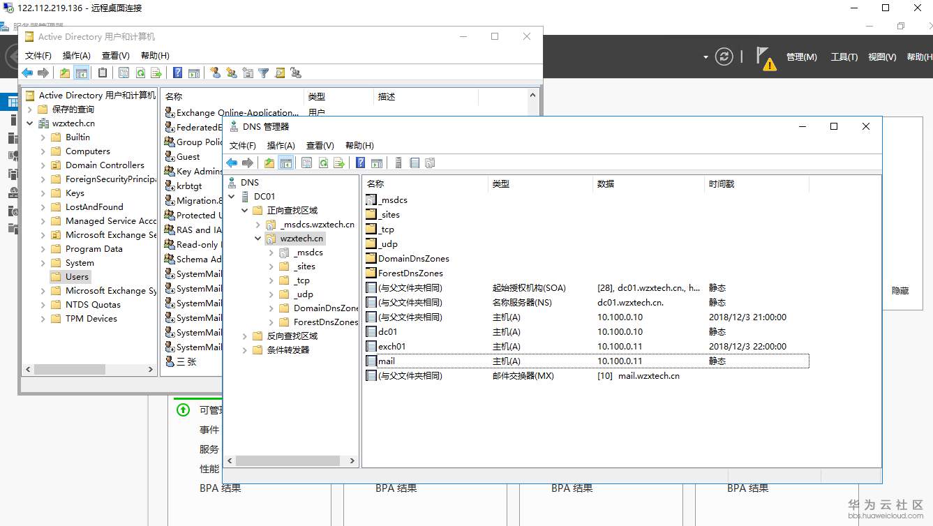
首先,配置内部A记录和MX记录指向mail.wzxtech.cn

然后登录Exchange ECP新建发送连接器,这里我取名Internet,面向公网发送邮件

选择与收件人域关联的MX记录

配置地址空间允许*代表所有

然后下一步,就配置完成了。


邮件系统部署完成之后我们要向公网发送邮件,需要开放25和443端口,在华为云上找到邮件服务器对应的安全组,开放这两个TCP端口,并设置源端0.0.0.0/0也就是不限制

从PC试一下telnet邮件公网IP地址122.112.244.234的25端口是否通了,


访问一下https://122.112.244.234/OWA是否可访问提示不安全,没问题证书我们后续再换先转到此网页


好了,端口映射搞定,下一步我们在公网DNS上配置记录让公网可以通过域名访问邮件服务器,测试我们就偷个懒先不做反向解析和SPF记录:)

试一下用域名访问https://mail.wzxtech.cn/owa

新建一个账号张三,zhangsan@wzxtech.cn登录试试看

测试QQ邮箱发送至zhangsan@wzxtech.cn

能收到邮件!

- 点赞
- 收藏
- 关注作者
评论(0)